首页
AI Coding
数据标注
NEW
沸点
课程
直播
活动
APP
插件
搜索历史
清空
创作者中心
写文章
发沸点
写笔记
写代码
草稿箱
创作灵感
查看更多
登录
注册
韭菜的日常生活
掘友等级
获得徽章 0
动态
文章
专栏
沸点
收藏集
关注
作品
赞
77
文章 25
沸点 52
赞
77
返回
|
搜索文章
韭菜的日常生活
赞了这篇沸点
Moment
AI 全栈开发
·
2月前
举报
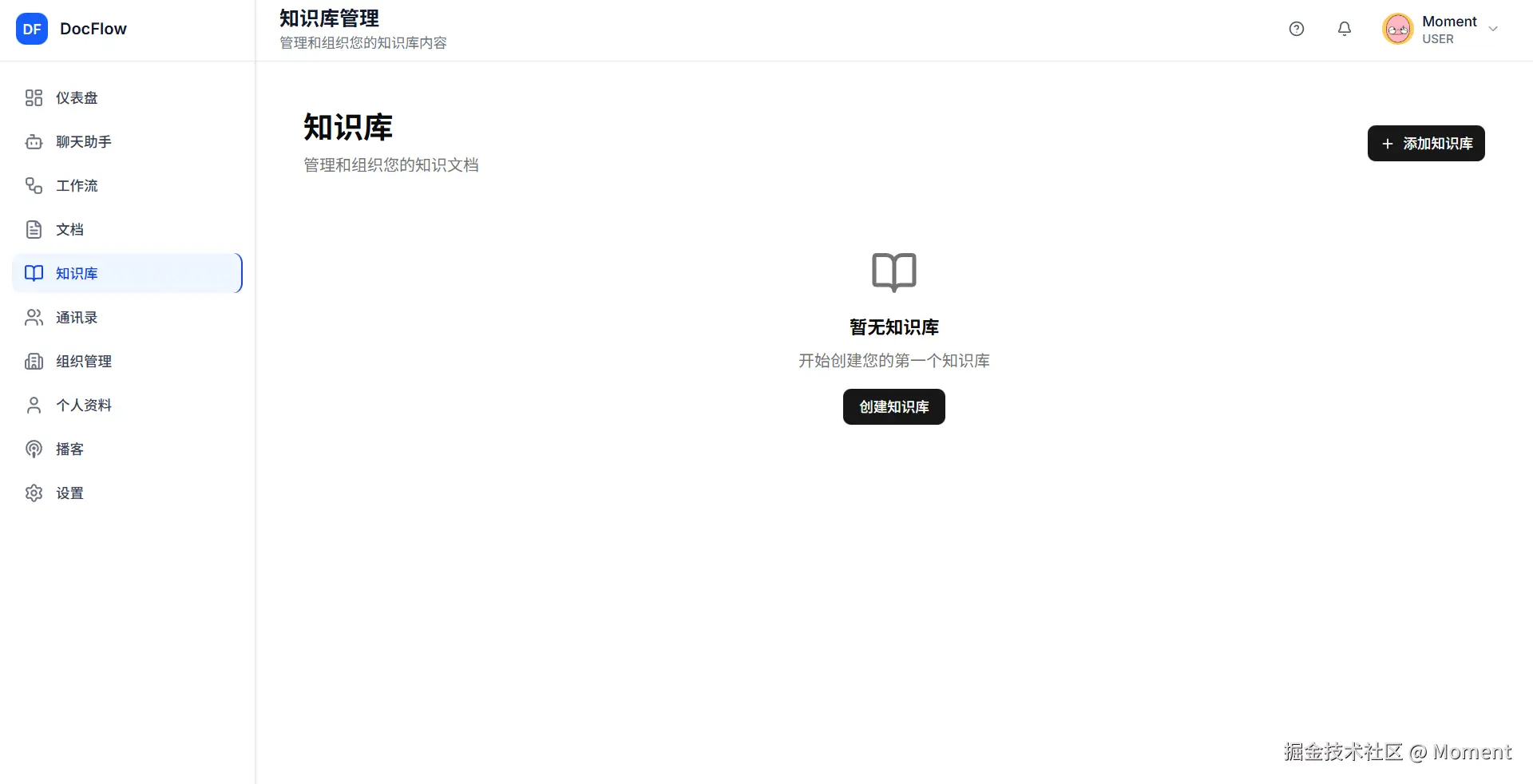
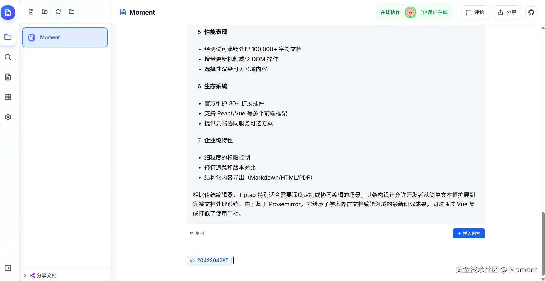
写了半年的协同文档终于有点像样了,目前新增数学公式、RAG、续写,划词评论,创建组织和 @ 人等功能
项目地址:
github.com
收起
查看大图
向左旋转
向右旋转
前端开发圈
等人赞过
分享
4
4
韭菜的日常生活
赞了这篇沸点
防御式编程工程师
java @摸鱼公司武汉分公司
·
2月前
举报
有时候莫名的觉得很丧,开发任务搞完也不知道干啥,不想学习~ 烦躁的很,有人有好的办法么,推荐一下
赞过
分享
36
2
韭菜的日常生活
赞了这篇文章
zyzzzz
1年前
关注
前端优化双胞胎:防抖和节流
前言 在前端开发的世界里,我们常常会遇到一些喜欢“抖腿”的问题。按钮被疯狂点击,函数被频繁调用,网络请求被狂轰滥炸……这些问题让我们的代码看起来像是在“抖腿”,让用户体验像...
33
7
分享
韭菜的日常生活
赞了这篇沸点
大象的鼻子那么长
VIP.4 融会贯通
前端架构师 @鼓励摸鱼公司
·
2月前
举报
上班和恋爱一样,过了三个月新鲜期,我就没啥动力卷了,除了业务需求,不想多干一点了。干的多最后逼事也多。又没多加钱
,ai蹭蹭写完业务需求,自己写开源项目算了
等人赞过
分享
3
4
韭菜的日常生活
赞了这篇文章
程序员大华
Java、前端开发者
·
4月前
关注
被需求破防了,我用canvas画了蛇形时间轴(附源码)
这款酷炫的蛇形时间轴组件,用Canvas实现波浪布局+动态动画,支持亮暗主题、交互悬停、参数实时调节,源码完整,拿来即用!告别枯燥时间线,让数据展示更生动。...
37
9
分享
韭菜的日常生活
赞了这篇文章
H_四叶草
Web开发攻城狮 @你猜猜看,很厉害的公司
·
3月前
关注
🍀我实现了个摸鱼聊天室(做了防发现处理)🚀
🍀基于 vue3 + Pina +Typescript + webSocket + Nest + Mysql + Redis + prisma + socket.io 实...
95
36
分享
韭菜的日常生活
赞了这篇文章
前端九哥
前端工程师 @四四零零减一
·
3月前
关注
我删光了项目里的 try-catch,老板:6
相信我们经常这样写bug(不是 👇: 看似没问题 每个接口都要 try-catch,太啰嗦了! 错误处理逻辑分散,不可控! 代码又臭又长💨! 💡 目标:不抛异常的安全...
138
125
分享
韭菜的日常生活
赞了这篇沸点
憨憨壹号
啥都干 @想去成都上班
·
3月前
举报
看到大家都没乐子,我给大家表演一个
我数据库宕机了,没容灾,没备份
赞过
分享
16
2
韭菜的日常生活
赞了这篇沸点
Deadman
练习时长两年半的个人练习生 @全民制作人
·
3月前
举报
听阴间说什么
在昏暗中的我
想对着天讲 说无论如何
阴间快乐
收起
查看大图
向左旋转
向右旋转
上班摸鱼
等人赞过
分享
1
11
韭菜的日常生活
赞了这篇文章
星哥玩云
5月前
关注
Docker部署开源免费的闲鱼"自动赚钱机器",闲鱼自动回复系统
Docker部署开源免费的闲鱼"自动赚钱机器",闲鱼自动回复系统 前言 随着闲鱼等二手交易平台的流行,越来越多的人希望能够通过这些平台赚取一些额外收入。然而,手动回复每一条...
18
1
分享
韭菜的日常生活
赞了这篇文章
雪橇僵尸
写小说的程序猿 @山东易途科技有限公司
·
1年前
关注
闲来无事又写了一个TreeUtil,
一个通用的List转无极菜单的工具类,把之前的反射获取数据变更成了Function接口,只有在setChildren的时候使用了一下反射...
20
评论
分享
韭菜的日常生活
赞了这篇文章
纸仓
前端后端运维测试攻城狮
·
5月前
关注
儿子不收拾玩具,我用AI给他量身定制开发一个APP,这下舒服了
比上班更可怕的是什么?是加班。 比加班更可怕的是什么?是固定加班,也就是 996,大小周。 作为一个荣获 996 福报的牛马,我认为我的际遇已经很可怕了。 没想到还有比这更...
133
73
分享
韭菜的日常生活
赞了这篇文章
前端开源星球
OpenTiny @华为
·
10月前
关注
TinyPro 后台管理系统从启动 ➡️ 使用 ➡️ 二开,看这一篇就够了!点赞、收藏⭐,不迷路!
你好,我是 Kagol,公众号:前端开源星球。TinyPro从项目初始化到使用,再到二开,全面介绍和演示,只看写一篇就够了!...
24
7
分享
韭菜的日常生活
赞了这篇文章
常富
前端开发工程师
·
5月前
关注
🔥🔥🔥430+天,Naive UI Pro 跟大家见面
为了做好这款 Admin,我们累计开发了430+天、提交了1900+commit,做了一款和市面上都不一样的 Admin,目标是为了让大家在使用这款系统时少一点加班,多一点...
255
125
分享
韭菜的日常生活
赞了这篇文章
花小姐的春天
公众号 @花小姐的春天
·
5月前
关注
真正的王者指标“筹码分布”,一招看懂主力行为(洗盘、拉升、派发)(图解教程)
股市这个地方,永远都是一群人在博弈。散户拼的是运气,主力拼的是策略。你以为你在盯着股价,其实主力盯着的是你。 我自己这些年走下来,慢慢发现一个规律:如果你能看透主力的动作,...
5
3
分享
韭菜的日常生活
赞了这篇文章
黑心皮蛋
🔥程序员 | ✨独立开发 @🦑摸鱼达人
·
7月前
关注
🚣【附源码】牺牲两天摸鱼时间,我做了款大屏
最近时间比较闲,摸鱼的时间越来越多了,人一闲下来就会想做点什么。于是在刷了半小时pdd之后我买了张ui图,并根据这个ui做了一个大屏。【附源码】...
376
107
分享
韭菜的日常生活
赞了这篇文章
花小姐的春天
公众号 @花小姐的春天
·
4月前
关注
为什么指数涨你却亏钱?80%的人忽略的市场宽度指标揭晓,我用Python实现了(附源码)
前几天看到群里有人分享了一个不错的指标,于是试着自己用Python实现了。今天分享给大家。 在股市中,我们常常会盯着指数涨跌,比如上证指数、创业板指数。但实际操作时,很多人...
4
评论
分享
韭菜的日常生活
赞了这篇文章
默默的明
1年前
关注
tinymce使用
1# 1.中文文档 http://tinymce.ax-z.cn/ 2.安装 3.tinymce 默认英文 https://www.tiny.cloud/get-tiny/...
1
1
分享
韭菜的日常生活
赞了这篇文章
Harry技术
1年前
关注
Spring Boot 3 整合 Mybatis-Plus 实现数据权限控制
Spring Boot 3 整合 Mybatis-Plus 实现数据权限控制 早期使用spring boot的时候写数据权限是通过使用自定义一个切面@Aspect配合自定义...
18
1
分享
韭菜的日常生活
赞了这篇沸点
二马猿
6月前
举报
九寨沟还不错诶。风景挺好,就是去一趟好麻烦。牦牛火锅不好吃,很柴,169一个小锅,肉超级多但是只是吃了一点皮毛。
赞过
分享
6
2
下一页
关注了
2
关注者
3
收藏集
0
关注标签
0
加入于
2024-11-18