掘友等级
获得徽章 0
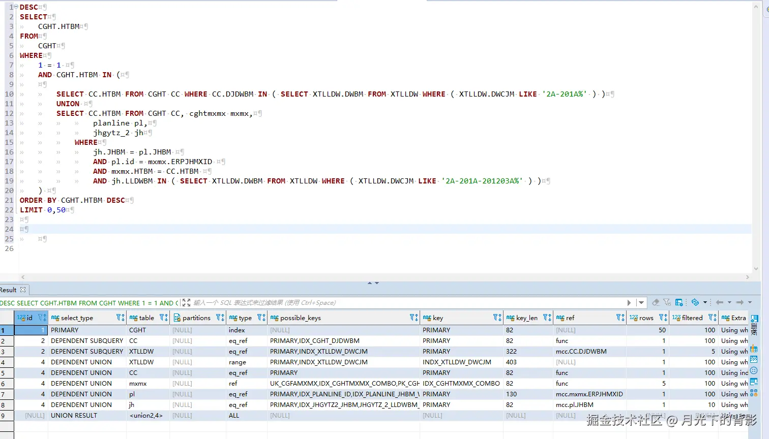
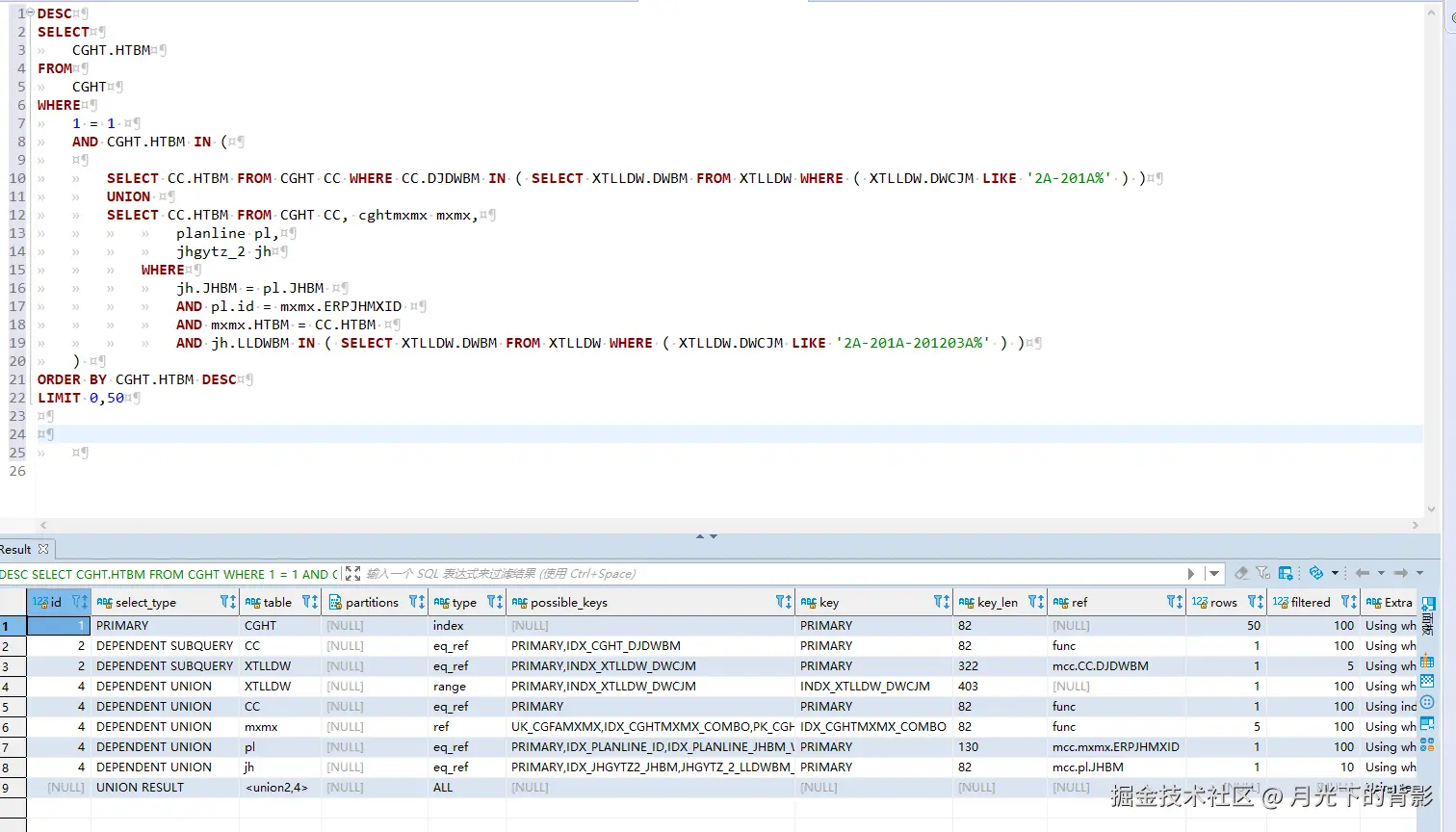
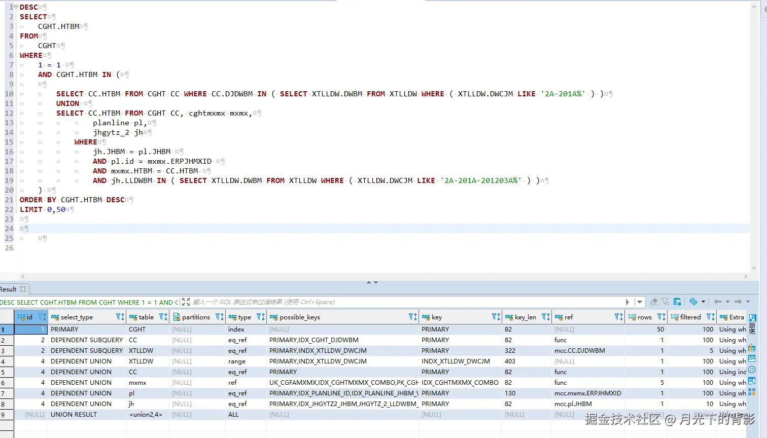
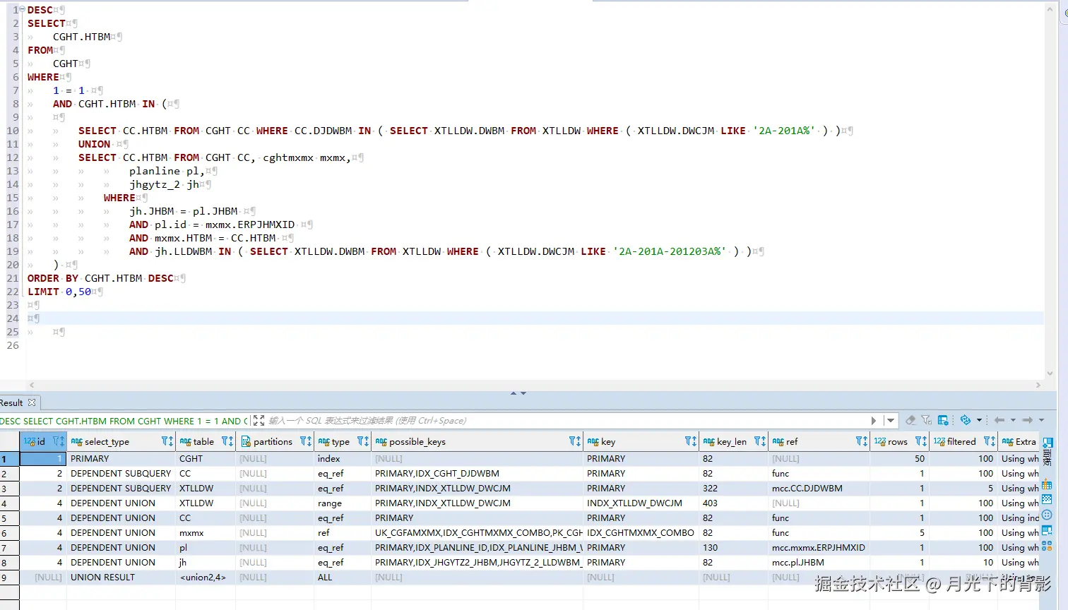
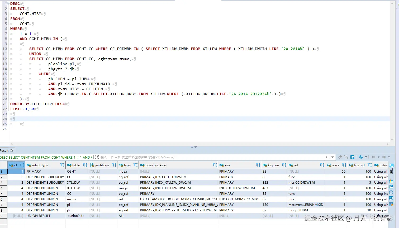
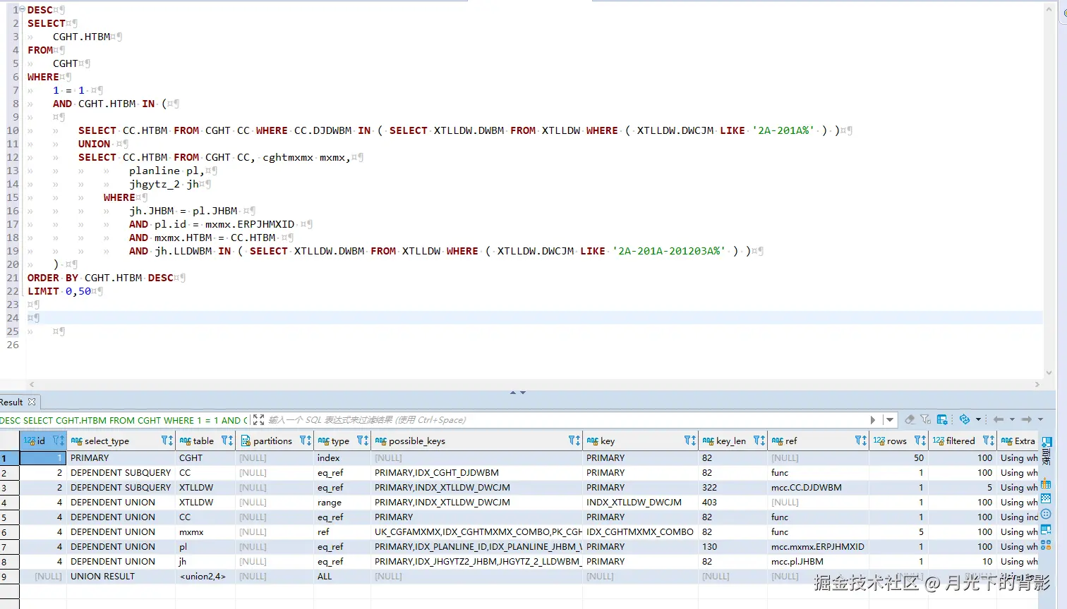
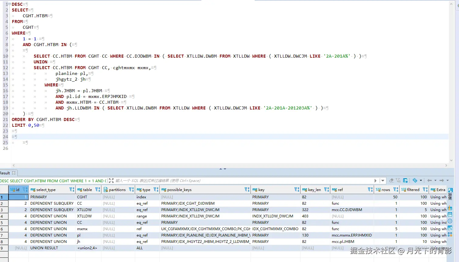
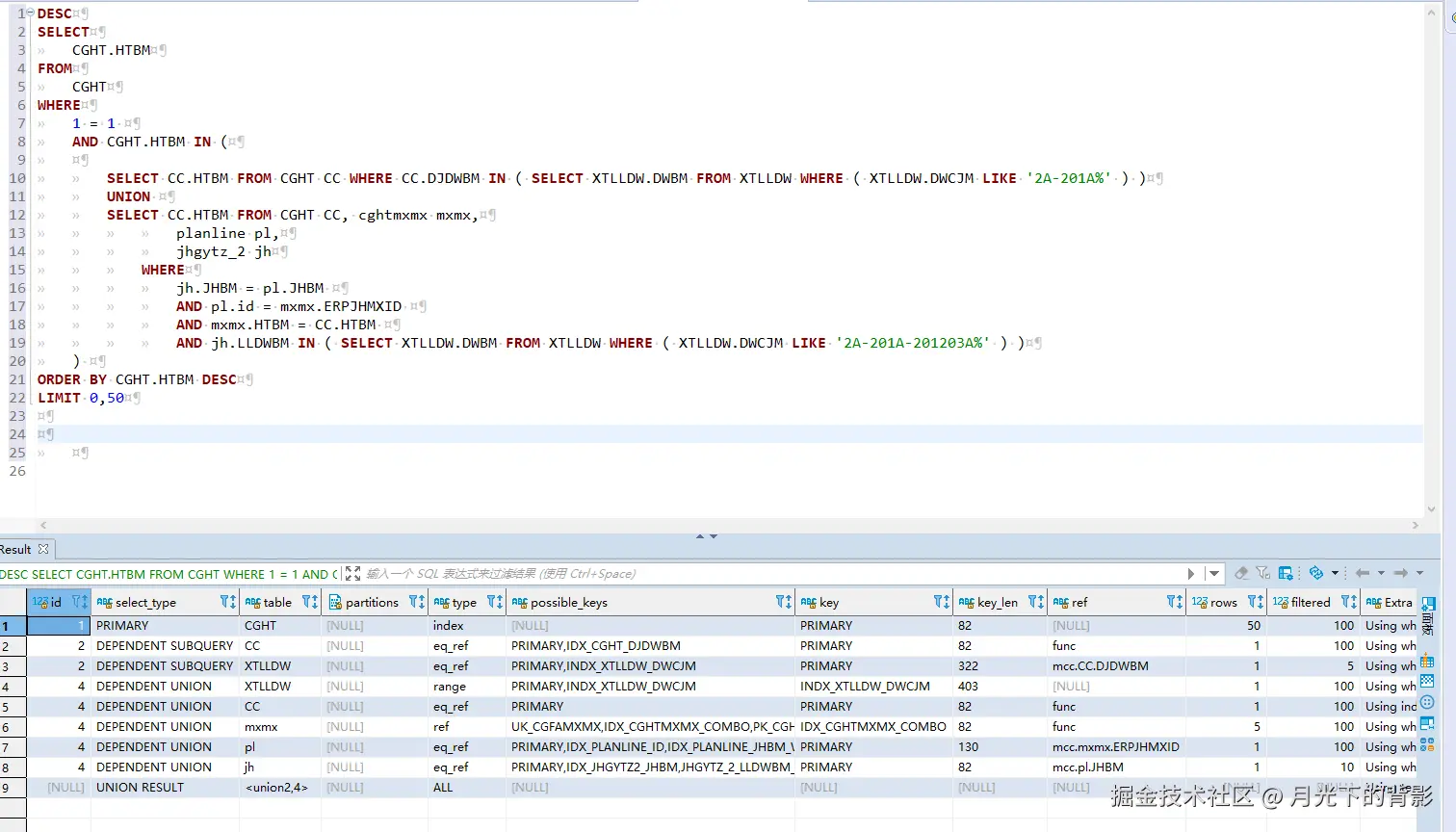
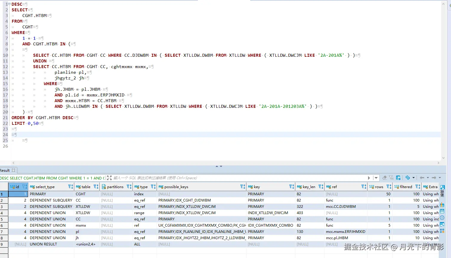
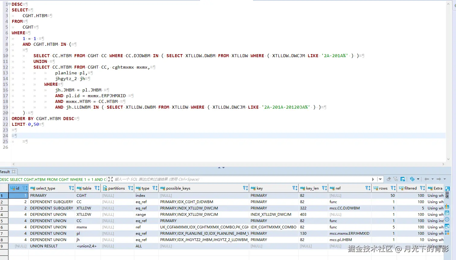
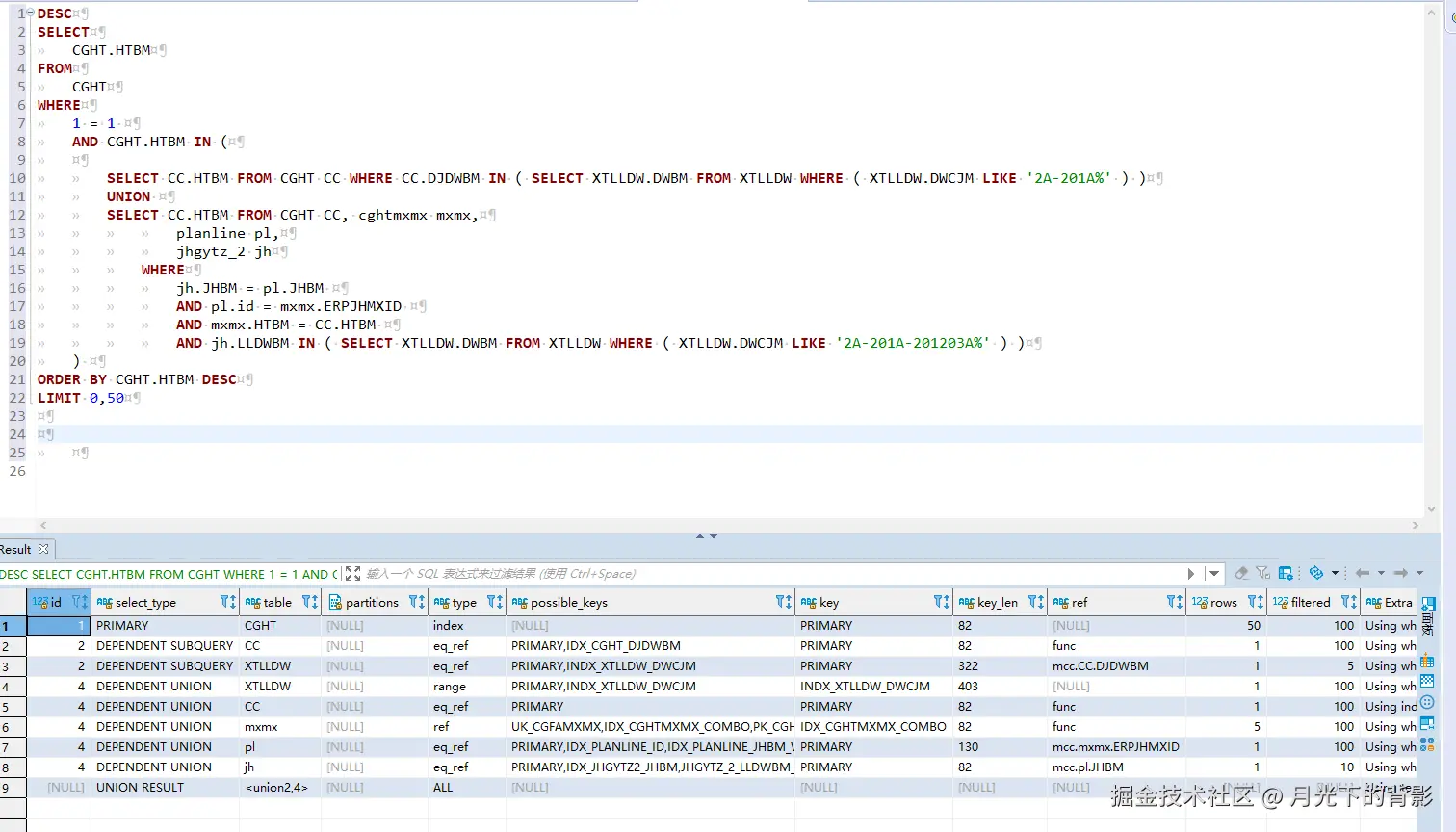
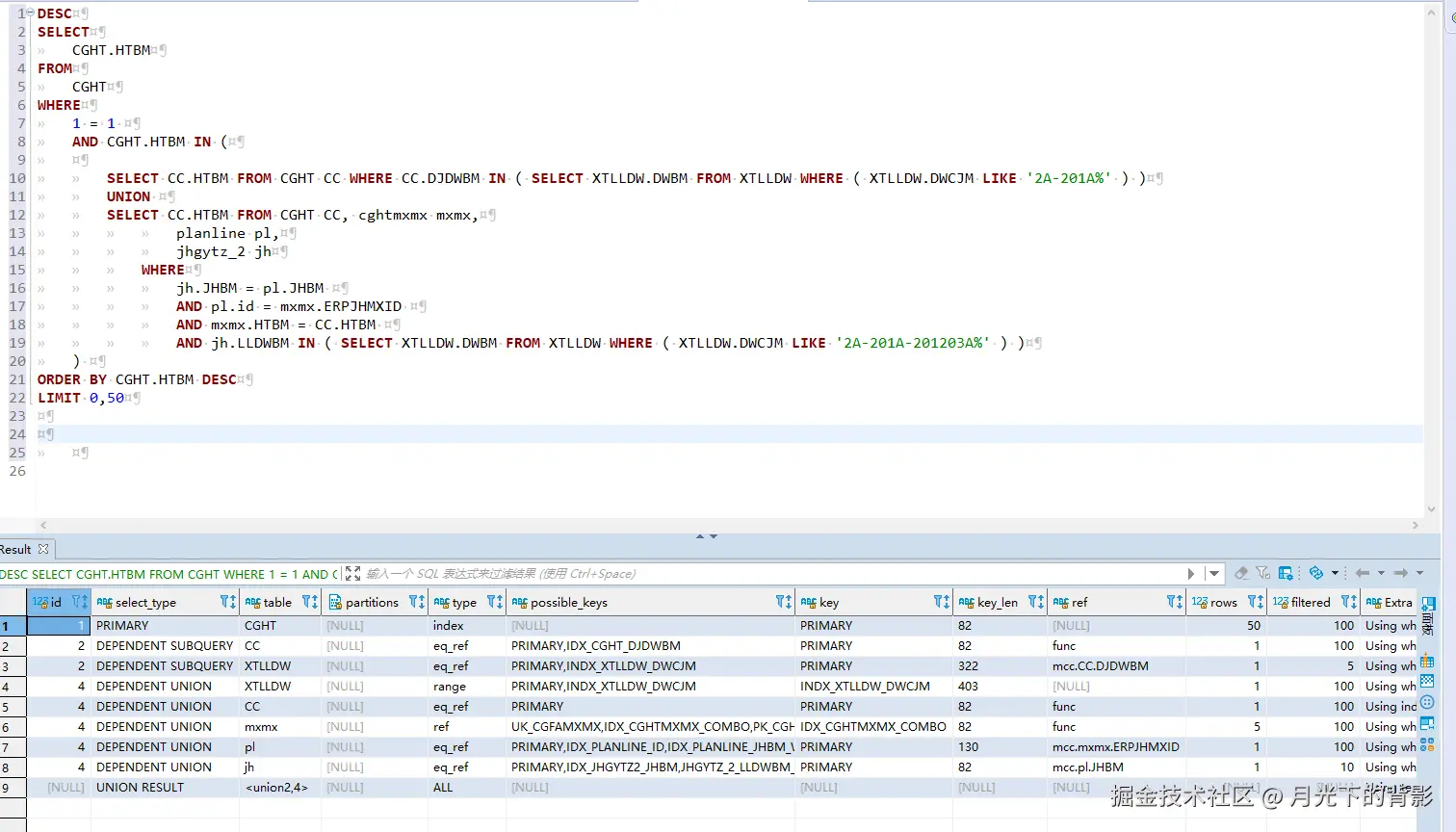
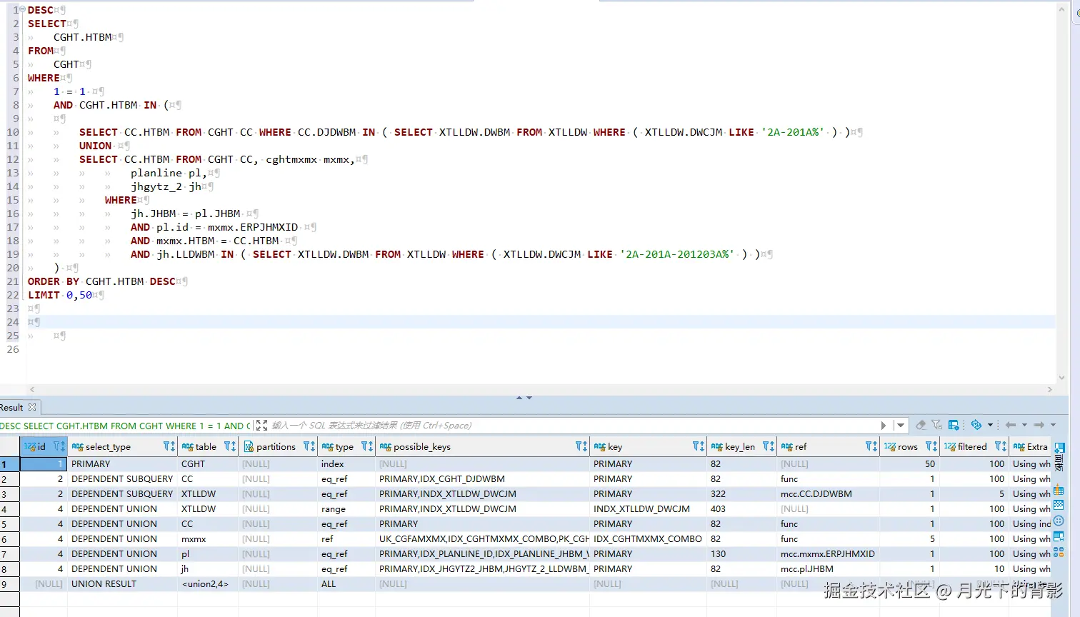
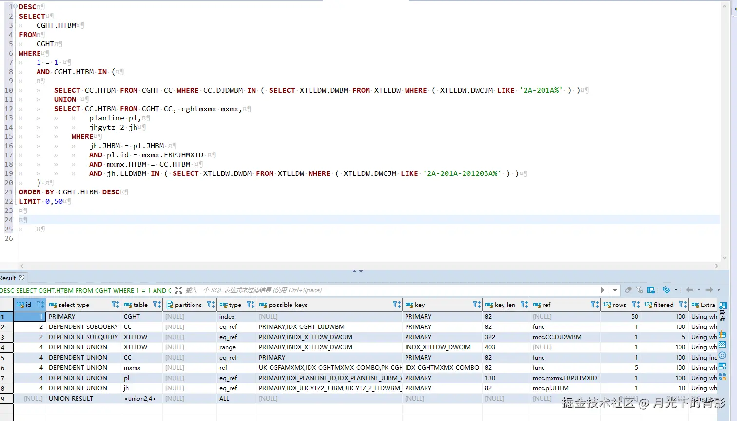
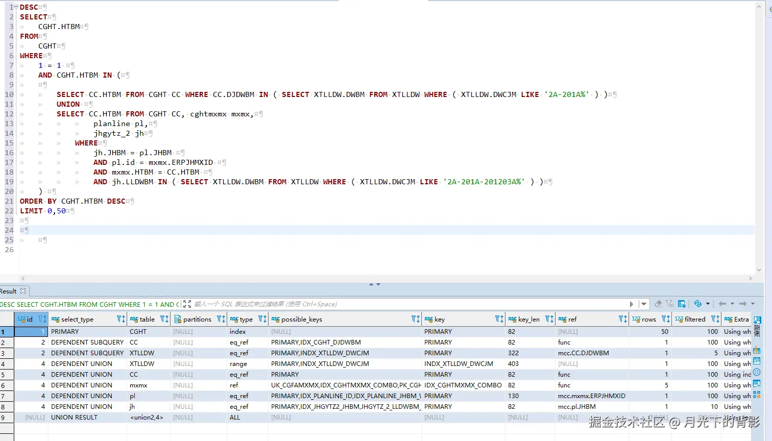
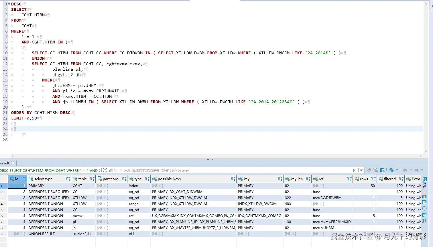
前端大佬们,请问下怎么移除这个样式了,这么写不对么,一直不生效
$('#listTable111').find('.sunway-input-group-addon').css('display', '')
有什么好看的动漫推荐下,类似练气十万年这种爽剧,不想看小说
中午午睡起来,感觉被鬼压床了,意识清醒的,想掀被子侧身起来一直动不了,结果发现是在做梦,然后又起来,还是动不了,循环了三四次。终于到本体了,起来了。。。。。。。。。。
今天吃了最贵的一碗面,56块钱。。。。迟到罚50,面6块,血亏啊啊啊啊啊啊,就因为买了个面,赶不上电梯
jym,明天情人节,女朋友今天说他大姨妈来看她了,怎么办,要不要明天去看她大姨妈。在线等
下一页