首页
沸点
课程
数据标注
HOT
AI Coding
更多
直播
活动
APP
插件
直播
活动
APP
插件
搜索历史
清空
创作者中心
写文章
发沸点
写笔记
写代码
草稿箱
创作灵感
查看更多
登录
注册
月光下的背影
掘友等级
字母搬运工
获得徽章 0
动态
文章
专栏
沸点
收藏集
关注
作品
赞
35
文章 24
沸点 11
赞
35
返回
|
搜索文章
月光下的背影
字母搬运工
·
1年前
举报
大家有没有自己组装nas的,有木有配置推荐下
赞过
分享
8
1
月光下的背影
字母搬运工
·
1年前
举报
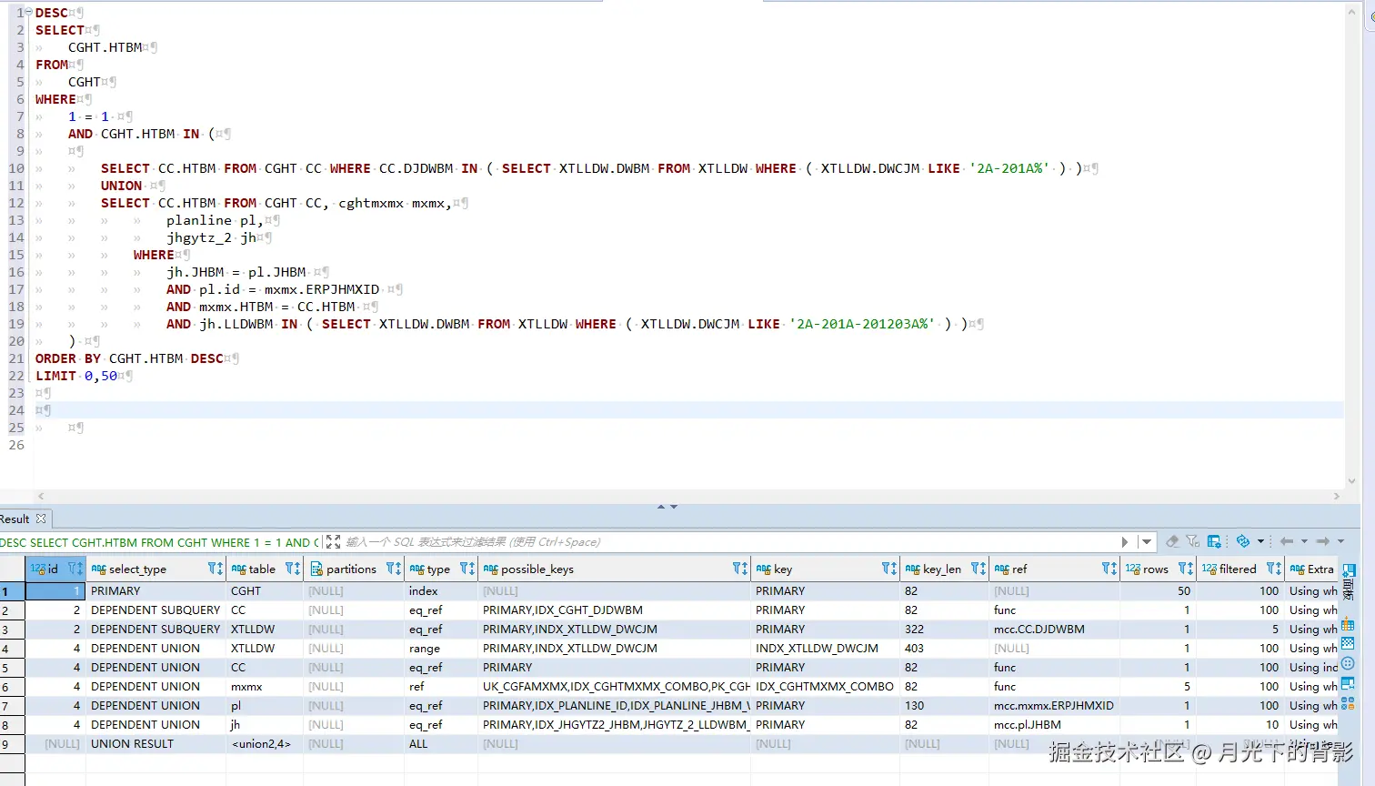
有大佬知道为什么吗
,mysql in 中的子查询很快,不是应该先走子查询然后查主表吗,但是整个执行很慢需要十来秒,看执行计划也是先子查询的
收起
查看大图
向左旋转
向右旋转
赞过
分享
16
1
月光下的背影
赞了这篇文章
竹子爱熊猫
🏆掘金签约作者 @同名公众号:竹子爱熊猫
·
2年前
关注
四十五图,一万五千字!一文让你走出迷雾玩转Maven!
Maven是大家的老熟客,几乎每天都会跟他打交道,不过许多人对它似乎很熟,但又好像不熟,为了帮助大家走出似懂非懂的状态,本文会形象的讲述Maven各功能,真正做到玩转Mav...
502
145
分享
月光下的背影
字母搬运工
·
2年前
举报
前端大佬们,请问下怎么移除这个样式了,这么写不对么,一直不生效
$('#listTable111').find('.sunway-input-group-addon').css('display', '')
收起
查看大图
向左旋转
向右旋转
赞过
分享
13
2
月光下的背影
关注了
HelloGitHub
字母搬运工
月光下的背影
关注了
Gaby
字母搬运工
月光下的背影
关注了
掘金酱
字母搬运工
月光下的背影
关注了
Java3y
字母搬运工
月光下的背影
关注了
捡田螺的小男孩
字母搬运工
月光下的背影
关注了
敖丙
字母搬运工
月光下的背影
关注了
小傅哥
字母搬运工
月光下的背影
字母搬运工
·
2年前
举报
有什么好看的动漫推荐下,类似练气十万年这种爽剧,不想看小说
分享
4
点赞
月光下的背影
赞了这篇文章
linxtao
Android开发
·
3年前
关注
浅谈 Spring 如何解决 Bean 的循环依赖问题
什么是循环依赖?为什么 Spring Bean 会存在循环依赖问题?Spring 能解决所有场景下的循环依赖吗?什么是三级缓存?为什么需要三级缓存?Spring 是如何通过...
149
25
分享
月光下的背影
关注了
linxtao
字母搬运工
月光下的背影
字母搬运工
·
2年前
举报
中午午睡起来,感觉被鬼压床了,意识清醒的,想掀被子侧身起来一直动不了,结果发现是在做梦,然后又起来,还是动不了,循环了三四次。终于到本体了,起来了。。。。。。。。。。
等人赞过
分享
14
4
月光下的背影
关注了
三分恶
字母搬运工
月光下的背影
赞了这篇文章
竹子爱熊猫
🏆掘金签约作者 @同名公众号:竹子爱熊猫
·
3年前
关注
(二十三)MySQL分表篇:该如何将月增上亿条数据的单表处理方案优雅落地?
单日数据暴增几十万、几百万甚至上千万,远超出传统单表的性能极限,此时该如何处理呢?本章会结合真实的线上业务,全面阐述单表数据增长过快的优雅处理方案。...
232
95
分享
月光下的背影
赞了这篇文章
竹子爱熊猫
🏆掘金签约作者 @同名公众号:竹子爱熊猫
·
3年前
关注
(二十二)全解MySQL之分库分表后带来的“副作用”一站式解决方案!
分库分表后对数据库的性能提升,用一个字形容,那就是爽!分库分表能让数据存储层真正成为高性能、高可用、高稳定的三高架构,但爽归爽,其带来后患问题也是无穷的,本文则携手诸位详解...
139
72
分享
月光下的背影
赞了这篇文章
竹子爱熊猫
🏆掘金签约作者 @同名公众号:竹子爱熊猫
·
3年前
关注
(二十一)MySQL之高并发大流量情况下海量数据分库分表的正确姿势
高并发处理是面试中一个百问不厌的问题,数据库也一直是业务系统的核心,因此想要掌握高并发处理经验,处理好数据库的大流量并发问题是永远绕不开的话题,本文则会详细展开叙述数据库分...
112
30
分享
月光下的背影
赞了这篇文章
竹子爱熊猫
🏆掘金签约作者 @同名公众号:竹子爱熊猫
·
3年前
关注
(二十)MySQL特性篇:2022年的我们,必须要懂的那些数据库新技术!
对于技术新特性,这是诸多开发者下意识会忽略的地方,如Java最新发布了Java19,但绝大多数小伙伴的认知却依旧停留在Java8,而MySQL最新发行了8.0.29版本,期...
96
36
分享
下一页
关注了
13
关注者
1
收藏集
1
关注标签
18
加入于
2021-01-15