掘友等级
获得徽章 0
#豆包MarsCode刷题挑战#
@豆包MarsCode 第八天打卡,可以给下用例吗? 参考LeetCode
#豆包MarsCode刷题挑战#
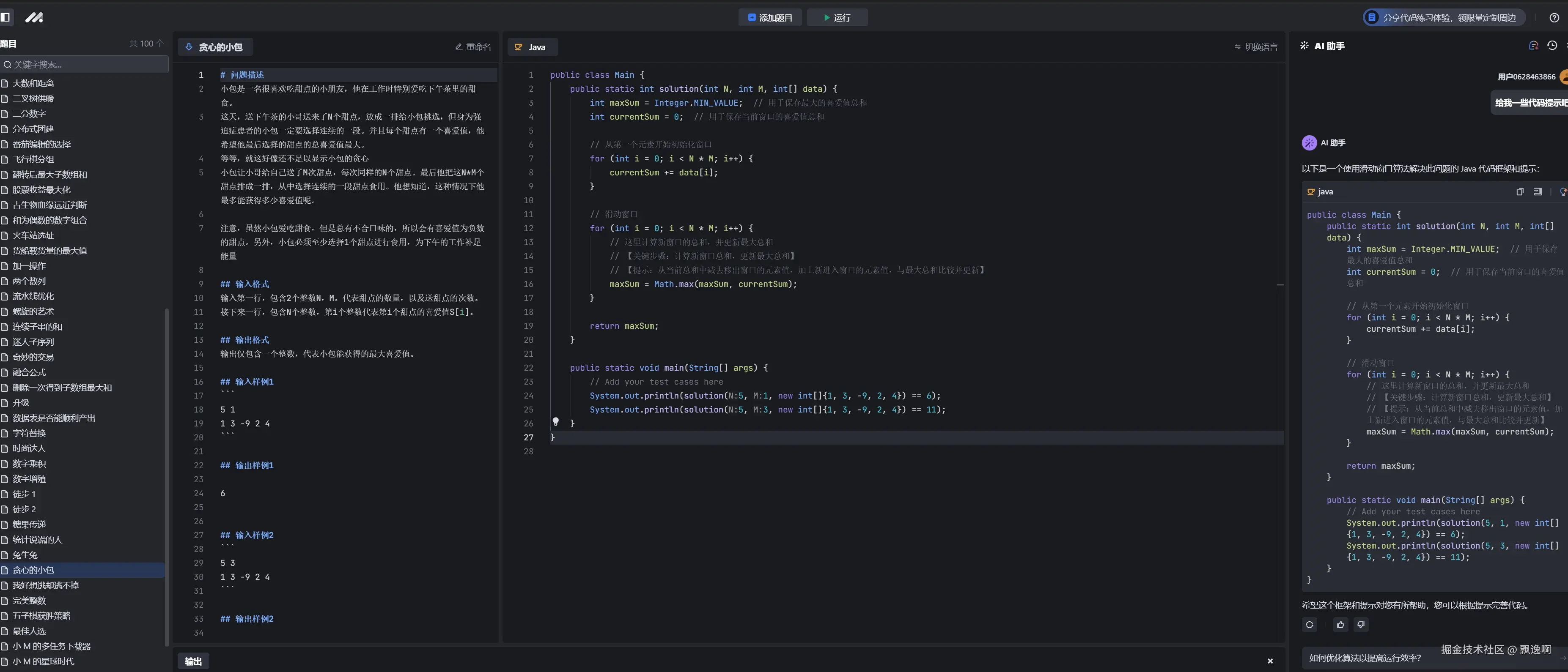
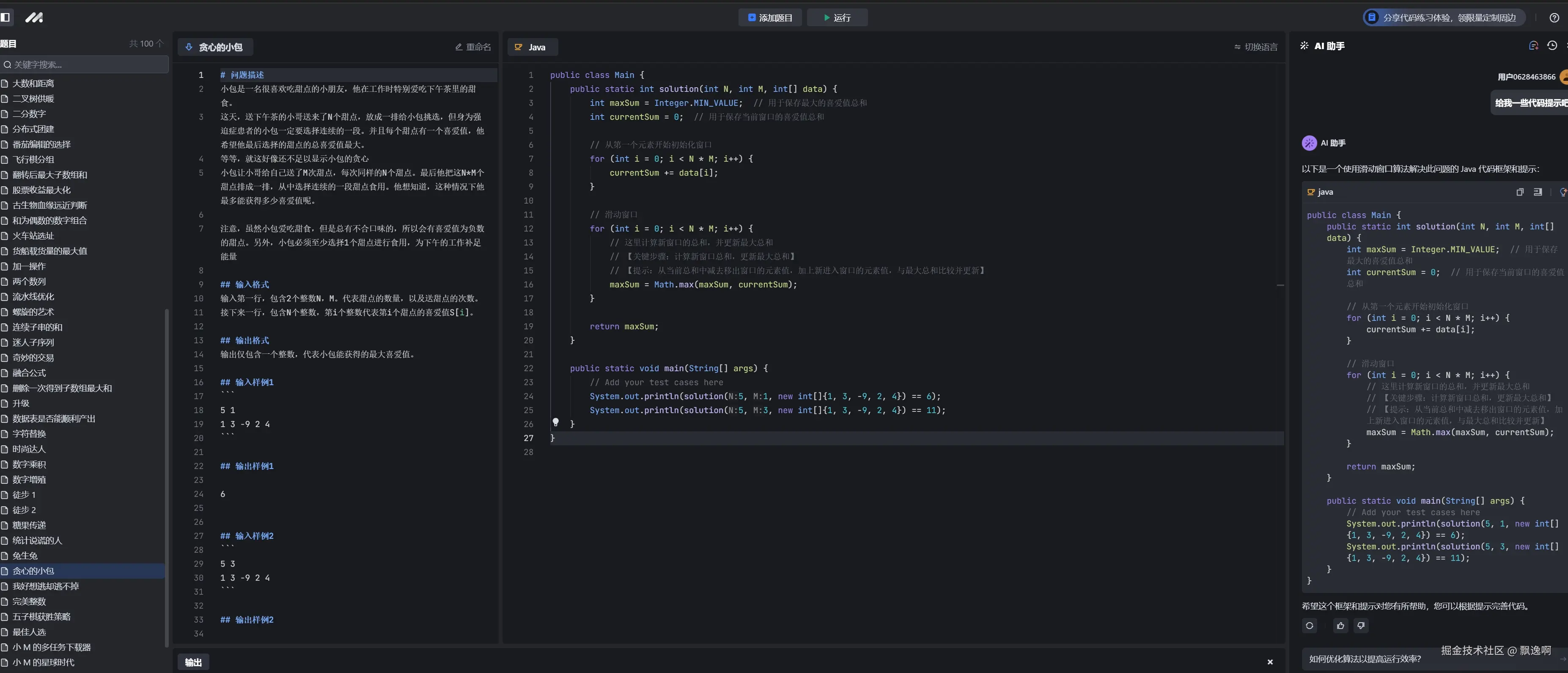
@豆包MarsCode 这一题题目是不是有点问题啊
#豆包MarsCode刷题挑战#
@豆包MarsCode 第六天打开 ,这一题AI写的挺好的
#豆包MarsCode刷题挑战#
打卡第五天,调试功能用起来还不错
@豆包MarsCode
#豆包MarsCode刷题挑战#
给出的答案抛异常了,还需要多优化下啊~
@豆包MarsCode
活动期间,使用豆包 MarsCode 编程助手或邀请新用户体验,即可积攒火星值兑换 4090 显卡、11g 金条等奖品,力度很大啊
#豆包MarsCode刷题挑战#
第二天使用豆包刷题,启动的时候有点慢啊,等了近20S。![[可怜]](//lf-web-assets.juejin.cn/obj/juejin-web/xitu_juejin_web/img/jj_emoji_5.ece2a96.png)
@豆包MarsCode
#豆包MarsCode刷题挑战#
第一天打卡,这个功能挺好的,但是没有公司内部生成代码速度快,还需要再优化下哦~
@豆包MarsCode