首页
沸点
课程
数据标注
HOT
AI Coding
更多
直播
活动
APP
插件
直播
活动
APP
插件
搜索历史
清空
创作者中心
写文章
发沸点
写笔记
写代码
草稿箱
创作灵感
查看更多
登录
注册
evepupil
掘友等级
获得徽章 0
动态
文章
专栏
沸点
收藏集
关注
作品
赞
0
文章 0
沸点 0
赞
0
返回
|
搜索文章
evepupil
1年前
举报
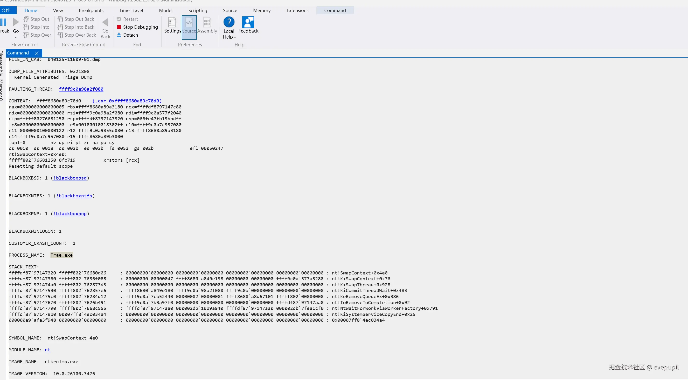
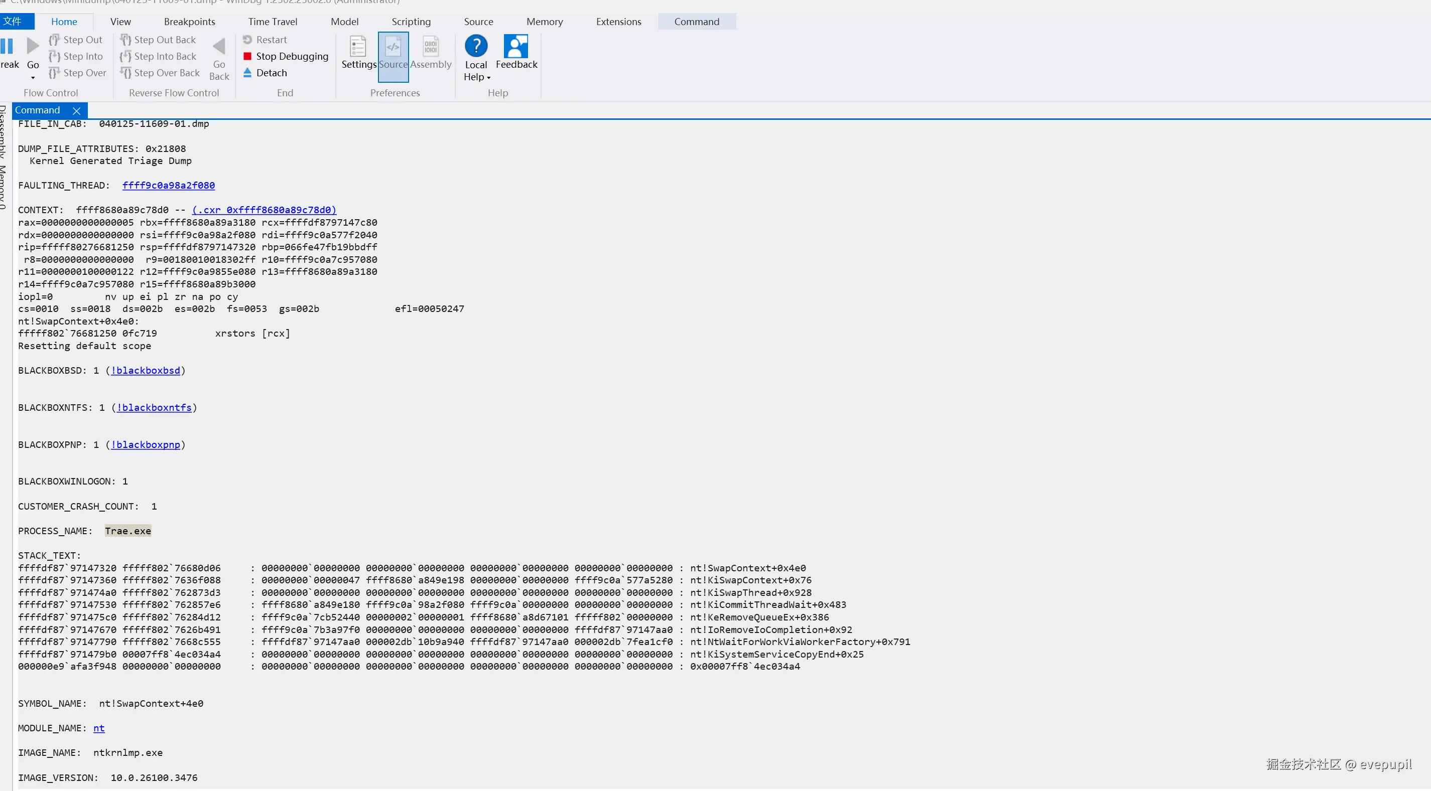
电脑开着Trae经常蓝屏,看了dmp是Trae导致的?
收起
查看大图
向左旋转
向右旋转
Vibe 编程交流圈
赞过
分享
3
1
个人成就
文章被阅读
322
掘力值
21
关注了
0
关注者
0
收藏集
0
关注标签
5
加入于
2025-04-01