稀土掘金 稀土掘金
    • 首页
    • 沸点
    • 课程
    • 数据标注 HOT
    • AI Coding
    • 更多
      • 直播
      • 活动
      • APP
      • 插件
    • 直播
    • 活动
    • APP
    • 插件
      • 搜索历史 清空
        • 写文章
        • 发沸点
        • 写笔记
        • 写代码
        • 草稿箱
        创作灵感 查看更多
evepupil的个人资料头像

evepupil

创作等级LV.1
掘友等级
掘友2级:见习掘友
获得徽章 0
动态
文章
专栏
沸点
收藏集
关注
作品
赞
0
文章 0 沸点 0
赞
0
返回
|
搜索文章
evepupil的头像
evepupil
22天前

NextDevTpl:一个面向独立开发者的 Next.js 全栈 SaaS 模板

我最近把自己在多个项目里反复打磨的一套模板整理成了一个开源项目:NextDevTpl。 目标很简单:不把时间浪费在非业务上。...
0
评论
分享
evepupil的头像
evepupil
7月前

Serverless爬虫:Pixiv爬虫/下载/访问,3分钟免费一键部署你的爬虫!

最近把之前用 Python 写的 Pixiv 爬虫用 AI 和 Serverless 架构重新实现了一遍,主要是想实践榨干一下 serverless的免费额度。...
0
评论
分享
evepupil的头像
evepupil
11月前
  • 举报
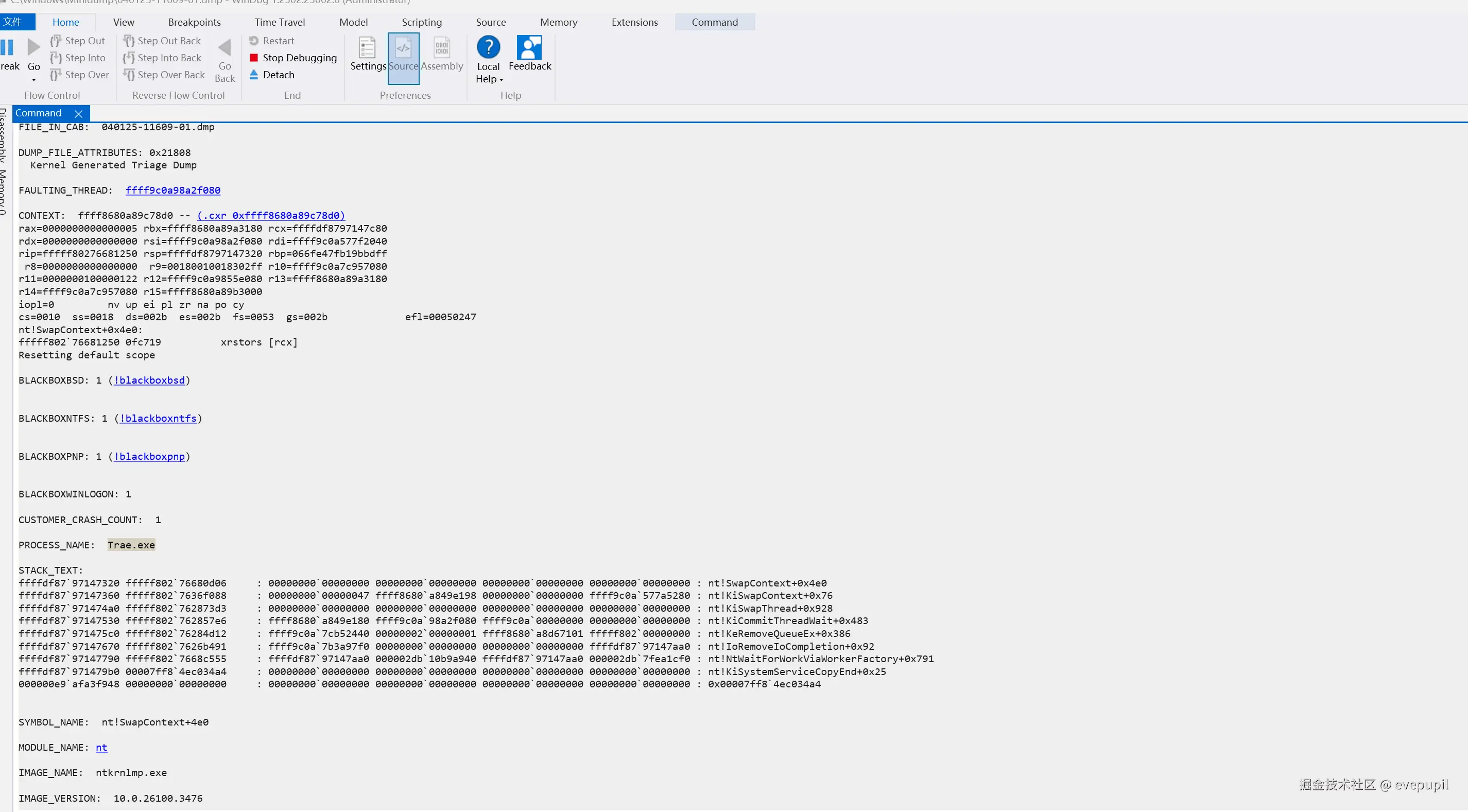
电脑开着Trae经常蓝屏,看了dmp是Trae导致的?
evepupil于2025-04-01 11:31发布的图片
收起
查看大图
向左旋转
向右旋转
evepupil于2025-04-01 11:31发布的图片
Vibe 编程交流圈
avatar
赞过
分享
3
1
个人成就
文章被阅读 286
掘力值 20
关注了
0
关注者
0
收藏集
0
关注标签
5
加入于
2025-04-01