首页
沸点
课程
数据标注
HOT
AI Coding
更多
直播
活动
APP
插件
直播
活动
APP
插件
搜索历史
清空
创作者中心
写文章
发沸点
写笔记
写代码
草稿箱
创作灵感
查看更多
登录
注册
Fanceir
掘友等级
前端开发
|
美团
获得徽章 0
动态
文章
专栏
沸点
收藏集
关注
作品
赞
5
文章 5
沸点 0
赞
5
返回
|
搜索文章
Fanceir
前端开发 @美团
·
1年前
举报
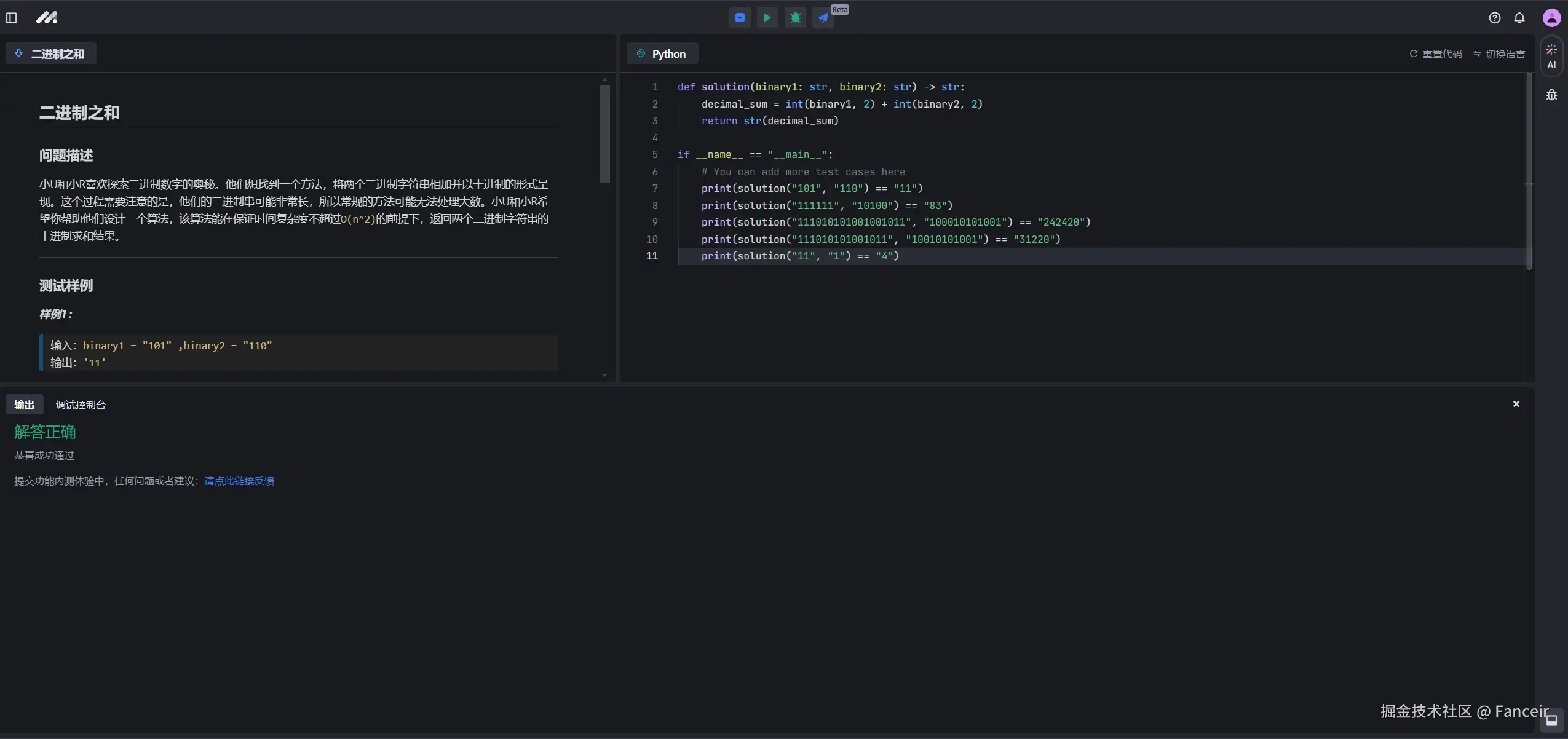
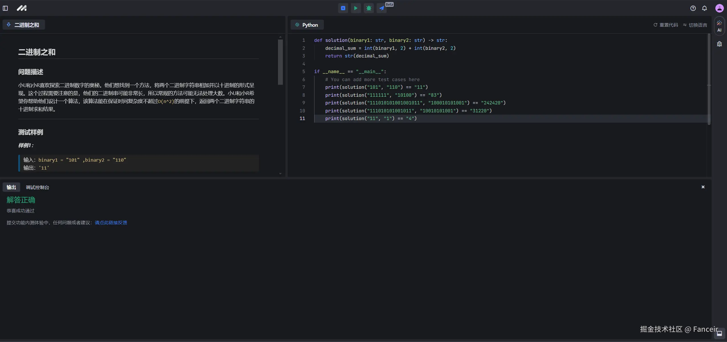
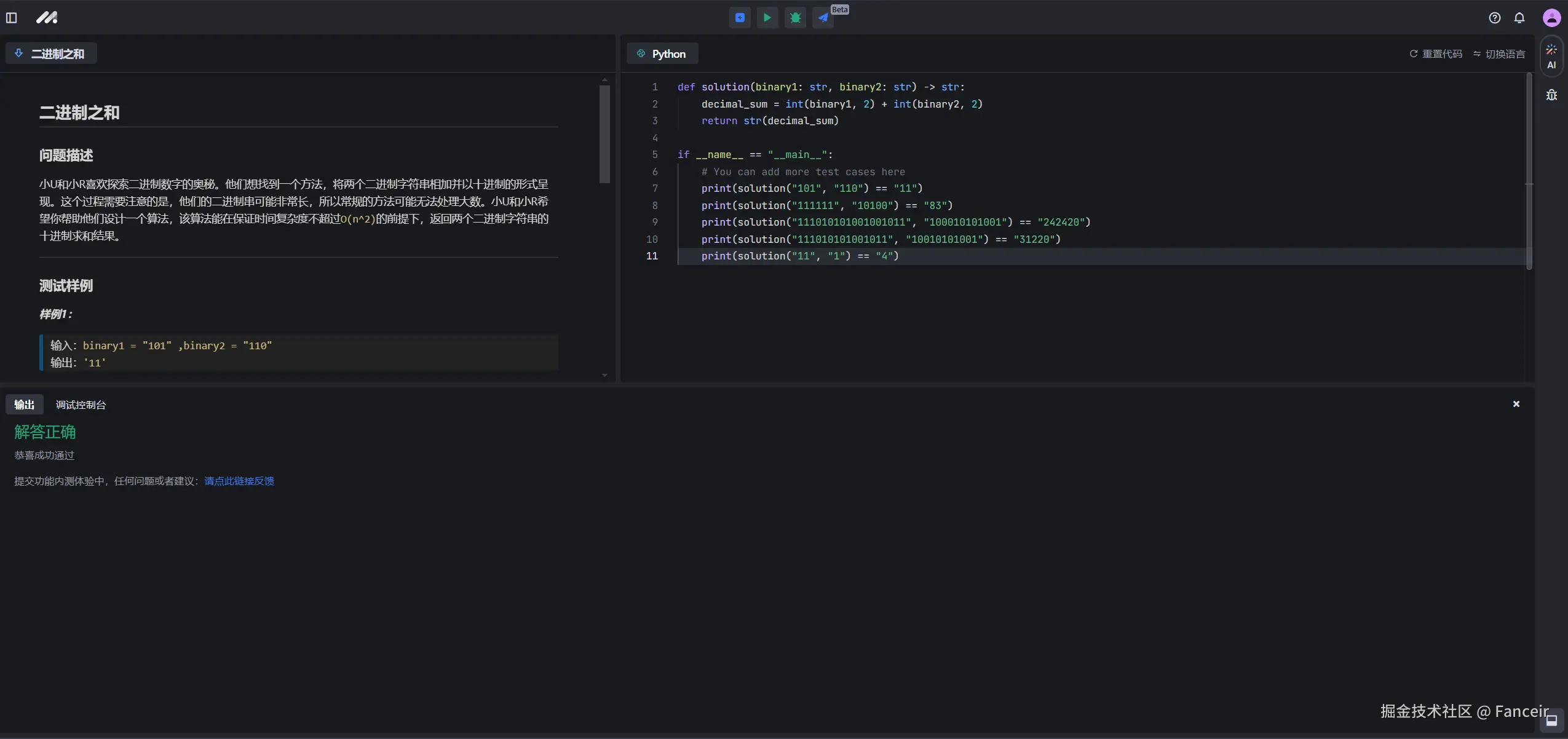
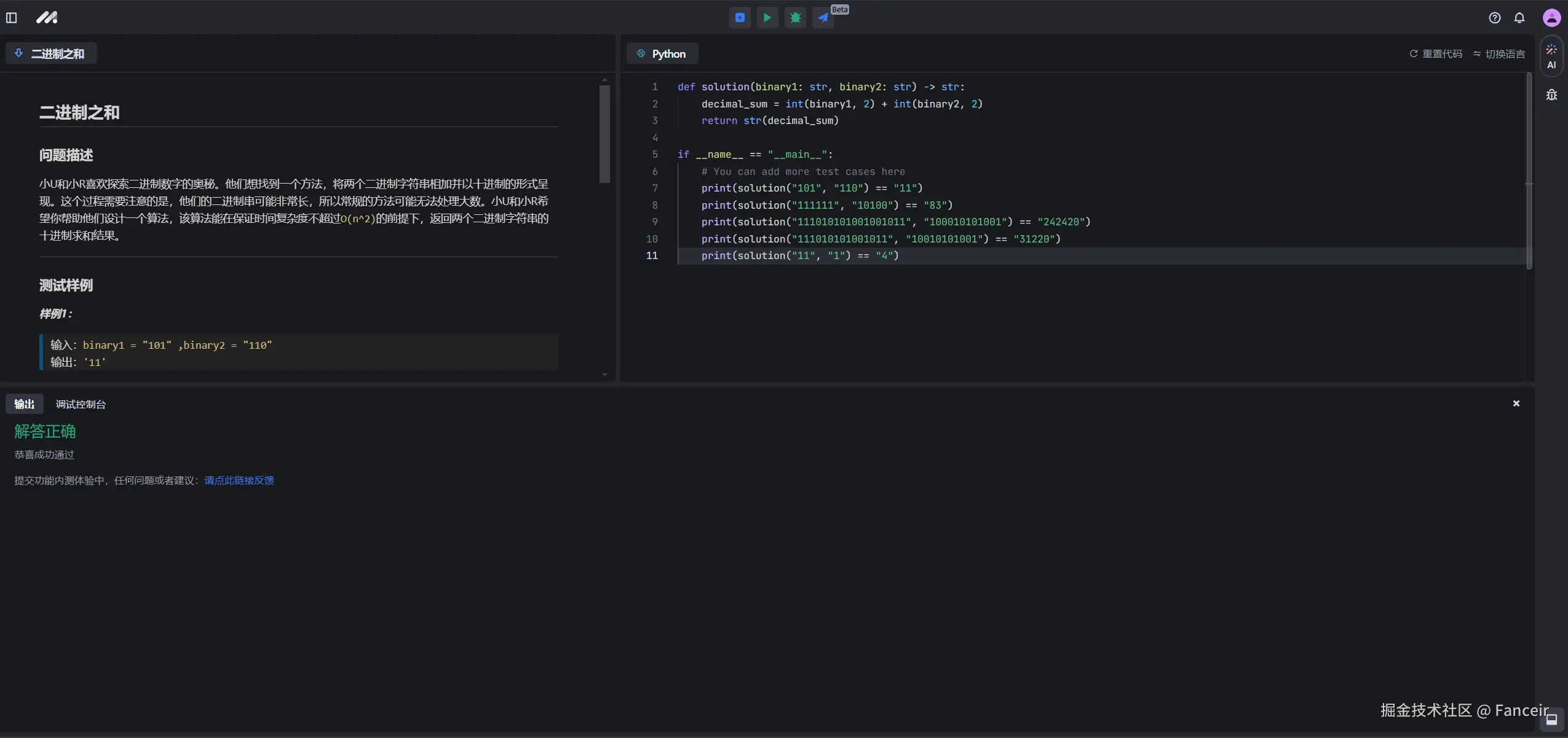
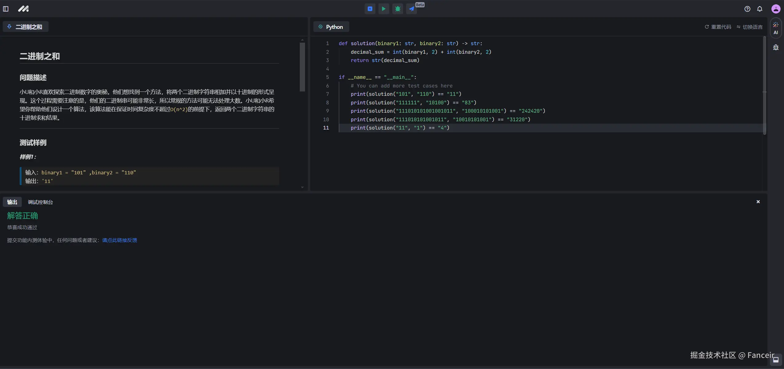
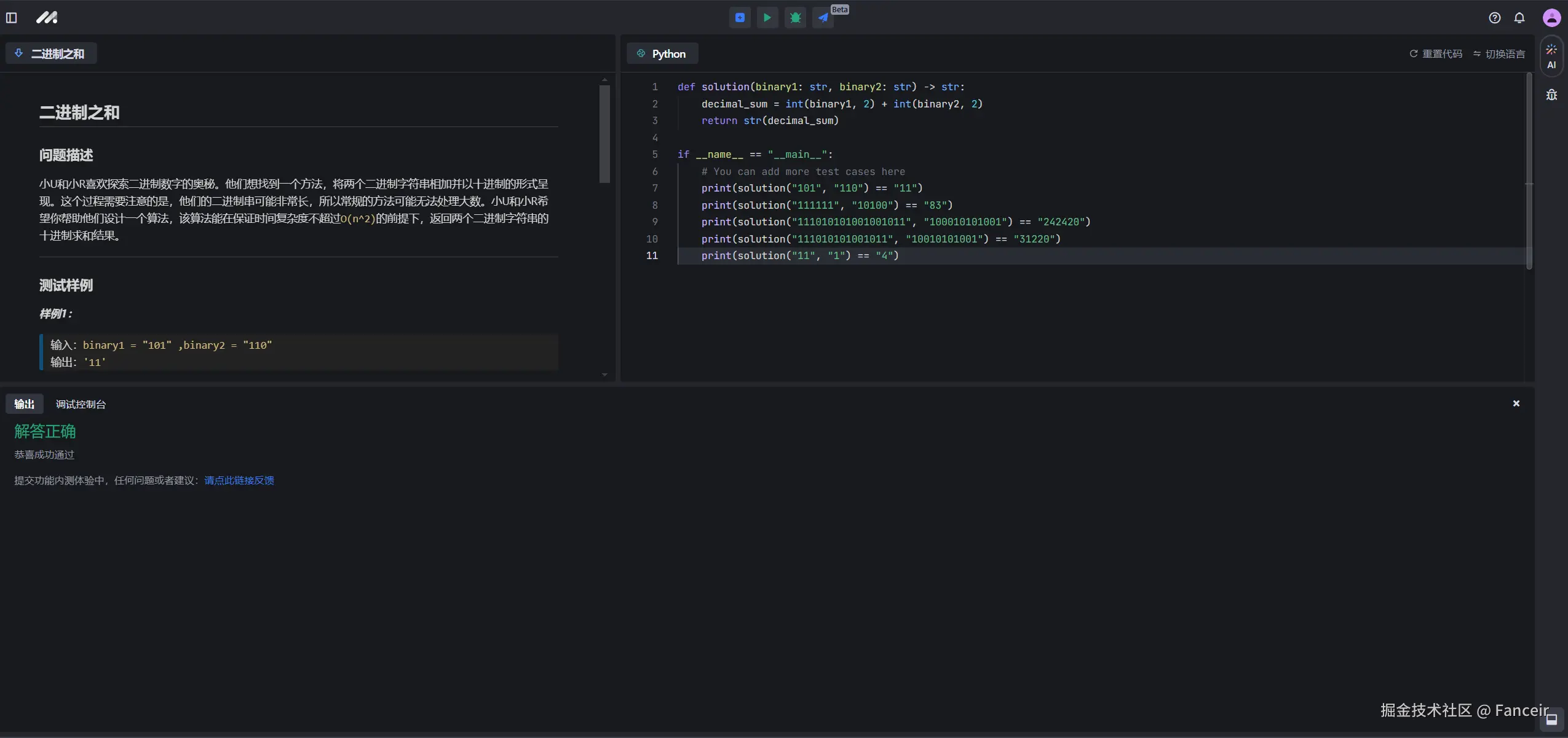
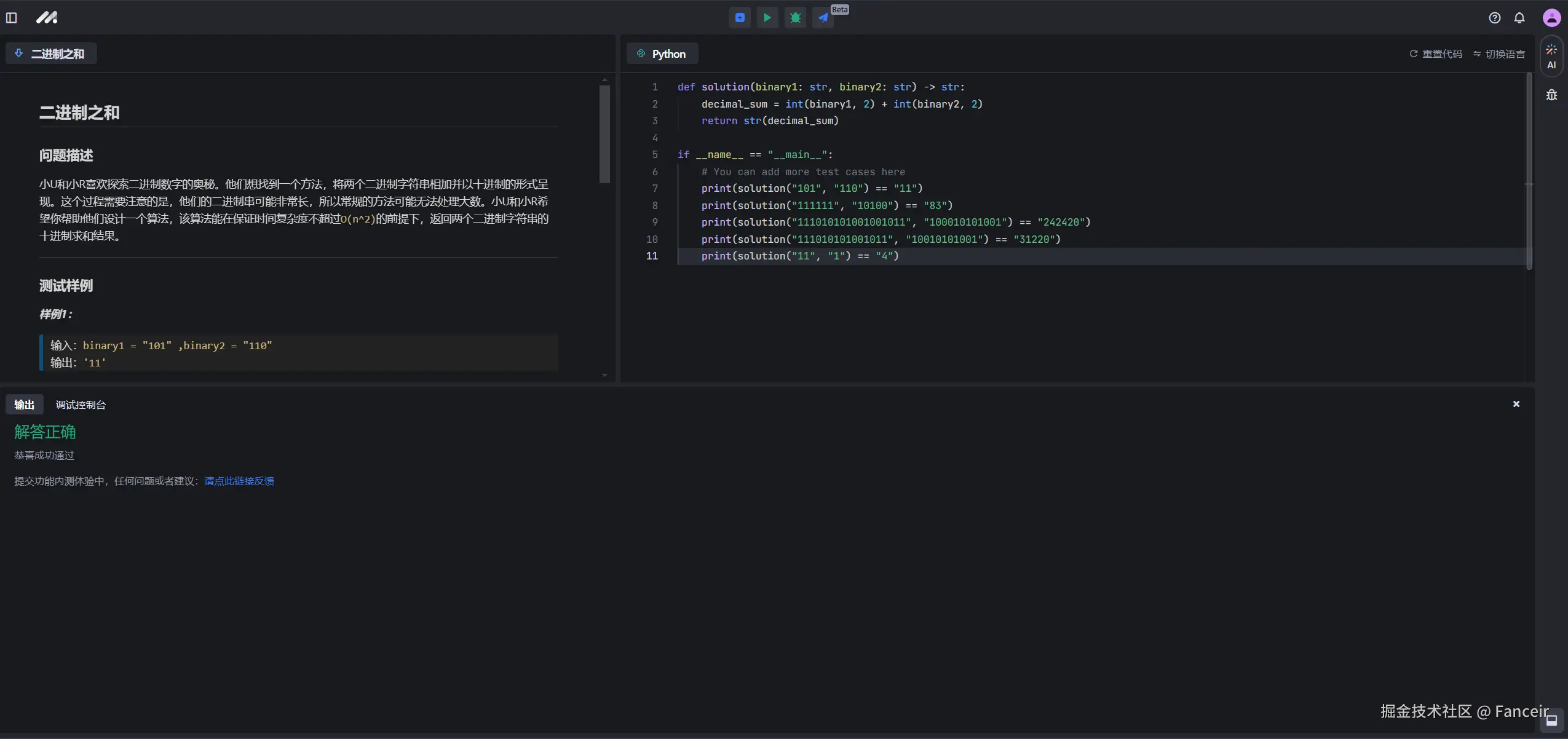
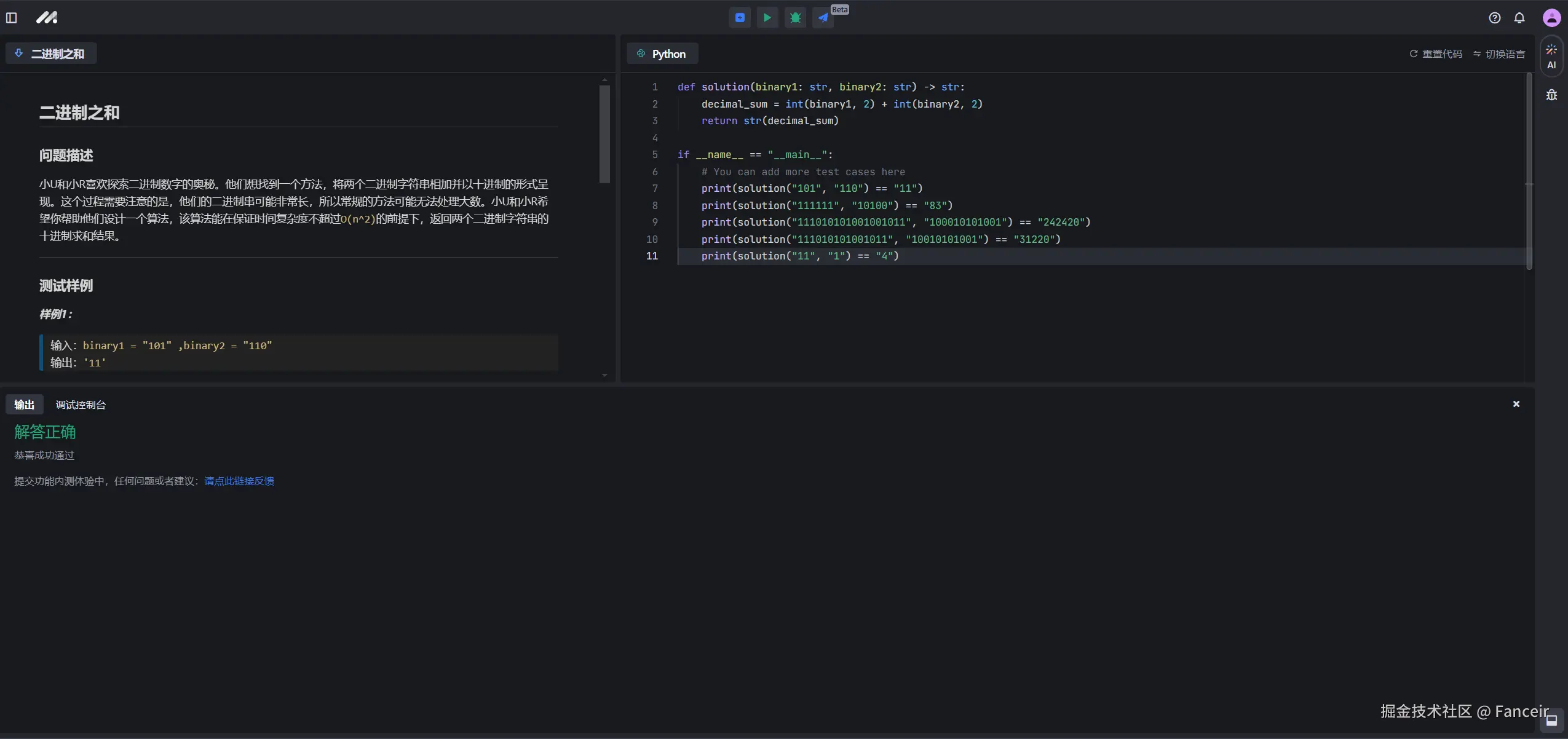
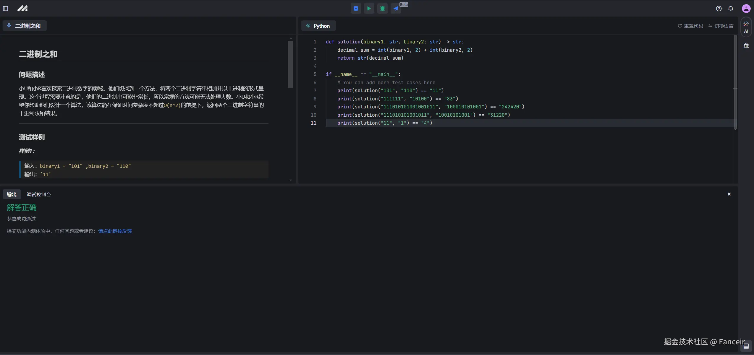
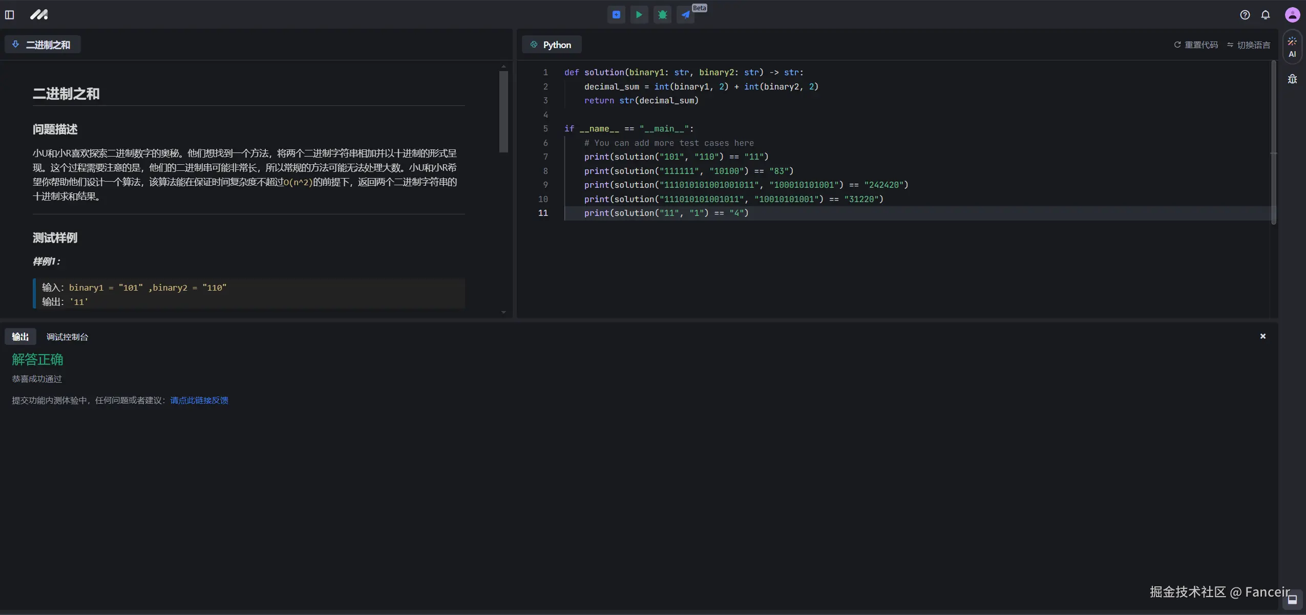
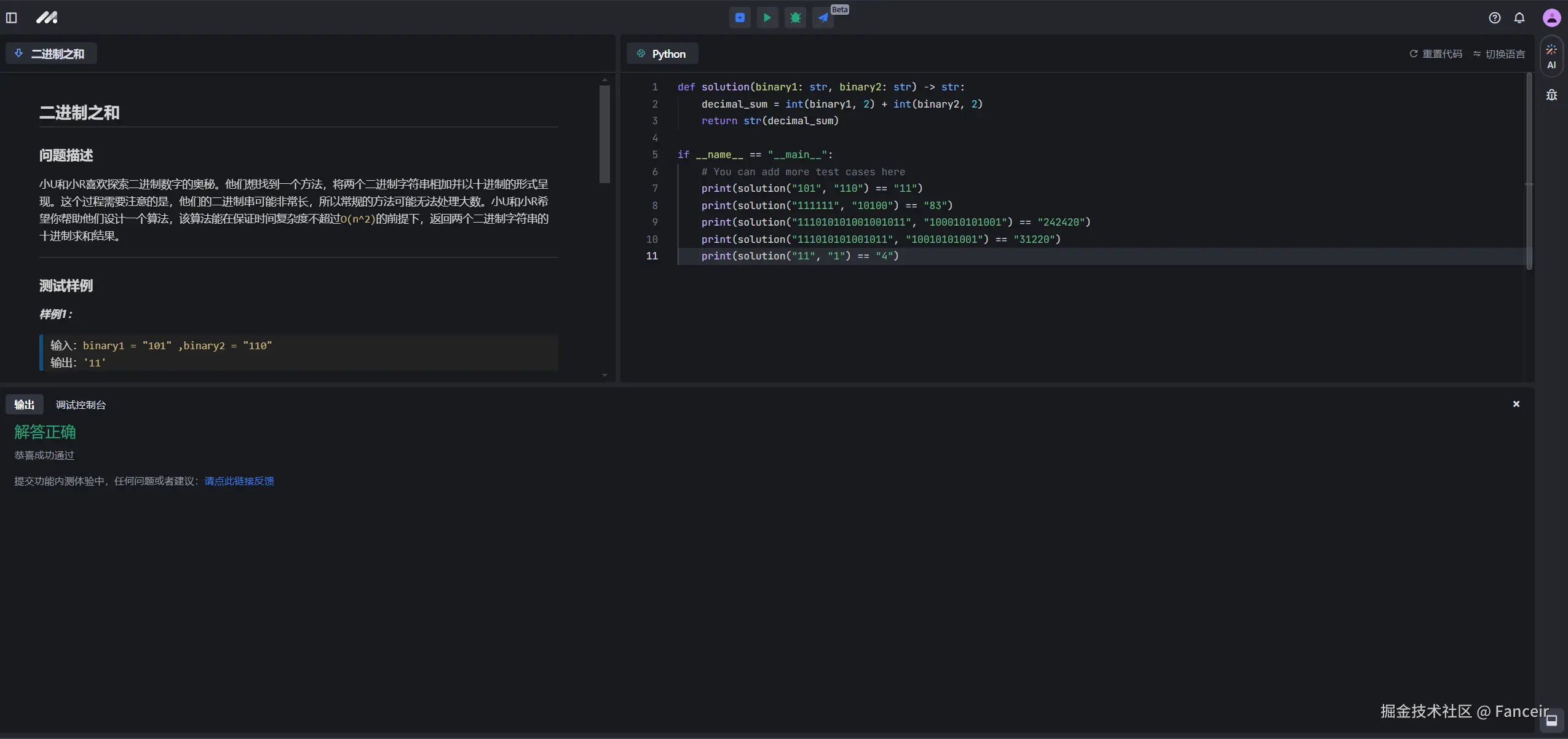
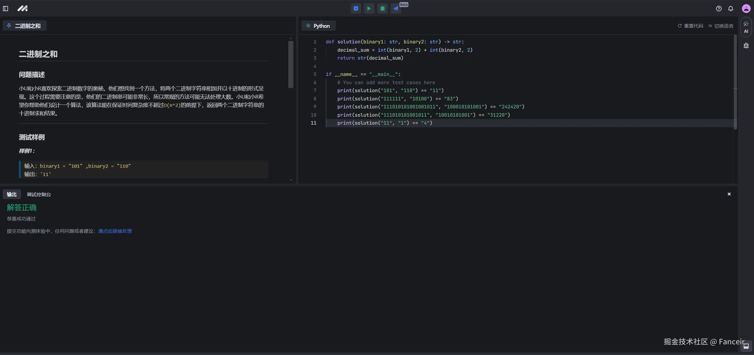
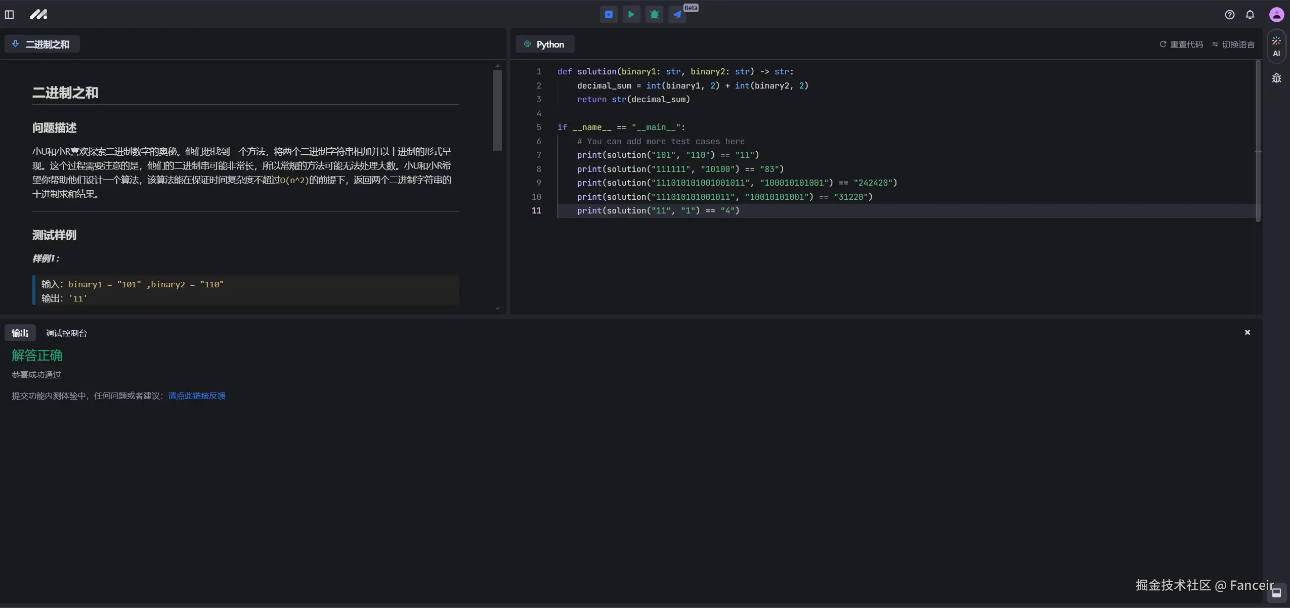
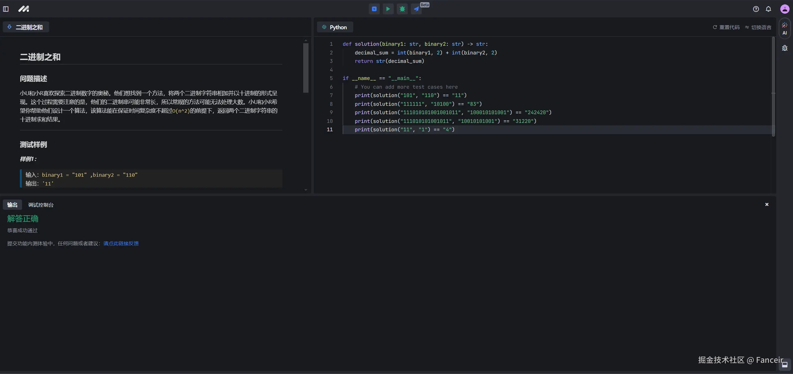
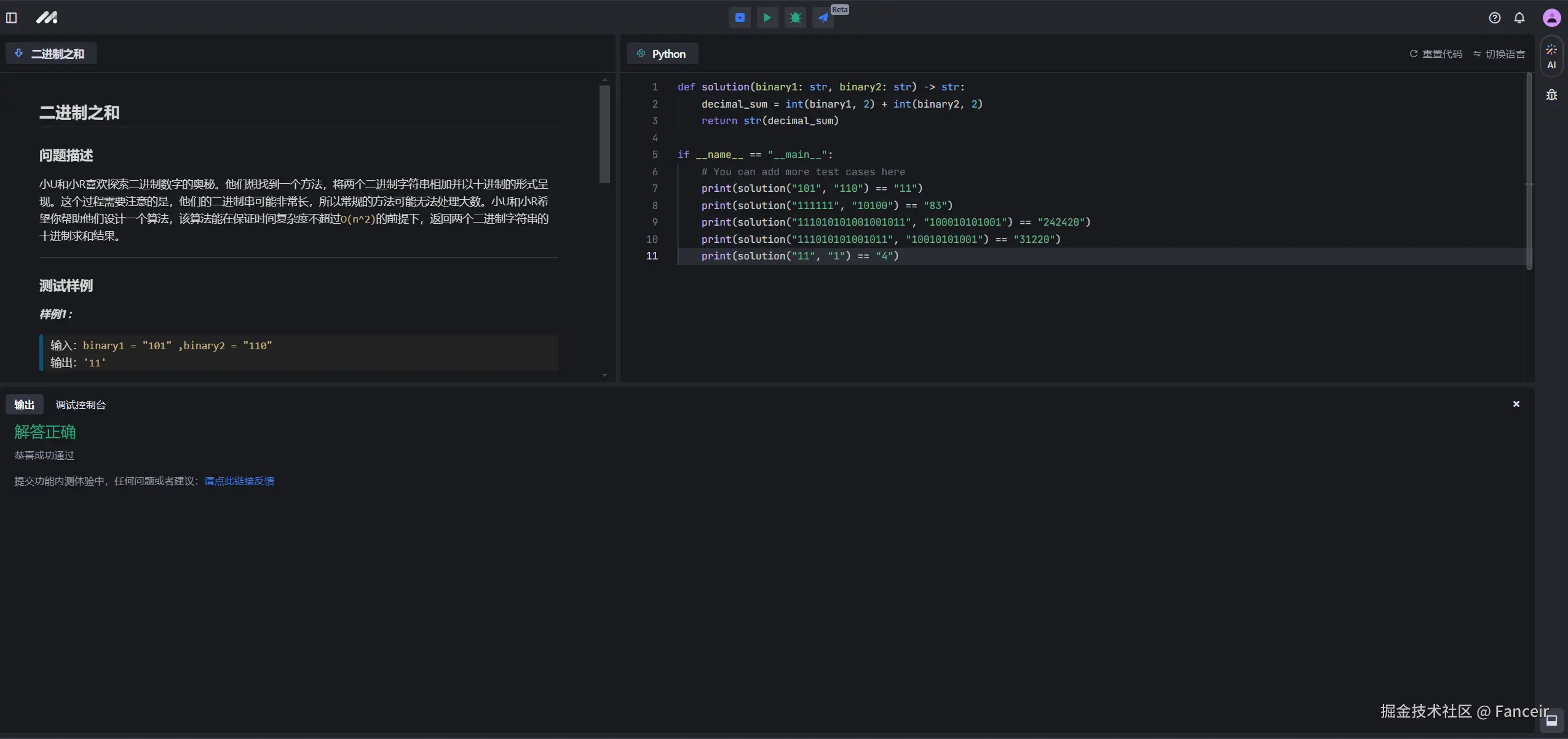
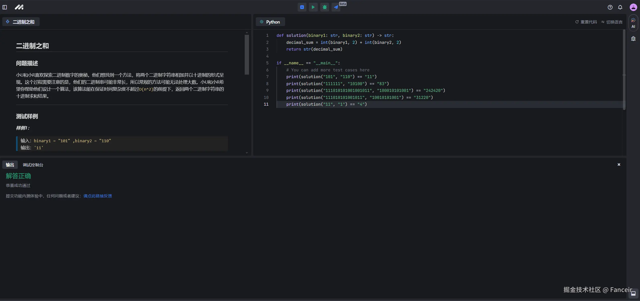
#豆包MarsCode AI练中学#
day8
收起
查看大图
向左旋转
向右旋转
分享
评论
点赞
Fanceir
前端开发 @美团
·
1年前
举报
#豆包MarsCode AI练中学#
day7
收起
查看大图
向左旋转
向右旋转
分享
评论
点赞
Fanceir
前端开发 @美团
·
1年前
举报
#豆包MarsCode AI练中学#
@豆包MarsCode day6
收起
查看大图
向左旋转
向右旋转
分享
评论
点赞
Fanceir
前端开发 @美团
·
1年前
举报
#豆包MarsCode AI练中学#
@豆包MarsCode day5
收起
查看大图
向左旋转
向右旋转
分享
评论
点赞
Fanceir
前端开发 @美团
·
1年前
举报
#豆包MarsCode AI练中学#
@豆包MarsCode day4
收起
查看大图
向左旋转
向右旋转
分享
评论
点赞
Fanceir
前端开发 @美团
·
1年前
举报
#豆包MarsCode AI练中学#
@豆包MarsCode day3
收起
查看大图
向左旋转
向右旋转
分享
评论
点赞
Fanceir
前端开发 @美团
·
1年前
举报
#豆包MarsCode AI练中学#
@豆包MarsCode
收起
查看大图
向左旋转
向右旋转
分享
评论
点赞
Fanceir
前端开发 @美团
·
1年前
举报
#豆包MarsCode AI练中学#
@豆包MarsCode
收起
查看大图
向左旋转
向右旋转
Vibe 编程交流圈
分享
评论
点赞
个人成就
文章被阅读
589
掘力值
61
关注了
19
关注者
0
收藏集
1
关注标签
8
加入于
2024-01-19