首页
沸点
课程
数据标注
HOT
AI Coding
更多
直播
活动
APP
插件
直播
活动
APP
插件
搜索历史
清空
创作者中心
写文章
发沸点
写笔记
写代码
草稿箱
创作灵感
查看更多
登录
注册
最强Darker
掘友等级
极客和黑客
|
腾讯
获得徽章 0
动态
文章
专栏
沸点
收藏集
关注
作品
赞
27
文章 25
沸点 2
赞
27
返回
|
搜索文章
最强Darker
极客和黑客 @腾讯
·
3年前
举报
为什么edge浏览器上安装好插件,没有显示掘金页面
反馈 & 建议
分享
2
点赞
最强Darker
极客和黑客 @腾讯
·
3年前
举报
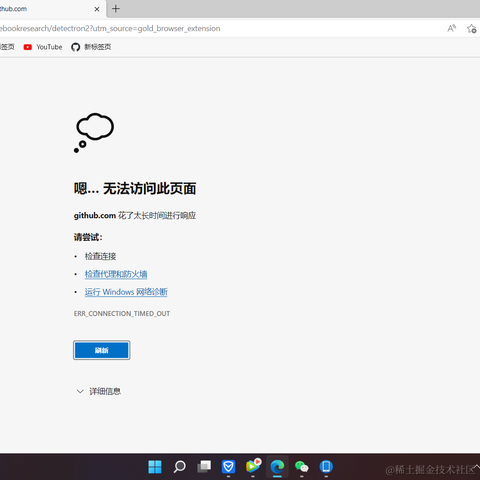
[优化]
问题描述:Github访问速度慢,Github下载速度慢,要不要考虑一下解决这个问题
收起
查看大图
向左旋转
向右旋转
反馈 & 建议
分享
3
点赞
最强Darker
极客和黑客 @腾讯
·
3年前
举报
掘金插件,备份数据,恢复数据没有,
是不是出bug
反馈 & 建议
分享
2
点赞
最强Darker
极客和黑客 @腾讯
·
3年前
举报
反馈,稀土插件,数据备份,恢复不了数据
反馈 & 建议
分享
评论
点赞
最强Darker
极客和黑客 @腾讯
·
3年前
举报
考虑开发,一个插件在idea软件的一个可以,掘金上的代码和上传代码,有利于开源
反馈 & 建议
分享
1
点赞
最强Darker
极客和黑客 @腾讯
·
3年前
举报
以我愚见能不能开发一个VSCOder开发一个插件可以,可以写博客
反馈 & 建议
分享
1
点赞
关注了
46
关注者
2
收藏集
1
关注标签
43
加入于
2022-03-17