首页
沸点
课程
数据标注
HOT
AI Coding
更多
直播
活动
APP
插件
直播
活动
APP
插件
搜索历史
清空
创作者中心
写文章
发沸点
写笔记
写代码
草稿箱
创作灵感
查看更多
登录
注册
GISer_Jinger
掘友等级
获得徽章 0
动态
文章
专栏
沸点
收藏集
关注
作品
赞
4
文章 4
沸点 0
赞
4
返回
|
搜索文章
GISer_Jinger
12月前
举报
我 & 掘金
分享
评论
点赞
GISer_Jinger
1年前
举报
AI workflow
收起
查看大图
向左旋转
向右旋转
大模型生态圈
分享
评论
点赞
GISer_Jinger
1年前
举报
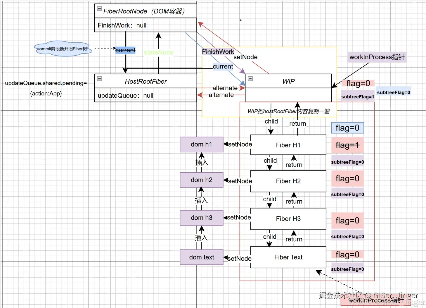
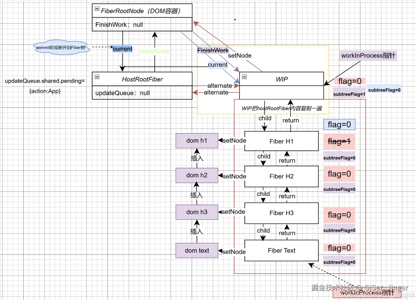
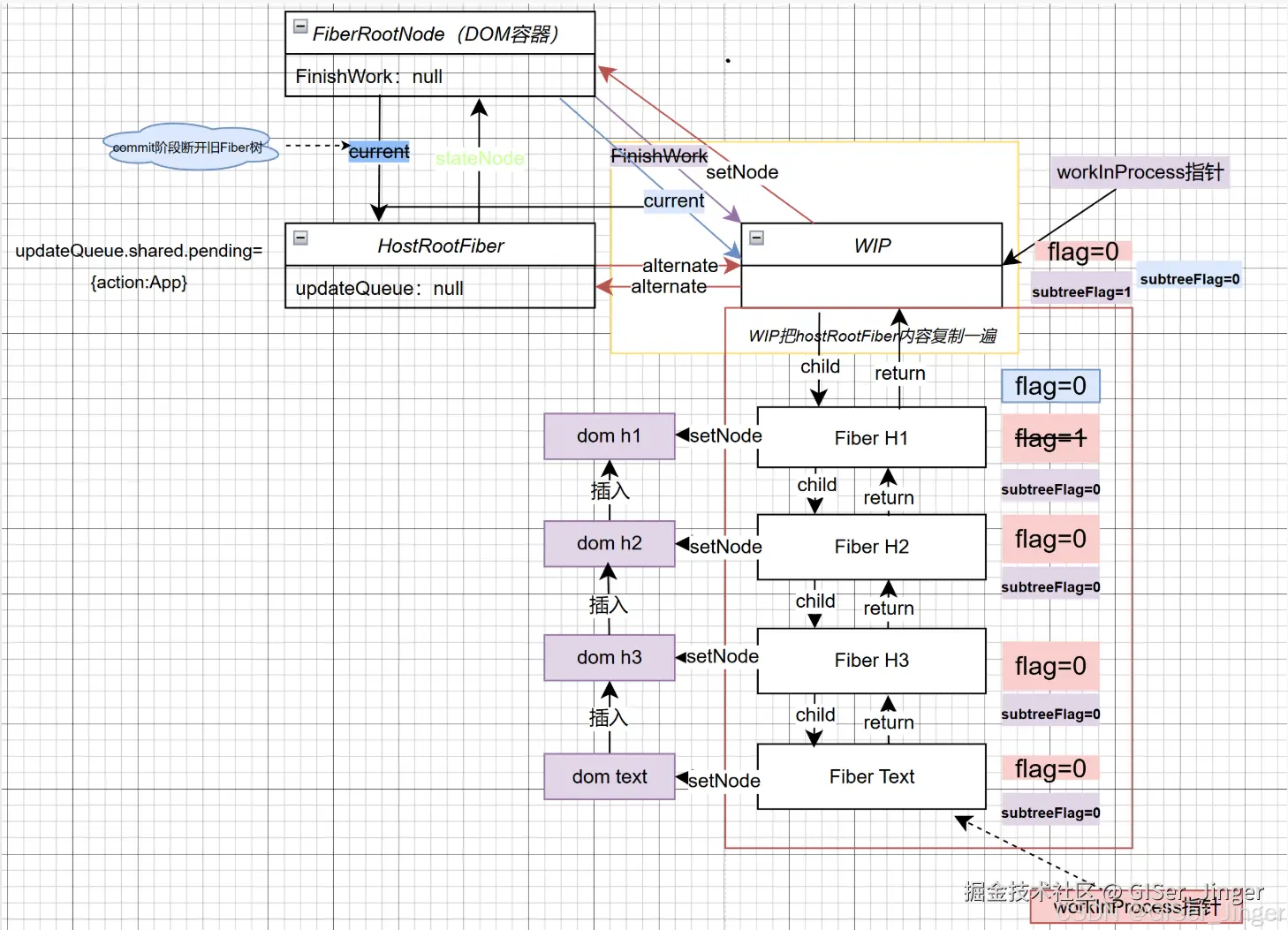
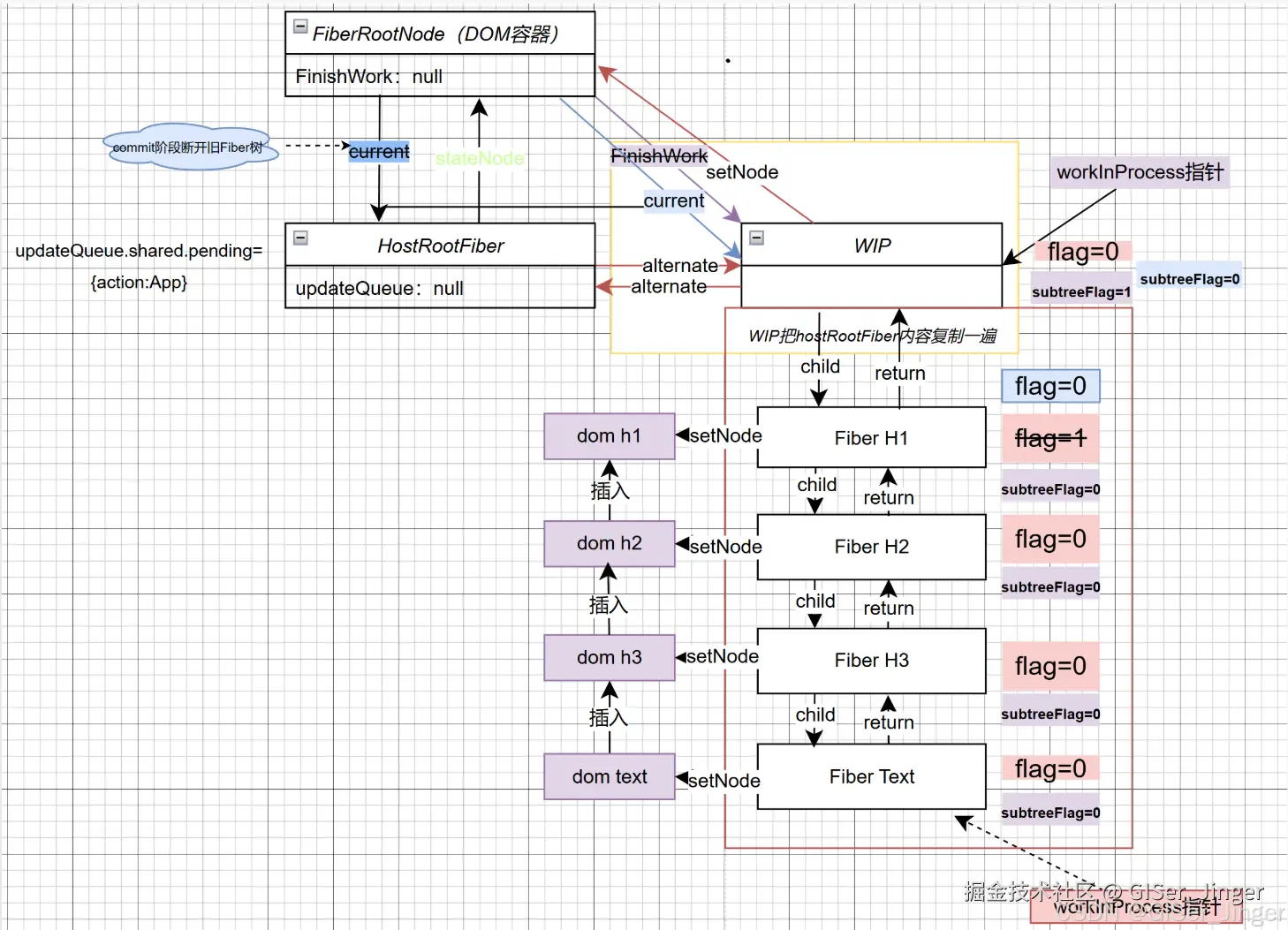
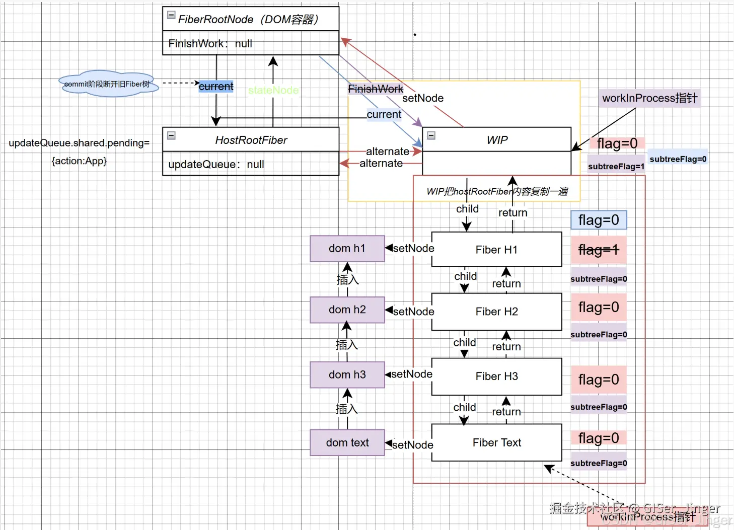
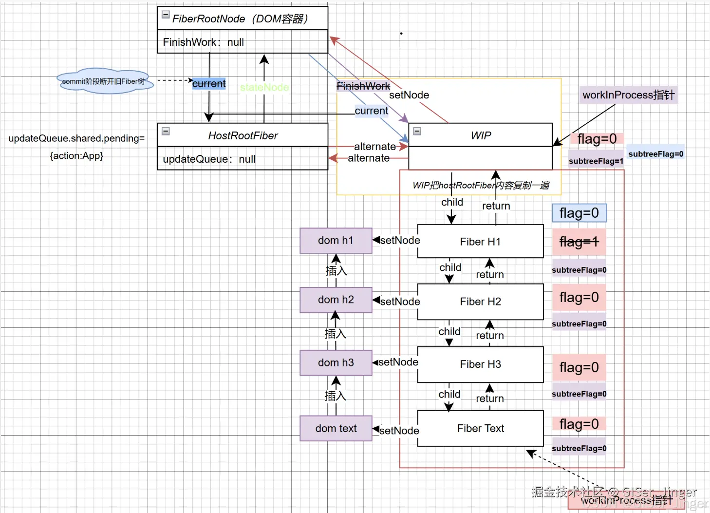
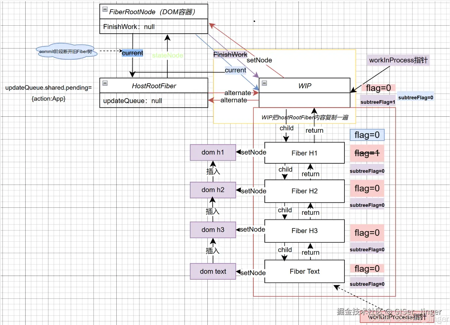
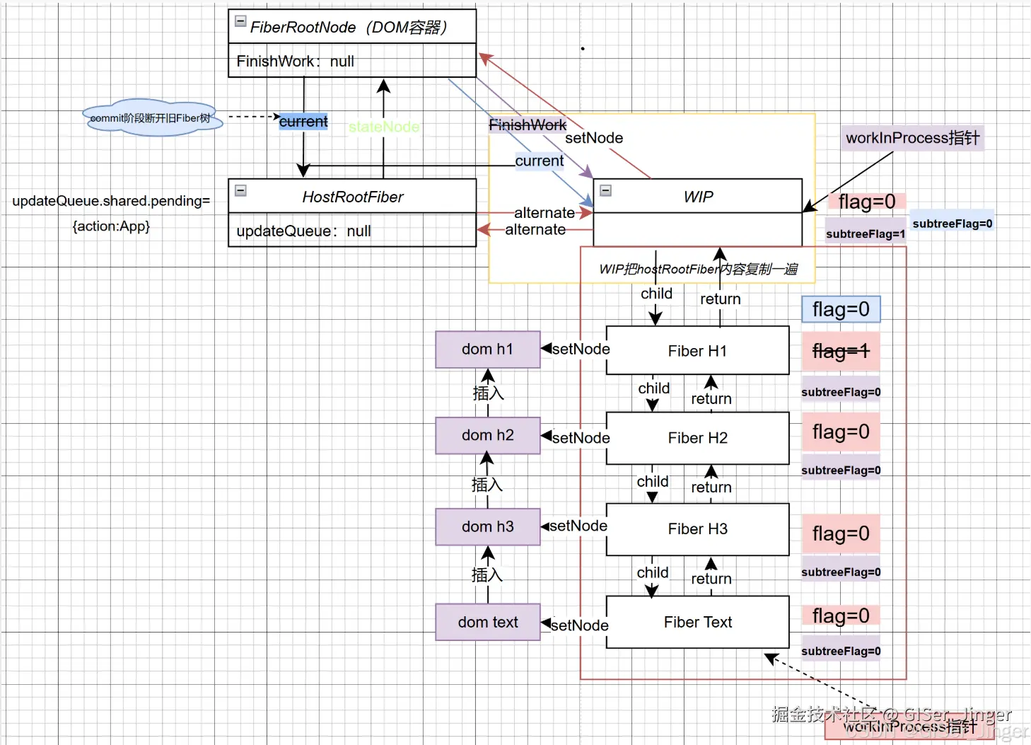
react第一次挂载流程 图解
收起
查看大图
向左旋转
向右旋转
前端开发圈
等人赞过
分享
评论
5
GISer_Jinger
1年前
举报
#新人报道#
收起
查看大图
向左旋转
向右旋转
分享
评论
点赞
个人成就
文章被点赞
12
文章被阅读
11,909
掘力值
395
关注了
18
关注者
4
收藏集
0
关注标签
13
加入于
2023-07-17