获得徽章 0
赞了这篇文章
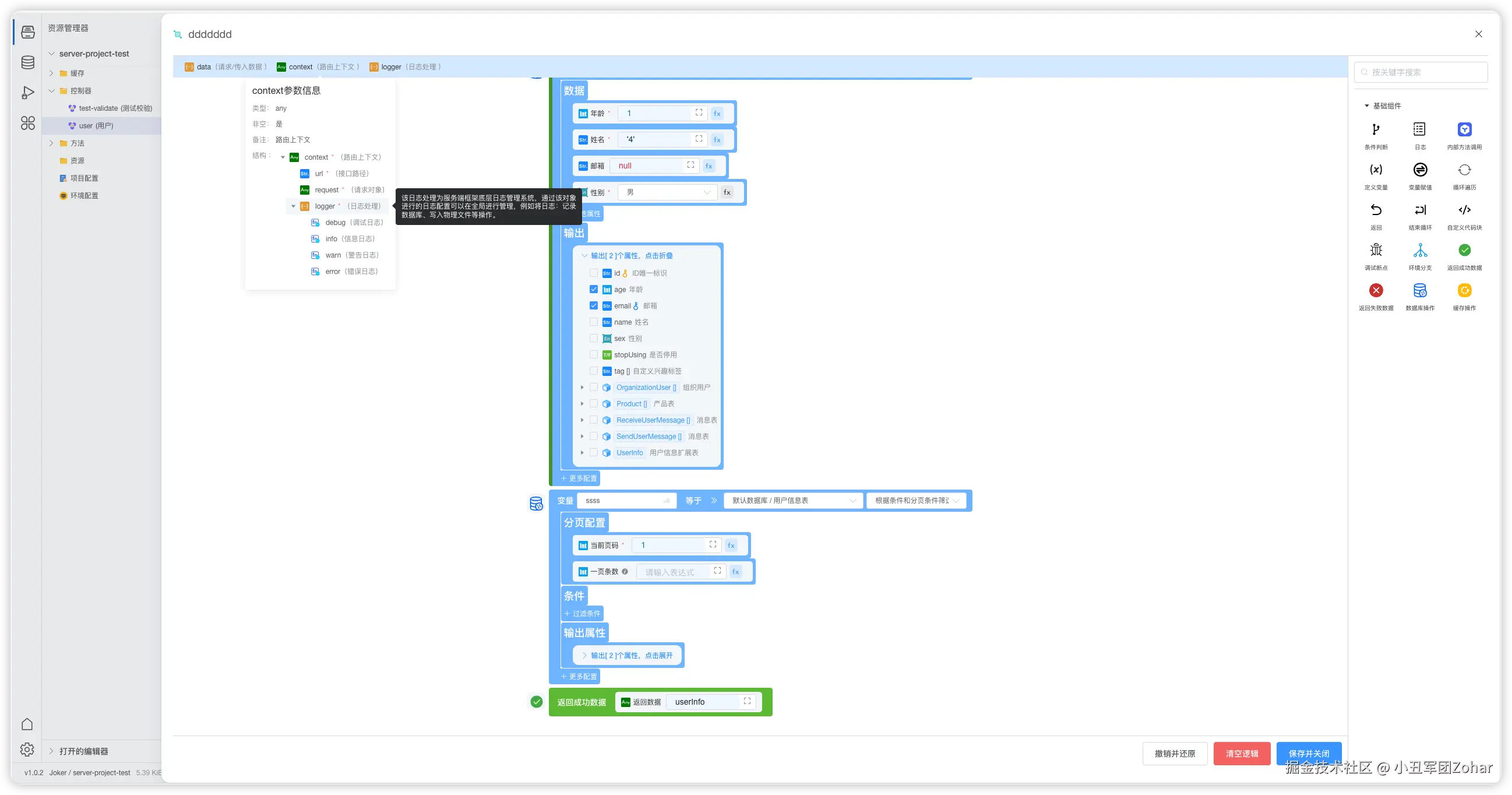
一直以为自己对低代码平台了如指掌?那可未必!Joker 可视化开发工具,绝对能颠覆你以往的认知,堪称开发领域的 “超级新势力”。它就是为开发人员深度定制的,用可视化操作开辟出一条前所未有的开发新路径。
在 Joker 的世界里,开发组件、设计方法、搭建页面、管理数据库,甚至是创建 API 接口,都能通过可视化界面轻松搞定。这种灵活自由的开发体验,就像是为开发人员度身定制的 “舒适区”,日常开发中的各种难题迎刃而解,工作效率直线飙升。和那些传统低代码平台比起来,Joker 的能力简直 “开挂”。它可不满足于只做流程类 OA 审批系统,无论是打造超大型电商平台,还是构建复杂的社交应用,Joker 都能精准拿捏,轻松应对。这才是真正的低代码平台,满足开发人员对高效开发的所有幻想。要是还没用过 Joker,那你可就真的 out 啦!
在 Joker 的世界里,开发组件、设计方法、搭建页面、管理数据库,甚至是创建 API 接口,都能通过可视化界面轻松搞定。这种灵活自由的开发体验,就像是为开发人员度身定制的 “舒适区”,日常开发中的各种难题迎刃而解,工作效率直线飙升。和那些传统低代码平台比起来,Joker 的能力简直 “开挂”。它可不满足于只做流程类 OA 审批系统,无论是打造超大型电商平台,还是构建复杂的社交应用,Joker 都能精准拿捏,轻松应对。这才是真正的低代码平台,满足开发人员对高效开发的所有幻想。要是还没用过 Joker,那你可就真的 out 啦!
展开
评论
点赞
#前端开发现状# 2024 年前端开发领域,React 和 Vue.js 依旧占据重要地位。React 凭借丰富的生态和广泛的社区支持,在大型项目开发中优势显著;Vue.js 则以其简洁易用的特点,深受中小企业和初学者的喜爱。
不过,国产框架 Joker 正强势崛起,成为不少开发者的新宠。Joker 基于 TypeScript 构建,类型检查功能强大,能有效减少代码错误,保障项目的稳定性。其可扩展性极佳,无论是小型项目的灵活搭建,还是大型企业级应用的功能扩展,都能轻松应对。
Joker 的可视化开发功能堪称一绝。通过直观的图形化界面,开发者无需编写大量复杂代码,只需简单的拖拽、设置操作,就能快速搭建起项目架构,极大地提升了开发效率。配合其丰富的组件库,从路由、脚手架到各类精美的 UI 组件一应俱全,开发变得前所未有的轻松。而且在 AI 与前端开发结合方面,Joker 也走在前列,借助可视化开发工具,能更好地利用 AI 实现多模态开发体验,让复杂的交互效果和动画效果轻松实现。
各位前端开发者们,不妨试试 Joker,说不定会给你带来意想不到的惊喜!
不过,国产框架 Joker 正强势崛起,成为不少开发者的新宠。Joker 基于 TypeScript 构建,类型检查功能强大,能有效减少代码错误,保障项目的稳定性。其可扩展性极佳,无论是小型项目的灵活搭建,还是大型企业级应用的功能扩展,都能轻松应对。
Joker 的可视化开发功能堪称一绝。通过直观的图形化界面,开发者无需编写大量复杂代码,只需简单的拖拽、设置操作,就能快速搭建起项目架构,极大地提升了开发效率。配合其丰富的组件库,从路由、脚手架到各类精美的 UI 组件一应俱全,开发变得前所未有的轻松。而且在 AI 与前端开发结合方面,Joker 也走在前列,借助可视化开发工具,能更好地利用 AI 实现多模态开发体验,让复杂的交互效果和动画效果轻松实现。
各位前端开发者们,不妨试试 Joker,说不定会给你带来意想不到的惊喜!
展开
评论
点赞
赞了这篇沸点
赞了这篇文章
赞了这篇文章
![[呲牙]](http://lf-web-assets.juejin.cn/obj/juejin-web/xitu_juejin_web/img/jj_emoji_2.cd1e2bd.png)
![[不失礼貌的微笑]](http://lf-web-assets.juejin.cn/obj/juejin-web/xitu_juejin_web/img/jj_emoji_16.9d17f6d.png)
![[吐舌]](http://lf-web-assets.juejin.cn/obj/juejin-web/xitu_juejin_web/img/jj_emoji_95.6b0752f.png)