别让一个 Agent 干所有事:聊聊我们的皮皮虾多 Agent 架构设计

148 阅读15分钟

团队分工

皮皮虾的多 Agent 就是上面这套分工的设计版,一个进程是项目组,每个 Agent 是其中一个角色,有自己独立的记忆、工具链和行为策略,但共享同一个消息总线和网络连接。

单 Agent 到底有什么问题?

先说说为什么要折腾多 Agent。

皮皮虾最早就一个 Agent。飞书消息来了、微信消息来了,全塞给同一个"大脑"处理。模型、记忆、工具、行为策略,全局共享,只有一份。

这就好比整个研发团队只有一个人,什么都干, 前端后端测试运维全是他。活少的时候还行,一忙起来就崩了,而且没法按角色定制行为。

具体遇到了这些痛点:

1. 行为策略没法按场景拆分

研发经理希望机器人在群里"有问必答",群里任何消息都回复(group_policy: open),好随时掌握项目动态、回答产品经理的问题。但前端开发觉得太吵了,希望 @ 了才回(group_policy: mention),专心写 TUI 布局的时候别打扰。一个 Agent 只能设一个策略,要么全 open 要么全 mention,没法两头兼顾。

这就像研发经理说"产品经理的消息都要立刻响应",但前端说"别找我,排期了再说"。一个人没法同时执行两套规则。

2. 记忆和上下文互相污染

研发经理问机器人"上次说的那个需求进展如何?",结果机器人把它跟前端开发聊的飞书卡片适配的事搞混了,因为所有人的对话历史和记忆都存在同一个地方。

类比一下:前端和后端共用一个笔记本记东西,前端写的"TUI 布局要改"和后端写的"消息路由逻辑要改"混在一起,翻的时候根本分不清谁说的哪件事。

3. 模型和工具没法差异化配置

研发经理需要高精度的大模型来统筹需求、审查代码,前端开发日常问答用小模型就够了。后端 Agent 需要 shell 执行权限来跑测试和部署脚本,前端 Agent 只需要搜索文档和回复消息。一个 Agent,一套配置,改不了。

就像让前端开发和后端开发共用一台电脑、一套开发环境,前端要 Chrome DevTools 和 Figma,后端要 VSCode 和终端,装在一起谁也用不好。

4. 没法水平扩展角色

想加一个"文档助手"专门服务产品经理查 PRD?想加一个"值班机器人"只在周末响应线上告警?单 Agent 架构下,每加一个角色就意味着在同一个大脑里塞更多互相冲突的逻辑。

这不是加人的问题,这是一个人要分裂成好几个人格的问题。

多 Agent 解决了什么?

多 Agent 解决了什么

多 Agent 不是什么高深的技术概念,就是让对的人干对的事

回到研发团队的类比:

单 Agent(一人包办)多 Agent(专业分工)
一套行为策略,所有场景共用研发经理 open 模式随时响应产品经理,前端 mention 模式专心写 TUI
一份记忆,所有对话混在一起每人一个工位一个笔记本,互不干扰
一套工具,所有角色共享后端有终端和 shell 执行权限,前端只有搜索和回复
加角色就是加复杂度加角色就是加一个工位,配好桌椅就行

具体到皮皮虾,多 Agent 意味着:

  • 行为隔离:研发经理 Agent 群聊全放行,前端 Agent @ 才回,互不干扰
  • 记忆隔离:每个 Agent 有独立的对话历史和长期记忆,不会串台
  • 配置隔离:每个 Agent 可以用不同的模型、不同的工具迭代次数、不同的 workspace
  • 运行时隔离:但它们跑在同一个进程里,共享网络连接和消息总线,资源开销很小

而且,加一个新 Agent 只需要在 YAML 里加几行配置,不用写一行代码。就像团队招了个新人,给他配个工位、分配好职责就完事了。

整体架构

先看全貌。皮皮虾的多 Agent 不是"多个进程",而是一个进程内的多个隔离环境。每个 Agent 有自己的 workspace、模型配置、记忆和会话历史,但共享同一个消息总线和渠道连接。

整体架构

消息进来后先入队到消息总线,路由层根据 channel、accountID、chatID、senderID 决定分给哪个 Agent 处理。处理完了,回复再通过消息总线出站分发回对应的渠道。

核心设计:四层路由, 需求分配给谁?

消息进来后第一件事不是处理,是决定谁来处理

这跟实际项目组里分需求一模一样。就拿 PP-Claw 自己的研发团队举例。产品经理负责收集用户反馈、写 PRD,研发经理统筹进度,前端开发写 TUI 界面和飞书卡片交互,后端开发搞 Agent 框架和消息路由。飞书上有几个群:「产品需求群」聊需求和排期,「线上 Bug 群」处理用户反馈的问题,「前端评审群」过页面交互和样式。每天消息满天飞,问题是:这条消息该谁来处理?

皮皮虾的路由器就干这件事,4 层优先级,从上往下匹配,第一个命中的胜出:

核心设计

拿 PP-Claw 的研发团队走一遍,你就明白每一层在干什么了:

第 1 层:按人路由, 产品经理说话,研发经理必须亲自接

产品经理偶尔会在不同的群里扔一句"多 Agent 路由这个功能下周能上吗?"或者"飞书消息丢失率最近怎么样?"。不管是在「线上 Bug 群」发的还是「前端评审群」发的,这种来自需求方的消息不能让普通开发去回,必须研发经理亲自处理,因为他掌握全局进度,知道该怎么答。

所以第 1 层的规则是:只要消息发送者是产品经理,不管在哪个群,统一路由到研发经理 Agent。

第 2 层:按群路由, 线上 Bug 群的问题,后端来接

有用户在「线上 Bug 群」反馈"消息路由到错误的 Agent 了",这个群聊的都是后端逻辑的事,不管是产品运营还是测试提的,都应该交给后端 Agent 处理。

同样,「前端评审群」里的消息不管谁发的,都归前端 Agent 处理,聊的是 TUI 布局、飞书卡片样式这些事。一个群对应一个职责域。

第 3 层:按应用入口路由, 从哪个飞书应用进来的,就归谁

团队给研发经理、前端、后端各建了一个飞书机器人应用。从"前端机器人"进来的消息归前端 Agent,从"后端机器人"进来的归后端 Agent。这是最常见的路由方式,一个飞书应用对应一个 Agent。

第 4 层:兜底, 都匹配不上?研发经理兜着

总有些消息不属于任何明确分类,比如新来的实习生在某个没配路由的群里问了个问题,或者其他部门的人跑过来问"你们这个消息总线谁负责的?"。这种归属不清楚的事,现实中就是研发经理来接,先搞清楚什么情况,再分配给具体的人。

所以兜底 Agent 设为研发经理,别让消息石沉大海。

对应的 YAML 配置:

agents:
    bindings:
        # 第1层: 产品经理不管在哪个群发消息,研发经理亲自接
        - agent_id: dev-manager
          sender_ids: ["user_pm_001"]

        # 第2层: 线上Bug群 → 后端;前端评审群 → 前端
        - agent_id: backend
          channel: feishu
          chat_ids: ["oc_bug_report_group"]

        - agent_id: frontend
          channel: feishu
          chat_ids: ["oc_frontend_review_group"]

        # 第3层: 按飞书应用入口分
        - agent_id: dev-manager
          channel: feishu
          account_id: dev-manager

        - agent_id: frontend
          channel: feishu
          account_id: frontend

        # 第4层: 归属不明的消息,研发经理兜底
        - agent_id: dev-manager
          default: true

为什么要 4 层?因为实际项目里这些需求是同时存在的:

  • 产品经理的消息比群归属更重要,他是需求源头,必须优先按人匹配
  • 「线上 Bug 群」里产品、运营、测试都有人,但问题本质是后端的,按群匹配比按人匹配合理
  • 大部分日常消息按飞书应用入口分就够了
  • 总要有个兜底,归属不清的事本来就是研发经理的活

这四层从具体到笼统,层层兜住。跟你在团队里分配需求的逻辑一样:先看是不是产品经理交代的,再看是不是特定职责域的群,再看是从哪个应用入口进来的,最后兜底。

路由器的代码实现很朴素,对 bindings 数组扫 4 遍,每遍只看对应层级的条件。bindings 数量通常就几条,O(4n) 无所谓。

AgentEnv:每个人的独立工位

路由决定了"谁来处理",但处理需要一整套装备。每个 Agent 的工位上都有什么?

AgentEnv

关键点:每个 Agent 的项目档案和笔记本完全隔离

同一个用户给"研发经理应用"发"你好"和给"前端应用"发"你好",产生的 SessionKey 分别是 dev-manager:feishu:dev-manager:chatIDfrontend:feishu:frontend:chatID。就像你跟研发经理聊的内容不会出现在运维的笔记本里一样。

这些工位由 AgentEnvPool(工位管理处)统一管理,采用懒创建:配置了 10 个 Agent 但只有 3 个实际收到过消息?那就只建 3 个工位。第一条消息到达时才搭工位,之后复用。

func (p *AgentEnvPool) GetOrCreate(agentID string) (*AgentEnv, error) {
    // 快速路径:读锁查缓存,工位已经在了,直接返回
    p.mu.RLock()
    env, ok := p.envs[agentID]
    p.mu.RUnlock()
    if ok {
        return env, nil
    }

    // 慢路径:写锁 + 二次检查 + 搭建新工位
    p.mu.Lock()
    defer p.mu.Unlock()
    if env, ok = p.envs[agentID]; ok {
        return env, nil
    }

    env, err := p.createEnv(agentID)
    // ...
}

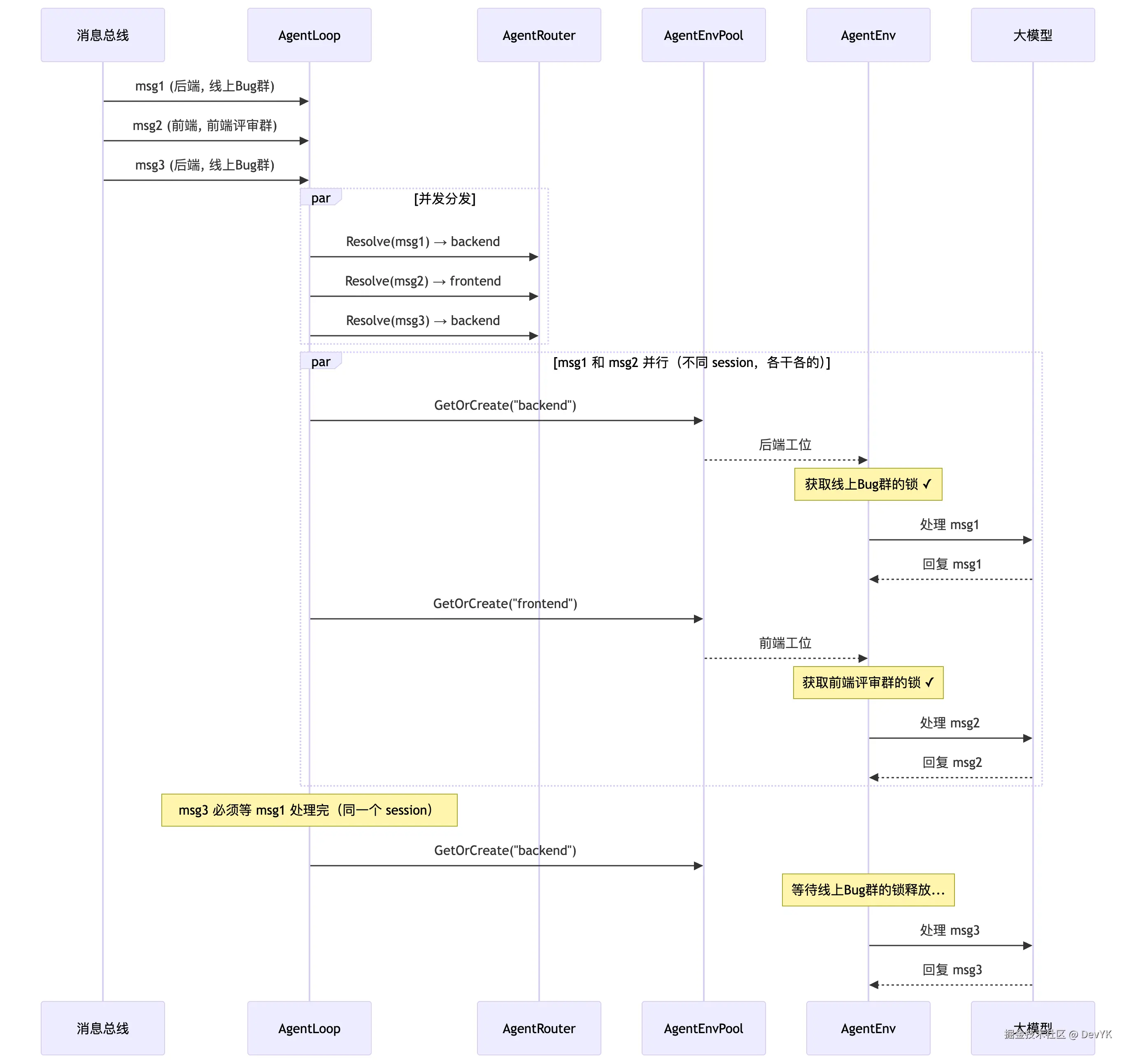
消息处理:并发但有序

多 Agent 最容易踩的坑是并发问题。

举个场景:后端开发同时收到两个群的消息。「线上 Bug 群」产品经理问"消息路由那个 Bug 修了吗?",「技术架构群」前端同事问"新的 Agent 状态接口联调了吗?"。这两条消息可以并行处理,因为它们是不同的对话上下文。

但如果「线上 Bug 群」连续来了两条消息呢?第一条"路由 Bug 修了吗?"还没回完,产品经理第二条"顺便看看这个 PR"就到了。这时候必须排队,否则两条消息同时操作同一个对话历史,上下文就乱了。

皮皮虾的方案是 goroutine 级并发 + session 级串行

消息处理

这就像后端开发可以同时处理「线上 Bug 群」和「技术架构群」的事情(不同上下文各干各的),但同一个群内部的对话必须一条一条来,不然回复顺序就乱了。

实现上就是一个 sync.Map 存储 sessionKey → *sync.Mutex,简单到没什么好说的,但很关键。

多账号渠道:一个飞书跑多个应用

多 Agent 解决了"谁来处理",还有"消息从哪来"。

以飞书为例,PP-Claw 团队有三个飞书应用(研发经理用的、前端用的、后端用的),每个应用有不同的 app_id。传统做法是跑三个进程。皮皮虾的做法是一个进程、三个 Channel 实例,就像同一间办公室开三个门:

多账号渠道

配置用的是"顶层默认 + 账号覆盖"的模式。大部分配置在顶层写一遍,个别账号需要特殊处理的再覆盖:

feishu:
    enabled: true
    # 顶层 = 团队统一规范
    group_policy: "mention"
    reply_to_message: true
    wiki_enabled: true

    default_account: dev-manager
    accounts:
        dev-manager:
            app_id: "cli_a92c..."
            app_secret: "xxx"
            group_policy: "open"    # 研发经理群聊全放行
        frontend:
            app_id: "cli_a942..."
            app_secret: "xxx"
            # 继承 mention 模式,前端专心写码,别打扰
        backend:
            app_id: "cli_a92d..."
            app_secret: "xxx"

没有 accounts 时自动退化为单账号模式,完全向后兼容。不改配置文件,老版本照样跑。

多 Bot 群聊的 mention 问题

多账号带来了一个开发时没想到的问题。

场景:研发经理应用设为 group_policy: open(群聊全放行),前端应用设为 mention(@ 才回)。产品经理在群里发了一条 @前端应用 这个 TUI 布局看一下,结果研发经理应用也回复了

为什么?因为 open 模式不检查 @,群里任何消息都处理。但这条消息明明是产品经理发给前端的,研发经理插什么嘴?

这就像产品经理在需求评审会上说"前端你看一下这个交互",结果研发经理也抢答了,因为他的规则是"所有讨论我都参与"。

修复方案:启动时自动获取自己的身份 ID,在 open 模式下加一个判断。如果消息明确 @ 了某个 bot 且不是自己,就闭嘴。

记忆系统:每个人有自己的笔记本

每个 Agent 的记忆是独立的,分两层:

  • MEMORY.md(长期记忆):类似个人笔记本里的"重要事项"页,记录用户画像、偏好、关键结论。每次巩固时全量更新。
  • HISTORY.md(事件日志):类似工作日志,只追加不修改,记录发生了什么事。

记忆巩固由 LLM 驱动,当未整理的对话超过阈值时,异步触发整理:

关键:每个 Agent 的记忆存在自己的 workspace 下。研发经理 Agent 的记忆在 workspace-dev-manager/memory/,前端 Agent 的在 workspace-frontend/memory/。就像每个人的笔记本锁在自己抽屉里,别人看不到也改不了。

如果 LLM 整理连续失败 3 次,会降级为原文归档,宁可笨一点,也不丢数据。

子 Agent:给正式员工配实习生

除了通过路由分配的"正式员工"Agent,皮皮虾还支持运行时动态生成的子 Agent,可以理解为给正式员工临时分配实习生。

主 Agent 觉得某个任务比较重(比如产品经理让后端开发跑一遍 PP-Claw 仓库的代码质量检查),可以 spawn 一个子 Agent 在后台跑。子 Agent 有自己的 LLM 循环(最多 15 轮),但权限是受限的,能读写文件、执行命令、搜索网页,但不能直接回复用户,也不能再派实习生(防止无限套娃)。

子 Agent 干完活不是直接把结果甩给用户,而是先交给主 Agent 过目。主 Agent 再用自己的判断力把原始结果翻译成用户能看懂的摘要。用户看到的永远是经过"正式员工审核"的内容,而不是实习生的原始输出。

实战:从零配置一个研发团队

假设你有三个飞书应用,想让它们分别对接"研发经理"、"前端开发"、"后端开发"三个角色:

第一步:定义团队成员

agents:
    defaults:
        workspace: ~/.pp-claw/workspace
        model: pa/claude-opus-4-6
        max_tokens: 8192
        temperature: 0.1
        max_tool_iterations: 80
        memory_window: 50

    list:
        - id: dev-manager
          name: "研发经理助手"
          default: true
          workspace: ~/.pp-claw/workspace-dev-manager
          max_tool_iterations: 80    # 经理要统筹全局,工具链给足额度

        - id: frontend
          name: "前端开发助手"
          workspace: ~/.pp-claw/workspace-frontend
          max_tool_iterations: 40

        - id: backend
          name: "后端开发助手"
          workspace: ~/.pp-claw/workspace-backend
          max_tool_iterations: 40

每个成员可以覆盖 defaults 里的配置,不写的就用默认值。

第二步:分配工作职责(路由)

    bindings:
        - agent_id: backend
          channel: feishu
          account_id: backend

        - agent_id: frontend
          channel: feishu
          account_id: frontend

        - agent_id: dev-manager
          channel: feishu
          account_id: dev-manager

        - agent_id: dev-manager
          default: true    # 没人认领的消息,研发经理兜底

第三步:配置各自的飞书应用

channels:
    feishu:
        enabled: true
        group_policy: "mention"
        react_emoji: "THUMBSUP"
        reply_to_message: true
        wiki_enabled: true

        default_account: dev-manager
        accounts:
            backend:
                app_id: "cli_a92d..."
                app_secret: "xxx"
            frontend:
                app_id: "cli_a942..."
                app_secret: "xxx"
            dev-manager:
                app_id: "cli_a92c..."
                app_secret: "xxx"
                group_policy: "open"  # 研发经理群聊全放行

第四步:开工

./pp-claw gateway

一条命令。三个飞书应用各自建立 WebSocket 连接,三个 Agent 环境按需创建,消息自动路由。日志里你会看到:

AgentEnv 创建完成  agent_id=dev-manager  workspace=~/.pp-claw/workspace-dev-manager  tools=14
AgentEnv 创建完成  agent_id=frontend     workspace=~/.pp-claw/workspace-frontend      tools=14
AgentEnv 创建完成  agent_id=backend      workspace=~/.pp-claw/workspace               tools=14

三个工位搭好了,各就各位。

端到端消息流

把一条消息从进门到出门的完整链路走一遍,以研发经理群聊收到消息为例:

sequenceDiagram
    participant FS as 飞书服务器
    participant CH as FeishuChannel<br/>(feishu:dev-manager)
    participant MB as MessageBus
    participant AL as AgentLoop
    participant RT as AgentRouter
    participant PL as AgentEnvPool
    participant EV as AgentEnv<br/>(研发经理)
    participant LM as Claude Opus
    participant MG as ChannelManager

    FS->>CH: WebSocket 推送消息
    Note over CH: group_policy=open<br/>检查: 没有 @其它bot → 放行
    CH->>CH: HandleMessage()<br/>AccountID = "dev-manager"
    CH->>MB: PublishInbound<br/>SessionKey = "feishu:dev-manager:chatID"

    MB->>AL: 消费入站消息

    AL->>RT: Resolve("feishu", "dev-manager", chatID, senderID)
    RT-->>AL: agentID = "dev-manager"

    AL->>PL: GetOrCreate("dev-manager")
    PL-->>AL: 研发经理工位

    AL->>EV: AcquireSession("dev-manager:feishu:dev-manager:chatID")
    Note over EV: 获取 session 锁

    EV->>EV: 加载对话历史 + 构建 system prompt
    EV->>LM: [system, ...history, user_msg]
    LM-->>EV: "好的,已收到..."

    EV->>EV: saveTurn() 保存到 workspace-dev-manager/sessions/
    EV->>MB: PublishOutbound<br/>Channel="feishu", AccountID="dev-manager"

    MB->>MG: 分发出站消息
    MG->>MG: 找到 "feishu:dev-manager" 对应的 Channel
    MG->>CH: Send(msg)
    CH->>FS: 飞书 API 发送回复

写在最后

回头看,皮皮虾的多 Agent 架构没什么高深的东西。

就是把"一个人干所有事"变成了"每个人干自己的事"。一个路由表决定谁来干,一个环境池给每人配好装备,一组锁保证同一件事不会两个人同时抢。

没有复杂的调度算法,没有 Agent 之间的协作协议。这些以后可以加,但目前大部分场景不需要。你的研发团队里,前端和后端各写各的代码,不需要实时共享脑子,只要别踩到对方的代码就行了。

如果你也有类似的需求,一个飞书应用给研发经理对接产品经理、一个给前端团队专注交互开发、一个给后端同学处理线上问题,每个角色有自己的行为策略和记忆空间,30 行 YAML 就能搞定。


PP-Claw 项目地址:github.com/yangkun1992…

参考:

OpenClaw 进阶:5 只龙虾住在同一台服务器,我的多 Agent 架构完整拆解 zhuanlan.zhihu.com/p/200832572…