浅解 JUnit 4 第三篇:Suite

130 阅读4分钟

背景

浅解 JUnit 4 第二篇: Runner 和 ParentRunner 一文中,我们初步探讨了 JUnit 4 是如何找到并运行带有 @Test 注解的方法的。在此基础上,我们继续探索 JUnit 4 里的其他核心类。本文会 初步探讨 Suite (测试套件) 是如何把测试类对应的 Runner(运行器) 组织起来的。本文的主角是 ⬇️

  • org.junit.runners.Suite\text{org.junit.runners.Suite}

要点

  • Suite 继承了 ParentRunner<Runner>
  • 调用 Suite 的构造函数时,子节点会保存在 org.junit.runners.Suite#runners 字段中(每个子节点都是 Runner 的实例)
  • Suite 作为亲节点,会负责查找和运行子节点

正文

一个具体的场景: 用 Nand 来实现 Not/And/Or

浅解 JUnit 4 第二篇: Runner 和 ParentRunner 一文中有关于 "用 Nand 来实现 Not/And/Or" 这个场景的更多描述,在那篇文章里,提供了完整的代码。考虑到 Not/And/Or 都是基本的逻辑运算,我们可以用一个 Suite (测试套件) 来对它们打包进行测试。于是我们需要 添加 一个 BasicGateSuite.java 文件 ⬇️

image.png

其内容如下

package org.study;

import org.junit.runner.JUnitCore;
import org.junit.runner.RunWith;
import org.junit.runners.Suite;

@RunWith(Suite.class)
@Suite.SuiteClasses({NotGateTest.class, AndGateTest.class, OrGateTest.class})
public class BasicGateSuite {
    public static void main(String[] args) {
        JUnitCore.runClasses(BasicGateSuite.class);
    }
}

Suite (测试套件) 如何把测试类对应的 Runner(运行器) 组织起来

ParentRunner 继承了 Runner,而 Suite 继承了 ParentRunner<Runner>,简要的类图如下 ⬇️

image.png

Suite 类中有 5 个构造函数,前 4 个构造函数会直接或间接地调用最后一个构造函数,它们的调用关系如下图所示 ⬇️

image.png

我们在第 5 个构造函数里打一个断点(比如可以在第 113 行打一个断点),然后 debug BasicGateSuite 里的 main 方法,可以看到 runners 参数里包含了 3 个元素

image.png 以下标为 0 的元素为例,我们看一下它的详细内容

image.png

可以看到 runners 中下标为 0 的元素是一个 JUnit4 的实例(这个类的全称是 org.junit.runners.JUnit4\text{org.junit.runners.JUnit4}

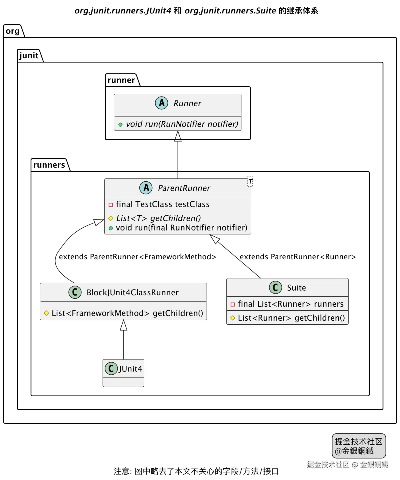
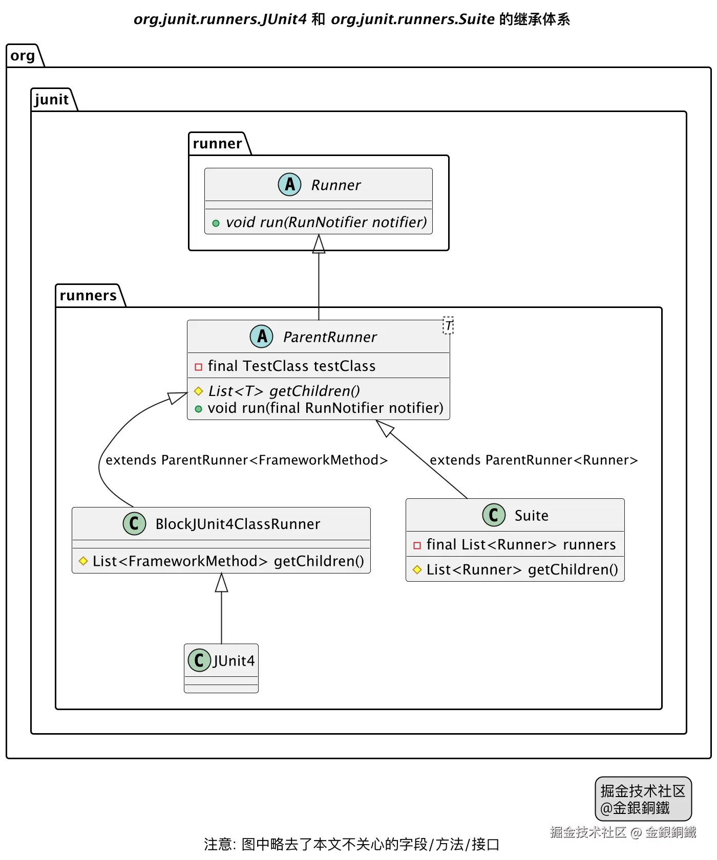
JUnit4 类继承了 BlockJUnit4ClassRunner 类,而 BlockJUnit4ClassRunner 类继承了 ParentRunner<FrameworkMethod>,简要的类图如下 ⬇️

image.png

我们可以把 Suite 看成一个“亲子结构”

  • 亲(Parent): Suite 自身(它是子节点的容器)
  • 子(Child): 作为子节点的其他 Runner

BasicGateSuite 为例

测试类的名称对应的 Runner 是什么类型
BasicGateSuiteBasicGateSuite 对应的 Runnerorg.junit.runners.Suite\text{org.junit.runners.Suite} 的实例
NotGateTestNotGateTest 对应的 Runnerorg.junit.runners.JUnit4\text{org.junit.runners.JUnit4} 的实例
AndGateTestAndGateTest 对应的 Runnerorg.junit.runners.JUnit4\text{org.junit.runners.JUnit4} 的实例
OrGateTestOrGateTest 对应的 Runnerorg.junit.runners.JUnit4\text{org.junit.runners.JUnit4} 的实例

我们记

  • BasicGateSuite 对应的 RunnerRunnerBasicGateSuite\text{Runner}_\text{BasicGateSuite}
  • NotGateTest 对应的 RunnerRunnerNotGateTest\text{Runner}_\text{NotGateTest}
  • AndGateTest 对应的 RunnerRunnerAndGateTest\text{Runner}_\text{AndGateTest}
  • OrGateTest 对应的 RunnerRunnerOrGateTest\text{Runner}_\text{OrGateTest}

那么 RunnerBasicGateSuite\text{Runner}_\text{BasicGateSuite} 是亲节点,它的三个子节点是

  • RunnerNotGateTest\text{Runner}_\text{NotGateTest}
  • RunnerAndGateTest\text{Runner}_\text{AndGateTest}
  • RunnerOrGateTest\text{Runner}_\text{OrGateTest}

image.png

亲节点 RunnerBasicGateSuite\text{Runner}_\text{BasicGateSuite} 负责查找和运行子节点

小结

目前已经出现了四个重要的类 👇

主要作用javadoc 截图
TestClass\text{TestClass}对测试类进行封装,通过 TestClass 可以找到带有指定注解的字段/方法image.png
Runner\text{Runner}负责运行测试image.png
ParentRunner\text{ParentRunner}如果我们将一个 Runner 视为亲子结构,则可以让这个 Runner 继承 ParentRunner.
典型的子类有
BlockJUnit4ClassRunner
Suite
image.png
Suite\text{Suite}Suite 继承了 ParentRunner,它可以驱动子节点(子节点也是 Runner)image.png

这四个类的 Fully Qualified Class Name 列举如下 👇

Fully Qualified Class Name
TestClass\text{TestClass}org.junit.runners.model.TestClass\text{org.junit.runners.model.TestClass}
Runner\text{Runner}org.junit.runner.Runner\text{org.junit.runner.Runner}
ParentRunner\text{ParentRunner}org.junit.runners.ParentRunner\text{org.junit.runners.ParentRunner}
Suite\text{Suite}org.junit.runners.Suite\text{org.junit.runners.Suite}

其他

文中“org.junit.runners.Suite 的继承体系”那张图是如何画出来的?

我用了 PlantUML 的插件来画这张图,代码如下

@startuml
'https://plantuml.com/class-diagram


title <i>org.junit.runners.Suite</i> 的继承体系

org.junit.runner.Runner <|-- org.junit.runners.ParentRunner
org.junit.runners.ParentRunner <|-- org.junit.runners.Suite: extends ParentRunner<Runner>

abstract class org.junit.runner.Runner {
    +{abstract} void run(RunNotifier notifier)
}

abstract class org.junit.runners.ParentRunner<T> {
    -final TestClass testClass
    #{abstract} List<T> getChildren()
    +void run(final RunNotifier notifier)
}

class org.junit.runners.Suite {
    -final List<Runner> runners
    #List<Runner> getChildren()
}

legend right
掘金技术社区
@金銀銅鐵
endlegend
footer 注意: 图中略去了本文不关心的字段/方法/接口
@enduml

文中“org.junit.runners.JUnit4 的继承体系”那张图是如何画出来的?

我用了 PlantUML 的插件来画这张图,代码如下

@startuml
'https://plantuml.com/class-diagram


title <i>org.junit.runners.JUnit4</i> 和 <i>org.junit.runners.Suite</i> 的继承体系

org.junit.runner.Runner <|-- org.junit.runners.ParentRunner
org.junit.runners.ParentRunner <|-- org.junit.runners.BlockJUnit4ClassRunner: extends ParentRunner<FrameworkMethod>
org.junit.runners.BlockJUnit4ClassRunner <|-- org.junit.runners.JUnit4
org.junit.runners.ParentRunner <|-- org.junit.runners.Suite: extends ParentRunner<Runner>

abstract class org.junit.runner.Runner {
    +{abstract} void run(RunNotifier notifier)
}

abstract class org.junit.runners.ParentRunner<T> {
    -final TestClass testClass
    #{abstract} List<T> getChildren()
    +void run(final RunNotifier notifier)
}

class org.junit.runners.BlockJUnit4ClassRunner {
    #List<FrameworkMethod> getChildren()
}

class org.junit.runners.Suite {
    -final List<Runner> runners
    #List<Runner> getChildren()
}

caption 注意: 图中略去了本文不关心的字段/方法/接口

legend right
掘金技术社区
@金銀銅鐵
endlegend
@enduml

文中“亲节点和子节点”那张图是如何画出来的?

我用了 PlantUML 的插件来画这张图,代码如下

@startmindmap
'https://plantuml.com/mindmap-diagram

caption \n\n
' caption 中的内容只是为了防止掘金平台生成的水印遮盖图中的文字

title 亲节点和子节点

*[#Orange]:亲节点: <i>Runner<sub>BasicGateSuite</sub></i>
(它的精确类型是 <b><i>org.junit.runners.Suite</i></b>);
**[#lightgreen]:<&star> 子节点 1: <i>Runner<sub>NotGateTest</sub></i>
(它的精确类型是 <b><i>org.junit.runners.JUnit4</i></b>);
**[#lightgreen]:<&star> 子节点 2: <i>Runner<sub>AndGateTest</sub></i>
(它的精确类型是 <b><i>org.junit.runners.JUnit4</i></b>);
**[#lightgreen]:<&star> 子节点 3: <i>Runner<sub>OrGateTest</sub></i>
(它的精确类型是 <b><i>org.junit.runners.JUnit4</i></b>);

header
橙色的节点是亲节点
浅绿色的节点是子节点
end header
@endmindmap

参考资料