jetPack组件必学#Lifecycle

60 阅读4分钟

jetPack组件必学#Lifecycle

jetPack组件必学#LiveData&ViewMode

jetPack组件必学#DataBinding

jetPack组件必学#Dagger2&Hilt

jetPack组件必学#Navigation

jetPack组件必学#Room

一.Lifecycle是什么?

生命周期感知型组件可执行操作来响应另一个组件(如 Activity 和 Fragment)的生命周期状态的变化。这些组件有助于您编写出更有条理且往往更精简的代码,此类代码更易于维护。一种常见的模式是在 activity 和 fragment 的生命周期方法中实现依赖组件的操作。但是,这种模式会导致代码条理性很差而且会扩散错误。通过使用生命周期感知型组件,您可以将依赖组件的代码从生命周期方法移入组件本身中。LifeCycle是用于存储有关组件(如 activity 或 fragment)的生命周期状态的信息,并允许其他对象观察此状态。使用两种主要枚举跟踪其关联组件的生命周期状态:跟着官网来学习

转存失败,建议直接上传图片文件

二.Lifecycle能解决什么问题?

让业务逻辑感知view的生命周期,避免内存泄漏,并且做到统一管理,防止代码臃肿。

三.LifeCycle怎么用?

要了解怎么用,先要搞清楚一些类的作用!!!

1.LifeCycleOwner

LifecycleOwner 是单一方法接口,表示类具有 Lifecycle。它具有一种方法(即 getLifecycle()),该方法必须由类实现。

public interface LifecycleOwner {
    /**
     * Returns the Lifecycle of the provider.
     *
     * @return The lifecycle of the provider.
     */
    public val lifecycle: Lifecycle
}

2.Lifecycle

存储相关组件(Activity或Fragment)生命周期的类,并容许其他对象观察,所以你可以把它理解成被观察者,用来存储发布相关组件的声明

3.LifecycleObserver

相关组件的生命周期的观察者,只要想被观察者(组件生命周期)加入到观察者集合中,就可以观察到组件的生命周期做相应的操作了。

不难看出,它是个妥妥的观察者模式,我们只需要拿到将观察者注册到被观察者的中的观察者集合中,只要被观察者的状态改变,通过调用观察者的方法来通知观察者即可。用到这里就是lifecycleower.getLifecycle().addLifecycleObserver(observer)即可。

四.写一份自己的Lifecycle

先来一个抽象观察者LifeCycle


    abstract fun addObserver(observer: MyLifeCycleObserver)

    abstract fun removeObserver(observer: MyLifeCycleObserver)


    abstract fun makeNotice(activityState: ActivityEvent)

    abstract fun getCurrentEvent(): ActivityEvent

    //生命周期转化
    enum class ActivityEvent {
        DESTROY, STOP, PAUSE, CREATE, START, RESUME
    }

    open fun isAtLeast(state: ActivityEvent): Boolean {
        return getCurrentEvent() > state
    }

我们也搞一个Lifecycleowner 工厂方法 ,owner是生命周期的提供者 也就是被观察者 SevenLifeCycle作为抽象观察者

interface MyLifeCycleOwner {

    fun getLifeCycle(): MyLifeCycle
}

抽象观察者LifeCycle的实现类,它才是真正干活的那个家伙,包括添加观察者,通知观察者被观察者的状态

 class MyLifeCycleRegistry (lifeCycle: MyLifeCycleOwner): MyLifeCycle() {


    /**
     * 提供生命周期的provider 如果为空了 就不让其他人感知了,所以要持有owner的引用
     */
    private val sevenLifeCycleOwner: MyLifeCycleOwner = lifeCycle
    private val sevenLifeCycleObservers= mutableListOf<MyLifeCycleObserver>()
    private var activityState = ActivityEvent.DESTROY



    override fun addObserver(observer: MyLifeCycleObserver) {
        if (!sevenLifeCycleObservers.contains(observer)) {
            sevenLifeCycleObservers+=observer
        }
    }

    override fun removeObserver(observer: MyLifeCycleObserver) {
        sevenLifeCycleObservers-=observer
    }

    override fun makeNotice(activityState: ActivityEvent) {
        this.activityState = activityState
        for (i in sevenLifeCycleObservers.indices) {
            sevenLifeCycleObservers[i].onStateChange(activityState)
        }
    }

    override fun getCurrentEvent(): ActivityEvent {
        return activityState
    }
}

生命周期观察者,没什么好说的,如果你不理解观察者,你想想你玩微信时,你订阅别人的公众号,你就是观察者。


interface MyLifeCycleObserver {

    fun onStateChange(activityState: MyLifeCycle.ActivityEvent)
}

最后最重要的,被观察者的提供者,也就是Activity或Fragment


class MyLifeActivity : AppCompatActivity(), MyLifeCycleOwner {

    //真正干活的
    private val registry = MyLifeCycleRegistry(this)
    override fun getLifeCycle(): MyLifeCycle {
        return registry
    }

    override fun onCreate(savedInstanceState: Bundle?) {
        super.onCreate(savedInstanceState)
        registry.makeNotice(MyLifeCycle.ActivityState.CREATE)
    }
    override fun onStart() {
        super.onStart()
        registry.makeNotice(MyLifeCycle.ActivityState.START)
    }

    override fun onResume() {
        super.onResume()
        registry.makeNotice(MyLifeCycle.ActivityState.RESUME)
    }

    override fun onPause() {
        super.onPause()
        registry.makeNotice(MyLifeCycle.ActivityState.PAUSE)
    }

    override fun onStop() {
        super.onStop()
        registry.makeNotice(MyLifeCycle.ActivityState.STOP)
    }

    override fun onDestroy() {
        super.onDestroy()
        registry.makeNotice(MyLifeCycle.ActivityState.DESTROY)
    }

}

我们搞个类测试测试

public class TestLifeCycle implements SevenLifeCycleObserver {

    public TestLifeCycle(SevenLifeCycleOwner sevenLifeCycleOwner) {
        sevenLifeCycleOwner.getLifeCycle().addObserver(this);
    }

    @Override
    public void onStateChange(SevenLifeCycle.ActivityState activityState) {
        System.out.println(activityState);
    }
}

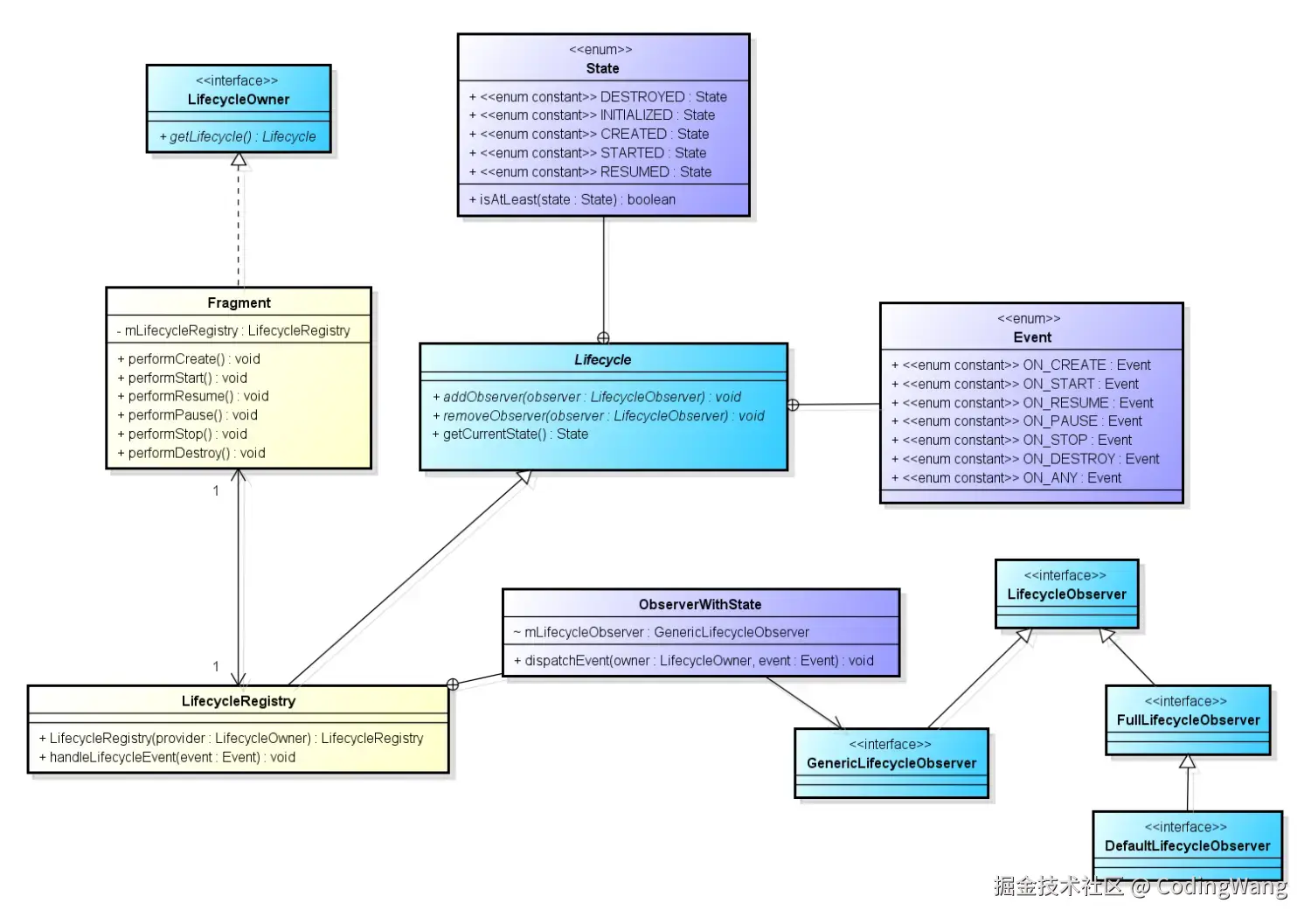
这样一看,是不是Lifecycle很简单,Activity或Fragment生命周期的作为被观察者,当它们的生命周期发生改变时,它通过真正干活的人也就是抽象被观察者的实现类LifeCycleRegistry发布出去,这样,只要你在LifeCycleRegistry中注册过,就可以收到它的生命周期,当然,我这里是个比较简单的实现,但是基本上是这样的原理。最后,借用网上的图,对整个Lifecycle中的类做个概括。