大数据-97 Spark 集群 SparkSQL 原理详细解析 Broadcast Shuffle SQL解析过程

252 阅读9分钟

点一下关注吧!!!非常感谢!!持续更新!!!

🚀 AI篇持续更新中!(长期更新)

AI炼丹日志-31- 千呼万唤始出来 GPT-5 发布!“快的模型 + 深度思考模型 + 实时路由”,持续打造实用AI工具指南!📐🤖

💻 Java篇正式开启!(300篇)

目前2025年09月15日更新到: Java-124 深入浅出 MySQL Seata框架详解:分布式事务的四种模式与核心架构 MyBatis 已完结,Spring 已完结,Nginx已完结,Tomcat已完结,分布式服务正在更新!深入浅出助你打牢基础!

📊 大数据板块已完成多项干货更新(300篇):

包括 Hadoop、Hive、Kafka、Flink、ClickHouse、Elasticsearch 等二十余项核心组件,覆盖离线+实时数仓全栈! 大数据-278 Spark MLib - 基础介绍 机器学习算法 梯度提升树 GBDT案例 详解

请添加图片描述

章节内容

上节我们完成了如下的内容:

  • SparkSQL 语句 编码 测试 结果
  • 输入输出
  • 数据源包含如Parquet、JSON、CSV、Avro、ORC、Hive、JDBC、ODBC
  • TextFile

在这里插入图片描述

SparkSQL中的Join

数据分析中将两个数据集进行Join操作是很常见的场景。在Spark的物理计划阶段,Spark的Join Selection类会根据Join Hints 策略,Join表的大小、Join是等值Join还是不等值以及参与Join的Key是否可以排序等条件来选择最终的Join策略,最后Spark会利用选择好的Join策略执行最终的计算。

当前Spark一共支持五种Join策略:

  • Broadcast hash join (BHJ)
  • Shuffle hash join (SHJ)
  • Shuffle sort merge join(SMJ)
  • Shuffle-and-replicate nested loop join,又叫笛卡尔积(Cartesian product join)
  • Broadcast nested loop join(BNLJ)

其中 BHJ 和 SMJ 这两种 Join 策略是我们运行 Spark 任务最常见的。 JoinSelection 会先根据 Join 的 Key 为等值Join来选择 Broadcast hash join、Shuffle hash join、Shuffle sort merge join中的一个。 如果Join的Key为不等值Join或者没有指定Join条件,则会选择Broadcast nested loop join 或 Shuffle-and-replicate nested loop join。 不同的Join策略在执行效率上差别很大,了解每种Join策略的执行过程和适用条件是很有必要的。

Broadcast Hash Join

Broadcast Hash Join 的实现是将小表的数据广播到Spark所有的Executor端,这个广播过程和我们自己去广播数据没有什么区别:

  • 利用 Collect 算子将小表的数据从Executor端拉到Driver端
  • 在Driver端调用sparkContext.broadcast广播到所有Executor端
  • 在Executor端使用广播的数据与大表进行Join操作(实际上执行Map操作)

这种Join策略避免了Shuffle操作,一般而言,Broadcast Hash Join会比其他Join策略执行的要快。 在这里插入图片描述 使用这种 Join 策略必须满足如下的条件:

  • 小表的数据必须很小,可以通过 spark.sql.autoBroadcasetJoinThreshold 参数来配置,默认是10MB
  • 如果内存比较大,可以将阈值适当加大
  • 将 spark.sql.autoBroadcastJoinThreshold 参数设置为-1,可以关闭这种连接方式
  • 只能用于等值Join,不要求参与Join的keys可排序

Shuffle Hash Join

当表中的数据比较大,又不适合使用广播,这个时候就可以考虑 Shuffle Hash Join。 Shuffle Hash Join 同样是在大表和小表进行Join的时候选择了一种策略。 它的计算思想是:把大表和小表按照相同的分区算法和分区数据进行分区(根据参与Join的Keys进行分区),这样保证了 Hash 值一样的数据都分发到同一个分区中,然后在同一个 Executor 中两张表 Hash 值一样的分区就可以在本地进行Hash Join了。在进行 Join 之前,还会对小表的分区构建 Hash Map,Shuffle Hash Join 利用了分治思想,把大问题拆解成小问题去解决。

在这里插入图片描述 要启动 Shuffle Hash Join 必须满足以下条件:

  • 仅支持等值 Join,不要求参与Join的Keys可排序
  • spark.sql.join.perferSortMergeJoin 参数必须设置值为 false,参数从Spark2.0版本引入,默认值是true,也就是默认情况下是 Sort Merge Join
  • 小表的大小(plan.stats.sizeInBytes)必须小于(spark.sql.autoBroadcastJoinThreshold * spark.sql.shuffle.partitions(默认200))
  • 而且小表大小(stats.sizeInBytes)的三倍必须小于等于大表的大小(stats.sizeInBytes),也就是(a.stats.sizeInBytes * 3 < b.stats.sizeInBytes)

Shuffle Sort Merge Join

前面两种Join策略对表的大小都有条件的,如果参与Join的表都很大,这时候就得考虑用 Shuffle Sort Merge Join了。 Shuffle Sort Merge Join 的实现事项:

  • 将两张表按照 Join Key进行Shuffle,保证 Join Key值相同的记录会被分在相应的分区
  • 对每个分区内的数据进行排序
  • 排序后再对相应的分区内的记录进行连接

无论分区多大,Sort Merge Join都不用把一侧的数据全部加载到内存中,而是即用即丢。 因为两个序列都有序,从头遍历,碰到Key相同的就输出,如果不同,左边小取左边,反之就取右边。 这样大大提高了大数据量下的SQL Join的稳定性。

在这里插入图片描述 要启用Shuffle Sort Merge Join必须满足以下条件:

  • 仅支持等值 Join,并且要求参与 Join 的 Keys 可排序

Cartesian Product Join

如果Spark中两张参与Join的表没有指定连接条件,那么产生Cartesian Product Join,这个Join得到的结果其实就是两张表行数的乘积。

Broadcast Nested Loop Join

可以把 Broadcast Nested Loop Join的执行看做下面的计算:

for record_1 in relation_1:
  for record_2 in relation_2:
    # join condition is executed

可以看出 Broadcast Nested Loop Join 在某些情况会对某张表重复扫描多次,效率非常低。从名字可以看出,这种Join会根据相关条件对小表进行广播,以减少表的扫描次数。 Broadcast Nested Loop Join支持等值和不等值Join,支持所有的Join类型。

SQL解析过程

基本概念

SparkSQL 可以说Spark中的精华部分,原来基于RDD构建大数据计算任务,重新在向Dataset转移,原来基于 RDD 写的代码也在迁移。 使用 SparkSQL 编码的好处是非常大的,尤其是性能方面,有很大提升。SparkSQL 中各种内嵌的性能优化比写RDD遵循各种最佳实践更加靠谱。 尤其对于新手来说,比如先 Filter 再 Map,SparkSQL中会自动进行谓词下推,Spark SQL中会自动使用 Broadcast Join来广播小表,把 Shuffle Join转换为 Map Join等等。

SparkSQL对SQL语句的处理和关系型数据库类似,即词法/语法解析、绑定、优化、执行。SparkSQL会先将SQL语句解析成一棵树,然后使用规则(Rule)对Tree进行绑定、优化等处理过程。 SparkSQL由:Core、Catalyst、Hive、Hive-ThriftServer四部分构成:

  • Core:负责处理数据的输入和输出,如获取数据,查询结果输出成DataFrame等
  • Catalyst:负责处理整个查询过程,包括解析、绑定、优化等。
  • Hive:负责对Hive数据进行处理
  • Hive-ThriftServer:主要用于对Hive的访问

在这里插入图片描述 在这里插入图片描述 SparkSQL的代码复杂度是问题的本质复杂度带来说,SparkSQL中的Catalyst框架大部分逻辑是在一个Tree类型的数据结构上做各种折腾,基于Scala来实现还是很优雅的,Scala的偏函数和强大的Case正则匹配,让整个代码看起来非常优雅。

SparkSession是编写Spark应用代码的入口,启动一个spark-shell会提供给你创建spark-session,这个对象是整个Spark应用的起始点,以下是SparkSession的一些重要的变量和方法: 在这里插入图片描述

编写代码

package icu.wzk
import org.apache.spark.sql.{DataFrame, SparkSession}



object TestDemo01 {
  def main(args: Array[String]): Unit = {
    val spark = SparkSession
      .builder()
      .appName("TestDemo01")
      .master("local[*]")
      .getOrCreate()

    spark.sparkContext.setLogLevel("warn")
    import spark.implicits._

    Seq((0, "zhansan", 10),
      (1, "lisi", 11),
      (2, "wangwu", 12)).toDF("id", "name", "age")
      .createOrReplaceTempView("stu")

    Seq((0, "chinese", 80),
      (0, "math", 100),
      (0, "english", 98),
      (1, "chinese", 86),
      (1, "math", 97),
      (1, "english", 90),
      (2, "chinese", 90),
      (2, "math", 94),
      (2, "english", 88)).toDF("id", "subject", "score")
      .createOrReplaceTempView("score")

    val df: DataFrame = spark.sql(
      """
        |SELECT SUM(v) AS total_score, name
        |FROM (
        |  SELECT stu.id, 100 + 10 + score.score AS v, name
        |  FROM stu
        |  JOIN score ON stu.id = score.id
        |  WHERE stu.age >= 11
        |) tmp
        |GROUP BY name
        |""".stripMargin)

    df.show()

    // 打印执行计划
    println(df.queryExecution)
    println(df.queryExecution.optimizedPlan)

    spark.close()
  }

}

运行输出

执行代码可见控制台输出如下数据(我就不往服务器发了): 在这里插入图片描述

分析内容

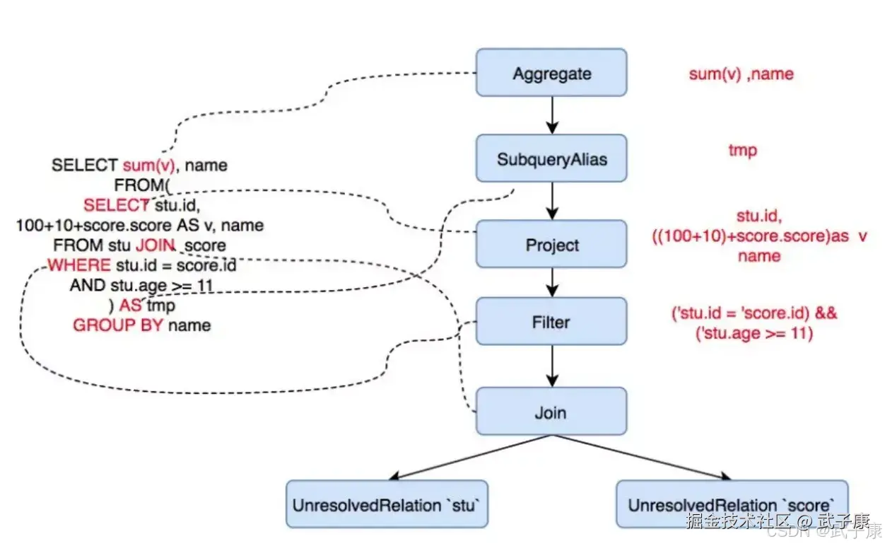
queryExecution 就是对整个执行计划的执行引擎,里面有执行过程中各个中间过程变量,整个执行流程如下: 在这里插入图片描述 刚才的例子中的SQL语句经过Parser解析后就会变成一个抽象语法树,对应解析后的逻辑计划AST为:

== Analyzed Logical Plan ==
total_score: bigint, name: string
Aggregate [name#8], [sum(cast(v#26 as bigint)) AS total_score#27L, name#8]
+- SubqueryAlias `tmp`
   +- Project [id#7, ((100 + 10) + score#22) AS v#26, name#8]
      +- Filter (age#9 >= 11)
         +- Join Inner, (id#7 = id#20)
            :- SubqueryAlias `stu`
            :  +- Project [_1#3 AS id#7, _2#4 AS name#8, _3#5 AS age#9]
            :     +- LocalRelation [_1#3, _2#4, _3#5]
            +- SubqueryAlias `score`
               +- Project [_1#16 AS id#20, _2#17 AS subject#21, _3#18 AS score#22]
                  +- LocalRelation [_1#16, _2#17, _3#18]

在执行计划中 Project/Projection 代表的意思是投影 在这里插入图片描述 其中过滤条件变为了 Filter 节点,这个节点是 UnaryNode (一元节点)类型,只有一个孩子。 两个表中的数据变为了 UnresolvedRelation 节点,节点类型为 LeafNode,即叶子节点,Join操作为节点,这个是一个BinaryNode节点,有两个孩子。 以上节点都是LogicalPlan类型的,可以理解为各种操作的Operator,SparkSQL对各种操作定义了各种Operator。

在这里插入图片描述 这些 Operator 组成的语法树就是整个 Catatyst 优化的基础,Catatyst优化器会在这个树上进行分析修改,把树上的节点挪来挪去进行优化。 经过Parser有了抽象语法树,但是并不知道Score,Sum这些东西,所以就需要 Analyer 定位。

Analyzer会把AST上所有Unresolved的东西都转换为Resolved状态,SparkSQL有很多Resolve规则:

  • ResolverRelations:解析表(列)的基本类型信息
  • ResolveFunctions:解析出来函数的基本信息
  • ResolveReferences:解析引用,通常是解析列名

在这里插入图片描述

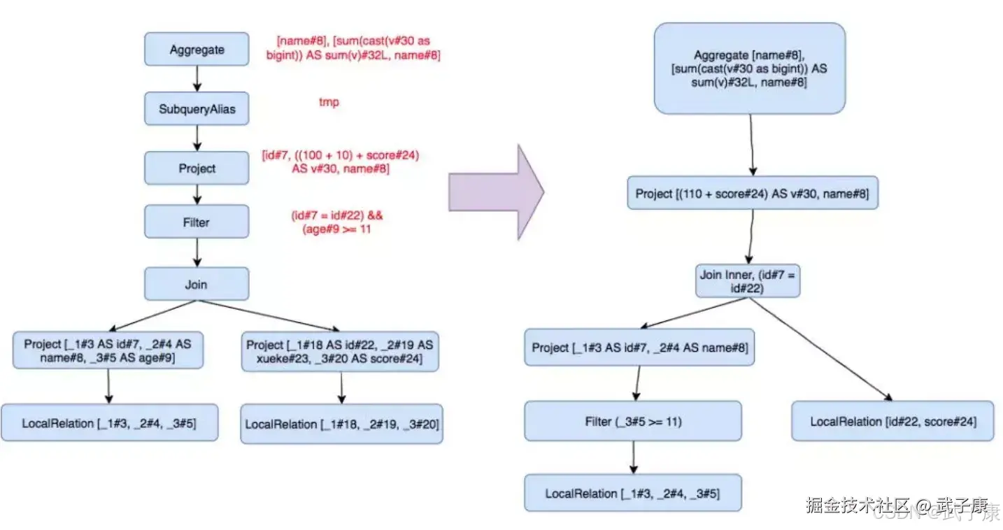
常见优化逻辑

在这里插入图片描述在这里插入图片描述 这里用到的优化有:谓词下推(Push Down Predicate)、常量折叠(Constant Folding)、字段裁剪(Columning Pruning): 在这里插入图片描述 做完逻辑优化,还需要先转换为物理执行计划,将逻辑上可行的执行计划变为Spark可以真正执行的计划: 在这里插入图片描述 SparkSQL 把逻辑节点转换为了相应的物理节点,比如Join算子,Spark根据不同的场景为该算子制定了不同的算法策略。

数据在一个一个的Plan中流转,然后每个plan里面表达式都会对数据进行处理,就相当于经过了一个个小函数的调用处理,这里面有大量的函数调用开销,可以把这些小函数内联一下,当成一个大函数。可以看到最终执行计划每个节点面前有个*号,说明整段代码生成被启用。