Hive MetaStore的实现和优化

174 阅读4分钟

在大数据领域,数据管理与存储至关重要,Hive MetaStore(HMS)作为 Hive 数据仓库的核心组件,承担着元数据管理的关键职责。随着数据规模不断膨胀,其性能与稳定性面临挑战。本文将深入剖析 HMS 的实现机制,结合 Hive Client、MetaCat 等相关内容展开探讨,分析各项操作流程,同时针对 HMS 及 MetaCat 提出优化方案,并阐述与 Spark 的关联等内容,助力读者全面掌握 HMS 技术要点。

HMS

相关类图如下:图片

上图颜色分类

  • 绿色部分是 hive 的
  • 橙色部分是 thrift 框架自动生成的代码
  • 白色部分是 JDK 的

右边是 hive meta-store client,兼容了这个客户端协议的框架,如 spark,会通过 hive meta-store 协议连接过来 
左边是服务端的实现,主要继承自ThriftHiveMetastore.Iface,这个类包含了很多操作,CURD库、表,函数的等等

HMSHandler实现了这个接口,然后调用RawStre去一个具体数据源来获取信息,或者创建信息 
RowStore的实现类ObjectStore则调用了javax.jdo去连接一个真实的数据库,完成此操作

jdo 是 ORM 的实现,比 JDBC 更高层一些,这里会有一些表的连接操作,然后会转为更底层的 SQL 
hive 使用的 ORM 框架为 DataNucleus
几个包

  • org.apache.thrift.protocol 这个是底层 thrift RPC 相关类,会做序列化操作
  • org.apache.hadoop.hive.metastore.api,这是Iface里面库、表会引用到这些RPC类,这些类的一些数据结构定义又引用了更下沉的thrift类
  • org.apache.hadoop.hive.metastore.model,将数据中的数据读取封装成对象,再将这个对象转为thrift RPC中的对象

另外 HMS 也有直接使用SQL 链接数据库
ObjectStore引用了MetaStoreDirectSql,这个类中就包含了很多 sql 语句,不通过 ORM 框架,直接访问
可能是 hive 层做的一些优化

图片

Hive Client

自定义hiveserver设计
相关类图图片

上图颜色分类

  • 蓝色部分是 自动生成的代码
  • 深灰色是 client实现
  • 浅灰色是 服务端逻辑
  • 绿色部分是 service 层逻辑

服务端和客户端 都实现了 Iface 逻辑,也就是 thrift RPC 协议
服务端有不同的传输实现类,binary 和 http
业务逻辑调用绿色部分,再委托给 SessionManager获取一个session
然后执行具体的 sql 任务

MetaCat-相关操作

架构如如下:

大致分类

  • metacat-controller,CURD 元数据的操作
  • partition-controller,分区操作,mysql 不支持这样的操作
  • tag-controller,可以给表打标签
  • 其他,如创建 meta-cat试图等,mysql不支持

查询 catalog图片结果图片查询 数据库图片结果图片查询表图片结果图片mysql 插件的配置信息:图片

给 tomcat 增加几个 -D 参数

  • -Dmetacat.usermetadata.config.location=/usermetadata.properties的具体路径
  • -Dmetacat.plugin.config.location=catalog的具体路径

HMS 优化

相关类如下:图片

颜色分类

  • 灰色部分,HMS相关,其中深灰色是自动生成的代码
  • 红色部分,web controller 相关的代码
  • 绿色部分,service 相关逻辑
  • 蓝色部分,操作 HMS 相关的类
  • 黄色部分,外部依赖

Iface 是最核心类,metacat 继承了这个类,相当于是实现了 HMS 的server端RPC协议
其中一般操作是直接调用了 controller 的类,所以 RPC 和 http 的逻辑实际是统一的
有一些特殊的 controller,如 Tag、metadata、Search,这些会调用外部类
如搜索会直接调用 ES,tag 和 metadata 会调用 MySQL,所以需要一个外部的 ES,MySQL 来支持这些功能

蓝色部分是操作 HMS 相关的类,分为表、库、partition 三个类
这里有两种情况

  • 浅色部分的实现类,直接调用了 Hive metastore client 来实现的
  • 深蓝色部分,绕过了Hice Client,直接链接了底层的数据库,通过SQL 来交互的

所以 metacat 对HMS 的优化,可以理解为

  • 将ORM操作,转为了直接的 JDBC操作
  • 将ORM生成的多表关联,改为了很多单表查询,再加载到内存中做管理,减轻了 数据库端的计算压力
  • 本质上相当于对 SQL 做优化

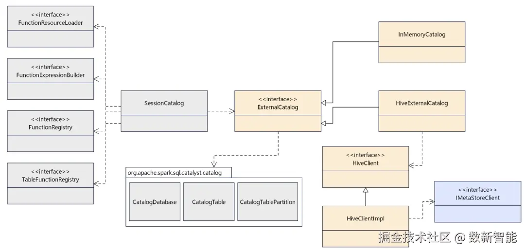
Spark和HMS

相关类图如下图片

灰色的是 spark v1 体系的类
黄色部分是 外部catalog 相关类
v1 中包含了两个 catalog

  • InMemoryCatalog
  • HiveExternalCatalog

HiveExternalCatalog 调用了 IMetaStoreClient 实现类
也就是通过 hive MS client 向服务端发起了 RPC 请求实现 catalog 查找的

这里使用了多版本机制

图片

MetaCat 一些优化-对HMS做的优化SQL

这里不通过 HMS,而是通过 JDBC,直接连底层的数据源
DirectSqlDatabase 的主要 SQL 如下:图片DirectSqlGetPartition 的主要 SQL 如下:图片DirectSqlSavePartition 的主要 SQL 如下:图片DirectSqlTable 的主要 SQL 如下:图片

ThriftHiveMetastore 相关函数

ThriftHiveMetastore.Iface 的所有函数图片图片图片org.apache.hadoop.hive.metastore.api 包下的所有类图片图片图片图片图片org.apache.hadoop.hive.metastore.api 包下的类图片

参考

  • Metacat: Making Big Data Discoverable and Meaningful at Netflix
  • Netflix Metacat: Origin, Architecture, Features & More
  • Data Catalog and crawlers in AWS Glue

相关文章

  • Hive论文

往期推荐