AI大模型面试:MoE训练是选EP还是选TP?

494 阅读7分钟

MOE训练用EP还是TP?

最近面试中被问到: 为什么在 MOE训练中使用_ExpertParallelism(EP)而不是TensorParallelism(TP)?

我的回答是,使用EP 不会减少数据并行(DP)的数量,因为每个EP 处理不同的数据。

图片

而且,EP和 TP对通信的要求都很高,一般不会让EP和 TP跨机。根据我们的实验结果,EP的吞吐量比 TP 更高。当 EP 开启到8时,我们就不再使用 TP。

面试结束后,对这个问题进行了更深入的思考,觉得还有一些未考虑的细节值得分析。

图片

翻了下DeepSeek的技术报告。在v1中,他们使用了PP、EP、TP和Zerol,而在v2(236B 参数、21B激活)中,配置为8EP+16PP(zerobubble)+Zero1,没有使用 TP。

对于这个参数和激活规模,8EP+8PP+Zero1应该就足够了。不知道为什么用了16PP,是因为真的能实现 zero bubble 吗?

1.通讯开销对比

①EP通信分析

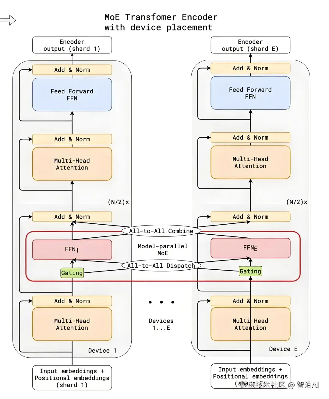
Expert Parallelism 的逻辑如下图所示,每个 EPrank上只包含一部分expert,而每个EPrank上的token(即token 对应的 hidden state)会根据 gating 结果分发到其他 EP rank 上的 expert。

这个过程通过 all-to-all 通信完成。

图片

② All-to-All Dispatch 逻辑

以4个expert、2个EPrank和topk=2为例,下图中每个EPrank上有3个token:

图片

EP rank0 的 token 分配如下:

Token 1→Expert 1和 Expert 2

Token 2→Expert1和 Expert 2

Token3->Expert0和 Expert 3

在 all-to-all 通信前,需要对 local token 按照 gating 结果进行permute/group,将发往同-expert的 token 分组。

随后,这些token 通过 all-to-all 通信发送到对应的 expert rank。

图片

③ 通信量计算

假设 local token的形状为[b x s,h]。在分组后,形状变为[b x s x topk,h]。若token 分配完全均匀:

每个 EP rank 发送/接收的 token 数量为:

b x s x topk *(ep_world_size-1)/ep_world_size

近似为b x s x topk

对于 half precision,为通信量近为:

2 x b x s x topk x h bytes

在 local experts 上计算结束后需要发送原本的 ep rank,是一个 all-to-all的逆过程,对应上图中的 all-to-all combine,通信量和 all-to-all dispatch一致,所以总的通信量为:

4 x b x s x topk x h bytes

④TP 通信分析

图片

在Tensor Parallelism中,MLP(或 expert)前向计算需要一次 all-reduce操作。

Z1和 Z2 的形状为 [b x s,h]

对于半 half precision,通信量为:

2 x b x s x h x 2 bytes

最前面的2是由于 ring all-reduce 包含reduce-scatter和 all-gather 两个步骤,它们的通信量相等。

这里通信量的计算也是有近似的,实际上reduce-scatter只需要发送和接收 tp-1次,而不是 tp 次,细节可以参考 OneFlow: 手把手推导 Ring Allreduce 的数学性质。

类似地,Transformer 中的 attention 中的 linear 也会被切分,进一步增加 TP 的通信开销。

图片

对于一个 Transformer 层,TP 的前向通信量为:

2 x 2 x b x s x h x 2 bytes = 8 x b x s x h bytes

对比 EP 和 TP 的通信量,当 topk 等于2 时,通信量一致,也就是 Mixtral8x7B 这种配置,但是这是在 token 分配完全均匀的假设下,真实训练场景中,不可能是均匀的,由于木桶效应,ep的通信延迟会更高。

MOE训练中会出现这样一个现象,随着训练的进行,吞吐会提升,尤其在训练早期,这是由于一开始 token分配非常不均匀,随着训练的进行,分配更加均匀,吞吐趋于稳定。

当 topk大于2 时,EP 的通信量要高于 TP,像deepseekv2做了 expertsegmentation后,topk为6,EP的通信量要显著高于TP。

2.计算开销对比

①Expert计算

对于 EP,完成 All-to-all dispatch后,所有 token 都被分发到了对应目标expert所在的 EPrank,接着执行矩阵乘法运算。

图片

对于 TP,每个 TP rank都包含所有 expert,但每个 expert 的参数只有 1/TP 份。

由于包含所有 expert,无需将 token 发送到其他 rank,可以直接在本地完成计算。

图片

EP 和 TP 在 expert 的 FLOPS 数相同,但 EP 的 expert 计算对硬件更友好。

以上面两图为例,EP执行两个大的矩阵乘法(因为localrank的 expert参数量更大,且从其他rank上收到分配给localexpert的token),而TP则执行4 个小的矩阵乘法。GPU 在大矩阵乘法上的效率更高。

FLOPS 数并不一定重要,更应该考虑计算对硬件是否友好。

例如 Mambal,尽管它的 FLOPS 数比 attention 少,且可以使用 parallelscan 并行训练。

但由于 parallelscan 只能使用 CUDAcore 而无法利用 tensorcore,其速度反而比能够利用 tensor core 的 full attention 慢。不过,Mamba2 已经解决了这个问题。

除此之外,矩阵乘法的次数也不同。在一个eprank上,矩阵乘法次数等于localexpert的个数(total_experts/ep_world_size)

图片

而在一个 tp rank 上,矩阵乘法次数等于 total expert 的个数。这需要对local expert 进行一次 for loop,执行 local expert 数量次 kernel launch。

比如deepseekv2160个expert,开启EP8,每个eprank负责20个expert的计算,TP8则负责160个expert的计算,恐怖…

总的来说,ep 在 expert计算上比tp 具有显著优势:-次 kernellaunch 有更大的 workload,且 kernellaunch 次数更少。

这里都会使用 grouped gemm 来加速计算,本质也是减少 kernellaunch,只需要一次 launch ,增加一次 kernellaunch 的 workload。

这样缓解了 wave quantization 的问题,感兴趣的可以看看 How To Write ACUDA Program: The Ninja Edition.

对 grouped gemm 感兴趣的可以看看 Writing Grouped GEMMs in TritonNvidia以及 triton 官方 tutorial。

但是实际生产中,megablocks使用了这个库,而这个库并非真正的groupedgemm,仍是通过 for loop 实现。

图片

② DP数量

开 EP 不会影响 DP 数量,这是因为每个 EP rank 处理不同的数据。

相比之下,同一个 TP group 中的所有 TP rank 处理相同的数据,在固定 worldsize 的情况下,开启 TP 会使 DP 变为原来的 1/TP。

举例来说,当worldsize为64时,启用EP8后DP仍为 64,但启用 TP8后DP 就只有 8。

这表明在总卡数相同的情况下,使用 EP 而非 TP 可以在每次 forward 中处理更多数据。

当 global batch size 固定时,完成相同数量的数据需要更少的 GAS(gradientaccumulation step)。

图片

另外的一个间接影响: 在有 pipeline parallelism 的情况下,较大的 DP 会导致micro batch 数减小,从而产生更大的 pipeline bubble。

③ 显存占用

TP 相比 EP 多切分了 attention 中的 linear 层,但由于 attention 在 MoE 架构中占比较低,这个优势并不显著。

在负载不均衡的情况下,某个rank 上分配的 token 可能过多,导致显存使用激增,甚至出现 OOM。

这种情况下,micro batch 中的 token 数量越多,不均衡分配带来的显存压力就越大。

图片

当 micro batch size 或 sequence length 增加时,单个 micro batch 中的token 数也会相应增加。

因此在长文本训练中,如果 EP 出现显存溢出,可以考虑使用 TP。

因此从显存角度看,TP 具有更大优势,它的显存占用更少且更稳定。

3.总结

EP 和 TP 各有优劣,其选择取决于具体的训练场景和需求:

计算效率: EP 在 expert 的计算效率上具有优势,减少了 kernellaunch 次数,增加了每次launch 的 workload。

通信开销: 在 topk=2 且 token 分配均匀的情况下,EP 和 TP 的通信量相近。

但在topk>2或分配不均匀的情况下,EP的通信开销高于TP。

图片

显存占用: TP 的显存占用更低且更稳定,适合长序列训练或显存敏感的场景;而 EP 在不均衡分配时可能引发显存溢出问题。

数据并行性: EP 不影响数据并行的规模,可以在固定的资源下处理更多的数据。而 TP 则会减少数据并行的数量,可能导致迭代效率降低。

模型规模和架构: 但 TP 在 attention 比重较高的模型中可能更有优势。

AI大模型全套学习资源【获取】