开源免费!一个在线的数据库实体关系绘图工具!

704 阅读3分钟

大家好,我是 Java陈序员

之前,给大家介绍过一款基于实体连接图的数据库设计工具。

可视化!一款基于实体连接图的数据库设计工具!

今天,给大家介绍一个同款的在线数据库实体关系绘图工具。

关注微信公众号:【Java陈序员】,获取开源项目分享、AI副业分享、超200本经典计算机电子书籍等。

项目介绍

drawDB —— 一个开源免费的在线数据库图表编辑器,通过鼠标拖拽可视化设计数据库,并支持直接导出 SQL 脚本,是开发必备的一款高效工具。

功能特色

  • 支持多种数据库类型: MySQL、PostgreSQL、SQLite、MariaDB、SQL Server、Oracle 等
  • 数据库操作:提供了创建、导入、导出、保存、删除数据库图等功能
  • 编辑功能:支持撤销、重做、复制、粘贴、删除等常见编辑操作
  • 视图设置:可以调整视图,如显示网格、显示关系、调整主题、缩放等
  • 自定义模板:允许用户保存和使用自定义模板

功能体验

1、在开始使用 drawDB 时,需要先选择数据库类型,目前支持多种数据库

2、选择好数据库后,就可以开始设计表,点击添加表

3、选择左侧的表信息,编辑修改表名、注释等信息

4、点击添加索引、添加字段开始编辑表字段信息

5、依葫芦画瓢,依次设计表结构信息

6、当设计好表结构后,可以添加关联关系,连接对应表字段信息

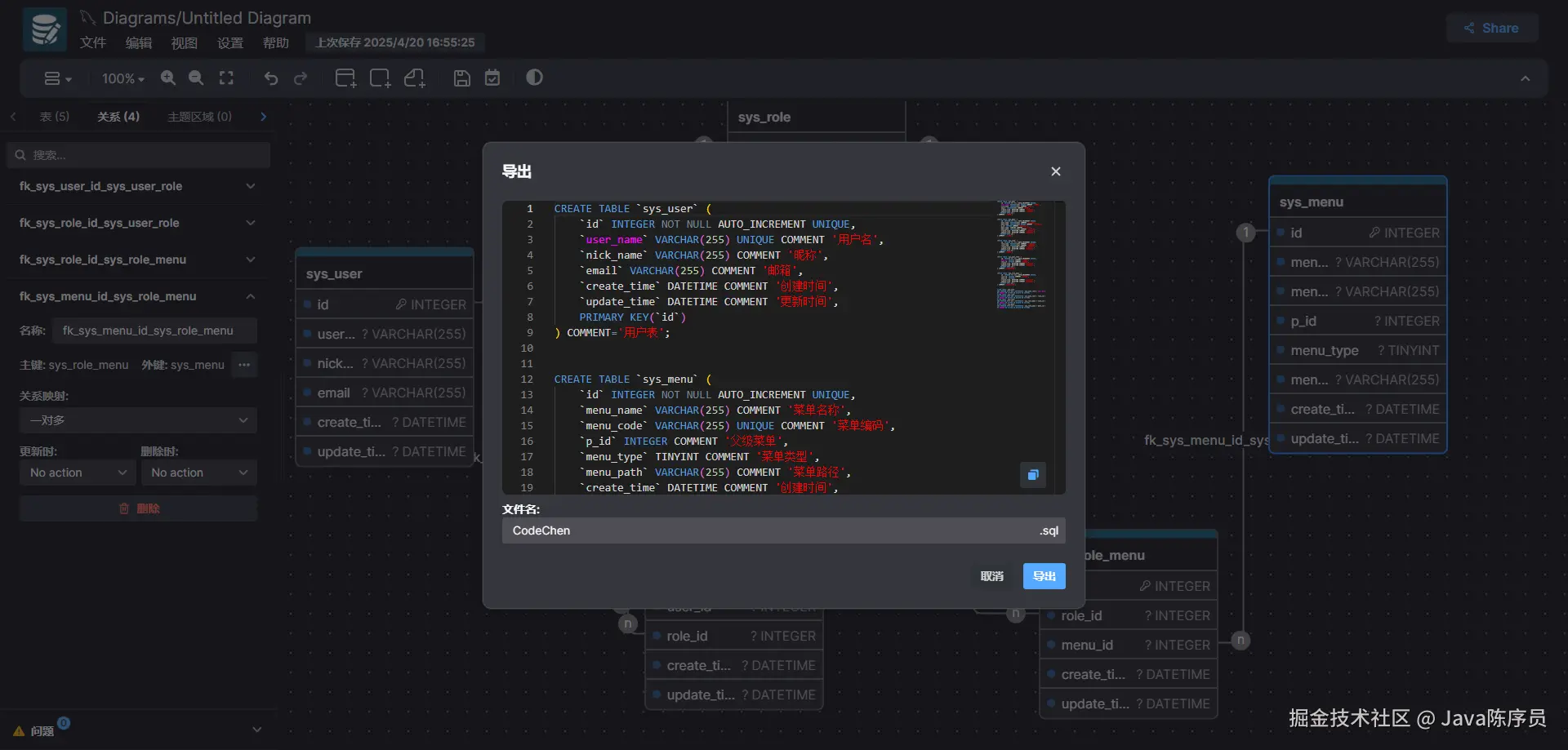
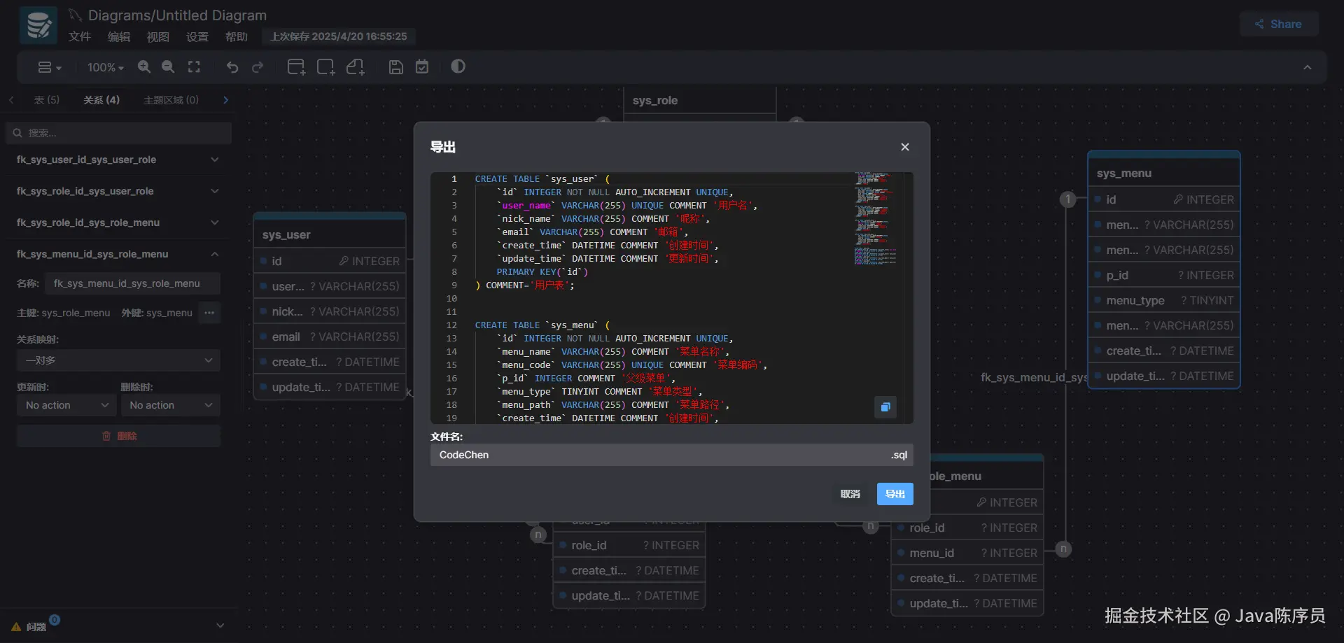
7、当整个数据库的表信息都设计好后,可以导出 SQL 脚本进行初始化

除了支持导出为 SQL 源代码外,还支持导出为图片、Markdown 等格式。

8、反向工程:也支持导入已有的 DDL 脚本快速生成可视图

9、进行分享:工具支持生成分享链接,方便团队协作

10、drawDB 还提供了内置模板、代办事项等功能

快速上手

本地开发

依赖 Node.js 环境。

## 1、克隆代码
git clone https://github.com/drawdb-io/drawdb

## 2、进入项目目录
cd drawdb

## 3、安装依赖
npm install

## 4、启动项目
npm run dev

## 5、浏览器访问
http://localhost:5173

构建项目

  • 命令构建
## 在项目目录下执行如下命令,打成 dist 包
npm run build
  • Docker 构建
## 打包镜像
docker build -t drawdb .

## 运行容器
docker run -p 3000:80 drawdb

drawDB 提供了在线设计数据库表的能力,开箱即用,是开发必备的一款效率工具,快去体验试试吧~

项目地址:https://github.com/drawdb-io/drawdb

最后

推荐的开源项目已经收录到 GitHub 项目,欢迎 Star

https://github.com/chenyl8848/great-open-source-project

或者访问网站,进行在线浏览:

https://chencoding.top:8090/#/

大家的点赞、收藏和评论都是对作者的支持,如文章对你有帮助还请点赞转发支持下,谢谢!