可视化!一款基于实体连接图的数据库设计工具!

1,707 阅读3分钟

大家好,我是 Java陈序员

之前,给大家推荐过几款数据库文档相关的实用工具。

永不生锈的螺丝钉!一款简洁好用的数据库表结构文档生成器

效率神器!一款方便、快捷的数据库文档查询、导出工具!

今天,给大家介绍一款可视化的数据库结构设计工具!

关注微信公众号:【Java陈序员】,获取开源项目分享、AI副业分享、超200本经典计算机电子书籍等。

项目介绍

dber —— 一款基于实体连接图的数据库设计工具。支持可视化数据库结构设计,拖拽生成模型引用关系和一键导出 SQL 语句。

技术栈

  • SVG
  • Next.js(React)
  • DBML
  • ArcoDesign
  • Dexie(indexDB)
  • Soul CLI(sqlite db)

功能体验

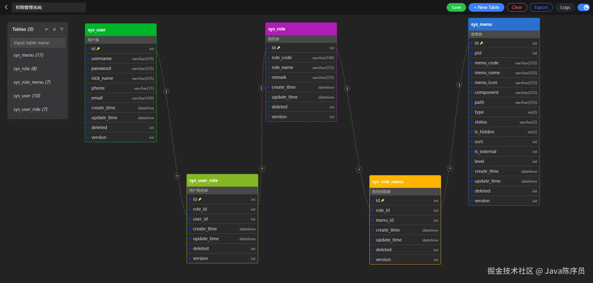
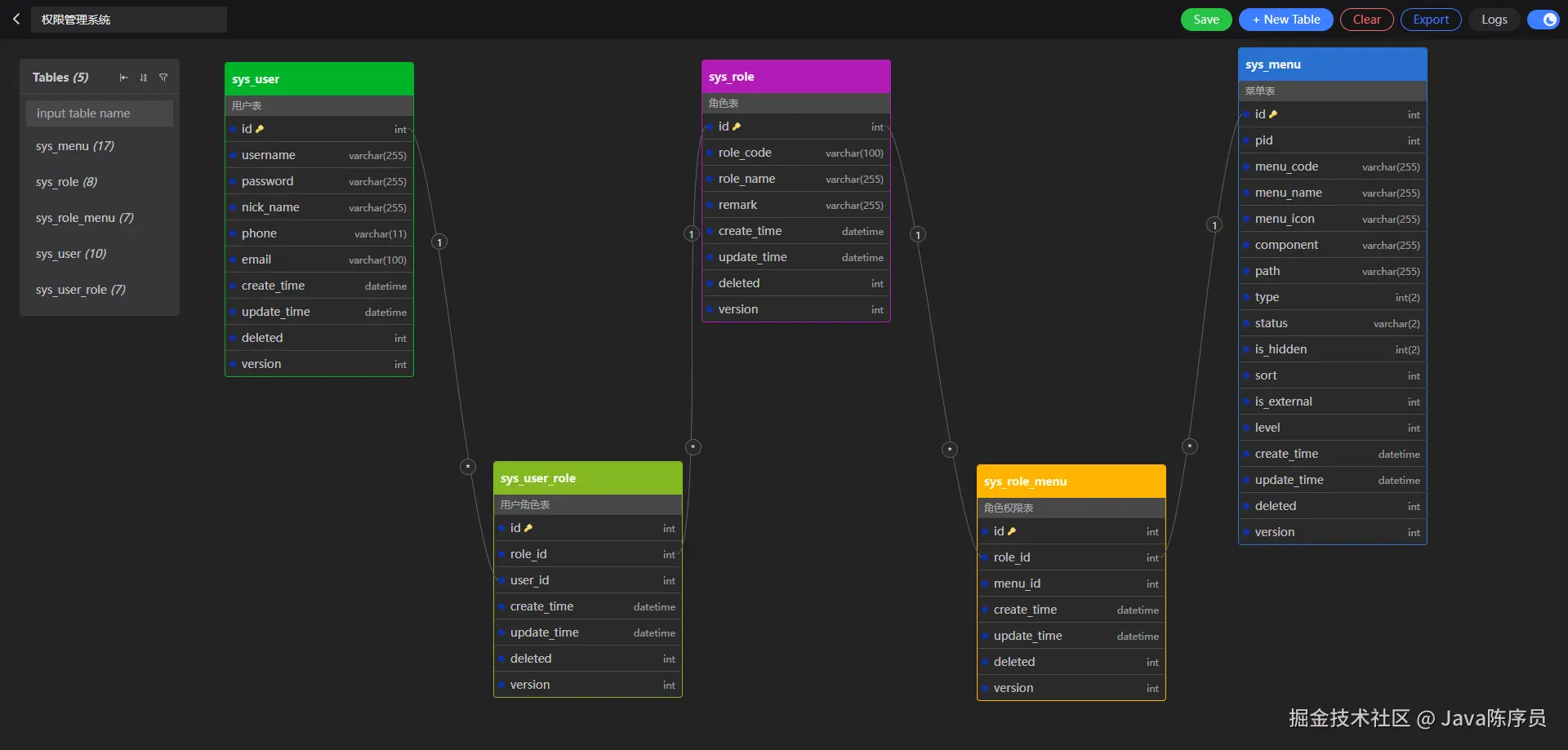
数据库管理dber 支持创建多张数据库表结构关系图,一张图表可代表一个数据库。

数据表模型:数据表模型支持通过可视化界面编辑创建,或者是通过 SQL 脚本进行导入。

关联关系:在复杂的业务逻辑中,常常涉及到不同表直接的关联关系,一对一、一对多、多对一等关系可以在图表中进行关联展示,方便理解。

一键导出 SQL:数据库表结构在界面设计好后,支持一键导出 SQL 语句,方便执行初始化数据库。

版本记录:在实际操作中,由于误操作或者其他原因,需要回滚版本,可在版本记录中回退到对应的版本。

统计功能dber 支持统计图表(数据库)中有多少张张表,以及每张表中有多个字段,并支持排序、搜索功能。

暗黑模式dber 还支持暗黑模式,并且每个数据表模型可定义不同的颜色主题。

演示操作 Gif

快速上手

本地运行

1、克隆代码

git clone https://github.com/findyourmagic/dber.git

2、安装依赖

npm install
# or
yarn install

3、启动开发服务

npm run dev
# or
yarn dev

4、使用浏览器打开 http://localhost:3000

生产部署

1、构建服务

npm run build && npm run start

2、导出静态页面

npm run gen

3、Nginx 配置

server {
    listen       80;
    server_name  dber.local.yes-hr.com;
    root   /{you_projects}/dber/out;
    index index.html;

    location /graphs {
        try_files $uri $uri.html /graphs/[id].html;
    }
}

Docker 部署

1、构建 Docker 镜像

docker build -t dber .

2、用 Docker 启动服务

docker run -p 3000:3000 dber

3、或者用 Docker Compose 启动服务

docker-compose up -d

4、使用浏览器打开 http://localhost:3000

dber 作为一款可视化的数据库结构设计工具,可以说十分优秀!

在项目的开始阶段,可以用来设计数据库表结构,后期可以用来维护以及快速上手掌握项目。最重要的是,如果有多个项目,可以统一管理数据库表。

快去安装体验吧~

项目地址:https://github.com/findyourmagic/dber

最后

推荐的开源项目已经收录到 GitHub 项目,欢迎 Star

https://github.com/chenyl8848/great-open-source-project

或者访问网站,进行在线浏览:

https://chencoding.top:8090/#/

大家的点赞、收藏和评论都是对作者的支持,如文章对你有帮助还请点赞转发支持下,谢谢!