2024 京东零售技术年度总结

933 阅读17分钟

每一次回望,都为了更好地前行。

2024 年,京东零售技术在全面助力业务发展的同时,在大模型应用、智能供应链、端技术、XR 体验等多个方向深入探索。京东 APP 完成阶段性重要改版,打造“又好又便宜”的优质体验;国补专区快速上线、助力“以旧换新”;大模型应用在大量零售业务场景全面铺开,实现效率提升;供应链能力一骑绝尘,为超千万订单提供更快的履约时效……

对技术精益求精的执着背后,是为未来积累更多力量,我们相信,思维的碰撞可以激发更多创新火花,众人的智慧能够汇聚更多可能。2025 年,一起践行 “技术为本 让生活更美好”

我们选取了 2024 年零售技术 11 项有代表性的技术成果,与大家分享。








京东 APP 完成阶段性重要改版,打造“又好又便宜”的优质用户体验

2024 年下半年,京东 APP 启动改版升级,目前已完成阶段性目标,近期将全量推出新版本。此次改版聚焦心智建设以打造更好的用户体验,通过清晰的首页我京分区京东生活自营品质服务的全新呈现、更贴近用户多维需求的消息中心、决策效率更高的商品详情、更智能化的搜索推荐和大模型等新技术的应用,让拥有不同需求的用户都能快速找到需要的商品或服务,让用户在京东更开心地逛起来。

打开新版京东 APP,可见首页通过创新页面结构和便捷交互综合打造多维心智空间,更高效地满足不同用户差异时空场景下的多样需求及平台战略业务心智养成;同时,我京、消息、商详、搜索等多处也都进行了体验升级。我京拓展出查订单、享权益、找服务、玩互动四大心智,消息中心入口路径更清晰及容纳用户所关心的多维信息更聚合,商详重要购买决策信息一目了然,搜推突出低价、卖点、评价等信息及综合策略升级帮助用户更容易找到好商品,秒送、Plus 和营销频道亦全面升级,努力打造“又好又便宜”和简单顺滑激发强心智的产品体验。





数据驱动的库存选品和调拨算法 为超千万订单提供更快的履约时效

京东的供应链能力一直在国际上排名前列,2024 年,京东作为中国唯一的零售企业入选 Gartner 2024 年度全球供应链 25 强。

2024 年,京东零售供应链技术团队继续一骑绝尘,提出并应用数据驱动的库存选品和调拨算法,解决了京东各仓库存平衡和用户快速收货的问题,降低缺货率和履约成本。并在今年 10 月凭借此技术在 INFORMS 年会上荣获运筹与管理学领域的国际顶级奖项 Daniel H. Wagner Prize。

京东全量自营商品,由仓配网络包含八个区域配送中心(RDC)负责存储,每个 RDC 大概存储几百万种商品。为缩短配送时间,每个 RDC 下辖若干规模稍小、更靠近用户的前置配送中心(FDC),主要存储需求量较大的商品,FDC 的存储量级大概在 10 万商品。由于其存储能力有限,如何确定其选品范围,并制定 RDC 到 FDC 的库存调拨策略,对履约效率和客户体验有直接影响。

这种由数据驱动的库存选品和调拨算法,可以通过分析过往订单中商品关联购买情况,结合需求预测,提出高效的选品算法,最大化 211 订单达成率,提升用户体验;全新的端到端调拨算法,将需求预测、迭代优化和仿真模拟等集于一体,直接输出现货率最高、成本最低的调拨方案,同时具有较强解释性,为库存管理过程提供了更清晰、科学的决策支持。目前该技术已上线应用,显著降低了京东各仓的缺货率和履约成本,为超千万订单提供更快的履约时效。 得益于完善的物流基础设施,京东超过 90%的自营订单可在 24 小时内完成履约。





京点点 AIGC 平台 实现智能化、自动化的营销内容生成

在电商领域,商品图像的质量和效果、商品营销文案的准确程度,都会直接影响消费者的购买决策。这些营销素材的制作会耗费商家很多的成本和精力。为支持商家在专业营销材料方面的内容生成需求,京东零售技术自研了京点点 AIGC 内容生成平台(以下简称“京点点”),商家只需轻点鼠标,就能免费获得高质量的商品图片、运营文案、短视频等。

京点点的技术创新包括:自研先进的文生图基底,进行海量数据处理和基底训练数据迭代,使模型对商品和销售有深入理解,能在多场景中生成真实合理的图片资产;自研 ReferenceNet 图像模型和 ControlNet 图像模型,生成高度真实且富有创意的图像效果;在营销文案生成上,通过自研多模态商品理解模型,构建商品卖点文案策略知识库,采用 RAG 方案结合商品知识与大语言模型能力,撰写准确且接地气的营销文案;引入强化学习机制,根据用户反馈和京东商品数据,不断优化生成模型的参数和策略,使其生成内容更符合用户需求和市场趋势,提高内容生产质量。

目前,“京点点”已接入核心商家产品,覆盖 20 多个核心场景, AI 能力单日调用量超 1000 万次, 助力 35 万+ 京东商家一键生成店铺运营所需的各类商品素材,提高内容制作效率,降低制作成本。项目荣获“InfoQ 2024 中国技术力量年度榜单 - 年度 AI 最佳实践案例/方案”奖。



技术支持国补专区快速上线 助力“以旧换新”

2024 年,全国范围内开展以旧换新补贴大型活动,各省市地方政府制定优惠补贴、补贴核销、企业对接等模式。京东积极响应国家号召,全力投入国家补贴领取与发放工作。

京东零售产研团队凭借数十年在电商领域的扎实经验,快速搭建国补资格平台,抽象可复用对接模式,提高各城市的对接效率。在京东核心链路上,各业务可通过配置化来应对城市间差异,基于低代码平台的标准化国补模型,仅需几分钟即可完成同类型城市的平台上线,更好地支持国补业务的快速发展。基于京东多年的 AI+风控策略,对用户行为深层次建模,精细化管控真人与风险用户,有效实现防囤货、防套利、防黄牛,自动拦截超 99% 的黄牛用户,风险用户比例低于 0.5% ,把补贴给到真实的消费者。

目前,京东国家补贴支持下单购新立减、以旧换新立减、支付立减、消费券等多种补贴形式,在京东多端上为用户提供“又好又便宜”购物体验。





数据湖架构创新 助力数据资产实时化转型

互联网行业的不断演进对数据、算力、算法提出更高要求,如何以较低成本获取强实时性、高质量的数据逐渐成为核心挑战。作为技术演进的关键成果,数据湖正在各大技术厂商中得到广泛实施。在京东集团内部,数据湖技术也在迅速迭代,为业务数据实时化转型提供强有力的支持。

京东数据湖选型 Apache Hudi,结合京东业务模式,聚焦 IO 性能、特性丰富度、生态等开展大量自研:包括解决流量高并发写入性能及稳定性的多模 IO 能力、支持性能线性扩展及历史数据回溯的跨计算引擎无锁并发写入能力等,实现多项内核特性领先开源社区。目前京东数据湖入湖存储规模 160PB,向 Hudi 社区贡献 PR 数 65+,入湖规模及技术影响力均跻身行业第一梯队。

团队协同数据资产与应用部,2024 年实现京东千亿规模流量数据资产入湖改造,数据时效由 T+1 提升至分钟级时延,并实现 1200W+/年的存储计算成本节降,在 11.11 大促流量曝光显著增长的情况下实现晚 8 峰值无延迟。新版流量准实时资产助力站外付费渠道投放效果,提供更及时、高效、精细化的运营信息流渠道,为大促冲量实时调控运营策略提供数据支撑,订单转化率较同比有效提升,渠道流量首访成本明显降低。





京东商家智能助手 提供 7*24 小时的经营代理服务

京东商家智能助手旨在解决电商商家在经营过程中面临的多方面问题,包括应对平台传递的各类信息,辅助商家了解店铺经营状况等。商家只需使用他们最熟悉的自然语言,与京麦平台的商家智能助手进行沟通,即可获得 7*24 小时的经营代理服务,最快 1 秒内就可响应。无论是查询经营规则还是执行快捷功能操作,只需简单对话即可实现,让商家经营变得更加轻松便捷。

商家助手的算法底座是基于大语言模型(LLM)构建的 Multi-agent 系统,模拟现实中电商商家团队的经营协作方式。通过多智能体动态规划及协同技术,结合 LLM、逆向规划实现智能化动态规划能力,来解决商家在电商运营中的复杂决策问题,覆盖从商品发布、订单管理、客服沟通到数据分析的全流程,并为商家提供如销量预测,营销投放,定价,商机词推荐等经营功能。

目前,商家智能助手采用的多智能体协同的技术,决策准确率达 90%以上,商家单个系统操作时效快至秒级,助力商家打造“更快运营、更好服务、更省成本”的开店体验。





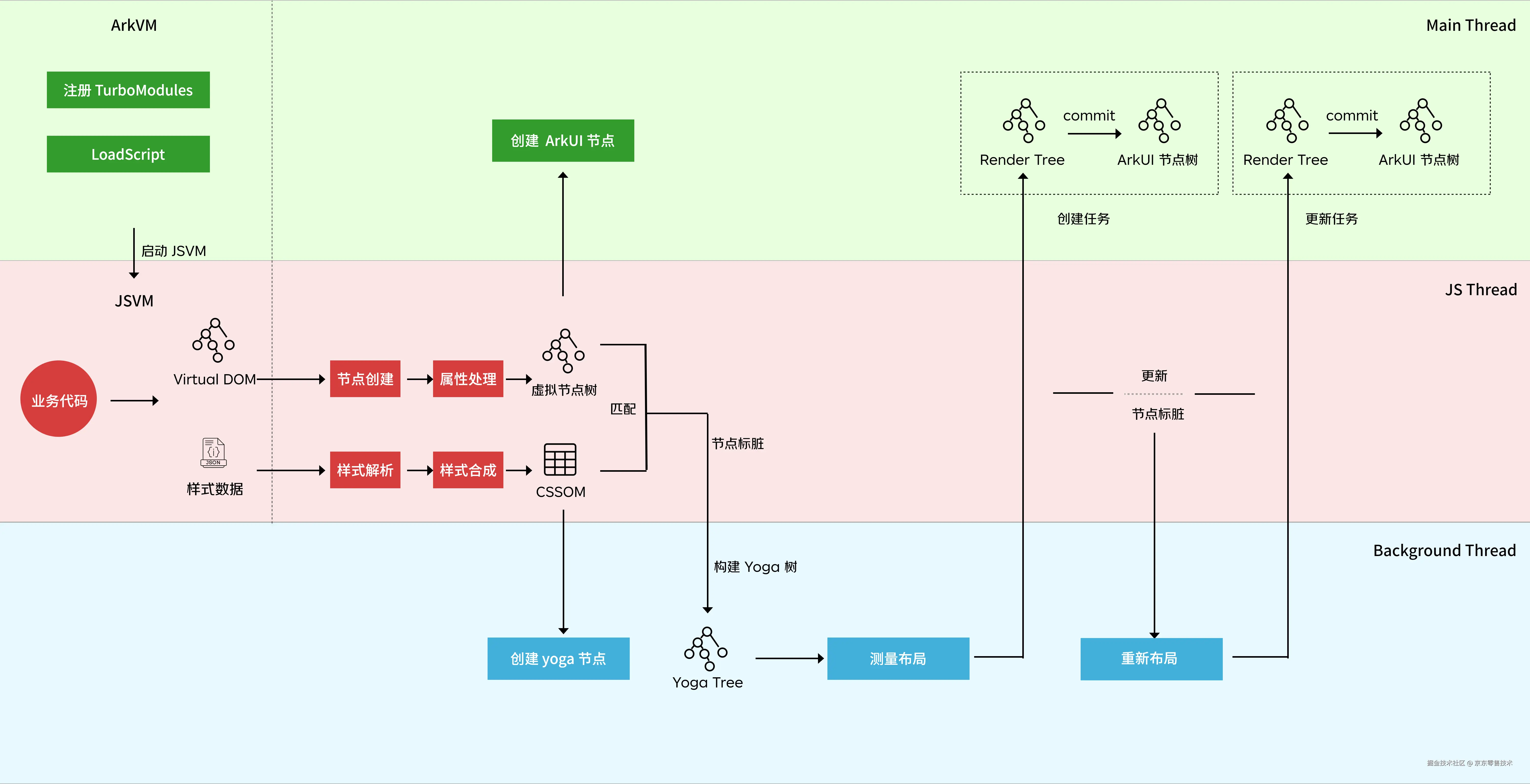
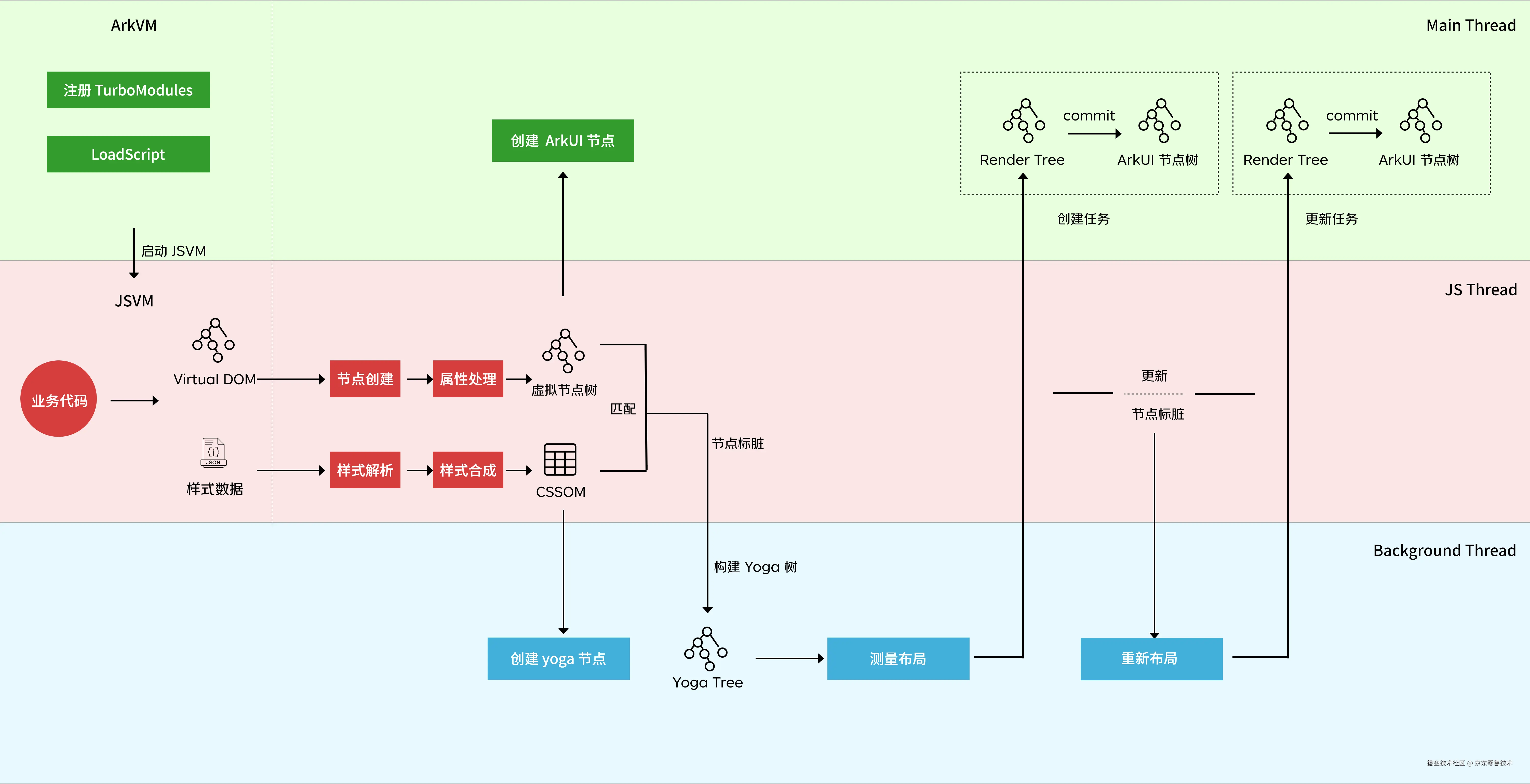
Taro on Harmony 一份代码跨多端适配

纯血鸿蒙逐渐成为全球第三大操作系统,京东作为国民应用,很早就积极拥抱鸿蒙生态、持续引领电商行业的创新风向。京东零售端技术团队建设了一套开放式跨端跨框架解决方案 Taro,致力于解决小程序、H5、React Native 的跨端同构问题,开源数达到 35700+。针对纯血鸿蒙,京东零售端技术团队进一步推出了 Taro on Harmony 解决方案,帮助京东 APP 低成本、快速实现鸿蒙化。

目前,Taro on Harmony 方案在性能和开发效率上获得广泛好评,同时也是华为推荐给合作伙伴的首选技术方案。2024 年,Taro 助力了京东鸿蒙 APP 的顺利上线,京东 APP 的核心业务均采用 Taro 开发,性能和稳定性位于第一梯队。

Taro 鸿蒙方案支持开发者使用 React DSL 来快速开发高性能原生鸿蒙应用,让 Taro 具备了一份代码同时跨鸿蒙、小程序、H5、React Native 多端的能力,同时 Taro 支持类 Web 的开发范式,可以让开发者以熟悉的方式来开发鸿蒙应用,大幅降低鸿蒙开发门槛,并且存量的 Taro 业务也能快速转成鸿蒙原生应用,节约大量研发成本。

该方案基于鸿蒙 CAPI 进行构建,实现了将 React DSL 直接对接到 C++ 侧来运行整体渲染管线,从而实现了与原生齐平的渲染性能,在应用渲染性能、操作响应时延上都做到业界极致。





京东广告创意 实现高质量创意生成和千人千面的创意推荐

优秀的广告创意不仅能够增强信息传递的效果,还可以提高用户的点击和转化率。2023 年广告团队利用 AIGC 技术显著提升了创意内容的多样性。然而随着多样性的提升,质量欠佳的素材限制了智能创意的覆盖率,海量创意如何匹配用户的问题更加凸显。2024 年广告团队在创意生成和优选方面进行了技术突破,实现了高质量广告创意的自动生成和千人千面的创意推荐效果。

创意生成方面,广告团队提出了一种提高生成图片可用率的方法,通过多模态可靠反馈模型模拟人类审核图片,并利用该模型的反馈显著提升生成图片的可用率,同时保持了视觉吸引力。团队还发布了业界首个人工标注生成广告图片的 RF1M 数据集,用于帮助模型更真实地反映人类反馈。创意优选方面,广告团队利用多模态大语言模型提取创意的表征信息,提升优选模型对创意的区分能力和冷启效果。同时将创意优选任务拆分为元素选择和组合选择两个阶段,使得优选模型能够应对更丰富的创意素材。

以上技术突破成功解决了现有 AIGC 图片可用率低的问题,提升了 AIGC 素材的覆盖率;并有效缓解了数据稀疏和海量创意接入带来的组合爆炸问题,实现了线上创意和用户的精准推荐。相关创新成果已在 AAAI,ECCV,IJCV 等顶会上发表多篇论文。



京言智能导购助手 探索更简单的购物体验

除了搜索推荐,未来的电商购物还能有什么形态?京东自研京言智能导购助手,基于大模型的交互式应用,通过主动服务和多轮对话能力,为用户提供全面的产品信息和专业建议,降低了查找和选择商品的成本。用户可直接在京东 APP 搜索“京东京言”,或在搜索结果页,点击京言图标进入对话,就能感受便捷、愉悦的购物新体验。

京东京言通过整合用户行为数据和电商数据,构建强大的电商大模型,应用 Prompt、SFT、DPO 和 PPO 等技术,并结合蒸馏技术,确保高效性和精准性。在模型训练过程中,采用对齐学习和多阶段持续预训练,结合文本和多模态大模型,利用 NPU 和 GPU 平台提供的计算能力,确保高性能和可扩展性。此外,京言集成电商知识图谱和 Web 搜索功能,通过 RAG 技术将丰富信息转化为购物建议。这一综合技术架构使京言在京东 App、PC 端和小程序中提供高效搜索、商品比较和评论总结,用户可以通过比较确认商品的特点,进一步细化需求。

目前京言智能导购助手累计用户数已超过 5000 万,用户体验满意度显著提升。项目荣获机器之心-2024 最佳大模型产品及应用 TOP20。





京东.Vision&“立影计划”裸眼 3D 方案 为用户打造好玩、好逛、好买的沉浸式购物体验

2024 年,京东零售技术在提升用户体验方面持续深耕。经过多年积累,京东零售创新内容产研团队已经沉淀上线了 AR 试穿戴、VR 场景购等一系列 XR 技术能力。2024 年 6 月推出“京东.Vision”,成为国内行业首个可实现交易的 Apple Vision Pro 应用。通过空间计算系统、环境感知、眼动追踪、手势互动等多项技术创新,实现商品在现实环境中的摆放、碰撞和吸附效果,让用户可以将心仪的产品 1:1 等比例“拖拽”到家中,直接看到每件物品的在现实空间中的呈现效果,真正享受“所见即所得”的购物体验。

在此基础上,团队进一步推出全球首个裸眼 3D 商品营销方案——“立影计划”。该技术引入了移轴渲染,增强 3D 展示的立体效果,创造出逼真的立体视差。同时,结合深度剔除技术,在 APP 层面实现了“破窗”展示方式,进一步增强了空间感和表现力。用户打开京东 APP,就能看到扑面而来、360 度全方位展现商品的立体视觉,仿佛在手机空间里搭建了一个三维立体橱窗,享受好玩、好逛、好买的沉浸式购物体验。





基于国产芯片的 AI 引擎技术 打造更安全的算力生态

近年来,随着国产 AI 芯片的日益崛起,基于国产 AI 芯片的模型适配、性能优化以及应用落地是国产 AI 应用的一道重要关卡。如何在复杂的京东零售业务场景下更好地使用国产 AI 芯片,并保障算力安全,是目前亟需解决的问题。对此,京东零售九数算法中台打造了一套兼容 NVDIA GPU 与国产 NPU 的端到端 AI 引擎技术,建立起从底层硬件集群、算法引擎、到多场景应用的生态架构。

九数算法中台基于高性能计算网络搭建千卡规模集群,支持国产 NPU 与 GPU 相同的调度能力,内部研发能无感知地灵活调度国产 NPU 与 GPU。九数高性能训练+推理引擎采用统一的 API 接口,涵盖业界主流通用模型,支持内部研发 0 成本快速进行模型训练与部署。同时,九数算法中台通过 MFU 优化、模型量化、编译优化等方式,显著提升引擎性能。

目前,京东零售基于国产芯片的 AI 引擎技术已在多个业务场景落地,满足高速增长的数智化业务需求。