大模型给我的开发提效入门篇

723 阅读4分钟

AI 已经出来很久,那么 AI 可以帮助我在开发的道路上做什么呢,我想说非常多,而且也很好用!(打不过就加入)

一、用大模型写代码

只要输入命令,人人都会用 AI 写代码。但是我想用一些特别的思路,让 AI 写代码变得更厉害。

1.1 初始版

案例:接下来我以 通义千问(其他大模型也可以) 为例子,演示一下如何写好一份代码。

需求:用 guava#LoadingCache 写一个缓存代码,要求增删改查

很显然,这样的代码,我们还不能直接 CV 到我们的工程里面。它只是演示如何用,还不能直接用!

1.2 进阶版

将工具写得通用一点。

通过添加一句话,可能一切就变得不一样了。

总结:可以借用大模型的能力,写一些泛型能力的通用代码。

简单而言称之为工具思维、平台思维。因此在我们编码过程中,写这样的代码,一定还是很受欢迎的。

提示:在 prompt 中,添加关键词,诸如 通用、泛型、工具等。

因此用大模型写工具代码、通用型代码会是非常实用的一个技能

注意:大模型生成的代码需要进一步核查,有可能存在错误!

目标拆解,通过有效路径,达到目标效果。

二、用大模型画 uml

可以使用大模型画 uml 图,非常方便和好用。 因为很多大模型都是受限制、或者能力不足,只能做到问答。但是可以使用 plantuml 语法,使用特定的渲染组件,就能显示 UML 图。

plantuml 语法:plantuml.com/zh/

能够支持 plantuml 语法渲染的软件:

  • IDEA: 通过安装 PlantUML 插件,可以在 IntelliJ IDEA 中编写和预览 PlantUML 图
  • 语雀、钉钉文档等

2.1 使用案例

使用大模型案例。 输入语句得到 plantuml 语法。然后找到能够渲染 plantuml 的工具,就能得到 UML 图了

使用语鹊的文本绘图功能,如下所示,就能快速得到一个类图

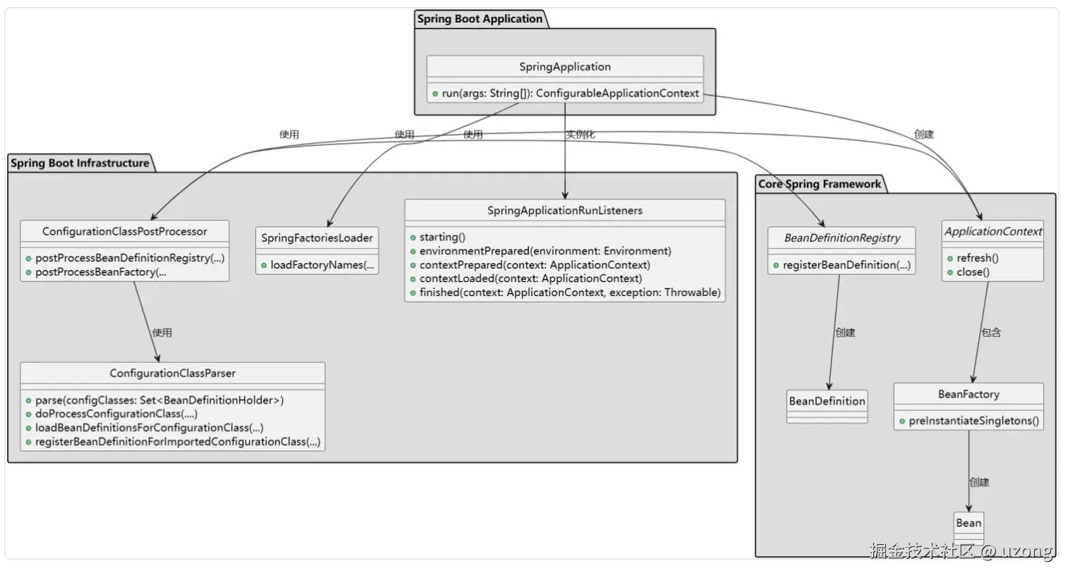
当然,我还用这个方式生成过很多类图。

SpringBoot 启动过程高层次的组件图。 本文主要围绕图片中左边部分(SpringBoot加载过程)

读取 spring.factories 时序图

当然还有很多,需要描述清楚后,告诉大模型,让其输出 plantuml 语法

注意:大模型生成的 uml 语法需要进一步核查,有可能存在错误!


如果存在错误,告诉大模型,让它重新输出!

三、大模型生成测试用例

一般按照插件 “通义灵码" 插件生成测试用例。 对于分支覆盖率和代码覆盖率较高的情况,编写测试用例是一件繁琐而无趣的事情。通过大模型编写代码,将是一件非常简单又快速的事情。

注意:有时候生成的代码并不好用,具体要看实际情况。

通义灵码插件工具:tongyi.aliyun.com/lingma?utm_…

IDEA 有对应插件,可以使用

注意:有时候因为代码的复杂度,生成的测试用例并不符合我们的要求,这个时候需要做一些调整。

四、问题排查

我在运行一段代码的时候出了问题。而这段代码的底层逻辑我不太清楚,我就将其放在 kimi 里面进行提问。

由于 kimi 对输入的文字数量非常大,比较友好,这个非常适合问题排查

然后给出比较详细的解答,非常友好!

对于未知领域,使用 LLM 是一个非常不错的选择。

五、协助我写文章

包括但不限于以下:

  1. 纠错
  2. 排版/整理内容,比如生成 markdown 格式的文档
  3. 输出案例代码
  4. 其他

六、最后

使用大模型,确实可以给我们的工作、生活带来便利,上面这些点都是冰山一角,还需继续多挖掘。

在使用大模型提效的过程中;也考察对问题的分解能力和问题的描述能力。

打不过就加入,尽早拥抱。接下来会继续深挖大模型带来的便利。

感谢阅读,本期结束,下期再见。