AI驱动的PlantUML:快速生成专业级UML类图和用例图

3,585 阅读5分钟

对于学生来说,编写毕业设计文档中的各种UML图是最让人头疼的事情之一,相信各位读者对此深有体会。同样,对于程序员而言,编写验收文档中的UML图也是一项艰巨的任务。

导航推荐

AI驱动分析类间关系并通过PlantUML生成类图

一、在Fitten Code中输入如下内容

@workspace 分析下com.ruoyi.system下岗位管理这功能各类之间的关系

得到的结果如下: 为了分析 com.ruoyi.system 下岗位管理功能各类之间的关系,我们需要查看相关的类和它们的方法。以下是基于提供的参考信息进行的分析:

1. 主要类和接口

1.1. SysPost 类

  • 描述: 岗位实体类,包含岗位的基本信息。

  • 属性:

    • postId: 岗位ID
    • postCode: 岗位编码
    • postName: 岗位名称
    • postSort: 显示顺序
    • status: 状态
    • createBy: 创建者
    • createTime: 创建时间
    • updateBy: 更新者
    • updateTime: 更新时间
    • remark: 备注

1.2. SysPostMapper 接口

  • 描述: MyBatis Mapper 接口,用于操作岗位数据。

  • 方法:

    • selectPostList: 查询岗位列表
    • selectPostAll: 查询所有岗位
    • selectPostById: 根据ID查询岗位
    • selectPostListByUserId: 根据用户ID查询岗位列表
    • selectPostsByUserName: 根据用户名查询岗位
    • checkPostNameUnique: 检查岗位名称是否唯一
    • checkPostCodeUnique: 检查岗位编码是否唯一
    • updatePost: 更新岗位信息
    • insertPost: 插入岗位信息
    • deletePostById: 根据ID删除岗位
    • deletePostByIds: 批量删除岗位

1.3. SysPostService 接口

  • 描述: 岗位服务接口,定义岗位管理的相关业务逻辑。

  • 方法:

    • selectPostList: 查询岗位列表
    • selectPostAll: 查询所有岗位
    • selectPostById: 根据ID查询岗位
    • selectPostListByUserId: 根据用户ID查询岗位列表
    • selectPostsByUserName: 根据用户名查询岗位
    • checkPostNameUnique: 检查岗位名称是否唯一
    • checkPostCodeUnique: 检查岗位编码是否唯一
    • insertPost: 插入岗位信息
    • updatePost: 更新岗位信息
    • deletePostByIds: 批量删除岗位
    • export: 导出岗位信息

1.4. SysPostServiceImpl 类

  • 描述SysPostService 接口的实现类,实现具体的业务逻辑。

  • 方法:

    • 实现 SysPostService 接口的所有方法

1.5. SysPostController 类

  • 描述: 岗位管理控制器,处理HTTP请求。

  • 方法:

    • list: 查询岗位列表
    • export: 导出岗位信息
    • getInfo: 根据ID查询岗位详细信息
    • add: 新增岗位
    • edit: 修改岗位
    • remove: 删除岗位

2. 类之间的关系

2.1. SysPost 和 SysPostMapper

  • SysPost 是岗位实体类,SysPostMapper 是操作 SysPost 数据的 MyBatis Mapper 接口。
  • SysPostMapper 通过 MyBatis 映射文件 (SysPostMapper.xml) 定义了与数据库交互的 SQL 语句。

2.2. SysPostMapper 和 SysPostService

  • SysPostService 接口定义了岗位管理的业务逻辑,SysPostServiceImpl 是其实现类。
  • SysPostServiceImpl 通过依赖注入 SysPostMapper 来访问数据库,实现业务逻辑。

2.3. SysPostService 和 SysPostController

  • SysPostController 是控制器类,处理HTTP请求,调用 SysPostService 的方法来完成业务逻辑。
  • SysPostController 通过依赖注入 SysPostService 来访问业务逻辑。

3. 总结

岗位管理功能涉及的主要类和它们之间的关系如下:

  • SysPost 是岗位实体类。
  • SysPostMapper 是操作 SysPost 数据的 MyBatis Mapper 接口。
  • SysPostService 是岗位服务接口,定义岗位管理的业务逻辑。
  • SysPostServiceImpl 是 SysPostService 的实现类,通过 SysPostMapper 访问数据库。
  • SysPostController 是控制器类,处理HTTP请求,调用 SysPostService 的方法来完成业务逻辑。

这些类和接口通过依赖注入和方法调用,共同实现了岗位管理功能。

二、在Fitten Code中继续输入如下内容

接着上再用plantuml把岗位管理功能相关的类形成类图

分析出的结果如下:

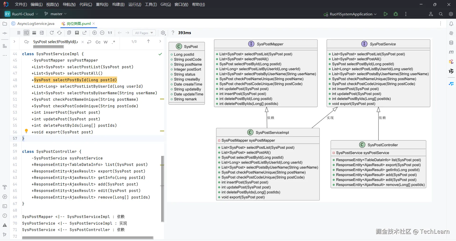
@startuml

skin rose
class SysPost {
    +Long postId
    +String postCode
    +String postName
    +Integer postSort
    +String status
    +String createBy
    +Date createTime
    +String updateBy
    +Date updateTime
    +String remark
}

interface SysPostMapper {
    +List<SysPost> selectPostList(SysPost post)
    +List<SysPost> selectPostAll()
    +SysPost selectPostById(Long postId)
    +List<Long> selectPostListByUserId(Long userId)
    +List<SysPost> selectPostsByUserName(String userName)
    +SysPost checkPostNameUnique(String postName)
    +SysPost checkPostCodeUnique(String postCode)
    +int updatePost(SysPost post)
    +int insertPost(SysPost post)
    +int deletePostById(Long postId)
    +int deletePostByIds(Long[] postIds)
}

interface SysPostService {
    +List<SysPost> selectPostList(SysPost post)
    +List<SysPost> selectPostAll()
    +SysPost selectPostById(Long postId)
    +List<Long> selectPostListByUserId(Long userId)
    +List<SysPost> selectPostsByUserName(String userName)
    +SysPost checkPostNameUnique(String postName)
    +SysPost checkPostCodeUnique(String postCode)
    +int insertPost(SysPost post)
    +int updatePost(SysPost post)
    +int deletePostByIds(Long[] postIds)
    +void export(SysPost post)
}

class SysPostServiceImpl {
    -SysPostMapper sysPostMapper
    +List<SysPost> selectPostList(SysPost post)
    +List<SysPost> selectPostAll()
    +SysPost selectPostById(Long postId)
    +List<Long> selectPostListByUserId(Long userId)
    +List<SysPost> selectPostsByUserName(String userName)
    +SysPost checkPostNameUnique(String postName)
    +SysPost checkPostCodeUnique(String postCode)
    +int insertPost(SysPost post)
    +int updatePost(SysPost post)
    +int deletePostByIds(Long[] postIds)
    +void export(SysPost post)
}

class SysPostController {
    -SysPostService sysPostService
    +ResponseEntity<TableDataInfo> list(SysPost post)
    +ResponseEntity<AjaxResult> export(SysPost post)
    +ResponseEntity<AjaxResult> getInfo(Long postId)
    +ResponseEntity<AjaxResult> add(SysPost post)
    +ResponseEntity<AjaxResult> edit(SysPost post)
    +ResponseEntity<AjaxResult> remove(Long[] postIds)
}

SysPostMapper <|-- SysPostServiceImpl : 依赖
SysPostService <|-- SysPostServiceImpl : 实现
SysPostService <|-- SysPostController : 依赖

@enduml

三、新建plantUml文件并复制如上内容

image.png

类图说明

  • SysPost 类表示岗位实体,包含岗位的基本信息。
  • SysPostMapper 接口定义了操作岗位数据的 MyBatis Mapper 方法。
  • SysPostService 接口定义了岗位管理的业务逻辑。
  • SysPostServiceImpl 类实现了 SysPostService 接口,并通过依赖注入 SysPostMapper 来访问数据库。
  • SysPostController 类是控制器,处理HTTP请求,调用 SysPostService 的方法来完成业务逻辑。

通过这个类图,可以清晰地看到岗位管理功能中各个类之间的关系和依赖。 最终效果如下,可以导成图片文件。

image.png 挺怀念IBM rose绘制的风格。也可以定义加入skin属性:

skin rose

image.png

用例图

在Fitten Code中继续输入如下内容

例如岗位管理主要划分为岗位新增、修改、删除和查询功能。通过plantuml生成用例图

与上同样新建一个plantUML,岗位用例图文件,复制生成的内容,岗位管理用例图就生成了,是不是很简单。

image.png

IBM Rose风格

image.png

如果你想默认风格都可以IBM ROSE也可以在IDEA中统一设置

image.png