使用Python编写智能合约:以太坊DApp开发入门

1,615 阅读20分钟

以太坊(Ethereum)作为一个去中心化的平台,不仅仅是一种加密货币,更是一个支持智能合约的区块链技术。智能合约是一种自动执行合约的计算机程序,能够按照预定的规则进行交易或执行其他操作。本文将介绍如何使用Python开发以太坊上的智能合约,帮助初学者快速入门DApp(去中心化应用)的开发。

img

1. 环境搭建

在开发以太坊智能合约之前,我们需要准备好以下开发环境:

  • Python 3.6+: 安装Python,确保环境版本为3.6或更高。
  • Solidity: 以太坊智能合约的编程语言。
  • Web3.py: Python与以太坊区块链进行交互的库。
  • Ganache: 一个本地以太坊测试链,用于测试智能合约。

首先,我们需要安装web3.py库:

pip install web3

然后,下载并安装Ganache以创建本地测试区块链。

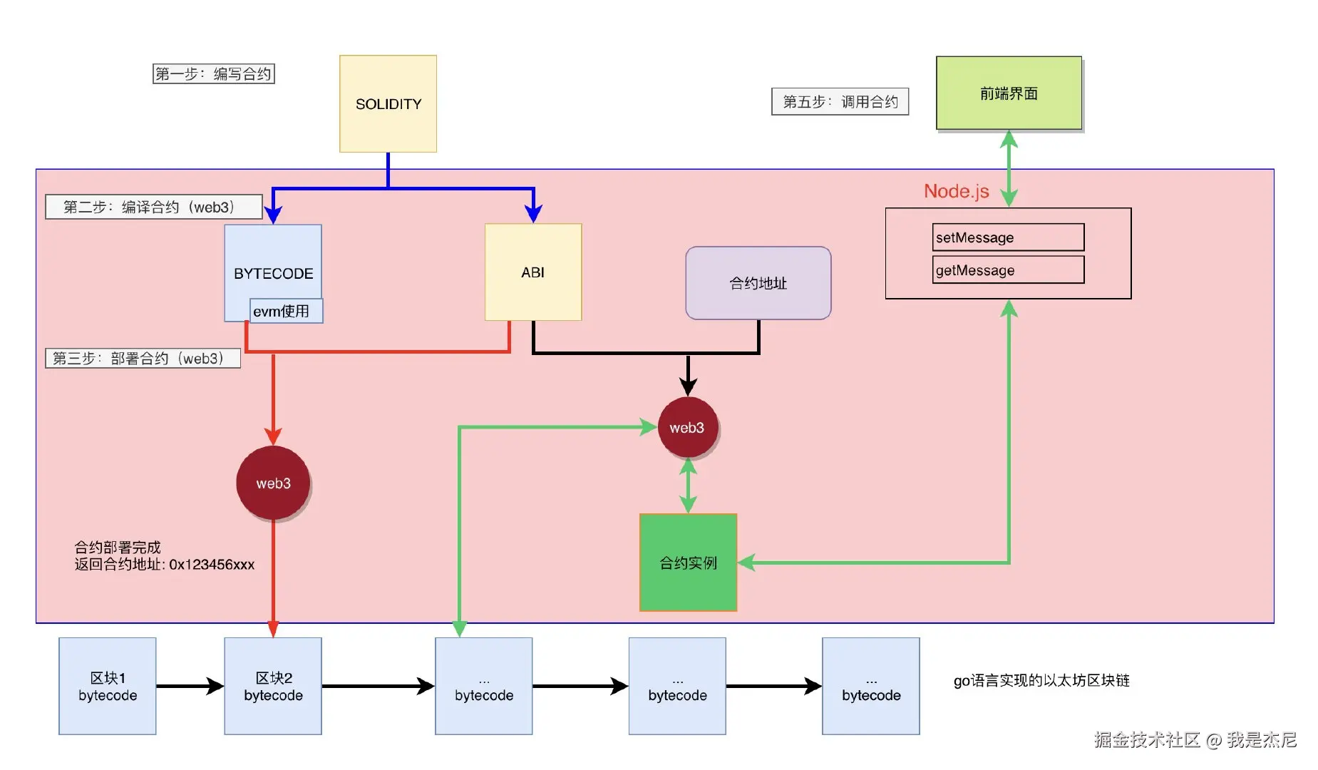
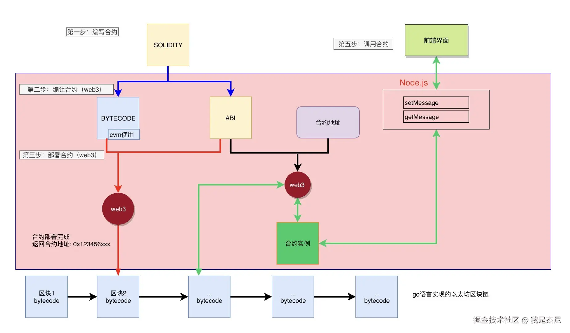
2. 编写智能合约

我们将编写一个简单的智能合约,用于记录和查询用户的存款金额。合约使用Solidity编写,存储在一个名为SimpleBank.sol的文件中。

// SimpleBank.sol
pragma solidity ^0.8.0;

contract SimpleBank {
    mapping(address => uint) private balances;

    // 存款
    function deposit() public payable {
        balances[msg.sender] += msg.value;
    }

    // 查询余额
    function getBalance() public view returns (uint) {
        return balances[msg.sender];
    }

    // 提款
    function withdraw(uint amount) public {
        require(balances[msg.sender] >= amount, "Insufficient balance");
        balances[msg.sender] -= amount;
        payable(msg.sender).transfer(amount);
    }
}

这个合约实现了一个简单的银行功能,用户可以存款、查询余额和提款。

3. 部署智能合约

接下来,我们使用Python和Web3.py将智能合约部署到以太坊区块链上。首先,我们需要编译智能合约并生成ABI(应用二进制接口)和字节码。

from solcx import compile_standard, install_solc
import json

# 安装指定版本的Solidity编译器
install_solc('0.8.0')

# 读取智能合约文件
with open("SimpleBank.sol", "r") as file:
    simple_bank_file = file.read()

# 编译智能合约
compiled_sol = compile_standard({
    "language": "Solidity",
    "sources": {"SimpleBank.sol": {"content": simple_bank_file}},
    "settings": {"outputSelection": {"*": {"*": ["abi", "metadata", "evm.bytecode", "evm.sourceMap"]}}}
}, solc_version="0.8.0")

# 保存编译后的文件
with open("compiled_code.json", "w") as file:
    json.dump(compiled_sol, file)

# 获取ABI和字节码
abi = compiled_sol['contracts']['SimpleBank.sol']['SimpleBank']['abi']
bytecode = compiled_sol['contracts']['SimpleBank.sol']['SimpleBank']['evm']['bytecode']['object']

然后,我们将编译后的智能合约部署到本地的Ganache区块链。

from web3 import Web3

# 连接到本地Ganache区块链
w3 = Web3(Web3.HTTPProvider("http://127.0.0.1:7545"))

# 选择部署者的账户
w3.eth.default_account = w3.eth.accounts[0]

# 部署智能合约
SimpleBank = w3.eth.contract(abi=abi, bytecode=bytecode)
tx_hash = SimpleBank.constructor().transact()
tx_receipt = w3.eth.wait_for_transaction_receipt(tx_hash)

# 获取合约地址
contract_address = tx_receipt.contractAddress
print(f"Contract deployed to {contract_address}")

至此,我们的智能合约已经成功部署在本地以太坊测试网络上。

image-20240812200816450

4. 与智能合约交互

部署合约后,我们可以通过Python与合约进行交互,例如存款、查询余额和提款。

# 获取已部署的合约实例
simple_bank = w3.eth.contract(address=contract_address, abi=abi)

# 存款
tx_hash = simple_bank.functions.deposit().transact({'value': w3.toWei(1, 'ether')})
w3.eth.wait_for_transaction_receipt(tx_hash)
print("Deposit successful")

# 查询余额
balance = simple_bank.functions.getBalance().call()
print(f"Balance: {w3.fromWei(balance, 'ether')} ether")

# 提款
tx_hash = simple_bank.functions.withdraw(w3.toWei(0.5, 'ether')).transact()
w3.eth.wait_for_transaction_receipt(tx_hash)
print("Withdrawal successful")

5. 深入理解与扩展

本文介绍了使用Python和Solidity编写并部署一个简单智能合约的流程。这是DApp开发的第一步。在实际应用中,智能合约可以变得非常复杂,涉及到诸如事件监听、合约升级、跨链操作等高级功能。

事件监听

以太坊智能合约支持事件机制,开发者可以在合约中定义事件并在特定操作发生时触发。Python可以通过Web3.py库监听这些事件,实现链上链下的互动。

安全性

智能合约的安全性至关重要,合约一旦部署,代码即不可更改。需要进行充分的审计,确保没有漏洞。同时,合约的升级也是开发者需要考虑的问题,如何设计合约结构,使得合约可以平滑升级而不影响现有用户的数据,是一个值得深入探讨的课题。

跨链操作

随着区块链技术的发展,跨链操作(如Polkadot、Cosmos等)逐渐成为主流需求。利用Python和其他跨链框架,可以实现多链间的互操作性,从而扩展DApp的应用场景。

6. 深入理解与扩展

6.1 事件监听

在复杂的DApp中,事件监听是一个非常重要的功能。智能合约在执行某些操作时可以触发事件,这些事件会被记录在以太坊区块链上。通过监听这些事件,前端应用或其他后端服务可以实时获取智能合约的状态变化。

在Solidity中,事件通常定义如下:

event DepositMade(address indexed accountAddress, uint amount);

function deposit() public payable {
    balances[msg.sender] += msg.value;
    emit DepositMade(msg.sender, msg.value); // 触发事件
}

在Python中,我们可以使用Web3.py库来监听这个事件:

# 定义事件过滤器
deposit_filter = simple_bank.events.DepositMade.createFilter(fromBlock='latest')

# 监听事件
while True:
    for event in deposit_filter.get_new_entries():
        print(f"Deposit made by: {event['args']['accountAddress']}, Amount: {w3.fromWei(event['args']['amount'], 'ether')} ether")

通过事件监听,我们可以及时响应智能合约中的状态变化,如在用户存款后更新UI或触发其他操作。

6.2 合约安全性与审计

智能合约的安全性是DApp开发中的关键问题。由于合约一旦部署,代码将无法更改,任何漏洞都可能导致不可挽回的损失。因此,在部署前必须进行全面的安全审计。

常见的智能合约漏洞包括:

  • 重入攻击(Reentrancy Attack):在调用外部合约时,如果不小心递归调用了自身函数,可能导致重复执行某些逻辑。
  • 整数溢出和下溢(Integer Overflow and Underflow):在数学计算时,如果未检查边界条件,可能会导致溢出错误。
  • 拒绝服务(Denial of Service, DoS):通过消耗过多的Gas或者锁定某些资源,攻击者可以阻止合约的正常操作。

在Solidity中,可以使用SafeMath库来避免整数溢出问题,并通过设计良好的合约结构来避免重入攻击。以下是一个使用SafeMath的示例:

import "@openzeppelin/contracts/utils/math/SafeMath.sol";

contract SafeBank {
    using SafeMath for uint;

    mapping(address => uint) private balances;

    function deposit() public payable {
        balances[msg.sender] = balances[msg.sender].add(msg.value);
    }

    function withdraw(uint amount) public {
        require(balances[msg.sender] >= amount, "Insufficient balance");
        balances[msg.sender] = balances[msg.sender].sub(amount);
        payable(msg.sender).transfer(amount);
    }
}

此外,尽量避免直接调用外部合约或者在外部调用之前锁定状态,以减少重入攻击的风险。务必使用专业的智能合约审计服务对代码进行审计,以发现潜在的安全漏洞。

6.3 合约升级与迁移

智能合约的不可变性带来了升级的挑战。一种常见的解决方案是采用代理模式(Proxy Pattern)。在这种模式下,实际的逻辑合约被放置在一个代理合约后面,代理合约负责将调用转发给实际的逻辑合约。

代理模式的实现通常涉及到以下两个合约:

  • 逻辑合约(Logic Contract):包含业务逻辑,可以随时更新。
  • 代理合约(Proxy Contract):负责转发用户请求到逻辑合约。

以下是一个简单的代理合约示例:

contract Proxy {
    address public implementation;

    constructor(address _implementation) {
        implementation = _implementation;
    }

    fallback() external payable {
        address impl = implementation;
        require(impl != address(0));
        assembly {
            let ptr := mload(0x40)
            calldatacopy(ptr, 0, calldatasize())
            let result := delegatecall(gas(), impl, ptr, calldatasize(), 0, 0)
            let size := returndatasize()
            returndatacopy(ptr, 0, size)
            switch result
            case 0 { revert(ptr, size) }
            default { return(ptr, size) }
        }
    }
}

通过代理模式,开发者可以在合约部署后进行逻辑的更新和迁移,而不需要修改用户交互的接口。这种方法在需要长期维护的DApp中非常有用。

6.4 跨链操作与互操作性

随着区块链技术的发展,跨链操作成为一种新兴需求。例如,你可能希望在以太坊上部署的智能合约与其他区块链(如Polkadot或Cosmos)进行交互。这种跨链操作通常涉及到跨链桥(Cross-chain Bridge)或者去中心化跨链协议。

跨链操作的核心挑战在于如何安全地传递信息和价值,防止攻击者在跨链过程中窃取或篡改数据。以下是一个跨链操作的简单示例:

假设我们有一个跨链桥合约,它允许用户在以太坊上锁定代币,然后在另一条链上解锁相应数量的代币。这个跨链桥的实现可能如下:

contract CrossChainBridge {
    mapping(address => uint) public lockedBalances;

    event TokensLocked(address indexed user, uint amount);
    event TokensUnlocked(address indexed user, uint amount);

    function lockTokens(uint amount) public {
        require(amount > 0, "Amount must be greater than zero");
        lockedBalances[msg.sender] += amount;
        emit TokensLocked(msg.sender, amount);
    }

    function unlockTokens(address user, uint amount) public {
        require(lockedBalances[user] >= amount, "Insufficient balance");
        lockedBalances[user] -= amount;
        emit TokensUnlocked(user, amount);
    }
}

在这个跨链桥合约中,用户可以锁定一定数量的代币,并在另一条链上由相应的合约解锁。跨链操作的安全性和可靠性至关重要,开发者应仔细设计跨链协议,并尽量利用现有的成熟方案。

7. 案例实践:构建一个完整的DApp

为了加深理解,我们将通过一个完整的案例来展示如何将上述知识应用于实际开发中。我们将开发一个基于以太坊的DApp,用户可以通过它进行简单的银行操作,如存款、查询余额和提款。

7.1 前端开发

我们可以使用Web3.js结合React.js或Vue.js等前端框架来构建用户界面。首先,安装必要的依赖:

npm install web3

然后,编写一个简单的前端应用来与智能合约进行交互:

import Web3 from 'web3';

const web3 = new Web3(Web3.givenProvider);
const contractAddress = 'your_contract_address_here';
const abi = [/* ABI from your compiled contract */];

const simpleBank = new web3.eth.Contract(abi, contractAddress);

async function deposit() {
    const accounts = await web3.eth.getAccounts();
    await simpleBank.methods.deposit().send({ from: accounts[0], value: web3.utils.toWei("1", "ether") });
}

async function getBalance() {
    const accounts = await web3.eth.getAccounts();
    const balance = await simpleBank.methods.getBalance().call({ from: accounts[0] });
    console.log("Balance: ", web3.utils.fromWei(balance, "ether"));
}

这个前端应用允许用户通过按钮触发存款和查询余额操作。通过使用Web3.js,我们可以轻松地将前端应用与智能合约连接起来,实现交互式的DApp体验。

7.2 部署与测试

在完成前端开发后,我们可以将DApp部署到一个公共测试网络(如Rinkeby或Ropsten)。可以使用Truffle或Hardhat等工具来简化部署流程,并使用Metamask等钱包工具与测试网络进行交互。

部署到测试网络的步骤通常如下:

  1. 编译合约:使用Truffle或Hardhat编译智能合约。
  2. 部署合约:将编译后的合约部署到测试网络。
  3. 配置前端:更新前端应用中的合约地址和网络信息。
  4. 测试与调试:在测试网络上进行功能测试,确保DApp正常工作。

image-20240812200853632

8. 未来发展与高级话题

随着以太坊生态系统的发展,DApp开发的边界也在不断扩展。未来,开发者可以探索更多高级话题,如去中心化金融(DeFi)、非同质化代币(NFT)、DAO(去中心化自治组织)等。这些领域不仅为DApp开发提供了丰富的应用场景,也推动了区块链技术的进一步成熟。

8.1 去中心化金融(DeFi)

去中心化金融(DeFi)利用区块链技术和智能合约创建去中心化的金融产品和服务。与传统金融系统不同,DeFi平台不依赖中介机构,而是通过智能合约直接在区块链上进行操作。以下是一些DeFi的关键概念:

  • 去中心化交易所(DEX):允许用户直接在区块链上进行资产交易,无需通过中心化的交易所。Uniswap是一个流行的去中心化交易所,它使用自动化市场做市商(AMM)机制来提供流动性。

  • 借贷平台:允许用户借入或贷出加密资产。例如,Aave和Compound是常见的DeFi借贷平台,它们通过智能合约管理借贷操作,并在平台上提供利率。

  • 稳定币:旨在保持与法定货币(如美元)1:1的价值稳定性。USDC和DAI是常见的稳定币,它们通常通过智能合约进行管理和发行。

要在DeFi领域开发应用,您可以利用现有的DeFi协议和工具,如Uniswap的智能合约或Aave的借贷协议,并使用Python与Web3.py进行集成。

8.2 非同质化代币(NFT)

非同质化代币(NFT)是区块链上的唯一数字资产,代表了稀有或独特的项目,如艺术品、收藏品或游戏道具。NFT的流行主要归功于其不可替代性和稀缺性。

NFT的核心标准是ERC-721和ERC-1155,分别用于创建不可替代和可替代的代币。例如,OpenSea是一个流行的NFT市场,允许用户买卖各种NFT资产。

以下是一个创建简单NFT合约的示例:

// SimpleNFT.sol
pragma solidity ^0.8.0;

import "@openzeppelin/contracts/token/ERC721/ERC721.sol";

contract SimpleNFT is ERC721 {
    uint public nextTokenId;
    address public admin;

    constructor() ERC721("SimpleNFT", "SNFT") {
        admin = msg.sender;
    }

    function mint(address to) external {
        require(msg.sender == admin, "Only admin can mint");
        _safeMint(to, nextTokenId);
        nextTokenId++;
    }
}

在这个示例中,我们创建了一个简单的ERC-721 NFT合约,允许合约管理员铸造新的NFT。通过Python与Web3.py,可以与这个合约进行交互,例如铸造新NFT、查询所有者等操作。

8.3 去中心化自治组织(DAO)

去中心化自治组织(DAO)是一种基于智能合约和区块链的组织形式,决策过程由智能合约管理,所有成员可以通过投票参与决策。DAO允许成员参与管理资金、制定政策和执行操作。

DAO的关键组成部分包括:

  • 治理代币:用于代表DAO成员的投票权。持有治理代币的用户可以参与决策和提案。

  • 智能合约:自动化执行DAO的规则和决策。智能合约确保所有操作符合DAO的治理规则,并按照规定进行。

image-20240812200919312

一个简单的DAO合约可能如下所示:

// SimpleDAO.sol
pragma solidity ^0.8.0;

contract SimpleDAO {
    address public owner;
    mapping(address => uint) public votes;
    address[] public members;

    constructor() {
        owner = msg.sender;
    }

    function addMember(address member) external {
        require(msg.sender == owner, "Only owner can add members");
        members.push(member);
    }

    function vote(address proposal) external {
        require(isMember(msg.sender), "Only members can vote");
        votes[proposal]++;
    }

    function isMember(address account) public view returns (bool) {
        for (uint i = 0; i < members.length; i++) {
            if (members[i] == account) {
                return true;
            }
        }
        return false;
    }
}

这个DAO合约允许管理员添加成员,并让成员对提案进行投票。通过Python与Web3.py,可以实现与DAO合约的交互,包括添加成员、投票和查询投票结果等操作。

8.4 智能合约的测试与调试

测试和调试是智能合约开发的关键部分,确保合约在真实环境中能够正常运行并且没有漏洞。智能合约的测试通常涉及以下几个方面:

  • 单元测试:编写测试用例以验证合约的每个功能是否按预期工作。Truffle和Hardhat都提供了编写和运行智能合约测试的功能。

  • 集成测试:测试合约与其他合约或外部系统的交互。确保在复杂的交互场景中,合约能够正常工作。

  • 安全审计:通过专业的审计工具或服务对智能合约进行全面的安全检查,发现潜在的漏洞或设计问题。常用的审计工具包括MythX、Slither和Securify等。

下面是一个使用Hardhat编写的简单单元测试示例:

const { expect } = require("chai");

describe("SimpleBank", function () {
    let SimpleBank;
    let simpleBank;
    let owner;
    let addr1;
    let addr2;

    beforeEach(async function () {
        SimpleBank = await ethers.getContractFactory("SimpleBank");
        [owner, addr1, addr2, _] = await ethers.getSigners();
        simpleBank = await SimpleBank.deploy();
        await simpleBank.deployed();
    });

    it("Should deposit and get balance", async function () {
        await simpleBank.connect(addr1).deposit({ value: ethers.utils.parseEther("1.0") });
        expect(await simpleBank.getBalance()).to.equal(ethers.utils.parseEther("1.0"));
    });

    it("Should withdraw successfully", async function () {
        await simpleBank.connect(addr1).deposit({ value: ethers.utils.parseEther("1.0") });
        await simpleBank.connect(addr1).withdraw(ethers.utils.parseEther("0.5"));
        expect(await simpleBank.getBalance()).to.equal(ethers.utils.parseEther("0.5"));
    });

    it("Should not withdraw more than balance", async function () {
        await simpleBank.connect(addr1).deposit({ value: ethers.utils.parseEther("1.0") });
        await expect(simpleBank.connect(addr1).withdraw(ethers.utils.parseEther("2.0"))).to.be.revertedWith("Insufficient balance");
    });
});

这个测试用例检查了存款、余额查询和提款功能,并确保提款操作不会超过余额。

8.5 跨链互操作与区块链技术的未来

区块链技术的未来发展趋势包括跨链互操作、可扩展性解决方案和隐私保护。以下是一些关键领域:

  • 跨链技术:实现不同区块链之间的互操作性,如Polkadot、Cosmos和LayerZero等,允许不同区块链之间进行数据和价值的转移。

  • 可扩展性:解决区块链网络的扩展性问题,包括Layer 2解决方案(如Rollups、Plasma)、侧链和分片技术。

  • 隐私保护:提高区块链交易的隐私性,包括零知识证明(如zk-SNARKs)和隐私链(如Monero、Zcash)。

这些技术的发展将推动区块链技术的进一步普及和应用,带来更加创新和多样化的DApp解决方案。

9. 示例项目:构建一个去中心化投票系统

在本部分,我们将创建一个简单的去中心化投票系统作为示例项目。这一系统将允许用户创建投票提案,其他用户可以参与投票,并查看结果。我们将使用Solidity编写智能合约,使用Web3.py与以太坊进行交互,并在Python中实现前端接口。

9.1 智能合约实现

首先,我们编写一个简单的投票智能合约,允许用户创建提案、投票以及查看提案的投票结果。以下是一个基本的投票合约:

// Voting.sol
pragma solidity ^0.8.0;

contract Voting {
    struct Proposal {
        string name;
        uint voteCount;
    }

    address public admin;
    mapping(address => bool) public voters;
    Proposal[] public proposals;

    constructor(string[] memory proposalNames) {
        admin = msg.sender;
        for (uint i = 0; i < proposalNames.length; i++) {
            proposals.push(Proposal({
                name: proposalNames[i],
                voteCount: 0
            }));
        }
    }

    function vote(uint proposalIndex) public {
        require(!voters[msg.sender], "You have already voted");
        require(proposalIndex < proposals.length, "Invalid proposal index");

        voters[msg.sender] = true;
        proposals[proposalIndex].voteCount++;
    }

    function getProposals() public view returns (Proposal[] memory) {
        return proposals;
    }
}

这个智能合约允许管理员创建投票提案,并允许用户对提案进行投票。每个地址只能投一次票,且提案的投票结果可以被查询。

web3-remix-arch.png

9.2 使用Web3.py与智能合约交互

接下来,我们使用Python和Web3.py库与智能合约进行交互。首先,确保已安装Web3.py库:

pip install web3

然后,我们编写Python脚本与智能合约进行交互,包括部署合约、创建投票提案、投票和查询结果。

from web3 import Web3
import json

# 连接到本地Ganache测试网络
w3 = Web3(Web3.HTTPProvider('http://127.0.0.1:7545'))
w3.eth.defaultAccount = w3.eth.accounts[0]

# 智能合约的ABI和字节码
with open('Voting.json') as f:
    contract_data = json.load(f)
    contract_abi = contract_data['abi']
    contract_bytecode = contract_data['bytecode']

# 部署合约
Voting = w3.eth.contract(abi=contract_abi, bytecode=contract_bytecode)
tx_hash = Voting.constructor(['Proposal 1', 'Proposal 2']).transact()
tx_receipt = w3.eth.waitForTransactionReceipt(tx_hash)
contract_address = tx_receipt.contractAddress

# 实例化合约
voting_contract = w3.eth.contract(address=contract_address, abi=contract_abi)

# 投票
def vote(proposal_index):
    tx_hash = voting_contract.functions.vote(proposal_index).transact()
    w3.eth.waitForTransactionReceipt(tx_hash)

# 查询提案和投票结果
def get_proposals():
    proposals = voting_contract.functions.getProposals().call()
    return proposals

# 使用示例
print("投票提案:")
proposals = get_proposals()
for i, proposal in enumerate(proposals):
    print(f"提案 {i}: {proposal[0]} - 投票数: {proposal[1]}")

print("对提案0进行投票")
vote(0)

print("投票后的提案结果:")
proposals = get_proposals()
for i, proposal in enumerate(proposals):
    print(f"提案 {i}: {proposal[0]} - 投票数: {proposal[1]}")

在这个示例中,我们连接到本地Ganache网络,部署智能合约,创建投票提案,并展示如何进行投票和查询投票结果。

img

9.3 前端接口示例

为了让用户能够与投票系统进行交互,我们可以创建一个简单的前端接口。以下是一个基于Flask的Python应用示例:

from flask import Flask, request, jsonify, render_template
from web3 import Web3
import json

app = Flask(__name__)

# 连接到本地Ganache测试网络
w3 = Web3(Web3.HTTPProvider('http://127.0.0.1:7545'))
w3.eth.defaultAccount = w3.eth.accounts[0]

# 智能合约的ABI和字节码
with open('Voting.json') as f:
    contract_data = json.load(f)
    contract_abi = contract_data['abi']
    contract_bytecode = contract_data['bytecode']

# 实例化合约
contract_address = 'YOUR_CONTRACT_ADDRESS'  # 部署合约后的地址
voting_contract = w3.eth.contract(address=contract_address, abi=contract_abi)

@app.route('/')
def index():
    proposals = voting_contract.functions.getProposals().call()
    return render_template('index.html', proposals=proposals)

@app.route('/vote', methods=['POST'])
def vote():
    proposal_index = int(request.form['proposal_index'])
    tx_hash = voting_contract.functions.vote(proposal_index).transact()
    w3.eth.waitForTransactionReceipt(tx_hash)
    return jsonify({'status': 'success'})

if __name__ == '__main__':
    app.run(debug=True)

对应的HTML模板(templates/index.html):

<!DOCTYPE html>
<html lang="en">
<head>
    <meta charset="UTF-8">
    <title>投票系统</title>
</head>
<body>
    <h1>投票提案</h1>
    <ul>
        {% for i, proposal in enumerate(proposals) %}
            <li>提案 {{ i }}: {{ proposal[0] }} - 投票数: {{ proposal[1] }}</li>
        {% endfor %}
    </ul>

    <h2>对提案投票</h2>
    <form action="/vote" method="post">
        <label for="proposal_index">选择提案:</label>
        <input type="number" id="proposal_index" name="proposal_index" min="0" max="{{ proposals|length - 1 }}">
        <button type="submit">投票</button>
    </form>
</body>
</html>

这个Flask应用提供了一个简单的Web界面,用户可以查看提案和投票。通过使用Web3.py与智能合约进行交互,前端应用可以实现完整的去中心化投票功能。

image-20240812201020694

10. 安全与最佳实践

在智能合约开发过程中,安全性是至关重要的。以下是一些智能合约开发的最佳实践和安全建议:

  1. 安全审计:在部署智能合约之前,进行全面的安全审计,使用工具如MythX、Slither等检查代码中的潜在漏洞。

  2. 测试:编写详尽的单元测试和集成测试,确保合约功能正常并能够处理各种边界情况。

  3. 设计模式:遵循最佳设计模式,如使用代理合约模式进行合约升级,避免重入攻击等常见安全问题。

  4. 代码审查:与团队成员进行代码审查,确保代码质量和安全性。

  5. 权限管理:限制对敏感操作的访问权限,避免过度授权,确保只有授权用户可以执行特定操作。

  6. 优化 gas 消耗:优化智能合约的代码以减少 gas 消耗,降低交易成本。

通过遵循这些最佳实践,您可以创建更加安全、可靠的智能合约,减少潜在的风险和漏洞。

总结

本文介绍了如何使用Python编写智能合约并进行以太坊DApp开发,涵盖了以下几个关键领域:

  1. 智能合约概述

    • 智能合约是运行在区块链上的自动化合约,能够执行预定的业务逻辑。
    • 以太坊是最流行的智能合约平台,提供了强大的开发和运行环境。
  2. Solidity基础

    • Solidity是用于编写以太坊智能合约的编程语言,支持面向对象的编程风格。
    • 示例包括一个简单的投票合约,演示了如何创建提案、投票以及查询结果。
  3. 使用Web3.py与以太坊交互

    • Web3.py是一个Python库,允许与以太坊区块链进行交互。
    • 示例包括如何部署合约、进行投票以及查询提案。
  4. 前端集成

    • 使用Flask创建一个简单的Web前端界面,允许用户查看投票提案并进行投票。
    • 前端与智能合约的交互通过Python和Web3.py实现。
  5. 安全与最佳实践

    • 强调了智能合约开发中的安全性,包括安全审计、测试、设计模式和权限管理。
    • 提供了优化代码和减少gas消耗的建议。
  6. 未来展望

    • 讨论了智能合约和区块链技术的未来发展趋势,包括平台扩展性、跨链互操作性、隐私保护和法律合规性。

关键点回顾

  • 智能合约:自动化的区块链合约,通过预设逻辑自动执行合约条款。
  • Solidity:以太坊智能合约的编程语言,支持合约的创建和操作。
  • Web3.py:Python库,用于与以太坊进行交互,如部署合约和执行交易。
  • 前端开发:利用Flask等工具创建用户界面,方便用户与智能合约进行交互。
  • 安全实践:确保智能合约的安全性和效率,包括审计、测试和权限管理。

通过掌握这些知识和技术,您可以创建功能强大的去中心化应用(DApp),在区块链领域探索更多的机会。希望这篇文章能为您的智能合约开发之旅提供有价值的参考和帮助。