Kindling-OriginX 在快手 Staging 环境的异常诊断效果分享

267 阅读8分钟

业务可用性问题的快速诊断,历来是行业互联网公司面临的重大挑战,快手也不外如是。Kindling-OriginX的体系化设计理念快速打动了我们的工程师。快手随即开始了内部真实业务的验证落地;落地过程中,Kindling-OriginX能高效覆盖大部分线上问题的快速定界,其中20%可直接给出根因,缩短业务影响时长。未来,我们希望与Kindling-OriginX在异常场景和诊断效率上继续深度合作,进一步缩短业务异常的恢复时长,以及提升工程师研发幸福感。

---周辉,容器云稳定性团队负责人

Originx注:

快手团队对根因的要求比较高,比如一般团队遇到请求被锁住,得到锁的代码堆栈就够了,但是快手团队要求更高,更希望知道为什么代码发生了锁住,originx目前还只能给出哪段代码堆栈导致锁住。

目的

愿景:缩短对线上稳定性问题的定位时长,帮助业务快速止损,减轻日常问题排查的人力成本。

1.是否能在公司落地,给实际的问题诊断带来帮助;

2.为问题诊断提供借鉴思路:通过ebpf采集系统层面指标,打通业务请求链路。

结论

OriginX 诊断能力

结论:能够进行问题的定界。

延时耗时示意图

初步分支定界

可以对问题起到初步分支定界的作用,能初步判断出是问题哪个或哪些类别,即 :

1.CPU 执行(onCPU)

  • 是否能够下钻

  • 对 frequency 问题的判定效果?可以设置 frequency 吗【Originx 目前支持各种频率 CPU 采样,但是需要重启探针】

2.等待调度到 CPU(RUNQ)

  • 较少发生,主机有较高的负载的场景

3.读写文件(VFS 的直接读写关联存储相关问题)

  • 如何确定拿到的文件和请求是相关

  • Originx 通过与请求过程中的系统调用关联,按照时间能精准匹配到请求时的系统调用

4.请求下游节点耗时长(网络调用)

5.锁等待或内存 GC 类型(futex 等)

  • 如何确定拿到的这个锁和这个请求有关

  • Originx 通过与请求过程中的系统调用关联,按照时间能精准匹配到请求时的系统调用

Originx 不擅长的故障种类:

1.对 CPU 算力分层类、夯机类、硬件类等问题的分析 Kindling-OriginX 诊断相对比较薄弱;

2.对Java 类服务的支持友好,接入 Kindling-OriginX 需要适配公司的 “全链路追踪系统”。

Originx 存在优化空间

快手使用的 Originx 版本在确定故障报告时存在多种可能性,需要人为排除噪音干扰因素。

1.由于一个采样报告只能得出一种结论,故障发生所在的时间段内若干采样点产生的多个报告,可能结论不一致,需要自己来判断具体是哪方面原 因占主导,排除干扰因素;

有时会出现----未发现明显异常的结论,如

2.故障分为慢故障和故障两大类。对于慢故障,请求调用时长与历史数据相对比,发现其大于 24h 内历史 P90(或 p99,p95) 数据,将其判 定为慢故障。假设极端情况,存在故障的实例的请求时延在 24h 内一直都很高,那么后续的请求也会被判断为正常请求,产生漏判。

3.下钻诊断能力不足,当前除了对网络故障具备更细粒度的诊断(需接入 DeepFlow,在根因报告中对于对外调用网络耗时长的问题,根 因推导能够回答网络耗时分布的根因,例如是客户端网络问题还是服务端网络问题,是 RTT 问题还是丢包重传问题),其他类型问题 有待关联更多数据提供更多的下转能力。

原理

请求故障评估标准

业务请求时延指标大于 P90(或者 P95,P99 阈值),就会判定为慢请求故障。

线程状态分析方法(TSA)

有别于从资源视角的 USE 方法是从整理上找破绽来缩小异常的范围,给出可能性的方向,TSA 是从主体(线程)角度出发进一步明确线程时间消耗在哪里的方式。

u6v.cn/5VZWML

TSA 与 Trace 结合

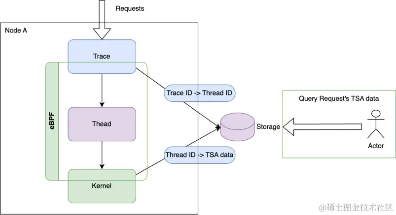
内核视角缺少业务属性,Trace-Profiling 通过 TSA 的方法论产生的数据与 Trace 打通,做到了与业务关联,这样在生产环境就可以做到某个业务因为什么原因卡住了。

skywalking 会给请求打一个 trace id,利用 ebpf 的能力将 trace 通过 PID 和 TID 底层的 syscall 相关联

利用 eBPF 技术能够深入内核,拦截线程执行用户代码的关键点位获取信息,在获得线程执行关键信息之后能够还原线程的执行过程。如 果只从线程维度看程序执行过程是很难分析出故障的,因为开发和运维的谈的故障都是 URL 维度的用户请求调用,所以光有线程维度程序 执行过程是不够的,需要和 Tracing 系统关联。当线程执行过程与 Tracing 系统关联之后,即可完整还原用户一次请求的执行过程。TraceProfiling 中关联了可观测性所需要的数据。

指标说明

Kindling-OriginX 并不直接提供 Trace 能力,而是采用接入 Trace 数据的形式,即通过接入目前成熟的 Trace 产品与提供标准接入 SDK 方 式,例如 Skywalking、OpenTelemetry、ARMS 等,利用 eBPF 能力将 Trace 数据进行扩展,将其与底层的系统调用相关联,进而实现整 的可观测性,消除程序执行与 Trace 数据中的盲区。

用决策树结合 TSA 实现对内核事件的自动化翻译

基于内核事件统计分析,可以形成这样的决策树,最终给出故障的根因。

北极星排障指标-CPU 时间

程序在 CPU 资源上所消耗的时间

  • OnCPU

程序代码执行所消耗的 CPU cycles,可以通过程序火焰图确认代码在 CPU 上执行消耗的时间与代码堆栈。

  • Runqueue

线程的状态是 Ready,如果 CPU 资源是充分,线程应该被调度到 CPU 上执行,但是由于各种原因,线程并未调度到 CPU 执行,从而产生的等待时间。

北极星排障指标-网络时间

网络时间属于两次 OnCPU 时间之间的 OffCPU 时间

  • 网络时间打标过程

第一次 OnCPU 最后一个系统调用执行为 sock write 与第二次 OnCPU 第一个系统调用为 sock read,也可以理解为网络包出网卡至网络包从网卡收回的时间。

  • 网络时间分类

DNS,TCP 建连,常规网络调用 。

北极星排障指标-存储时间

属于两次 OnCPU 时间之间的 OffCPU 时间

  • 存储时间打标过程

第一次 OnCPU 最后一个系统调用执行为 VFS read/write 与第二次 OnCPU 第一个系统调用为 VFS read/wirte。

  • 存储时间真实情况

存储真实执行情况,由于内核的 pagecache 存在,所以绝大多数 VFS read/write 从程序视 角看:执行时间不超过 1 毫秒。

北极星排障指标-等待时间

  • futex

通常指的是一个线程在尝试获取一个 futex 锁时因为锁已经被其他线程占用而进入等待状态的时间。在这段时间内,线程不会执行任何操 作,它会被内核挂起。

  • mutex_lock

线程在尝试获取互斥锁时,因为锁已经被其他线程持有而进入等待状态的时间长度。这段时间对于程序的性能至关重要,因为在等待期 间,线程不能执行任何有用的工作。

实际使用效果

历史稳定性分布问题

效果汇总

故障类型

故障案例

人工时长

使用Oirignx预计定界时长

召回率

准确率

OnCPU(CPU执行)时间过长

代码缺陷,直播服务故障

16min(5+位领域专业同学投入)

10min

80%

80%

极高的中断负载

4h

10min

90%

80%

等待调度到CPU时间过长

宿主机CPU负载过高

1h

5min

90%

70%

读写文件耗时长(IO)

P2P拉镜像卡死

2天(需基础平台多位高级同学参与分析,链路长)

8min

90%

70%

高磁盘读取负载

1h

5min

90%

60%

请求下游节点耗时长(网络调用耗时长)

网卡时延过长(网卡上tc注入时延)

4h

5min

90%

80%

epoll耗时异常

4h

5min

90%

70%

调用中间件耗时长

4h

5min

80%

70%

锁等待或GC

内核osq_lock锁竞争问题

1周(基础平台累计10+位领域专业同学投入,蹲守凌晨业务高峰得以查明)

10min

80%

80%

服务异常(内核死锁问题)

1周(基础平台累计10+位领域专业同学投入)

10min

80%

80%

Java锁耗时长

4h

5min

80%

90%

内存问题

虚拟内存压力

1h

5min

70%

70%

用户页错误

3h

5min

80%

80%