代码审计中XSS挖掘一些体会

457 阅读4分钟

0x01 XSS的挖掘思路

1.1 反射型

直接搜索 echo print_r print之类的函数即可也可以寻找$_GET变量来判断是否存在输出(不过对于代码审计来说除非实在挖不出漏洞,否则没必要关注反射xss)

1.2 dom型

和反射型差不多需要看网站的前端javascript(一般安装好网页直接查看源代码即可,和反射xss一样代码审计没必要太过于关注)。但是也和反射型有区别,domxss是不经过服务器处理的,也就是不需要经过后端代码,需要审计javascript。

1.3 存储型xss

对于代码审计,存储型xss才是需要关注的重点。

存储型xss一般是存在有数据库交互的地方,因为需要把数据写入进去数据库中才能长期储存数据。

所以我们在审计存储型xss的时候会关注数据库交互的地方。

这里举例两种思路:

思路一 : 从数据库类文件中开始审计

什么是数据库类文件呢?其实在实际开发项目过程中,通常程序员都会把数据库操作封装成一个类来提供操作。

比如说我们需要设计一个留言板,留言板最基本得有这几个功能吧。比如说发表留言,查看留言,回复留言,删除留言,修改留言等等功能。

而这些是不是需要使用数据库来实现这类功能(下面用代码配合伪代码示意,注意代码可以不用理解功能,但是要能够理解代码为什么要这样写。)

# 比如用户发表一条留言​# uname就是用户名也就是"小明",content就是内容也就是"你好"​insert into text(id, uname, content) value(1, '小明', '你好');# 然后用户发现你好不太恰当,想删掉替换成您好delete from text where id = 1;# id就是数据库用于区分不同数据的字段, delete from 表示删除表里面的内容text表示需要删除的表# 表示删除id=1的数据where id = 1​# 那么php中的代码是这样看小明的:$sql = "insert into text(id, uname, content) value(1, '小明','你好')";// $conn就是我们数据库的链接mysqli_query($conn, $sql);$sql = "delete from text where id = 1";mysqli_query($conn, $sql);// 小明换成了您好$sql = "insert into text(id, uname, content) value(2, '小明','您好')";mysqli_query($conn, $sql);$sql = "delete from text where id = 2";mysqli_query($conn, $sql);​# 这样的代码是不是特别麻烦 把他简化一下(把sql查询做成一个函数)function sql_insert($name, $content){$sql = "insert into text(id, uname, content) value(1, '{$name}','{$content}',哈哈哈哈')";mysqli_query($conn,$sql);}​function sql_delete($id){$sql = "delete from text where id = '{$id}'";mysqli_query($conn,$sql);}​// 好的封装完成了 这时候小明发送你好sql_insert('小明', "你好");sql_delete(1); // 想删除// 发送您好sql_insert('小明', "您好");sql_delete(2); // 又删除​# 这样是不是无论小明发多少条留言都能够很轻松的删除插入# 好了 这就是封装成的作用(把重复的操作放在一起)#这里是写完了,但是还是有一个问题,比如遇到sql注入怎么办。遇到xss怎么办。# 很简单!只需要修改我们定义的两个操作函数即可function sql_insert($name, $content){$name = htmlspecialchars(addslashes($name));$content = htmlspecialchars(addslashes($content)); // 添加了转义$sql = "insert into text(id, uname, content) value(1, '{$name}','{$content}')";mysqli_query($conn,$sql);}​function sql_delete($id){$id = intval($id); // 强制转换$sql = "delete from text where id = '{$id}'";mysqli_query($conn,$sql);}​#是不是这样的写法很方便,如果我们不定义一个函数集中操作的话每次拼接sql语句都需要添加htmlspecialchars和addlashes#这就是我们为什么要寻找数据库操作文件的意义。(因为程序员很有可能把过滤函数写在sql类中)

好了,进入正题。 关于如何找到sql封装文件,很简单。

搜索关键字即可(new mysqli, mysqli,pdo)这里拿其他cms来实例(phpems架构比较复杂也就是上课时用的cms)这里我使用yixuncms_v2.0.3

打开文件,全局搜索

第二步 分析文件的功能 查找需要的关键函数

直接跟进query函数 查看是否有过滤

右键定位函数 定位escape_string_array函数

然后跟进审计

思路二: 使用输出函数进行动态输出查看是否过滤

因为源代码在我们服务器上,我们可以使用echo或者var_dump查看过滤后的结果来判断过滤了什么。

由于我们不知道在程序在哪个页面做了sql查询,所以选择登录功能作为测试点

因为可以知道一点,那就是登陆功能一定是做了sql查询的,除非是前端登陆,而前端登陆本身也就是一个漏洞...

知道了这一点,登陆抓包,登陆账号密码有没有都不要紧。

我这里使用错误的账号密码登陆:

返回了一个操作失败

然后我们根据提示去全局搜索: 操作失败

至于为什么是这三个呢? 因为我们抓到的数据表访问的就是这个路径

进入app.php

然后定位getUserByUserName函数

然后就可以添加代码进行调试了(修改后记得保存 快捷键 ctrl + s)

再次发包进行调试发现已经返回sql语句了

思路在这里完结了。下面是漏洞复现

帮助网安学习,全套资料S信领取:

① 网安学习成长路径思维导图
② 60+网安经典常用工具包
③ 100+SRC漏洞分析报告
④ 150+网安攻防实战技术电子书
⑤ 最权威CISSP 认证考试指南+题库
⑥ 超1800页CTF实战技巧手册
⑦ 最新网安大厂面试题合集(含答案)
⑧ APP客户端安全检测指南(安卓+IOS)

0x02 漏洞的复现

因为上面已经知道了xss和sql在普通参数里面不存在,然后正常注册后登陆发现

那么直接根据注册ip搜索

跟进后再次全局搜索

由于程序开发中默认ip地址是安全的一般很少会进行过滤,所以这里直接猜测ip地址不存在过滤。

然后注册账号进行测试

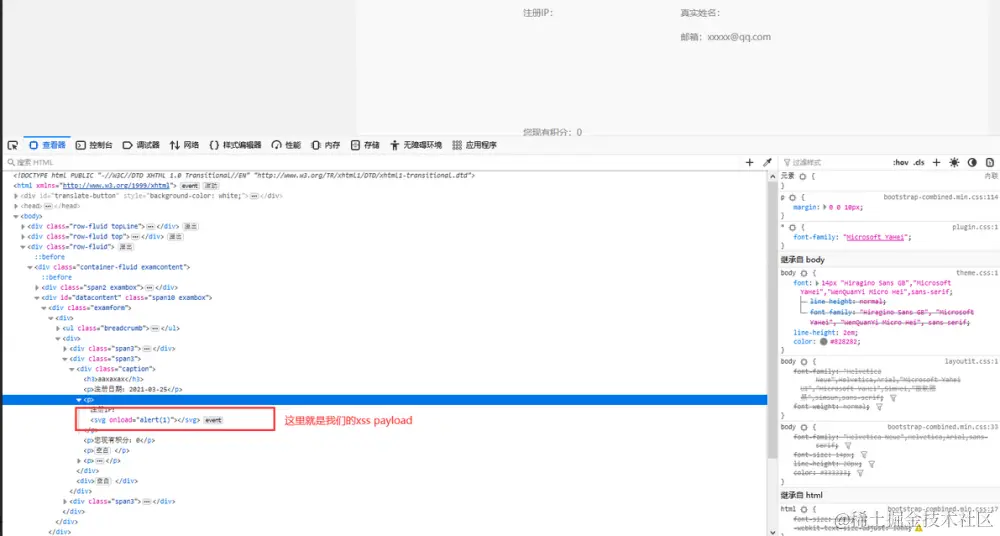
payload:Client-ip: <svg/onload=alert(1)>

然后放包,发现个人中心已经存储了我们的xss

同理,这里没有经过过滤也是存在注入的。这里就不在演示

0x03 总结

xss加固可以在前端或者后端实体编码 同时也要注意对单双引号的转义。

不要以为获取ip就是安全的,获取ip往往是不安全的。

思路 -》 找过滤函数 -》测试过滤是否有遗漏 -》 测试可能没有经过过滤的参数

有些网站会把在属性内的参数使用反斜杠编码.比如你输入 &url="onerror=alert(1) 双引号会被转义成/",这时如果网站的编码是gb2312...之类的可以使用宽字节 %df"的方式绕过