Android消息机制回顾(Handler、Looper、MessageQueue源码解析)

1,756 阅读8分钟

回顾:

Android消息机制

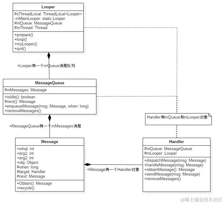
Android消息机制主要指的是Handler的运行机制以及Handler所附带的MessageQueue和Looper的工作机制。

介绍

通过Handler 消息机制来解决线程之间通信问题,或者用来切换线程。特别是在更新UI界面时,确保了线程间的数据同步和交互。

  • Handler:Handler的主要作用是将一个任务切换到某个指定的线程中执行。在Android开发中,Handler常用于从子线程更新UI界面,因为Android的UI控件不是线程安全的,直接在非UI线程中更新UI可能会导致界面处于不可预期的状态。通过Handler,可以在主线程(即UI线程)中安全地更新UI。

  • MessageQueue:MessageQueue是消息机制的Java层和C++层的连接纽带,它存储了一组待处理的消息,并提供了插入和删除的操作。MessageQueue的内部实现并不是传统的队列,而是采用单链表的形式。

  • Looper:Looper在Android消息机制中扮演着消息循环的角色。它会不断地从MessageQueue中查看是否有新消息,如果有新消息就会立刻处理,否则就一直阻塞在那里。Looper是针对线程的,为线程创建Looper后,该线程就可以通过Handler来处理消息了。

  • ThreadLocal:ThreadLocal是一个可以在多个线程间互不干扰地提供数据的类。在Android中,每个线程都有自己的ThreadLocalMap实例,用于存储该线程的Looper信息。这意味着不同线程访问ThreadLocal时,会获得不同的值副本,从而保证了线程间的独立性。

总的来说,Android的消息机制通过Handler、MessageQueue、Looper和ThreadLocal的协同工作,实现了跨线程的通信和数据的处理,确保了应用程序的响应性和界面的流畅性。

流程

在子线程执行完耗时操作,当Handler发送消息时,将会调用MessageQueue.enqueueMessage,向消息队列中添加消息。当通过Looper.loop开启循环后,会不断地从线程池中读取消息,即调用MessageQueue.next,然后调用目标Handler(即发送该消息的Handler)的dispatchMessage方法传递消息,然后返回到Handler所在线程,目标Handler收到消息,调用handleMessage方法,接收消息,处理消息。

下图来自:www.jianshu.com/p/f10cff5b4…

示例

Looper的使用示例

public class LooperThread extends Thread{
    private Handler mHandler;
    @Override
    public void run() {
        Looper.prepare();
        mHandler = new Handler(){
            @Override
            public void handleMessage(@NonNull Message msg) {
                //process incoming messages here
            }
        };
        Looper.loop();
    }
}

Looper

用于在指定线程中运行一个消息循环,一旦有新任务则执行,执行完继续等待下一个任务,即变成Looper线程。

创建

Looper的创建需要通过Looper.prepare()。

在构造函数中创建了一个消息队列MessageQueue的实例mQueue,并持有当前线程对象的引用mThread

    @UnsupportedAppUsage
    static final ThreadLocal<Looper> sThreadLocal = new ThreadLocal<Looper>();

    ...

    /** Initialize the current thread as a looper.
      * This gives you a chance to create handlers that then reference
      * this looper, before actually starting the loop. Be sure to call
      * {@link #loop()} after calling this method, and end it by calling
      * {@link #quit()}.
      */
    public static void prepare() {
        prepare(true);
    }

    private static void prepare(boolean quitAllowed) {
        if (sThreadLocal.get() != null) {
            throw new RuntimeException("Only one Looper may be created per thread");
        }
        sThreadLocal.set(new Looper(quitAllowed));
    }
    
    private Looper(boolean quitAllowed) {
        mQueue = new MessageQueue(quitAllowed);
        mThread = Thread.currentThread();
    }

ThreadLocal

ThreadLocal并不是线程,它的作用是可以在每个线程中存储数据。可以在不同的线程中互不干扰地存储并提供数据,通过它可以轻松获得每个线程的Looper。

运行

使用Looper.loop()在当前线程运行消息队列。(在这之前需要调用prepare方法,否则会抛出异常)

for循环中,不断调用MessageQueue对象queue的next方法来获取下一个待处理的消息Message对象message。msg.target.dispatchMessage(msg); msg.target是handler对象。

注:next方法可能会发生阻塞。

Looper.loop方法源码:

    /**
     * Run the message queue in this thread. Be sure to call
     * {@link #quit()} to end the loop.
     */
    public static void loop() {
        final Looper me = myLooper();
        if (me == null) {
            throw new RuntimeException("No Looper; Looper.prepare() wasn't called on this thread.");
        }
        if (me.mInLoop) {
            Slog.w(TAG, "Loop again would have the queued messages be executed"
                    + " before this one completed.");
        }

        me.mInLoop = true;
        final MessageQueue queue = me.mQueue;

        // Make sure the identity of this thread is that of the local process,
        // and keep track of what that identity token actually is.
        Binder.clearCallingIdentity();
        final long ident = Binder.clearCallingIdentity();

        // Allow overriding a threshold with a system prop. e.g.
        // adb shell 'setprop log.looper.1000.main.slow 1 && stop && start'
        final int thresholdOverride =
                SystemProperties.getInt("log.looper."
                        + Process.myUid() + "."
                        + Thread.currentThread().getName()
                        + ".slow", 0);

        boolean slowDeliveryDetected = false;

        for (;;) {
            Message msg = queue.next(); // might block
            if (msg == null) {
                // No message indicates that the message queue is quitting.
                return;
            }

            // This must be in a local variable, in case a UI event sets the logger
            final Printer logging = me.mLogging;
            if (logging != null) {
                logging.println(">>>>> Dispatching to " + msg.target + " " +
                        msg.callback + ": " + msg.what);
            }
            // Make sure the observer won't change while processing a transaction.
            final Observer observer = sObserver;

            final long traceTag = me.mTraceTag;
            long slowDispatchThresholdMs = me.mSlowDispatchThresholdMs;
            long slowDeliveryThresholdMs = me.mSlowDeliveryThresholdMs;
            if (thresholdOverride > 0) {
                slowDispatchThresholdMs = thresholdOverride;
                slowDeliveryThresholdMs = thresholdOverride;
            }
            final boolean logSlowDelivery = (slowDeliveryThresholdMs > 0) && (msg.when > 0);
            final boolean logSlowDispatch = (slowDispatchThresholdMs > 0);

            final boolean needStartTime = logSlowDelivery || logSlowDispatch;
            final boolean needEndTime = logSlowDispatch;

            if (traceTag != 0 && Trace.isTagEnabled(traceTag)) {
                Trace.traceBegin(traceTag, msg.target.getTraceName(msg));
            }

            final long dispatchStart = needStartTime ? SystemClock.uptimeMillis() : 0;
            final long dispatchEnd;
            Object token = null;
            if (observer != null) {
                token = observer.messageDispatchStarting();
            }
            long origWorkSource = ThreadLocalWorkSource.setUid(msg.workSourceUid);
            try {
                msg.target.dispatchMessage(msg);
                if (observer != null) {
                    observer.messageDispatched(token, msg);
                }
                dispatchEnd = needEndTime ? SystemClock.uptimeMillis() : 0;
            } catch (Exception exception) {
                if (observer != null) {
                    observer.dispatchingThrewException(token, msg, exception);
                }
                throw exception;
            } finally {
                ThreadLocalWorkSource.restore(origWorkSource);
                if (traceTag != 0) {
                    Trace.traceEnd(traceTag);
                }
            }
            if (logSlowDelivery) {
                if (slowDeliveryDetected) {
                    if ((dispatchStart - msg.when) <= 10) {
                        Slog.w(TAG, "Drained");
                        slowDeliveryDetected = false;
                    }
                } else {
                    if (showSlowLog(slowDeliveryThresholdMs, msg.when, dispatchStart, "delivery",
                            msg)) {
                        // Once we write a slow delivery log, suppress until the queue drains.
                        slowDeliveryDetected = true;
                    }
                }
            }
            if (logSlowDispatch) {
                showSlowLog(slowDispatchThresholdMs, dispatchStart, dispatchEnd, "dispatch", msg);
            }

            if (logging != null) {
                logging.println("<<<<< Finished to " + msg.target + " " + msg.callback);
            }

            // Make sure that during the course of dispatching the
            // identity of the thread wasn't corrupted.
            final long newIdent = Binder.clearCallingIdentity();
            if (ident != newIdent) {
                Log.wtf(TAG, "Thread identity changed from 0x"
                        + Long.toHexString(ident) + " to 0x"
                        + Long.toHexString(newIdent) + " while dispatching to "
                        + msg.target.getClass().getName() + " "
                        + msg.callback + " what=" + msg.what);
            }

            msg.recycleUnchecked();
        }
    }

Message

Message

摘自:juejin.cn/post/684490…

这个类定义了一个包含描述和一个任意类型对象的对象,它可以被发送给Handler。

/** 
   *  
   * Defines a message containing a description and arbitrary data object that can be 
   * sent to a {@link Handler}.  This object contains two extra int fields and an 
   * extra object field that allow you to not do allocations in many cases. 
   * 
   * While the constructor of Message is public, the best way to get 
   * one of these is to call {@link #obtain Message.obtain()} or one of the 
   * {@link Handler#obtainMessage Handler.obtainMessage()} methods, which will pull 
   * them from a pool of recycled objects. 
   */

从注释里我们还可以了解到以下几点:

  • 尽管Message有public的默认构造方法,但是你应该通过Message.obtain()来从消息池中获得空消息对象,以节省资源。
  • 如果你的message只需要携带简单的int信息,请优先使用Message.arg1和Message.arg2来传递信息,这比用Bundle更省内存
  • 用message.what来标识信息,以便用不同方式处理message。
    /**
     * Return a new Message instance from the global pool. Allows us to
     * avoid allocating new objects in many cases.
     */
    public static Message obtain() {
        synchronized (sPoolSync) {
            if (sPool != null) {
                Message m = sPool;
                sPool = m.next;
                m.next = null;
                m.flags = 0; // clear in-use flag
                sPoolSize--;
                return m;
            }
        }
        return new Message();
    }

MessageQueue

在Looper的构造函数中创建了MessageQueue,在loop过程中,通过死循环不断的获取消息。 可以通过Looper.myQueue()获取。

MessageQueue类注释如下:

/**
 * Low-level class holding the list of messages to be dispatched by a
 * {@link Looper}.  Messages are not added directly to a MessageQueue,
 * but rather through {@link Handler} objects associated with the Looper.
 *
 * <p>You can retrieve the MessageQueue for the current thread with
 * {@link Looper#myQueue() Looper.myQueue()}.
 */

Handler中调用了MessageQueue对象的enqueueMessage函数,将Message对象发送到队列中。

Handler中:

    public final boolean sendMessageAtFrontOfQueue(@NonNull Message msg) {
        MessageQueue queue = mQueue;
        if (queue == null) {
            RuntimeException e = new RuntimeException(
                this + " sendMessageAtTime() called with no mQueue");
            Log.w("Looper", e.getMessage(), e);
            return false;
        }
        return enqueueMessage(queue, msg, 0);
    }
    
    private boolean enqueueMessage(@NonNull MessageQueue queue, @NonNull Message msg,
            long uptimeMillis) {
        msg.target = this;
        msg.workSourceUid = ThreadLocalWorkSource.getUid();

        if (mAsynchronous) {
            msg.setAsynchronous(true);
        }
        return queue.enqueueMessage(msg, uptimeMillis);
    }

MessageQueue中:

    boolean enqueueMessage(Message msg, long when) {
        if (msg.target == null) {
            throw new IllegalArgumentException("Message must have a target.");
        }

        synchronized (this) {
            if (msg.isInUse()) {
                throw new IllegalStateException(msg + " This message is already in use.");
            }

            if (mQuitting) {
                IllegalStateException e = new IllegalStateException(
                        msg.target + " sending message to a Handler on a dead thread");
                Log.w(TAG, e.getMessage(), e);
                msg.recycle();
                return false;
            }

            msg.markInUse();
            msg.when = when;
            Message p = mMessages;
            boolean needWake;
            if (p == null || when == 0 || when < p.when) {//队列头
                msg.next = p;
                mMessages = msg;
                needWake = mBlocked;
            } else {
                needWake = mBlocked && p.target == null && msg.isAsynchronous();
                Message prev;
                for (;;) {
                    prev = p;
                    p = p.next;
                    if (p == null || when < p.when) {
                        break;
                    }
                    if (needWake && p.isAsynchronous()) {
                        needWake = false;
                    }
                }
                msg.next = p; // invariant: p == prev.next
                prev.next = msg;
            }

            // We can assume mPtr != 0 because mQuitting is false.
            if (needWake) {
                nativeWake(mPtr);
            }
        }
        return true;
    }

Handler

Handler的实际应用就是UI线程与其他线程之间的切换。

创建

Handler有多个构造函数,主要是设置三个参数Looper对象,Callback对象,布尔类型async。Callback对象主要涉及消息的处理,async表示是否设置同步屏障。

public Handler(@NonNull Looper looper)
public Handler(@NonNull Looper looper, @Nullable Callback callback)
public Handler(boolean async) 
public Handler(@Nullable Callback callback, boolean async)
public Handler(@NonNull Looper looper, @Nullable Callback callback, boolean async)

消息传递

通过sendMessage发送一个Message对象,或通过post方法提交一个Runable对象。 而post函数只是将Runable对象封装到Message对象中的callback函数。最终还是调用sendMessagedDelayed函数的历程去处理。 从这里我们定位到了在Looper的loop函数中Message对象的target是Handler对象,看看dispatchMessage函数。

public void dispatchMessage(@NonNull Message msg) {
    if (msg.callback != null) {
        handleCallback(msg);
    } else {
        if (mCallback != null) {
            if (mCallback.handleMessage(msg)) {
                return;
            }
        }
        handleMessage(msg);
    }
}

从dispatchMessage函数可以看出对消息处理的优先级。

消息Message对象msg自带的Runable对象callback。也就是我们通过post函数投递的Runable对象会最先被处理。 优先级排第二就是我们在创建Handler对象时,设置的全局回调Callback对象mCallback。 优先级最低的,也是最常用的,重载handleMessage函数,该函数默认是空实现。

sendMessage与obtainMessage

public final boolean sendMessage(@NonNull Message msg); //传入一个Message参数,进行排队发送到handleMessage
public final Message obtainMessage(); //返回值是一个Message,一般搭配sendToTarget使用
有多个重载版本,就是构建传入参数的不同产出不同的Message
public final Message obtainMessage(int what);   //带指定what的Message
public final Message obtainMessage(int what, @Nullable Object obj);//带指定what和obj的Message
public final Message obtainMessage(int what, int arg1, int arg2);//带指定what arg1 arg2的Message
public final Message obtainMessage(int what, int arg1, int arg2, @Nullable Object obj);带指定what arg1 arg2 objMessage搭配使用就是 obtainMessage(xx).sendToTarget(); //实现和sendMessage相同的功能

obtainMessage会利用内部的message池,如果池中有可用message,就不重新new分配。参考Message的构造函数

参考资料

Android消息机制的原理及源码解析

Android Handler 消息机制

Android的消息机制Handler