Java-编程问题(六)

187 阅读1小时+

Java 编程问题(六)

原文:Java Coding Problems

协议:CC BY-NC-SA 4.0

八、函数式编程-基础和设计模式

原文:Java Coding Problems

协议:CC BY-NC-SA 4.0

贡献者:飞龙

本文来自【ApacheCN Java 译文集】,自豪地采用谷歌翻译

本章包括 11 个涉及 Java 函数式编程的问题。我们将从一个问题开始,这个问题旨在提供从 0 到函数式接口的完整过程。然后,我们将继续研究 GoF 中的一套设计模式,我们将用 Java 函数风格来解释这些模式。

在本章结束时,您应该熟悉函数式编程,并准备好继续处理一组问题,这些问题允许我们深入研究这个主题。您应该能够使用一堆以函数式风格编写的常用设计模式,并且非常了解如何开发代码以利用函数式接口。

问题

使用以下问题来测试您的函数式编程能力。我强烈建议您在使用解决方案和下载示例程序之前,先尝试一下每个问题:

  1. “编写函数式接口”:编写一个程序,通过一组有意义的例子定义从 0 到函数式接口的路径。
  2. Lambda 概述:解释什么是 Lambda 表达式。
  3. 实现环绕执行模式:基于 Lambda 编写实现环绕执行模式的程序。
  4. 实现工厂模式:基于 Lambda 编写一个实现工厂模式的程序。
  5. 实现策略模式:基于 Lambda 编写一个实现策略模式的程序。
  6. 实现模板方法模式:基于 Lambda 编写一个实现模板方法模式的程序。
  7. 实现观察者模式:基于 Lambda 编写一个实现观察者模式的程序。
  8. 实现借贷模式:基于 Lambda 编写实现借贷模式的程序。
  9. 实现装饰器模式:基于 Lambda 编写一个实现装饰器模式的程序。
  10. 实现级联生成器模式:基于 Lambda 编写一个实现级联生成器模式的程序。
  11. 实现命令模式:基于 Lambda 编写一个实现命令模式的程序。

以下各节介绍上述问题的解决方案。记住,通常没有一个正确的方法来解决一个特定的问题。另外,请记住,这里显示的解释仅包括解决这些问题所需的最有趣和最重要的细节。您可以下载示例解决方案以查看更多详细信息并尝试程序

166 编写函数式接口

在这个解决方案中,我们将强调函数式接口的用途和可用性,并与几种替代方案进行比较。我们将研究如何将代码从基本的、严格的实现发展到基于函数式接口的灵活实现。为此,让我们考虑以下Melon类:

public class Melon {

  private final String type;
  private final int weight;
  private final String origin;

  public Melon(String type, int weight, String origin) {
    this.type = type;
    this.weight = weight;
    this.origin = origin;
  }

  // getters, toString(), and so on omitted for brevity
}

假设我们有一个客户——我们叫他马克——他想开一家卖瓜的公司。我们根据他的描述塑造了前面的类。他的主要目标是拥有一个库存应用来支持他的想法和决策,因此需要创建一个必须基于业务需求和发展的应用。我们将在下面几节中查看每天开发此应用所需的时间。

第 1 天(按瓜的类型过滤)

有一天,马克让我们提供一个功能,可以按瓜的类型过滤瓜。因此,我们创建了一个名为Filters的工具类,并实现了一个static方法,该方法将瓜列表和要过滤的类型作为参数。

得到的方法非常简单:

public static List<Melon> filterByType(
    List<Melon> melons, String type) {

  List<Melon> result = new ArrayList<>();

  for (Melon melon: melons) {
    if (melon != null && type.equalsIgnoreCase(melon.getType())) {
      result.add(melon);
    }
  }

  return result;
}

完成!现在,我们可以很容易地按类型过滤西瓜,如下例所示:

List<Melon> bailans = Filters.filterByType(melons, "Bailan");

第 2 天(过滤一定重量的瓜)

虽然马克对结果很满意,但他要求另一个过滤器来获得一定重量的瓜(例如,所有 1200 克的瓜)。我们刚刚对甜瓜类型实现了这样一个过滤器,因此我们可以为一定重量的甜瓜提出一个新的static方法,如下所示:

public static List<Melon> filterByWeight(
    List<Melon> melons, int weight) {

  List<Melon> result = new ArrayList<>();

  for (Melon melon: melons) {
    if (melon != null && melon.getWeight() == weight) {
      result.add(melon);
    }
  }

  return result;
}

这与filterByType()类似,只是它有不同的条件/过滤器。作为开发人员,我们开始明白,如果我们继续这样做,Filters类最终会有很多方法,这些方法只是重复代码并使用不同的条件。我们非常接近一个样板代码案例。

第 3 天(按类型和重量过滤瓜)

事情变得更糟了。马克现在要求我们添加一个新的过滤器,按类型和重量过滤西瓜,他需要这个很快。然而,最快的实现是最丑陋的。过来看:

public static List<Melon> filterByTypeAndWeight(
    List<Melon> melons, String type, int weight) {
  List<Melon> result = new ArrayList<>();

  for (Melon melon: melons) {
    if (melon != null && type.equalsIgnoreCase(melon.getType()) 
        && melon.getWeight() == weight) {
      result.add(melon);
    }
  }

  return result;
}

在我们的情况下,这是不可接受的。如果我们在这里添加一个新的过滤条件,代码将变得很难维护并且容易出错。

第 4 天(将行为作为参数)

会议时间到了!我们不能继续像这样添加更多的过滤器;我们能想到的每一个属性的过滤器最终都会出现在一个巨大的Filters类中,这个类有大量复杂的方法,其中包含太多的参数和大量的样板代码。

主要的问题是我们在样板代码中有不同的行为。因此,只编写一次样板代码并将行为作为一个参数来推送是很好的。这样,我们就可以将任何选择条件/标准塑造成行为,并根据需要对它们进行处理。代码将变得更加清晰、灵活、易于维护,并且具有更少的参数。

这被称为行为参数化,如下图所示(左侧显示我们现在拥有的;右侧显示我们想要的):

如果我们将每个选择条件/标准看作一种行为,那么将每个行为看作一个接口的实现是非常直观的。基本上,所有这些行为都有一个共同点——选择条件/标准和返回boolean类型(这被称为谓词)。在接口的上下文中,这是一个可以按如下方式编写的合同:

public interface MelonPredicate {
  boolean test(Melon melon);
}

此外,我们可以编写MelonPredicate的不同实现。例如,过滤Gac瓜可以这样写:

public class GacMelonPredicate implements MelonPredicate {
  @Override
  public boolean test(Melon melon) {
    return "gac".equalsIgnoreCase(melon.getType());
  }
}

或者,过滤所有重量超过 5000 克的西瓜可以写:

public class HugeMelonPredicate implements MelonPredicate {
  @Override
  public boolean test(Melon melon) {
    return melon.getWeight() > 5000;
  }
}

这种技术有一个名字——策略设计模式。根据 GoF 的说法,这可以“定义一系列算法,封装每个算法,并使它们可以互换。策略模式允许算法在客户端之间独立变化”。

因此,主要思想是在运行时动态选择算法的行为。MelonPredicate接口统一了所有用于选择西瓜的算法,每个实现都是一个策略。

目前,我们有策略,但没有任何方法接收到一个MelonPredicate参数。我们需要一个filterMelons()方法,如下图所示:

所以,我们需要一个参数和多个行为。让我们看看filterMelons()的源代码:

public static List<Melon> filterMelons(
    List<Melon> melons, MelonPredicate predicate) {

  List<Melon> result = new ArrayList<>();

  for (Melon melon: melons) {
    if (melon != null && predicate.test(melon)) {
      result.add(melon);
    }
  }

  return result;
}

这样好多了!我们可以通过以下不同的行为重用此方法(这里,我们传递GacMelonPredicateHugeMelonPredicate

List<Melon> gacs = Filters.filterMelons(
  melons, new GacMelonPredicate());

List<Melon> huge = Filters.filterMelons(
  melons, new HugeMelonPredicate());

第 5 天(实现另外 100 个过滤器)

马克要求我们再安装 100 个过滤器。这一次,我们有足够的灵活性和支持来完成这项任务,但是我们仍然需要为每个选择标准编写 100 个实现MelonPredicate的策略或类。此外,我们必须创建这些策略的实例,并将它们传递给filterMelons()方法。

这意味着大量的代码和时间。为了保存这两者,我们可以依赖 Java 匿名类。换句话说,同时声明和实例化没有名称的类将导致如下结果:

List<Melon> europeans = Filters.filterMelons(
    melons, new MelonPredicate() {
    @Override
    public boolean test(Melon melon) {
      return "europe".equalsIgnoreCase(melon.getOrigin());
    }
});

在这方面取得了一些进展,但这并不是很重要,因为我们仍然需要编写大量代码。检查下图中突出显示的代码(此代码对每个实现的行为重复):

在这里,代码不友好。匿名类看起来很复杂,而且它们看起来有些不完整和奇怪,特别是对新手来说。

第 6 天(匿名类可以写成 Lambda)

新的一天,新的想法!任何智能 IDE 都可以为我们指明前进的道路。例如,NetbeansIDE 将不连续地警告我们,这个匿名类可以作为 Lambda 表达式编写。

如以下屏幕截图所示:

这个消息非常清楚——这个匿名的内部类创建可以转换成 Lambda 表达式。在这里,手工进行转换,或者让 IDE 为我们做。

结果如下:

List<Melon> europeansLambda = Filters.filterMelons(
  melons, m -> "europe".equalsIgnoreCase(m.getOrigin()));

这样好多了!Java8Lambda 表达式这次做得很好。现在,我们可以以更灵活、快速、干净、可读和可维护的方式编写马克的过滤器。

第 7 天(抽象列表类型)

马克第二天带来了一些好消息——他将扩展业务,销售其他水果和瓜类。这很酷,但是我们的谓词只支持Melon实例。

那么,我们应该如何继续支持其他水果呢?还有多少水果?如果马克决定开始销售另一类产品,如蔬菜,该怎么办?我们不能简单地为它们中的每一个创建谓词。这将带我们回到起点。

显而易见的解决方案是抽象List类型。我们首先定义一个新接口,这次将其命名为Predicate(从名称中删除Melon):

@FunctionalInterface
public interface Predicate<T> {
  boolean test(T t);
}

接下来,我们覆盖filterMelons()方法并将其重命名为filter()

public static <T> List<T> filter(
    List<T> list, Predicate<T> predicate) {

  List<T> result = new ArrayList<>();

  for (T t: list) {
    if (t != null && predicate.test(t)) {
      result.add(t);
    }
  }

  return result;
}

现在,我们可以为Melon编写过滤器:

List<Melon> watermelons = Filters.filter(
  melons, (Melon m) -> "Watermelon".equalsIgnoreCase(m.getType()));

我们也可以对数字做同样的处理:

List<Integer> numbers = Arrays.asList(1, 13, 15, 2, 67);
List<Integer> smallThan10 = Filters
  .filter(numbers, (Integer i) -> i < 10);

退后一步,看看我们的起点和现在。由于 Java8 函数式接口和 Lambda 表达式,这种差异是巨大的。你注意到Predicate接口上的@FunctionalInterface注解了吗?好吧,这是一个信息注释类型,用于标记函数式接口。如果标记的接口不起作用,则发生错误是很有用的。

从概念上讲,函数式接口只有一个抽象方法。此外,我们定义的Predicate接口已经作为java.util.function.Predicate接口存在于 Java8 中。java.util.function包包含 40 多个这样的接口。因此,在定义一个新的包之前,最好检查这个包的内容。大多数情况下,六个标准的内置函数式接口就可以完成这项工作。具体如下:

  • Predicate<T>
  • Consumer<T>
  • Supplier<T>
  • Function<T, R>
  • UnaryOperator<T>
  • BinaryOperator<T>

函数式接口和 Lambda 表达式是一个很好的团队。Lambda 表达式支持直接内联实现函数式接口的抽象方法。基本上,整个表达式被视为函数式接口的具体实现的实例,如以下代码所示:

Predicate<Melon> predicate = (Melon m) 
  -> "Watermelon".equalsIgnoreCase(m.getType());

167 Lambda 简述

剖析 Lambda 表达式将显示三个主要部分,如下图所示:

以下是 Lambda 表达式每个部分的说明:

  • 在箭头的左侧,我们有 Lambda 主体中使用的参数。这些是FilenameFilter.accept​(File folder, String fileName)方法的参数。
  • 在箭头的右侧,我们有 Lambda 主体,在本例中,它检查找到文件的文件夹是否可以读取,以及文件名是否以.pdf后缀结尾。
  • 箭头只是 Lambda 参数和主体的分隔符。

此 Lambda 的匿名类版本如下所示:

FilenameFilter filter = new FilenameFilter() {
  @Override
  public boolean accept(File folder, String fileName) {
    return folder.canRead() && fileName.endsWith(".pdf");
  }
};

现在,如果我们看 Lambda 和它的匿名版本,那么我们可以得出结论,Lambda 表达式是一个简明的匿名函数,可以作为参数传递给方法或保存在变量中。我们可以得出结论,Lambda 表达式可以根据下图中所示的四个单词来描述:

Lambda 支持行为参数化,这是一个很大的优点(查看前面的问题以获得对此的详细解释)。最后,请记住 Lambda 只能在函数式接口的上下文中使用。

168 实现环绕执行模式

环绕执行模式试图消除围绕特定任务的样板代码。例如,为了打开和关闭文件,特定于文件的任务需要被代码包围。

主要地,环绕执行模式在暗示在资源的开-关生命周期内发生的任务的场景中很有用。例如,假设我们有一个Scanner,我们的第一个任务是从文件中读取一个double值:

try (Scanner scanner = new Scanner(
    Path.of("doubles.txt"), StandardCharsets.UTF_8)) {

  if (scanner.hasNextDouble()) {
    double value = scanner.nextDouble();
  }
}

稍后,另一项任务包括打印所有double值:

try (Scanner scanner = new Scanner(
    Path.of("doubles.txt"), StandardCharsets.UTF_8)) {
  while (scanner.hasNextDouble()) {
    System.out.println(scanner.nextDouble());
  }
}

下图突出了围绕这两项任务的样板代码:

为了避免这个样板代码,环绕执行模式依赖于行为参数化(在“编写函数式接口”一节中进一步详细说明)。实现这一点所需的步骤如下:

  1. 第一步是定义一个与Scanner -> double签名匹配的函数式接口,该接口可能抛出一个IOException
@FunctionalInterface
public interface ScannerDoubleFunction {
  double readDouble(Scanner scanner) throws IOException;
}

声明函数式接口只是解决方案的一半。

  1. 到目前为止,我们可以编写一个Scanner -> double类型的 Lambda,但是我们需要一个接收并执行它的方法。为此,让我们考虑一下Doubles工具类中的以下方法:
public static double read(ScannerDoubleFunction snf)
    throws IOException {

  try (Scanner scanner = new Scanner(
      Path.of("doubles.txt"), StandardCharsets.UTF_8)) {

    return snf.readDouble(scanner);
  }
}

传递给read()方法的 Lambda 在这个方法的主体中执行。当我们传递 Lambda 时,我们提供了一个称为直接内联的abstract方法的实现。主要是作为函数式接口ScannerDoubleFunction的一个实例,因此我们可以调用readDouble()方法来获得期望的结果。

  1. 现在,我们可以简单地将任务作为 Lambda 传递并重用read()方法。例如,我们的任务可以包装在两个static方法中,如图所示(这种做法是为了获得干净的代码并避免大 Lambda):
private static double getFirst(Scanner scanner) {
  if (scanner.hasNextDouble()) {
    return scanner.nextDouble();
  }

  return Double.NaN;
}

private static double sumAll(Scanner scanner) {
  double sum = 0.0d;
  while (scanner.hasNextDouble()) {

    sum += scanner.nextDouble();
  }

  return sum;
}
  1. 以这两个任务为例,我们还可以编写其他任务。让我们把它们传递给read()方法:
double singleDouble 
  = Doubles.read((Scanner sc) -> getFirst(sc));
double sumAllDoubles 
  = Doubles.read((Scanner sc) -> sumAll(sc));

环绕执行模式对于消除特定于打开和关闭资源(I/O 操作)的样板代码非常有用。

169 实现工厂模式

简而言之,工厂模式允许我们创建多种对象,而无需向调用者公开实例化过程。通过这种方式,我们可以隐藏创建对象的复杂和/或敏感过程,并向调用者公开直观且易于使用的对象工厂

在经典实现中,工厂模式依赖于实习生switch(),如下例所示:

public static Fruit newInstance(Class<?> clazz) {
  switch (clazz.getSimpleName()) {
    case "Gac":
      return new Gac();
    case "Hemi":
      return new Hemi();
    case "Cantaloupe":
      return new Cantaloupe();
    default:
      throw new IllegalArgumentException(
        "Invalid clazz argument: " + clazz);
  }
}

这里,GacHemiCantaloupe实现相同的Fruit接口,并有空构造器。如果该方法生活在名为MelonFactory的实用类中,则可以调用如下:

Gac gac = (Gac) MelonFactory.newInstance(Gac.class);

但是,Java8 函数样式允许我们使用方法引用技术引用构造器。这意味着我们可以定义一个Supplier<Fruit>来引用Gac空构造器,如下所示:

Supplier<Fruit> gac = Gac::new;

那么HemiCantaloupe等呢?好吧,我们可以简单地把它们都放在一个Map中(注意这里没有实例化甜瓜类型;它们只是懒惰的方法引用):

private static final Map<String, Supplier<Fruit>> MELONS 
  = Map.of("Gac", Gac::new, "Hemi", Hemi::new,
     "Cantaloupe", Cantaloupe::new);

此外,我们可以覆盖newInstance()方法来使用这个映射:

public static Fruit newInstance(Class<?> clazz) {

    Supplier<Fruit> supplier = MELONS.get(clazz.getSimpleName());

    if (supplier == null) {
      throw new IllegalArgumentException(
        "Invalid clazz argument: " + clazz);
    }

    return supplier.get();
  }

调用方代码不需要进一步修改:

Gac gac = (Gac) MelonFactory.newInstance(Gac.class);

然而,很明显,构造器并不总是空的。例如,下面的Melon类公开了一个具有三个参数的构造器:

public class Melon implements Fruit {

  private final String type;
  private final int weight;
  private final String color;

  public Melon(String type, int weight, String color) {
    this.type = type;
    this.weight = weight;
    this.color = color;
  }
}

无法通过空构造器获取创建此类的实例。但如果我们定义了一个支持三个参数和一个返回的函数式接口,那么我们就回到了正轨:

@FunctionalInterface
public interface TriFunction<T, U, V, R> {
  R apply(T t, U u, V v);
}

这一次,下面的语句将尝试获取具有三个参数的构造器,这三个参数分别是StringIntegerString类型:

private static final
  TriFunction<String, Integer, String, Melon> MELON = Melon::new;

专门为Melon类制作的newInstance()方法是:

public static Fruit newInstance(
    String name, int weight, String color) {
  return MELON.apply(name, weight, name);
}

一个Melon实例可以创建如下:

Melon melon = (Melon) MelonFactory.newInstance("Gac", 2000, "red");

完成!现在,我们有一个工厂的Melon通过函数式接口。

170 实现策略模式

经典的策略模式非常简单。它由一个表示一系列算法(策略)的接口和该接口的几个实现(每个实现都是一个策略)组成。

例如,以下接口统一了从给定字符串中删除字符的策略:

public interface RemoveStrategy {
  String execute(String s);
}

首先,我们将定义从字符串中删除数值的策略:

public class NumberRemover implements RemoveStrategy {
  @Override
  public String execute(String s) {
    return s.replaceAll("\\d", "");
  }
}

然后,我们将定义一种从字符串中删除空格的策略:

public class WhitespacesRemover implements RemoveStrategy {
  @Override
  public String execute(String s) {
    return s.replaceAll("\\s", "");
  }
}

最后,让我们定义一个工具类作为策略的入口点:

public final class Remover {

  private Remover() {
    throw new AssertionError("Cannot be instantiated");
  }

  public static String remove(String s, RemoveStrategy strategy) {
    return strategy.execute(s);
  }
}

这是一个简单而经典的策略模式实现。如果要从字符串中删除数值,可以按以下操作:

String text = "This is a text from 20 April 2050";
String noNr = Remover.remove(text, new NumberRemover());

但是我们真的需要NumberRemoverWhitespacesRemover类吗?我们是否需要为进一步的策略编写类似的类?显然,答案是否定的。

再次查看我们的接口:

@FunctionalInterface
public interface RemoveStrategy {
  String execute(String s);
}

我们刚刚添加了@FunctionalInterface提示,因为RemoveStrategy接口定义了一个抽象方法,所以它是一个函数式接口。

我们可以在函数式接口的上下文中使用什么?嗯,显而易见的答案是兰巴斯。此外,在这种情况下,Lambda 能为我们做些什么?它可以删除样板文件代码(在本例中是表示策略的类),并将策略封装在其主体中:

String noNr = Remover.remove(text, s -> s.replaceAll("\\d", ""));
String noWs = Remover.remove(text, s -> s.replaceAll("\\s", ""));

所以,这就是通过 Lambda 的策略模式。

171 实现模板方法模式

模板方法是 GoF 的一个经典设计模式,它允许我们在方法中编写一个算法的框架,并将该算法的某些步骤推迟到客户端子类。

例如,做比萨饼需要三个主要步骤——准备面团、添加配料和烘烤比萨饼。虽然第一步和最后一步对于所有比萨饼来说都是相同的(固定步骤),但是对于每种比萨饼来说,第二步是不同的(可变步骤)。

如果我们通过模板方法模式将其放入代码中,那么我们会得到如下结果(方法make()表示模板方法,并以明确定义的顺序包含固定和可变的步骤):

public abstract class PizzaMaker {

  public void make(Pizza pizza) {
    makeDough(pizza);
    addTopIngredients(pizza);
    bake(pizza);
  }

  private void makeDough(Pizza pizza) {
    System.out.println("Make dough");
  }

  private void bake(Pizza pizza) {
    System.out.println("Bake the pizza");
  }

  public abstract void addTopIngredients(Pizza pizza);
}

固定步骤有默认实现,而可变步骤由一个名为addTopIngredients()abstract方法表示。这个方法是由这个类的子类实现的。例如,那不勒斯比萨饼的抽象形式如下:

public class NeapolitanPizza extends PizzaMaker {

  @Override
  public void addTopIngredients(Pizza p) {
    System.out.println("Add: fresh mozzarella, tomatoes,
      basil leaves, oregano, and olive oil ");
  }
}

另一方面,希腊披萨将如下:

public class GreekPizza extends PizzaMaker {

  @Override
  public void addTopIngredients(Pizza p) {
    System.out.println("Add: sauce and cheese");
  }
}

因此,每种类型的披萨都需要一个新类来覆盖addTopIngredients()方法。最后,我们可以这样做比萨饼:

Pizza nPizza = new Pizza();
PizzaMaker nMaker = new NeapolitanPizza();
nMaker.make(nPizza);

这种方法的缺点在于样板文件代码和冗长。但是,我们可以通过 Lambda 解决这个缺点。我们可以将模板方法的可变步骤表示为 Lambda 表达式。根据具体情况,我们必须选择合适的函数式接口。在我们的情况下,我们可以依赖于Consumer,如下所示:

public class PizzaLambda {

  public void make(Pizza pizza, Consumer<Pizza> addTopIngredients) {
    makeDough(pizza);
    addTopIngredients.accept(pizza);
    bake(pizza);
  }

  private void makeDough(Pizza p) {
    System.out.println("Make dough");
  }

  private void bake(Pizza p) {
    System.out.println("Bake the pizza");
  }
}

这一次,不需要定义子类(不需要有NeapolitanPizzaGreekPizza或其他)。我们只是通过 Lambda 表达式传递变量step。让我们做一个西西里比萨饼:

Pizza sPizza = new Pizza();
new PizzaLambda().make(sPizza, (Pizza p) 
    -> System.out.println("Add: bits of tomato, onion,
      anchovies, and herbs "));

完成!不再需要样板代码。Lambda 解决方案大大改进了解决方案。

172 实现观察者模式

简言之,观察者模式依赖于一个对象(称为主体),当某些事件发生时,该对象会自动通知其订户(称为观察者)。

例如,消防站总部可以是主体,地方消防站可以是观察者。火灾发生后,消防局总部通知所有当地消防局,并向他们发送火灾发生的地址。每个观察者分析接收到的地址,并根据不同的标准决定是否灭火。

所有本地消防站通过一个名为FireObserver的接口进行分组。此方法定义一个由消防站指挥部调用的抽象方法(主体):

public interface FireObserver {
  void fire(String address);
}

各地方消防站(观察者)实现此接口,并在fire()实现中决定是否灭火。在这里,我们有三个本地站(BrookhavenViningsDecatur):

public class BrookhavenFireStation implements FireObserver {

  @Override
  public void fire(String address) {
    if (address.contains("Brookhaven")) {
      System.out.println(
        "Brookhaven fire station will go to this fire");
    }
  }
}

public class ViningsFireStation implements FireObserver {
  // same code as above for ViningsFireStation
}

public class DecaturFireStation implements FireObserver {
  // same code as above for DecaturFireStation
}

一半的工作完成了!现在,我们需要注册这些观察者,由接收器通知。也就是说,每个地方消防站都需要注册为消防站总部的观察者主体)。为此,我们声明了另一个接口,它定义了主体合同,用于注册和通知其观察者

public interface FireStationRegister {
  void registerFireStation(FireObserver fo);
  void notifyFireStations(String address);
}

最后,我们可以写消防站指挥部(主体):

public class FireStation implements FireStationRegister {

  private final List<FireObserver> fireObservers = new ArrayList<>();

  @Override
  public void registerFireStation(FireObserver fo) {
    if (fo != null) {
      fireObservers.add(fo);
    }
  }

  @Override
  public void notifyFireStations(String address) {
    if (address != null) {
      for (FireObserver fireObserver: fireObservers) {
        fireObserver.fire(address);
      }
    }
  }
}

现在,让我们把我们的三个本地站(观察者)登记到消防站总部(主体):

FireStation fireStation = new FireStation();
fireStation.registerFireStation(new BrookhavenFireStation());
fireStation.registerFireStation(new DecaturFireStation());
fireStation.registerFireStation(new ViningsFireStation());

现在,当发生火灾时,消防局总部将通知所有注册的当地消防局:

fireStation.notifyFireStations(
  "Fire alert: WestHaven At Vinings 5901 Suffex Green Ln Atlanta");

观察者模式在那里成功实现。

这是样板代码的另一个经典案例。每个地方消防站都需要一个新的类和实现fire()方法。

不过,兰博达斯可以再次帮助我们!查看FireObserver接口。它只有一个抽象方法;因此,这是一个函数式接口:

@FunctionalInterface
public interface FireObserver {
  void fire(String address);
}

这个函数式接口是Fire.registerFireStation()方法的一个参数。在此上下文中,我们可以将 Lambda 传递给此方法,而不是本地消防站的新实例。Lambda 将在其主体中包含行为;因此,我们可以删除本地站类并依赖 Lambda,如下所示:

fireStation.registerFireStation((String address) -> {
  if (address.contains("Brookhaven")) {
    System.out.println(
      "Brookhaven fire station will go to this fire");
  }
});

fireStation.registerFireStation((String address) -> {
  if (address.contains("Vinings")) {
    System.out.println("Vinings fire station will go to this fire");
  }
});

fireStation.registerFireStation((String address) -> {
  if (address.contains("Decatur")) {
    System.out.println("Decatur fire station will go to this fire");
  }
});

完成!不再有样板代码。

173 实现借贷模式

在这个问题上,我们将讨论如何实现借贷模式。假设我们有一个包含三个数字的文件(比如说,double),每个数字都是一个公式的系数。例如,数字xyz是以下两个公式的系数:x + y - zx - y * sqrt(z)。同样的,我们也可以写出其他的公式。

在这一点上,我们有足够的经验来认识到这个场景听起来很适合行为参数化。这一次,我们没有定义自定义函数式接口,而是使用一个名为Function<T, R>的内置函数式接口。此函数式接口表示接受一个参数并生成结果的函数。其抽象方法的签名为R apply(T t)

这个函数式接口成为一个static方法的参数,该方法旨在实现借贷模式。让我们把这个方法放在一个名为Formula的类中:

public class Formula {
  ...
  public static double compute(
      Function<Formula, Double> f) throws IOException {
    ...
  }
}

注意,compute()方法在Formula类中声明时接受Formula -> Double类型的 Lambda。让我们来展示一下compute()的全部源代码:

public static double compute(
    Function<Formula, Double> f) throws IOException {

  Formula formula = new Formula();
  double result = 0.0 d;

  try {
    result = f.apply(formula);
  } finally {
    formula.close();
  }

  return result;
}

这里应该强调三点。首先,当我们创建一个新的Formula实例时,我们实际上在我们的文件中打开了一个新的Scanner(检查这个类的private构造器):

public class Formula {

  private final Scanner scanner;
  private double result;

  private Formula() throws IOException {
    result = 0.0 d;

    scanner = new Scanner(
      Path.of("doubles.txt"), StandardCharsets.UTF_8);
  }
  ...
}

第二,当我们执行 Lambda 时,我们实际上是在调用Formula的实例链方法来执行计算(应用公式)。每个方法都返回当前实例。应该调用的实例方法在 Lambda 表达式的主体中定义。

我们只需要以下计算,但可以添加更多计算:

public Formula add() {
  if (scanner.hasNextDouble()) {
    result += scanner.nextDouble();
  }

  return this;
}

public Formula minus() {
  if (scanner.hasNextDouble()) {
    result -= scanner.nextDouble();
  }

  return this;
}

public Formula multiplyWithSqrt() {
  if (scanner.hasNextDouble()) {
    result *= Math.sqrt(scanner.nextDouble());
  }

  return this;
}

由于计算结果(公式)是一个double,我们需要提供一个终端方法,返回最终结果:

public double result() {
  return result;
}

最后,我们关闭Scanner并重置结果。这在private close()方法中发生:

private void close() {
  try (scanner) {
    result = 0.0 d;
  }
}

这些片段已经粘在一个名为Formula的类下与本书捆绑在一起的代码中。

你还记得我们的公式吗?我们有x + y - zx - y * sqrt(z)。第一个可以写如下:

double xPlusYMinusZ = Formula.compute((sc)
  -> sc.add().add().minus().result());

第二个公式如下:

double xMinusYMultiplySqrtZ = Formula.compute((sc)
  -> sc.add().minus().multiplyWithSqrt().result());

注意,我们可以专注于我们的公式,而不必费心打开和关闭文件。此外,流利的 API 允许我们形成任何公式,并且很容易用更多的操作来丰富它。

174 实现装饰器模式

装饰器模式更喜欢组合而不是继承;因此,它是子类化技术的优雅替代方案。因此,我们主要从基本对象开始,以动态方式添加其他特性。

例如,我们可以用这个图案来装饰蛋糕。装饰过程并没有改变蛋糕本身——它只是添加了一些坚果、奶油、水果等。

下图说明了我们将实现的功能:

首先,我们创建一个名为Cake的接口:

public interface Cake {
 String decorate();
}

然后,我们通过BaseCake实现这个接口:

public class BaseCake implements Cake {

  @Override
  public String decorate() {
    return "Base cake ";
  }
}

之后,我们为这个Cake创建一个抽象的CakeDecorator类。这个类的主要目标是调用给定的Cakedecorate()方法:

public class CakeDecorator implements Cake {

  private final Cake cake;

  public CakeDecorator(Cake cake) {
    this.cake = cake;
  }

  @Override
  public String decorate() {
    return cake.decorate();
  }
}

下一步,我们重点写我们的装饰。

每个装饰器扩展CakeDecorator并修改decorate()方法来添加相应的装饰。

例如,Nuts装饰器如下所示:

public class Nuts extends CakeDecorator {

  public Nuts(Cake cake) {
    super(cake);
  }

  @Override
  public String decorate() {
    return super.decorate() + decorateWithNuts();
  }

  private String decorateWithNuts() {
    return "with Nuts ";
  }
}

为了简洁起见,我们跳过了Cream修饰符。然而,凭直觉很容易看出这个装饰器与Nuts基本相同。

同样,我们有一些样板代码。

现在,我们可以创建一个用坚果和奶油装饰的Cake,如下所示:

Cake cake = new Nuts(new Cream(new BaseCake()));
// Base cake with Cream with Nuts

System.out.println(cake.decorate());

因此,这是装饰器模式的一个经典实现。现在,让我们来看一看基于 Lambda 的实现,它大大减少了代码。尤其是当我们有大量的装饰师时。

这次我们将Cake接口转换成一个类,如下所示:

public class Cake {

  private final String decorations;

  public Cake(String decorations) {
    this.decorations = decorations;
  }

  public Cake decorate(String decoration) {
    return new Cake(getDecorations() + decoration);
  }

  public String getDecorations() {
    return decorations;
  }
}

这里的高潮是decorate()方法。这种方法主要是将给定的装饰应用到现有装饰的旁边,并返回一个新的Cake

作为另一个例子,让我们考虑一下java.awt.Color类,它有一个名为brighter()的方法。这个方法创建了一个新的Color,它是当前Color的一个更亮的版本。类似地,decorate()方法创建了一个新的Cake,它是当前Cake的一个更加修饰的版本。

此外,不需要将装饰器作为单独的类来编写。我们将依靠 Lambda 将装饰人员传递给CakeDecorator

public class CakeDecorator {

  private Function<Cake, Cake> decorator;

  public CakeDecorator(Function<Cake, Cake>... decorations) {
    reduceDecorations(decorations);
  }

  public Cake decorate(Cake cake) {
    return decorator.apply(cake);
  }

  private void reduceDecorations(
      Function<Cake, Cake>... decorations) {

    decorator = Stream.of(decorations)
      .reduce(Function.identity(), Function::andThen);
  }
}

这个类主要完成两件事:

  • 在构造器中,它调用reduceDecorations()方法。此方法将通过Stream.reduce()Function.andThen()方法链接传递的Function数组。结果是由给定的Function数组组成的单个Function
  • 当组合的Functionapply()方法从decorate()方法调用时,它将逐一应用给定函数的链。由于给定数组中的每一个Function都是一个修饰符,因此合成的Function将逐个应用每个修饰符。

让我们创建一个Cake用坚果和奶油装饰:

CakeDecorator nutsAndCream = new CakeDecorator(
  (Cake c) -> c.decorate(" with Nuts"),
  (Cake c) -> c.decorate(" with Cream"));

Cake cake = nutsAndCream.decorate(new Cake("Base cake"));

// Base cake with Nuts with Cream
System.out.println(cake.getDecorations());

完成!考虑运行本书附带的代码来检查输出。

175 实现级联生成器模式

我们已经在第 2 章、“对象、不变性和switch表达式”中讨论过这个模式,“通过构建器模式编写一个不可变类”部分。处理这个问题是明智的,就像快速提醒构建器模式一样。

在我们的工具带下面有一个经典的生成器,假设我们想编写一个传递包裹的类。主要是设置收件人的名字、姓氏、地址和包裹内容,然后交付包裹。

我们可以通过构建器模式和 Lambda 实现这一点,如下所示:

public final class Delivery {

  public Delivery firstname(String firstname) {
    System.out.println(firstname);

    return this;
  }

  //similar for lastname, address and content

  public static void deliver(Consumer<Delivery> parcel) {
    Delivery delivery = new Delivery();
    parcel.accept(delivery);

    System.out.println("\nDone ...");
  }
}

对于递送包裹,我们只需使用 Lambda:

Delivery.deliver(d -> d.firstname("Mark")
  .lastname("Kyilt")
  .address("25 Street, New York")
  .content("10 books"));

显然,Consumer<Delivery>参数有助于使用 Lambda。

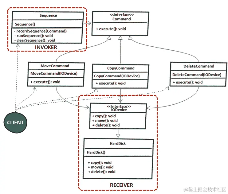
176 实现命令模式

简而言之,命令模式用于将命令包装在对象中的场景。可以在不知道命令本身或命令接收器的情况下传递此对象。

此模式的经典实现由几个类组成。在我们的场景中,我们有以下内容:

  • Command接口负责执行某个动作(在这种情况下,可能的动作是移动、复制和删除)。该接口的具体实现为CopyCommandMoveCommandDeleteCommand
  • IODevice接口定义支持的动作(move()copy()delete())。HardDisk类是IODevice的具体实现,代表接收器
  • Sequence类是命令的调用方,它知道如何执行给定的命令。调用方可以以不同的方式进行操作,但是在这种情况下,我们只需记录命令,并在调用runSequence()时成批执行它们。

命令模式可以用下图表示:

因此,HardDisk实现了在IODevice接口中给出的动作。作为接收器HardDisk负责在调用某个命令的execute()方法时运行实际动作。IODevice的源代码如下:

public interface IODevice {
  void copy();
  void delete();
  void move();
}

HardDiskIODevice的具体实现:

public class HardDisk implements IODevice {

  @Override
  public void copy() {
    System.out.println("Copying ...");
  }

  @Override
  public void delete() {
    System.out.println("Deleting ...");
  }

  @Override
  public void move() {
    System.out.println("Moving ...");
  }
}

所有具体的命令类都实现了Command接口:

public interface Command {
  public void execute();
}

public class DeleteCommand implements Command {

  private final IODevice action;

  public DeleteCommand(IODevice action) {
    this.action = action;
  }

  @Override
  public void execute() {
    action.delete()
  }
}

同样,为了简洁起见,我们实现了CopyCommandMoveCommand,并跳过了它们。

此外,Sequence类充当调用方类。调用方知道如何执行给定的命令,但对命令的实现没有任何线索(它只知道命令的接口)。在这里,我们将命令记录在一个List中,并在调用runSequence()方法时批量执行这些命令:

public class Sequence {

  private final List<Command> commands = new ArrayList<>();

  public void recordSequence(Command cmd) {
    commands.add(cmd);
  }

  public void runSequence() {
    commands.forEach(Command::execute);
  }

  public void clearSequence() {
    commands.clear();
  }
}

现在,让我们看看它的工作。让我们在HardDisk上执行一批操作:

HardDisk hd = new HardDisk();
Sequence sequence = new Sequence();
sequence.recordSequence(new CopyCommand(hd));
sequence.recordSequence(new DeleteCommand(hd));
sequence.recordSequence(new MoveCommand(hd));
sequence.recordSequence(new DeleteCommand(hd));
sequence.runSequence();

显然,我们这里有很多样板代码。查看命令类。我们真的需要所有这些类吗?好吧,如果我们意识到Command接口实际上是一个函数式接口,那么我们可以删除它的实现并通过 Lambda 提供行为(命令类只是行为块,因此它们可以通过 Lambda 表示),如下所示:

HardDisk hd = new HardDisk();
Sequence sequence = new Sequence();
sequence.recordSequence(hd::copy);
sequence.recordSequence(hd::delete);
sequence.recordSequence(hd::move);
sequence.recordSequence(hd::delete);
sequence.runSequence();

总结

我们现在已经到了这一章的结尾。使用 Lambda 来减少甚至消除样板代码是一种技术,也可以用于其他设计模式和场景。拥有迄今为止积累的知识应该为你相应地调整案例提供坚实的基础。

从本章下载应用以查看结果和其他详细信息。******

九、函数式编程——深入研究

原文:Java Coding Problems

协议:CC BY-NC-SA 4.0

贡献者:飞龙

本文来自【ApacheCN Java 译文集】,自豪地采用谷歌翻译

本章包括 22 个涉及 Java 函数式编程的问题。这里,我们将重点讨论在流中遇到的涉及经典操作的几个问题(例如,filtermap),并讨论无限流、空安全流和缺省方法。这个问题的综合列表将涵盖分组、分区和收集器,包括 JDK12teeing()收集器和编写自定义收集器。此外,还将讨论takeWhile()dropWhile()、组合函数、谓词和比较器、Lambda 测试和调试以及其他一些很酷的话题。

一旦您涵盖了本章和上一章,您就可以在生产应用上释放函数式编程了。下面的问题将为您准备各种各样的用例,包括角落用例或陷阱。

问题

使用以下问题来测试您的函数式编程能力。我强烈建议您在使用解决方案和下载示例程序之前,先尝试一下每个问题:

  1. 测试高阶函数:编写几个单元测试来测试所谓的高阶函数。
  2. 使用 Lambda 的测试方法:为使用 Lambda 的测试方法编写几个单元测试。
  3. 调试 Lambda:提供一种调试 Lambda 的技术。
  4. 过滤流中的非零元素:编写流管道,过滤流中的非零元素。
  5. 无限流的takeWhile()dropWhile():编写几个处理无限流的代码片段。另外,写几个使用takeWhile()dropWhile()API 的例子。
  6. 流的映射:写几个通过map()flatMap()映射流的例子。
  7. 查找流中的不同元素:编写查找流中不同元素的程序。
  8. 匹配流中不同元素:编写一个匹配流中不同元素的程序。
  9. 流的总和、最大、最小:通过StreamStream.reduce()的原始类型特化编写计算给定流的总和、最大、最小的程序。
  10. 收集流的结果:编写一些代码片段,用于收集列表、映射和集合中的流的结果。
  11. 连接流的结果:写几个代码片段,将流的结果连接到String中。
  12. 摘要收集器:写几个代码片段来展示摘要收集器的用法。
  13. 分组:编写用于处理groupingBy()收集器的代码片段。
  14. 分区:编写几个代码片段,用于使用partitioningBy()收集器。
  15. 过滤、展开和映射收集器:编写几段代码,举例说明过滤、展开和映射收集器的用法。
  16. Teeing:编写几个合并两个收集器(JDK12 和Collectors.teeing()的结果的示例。
  17. 编写自定义收集器:编写一个表示自定义收集器的程序。
  18. 方法引用:写一个方法引用的例子。
  19. 流的并行处理:简要介绍流的并行处理。分别为parallelStream()parallel()spliterator()提供至少一个示例。
  20. 空安全流:编写一个程序,从元素或元素集合返回空安全流。
  21. 组合函数、谓词和比较器:编写几个组合函数、谓词和比较器的示例。
  22. 默认方法:编写一个包含default方法的接口。

以下各节介绍上述问题的解决方案。记住,通常没有一个正确的方法来解决一个特定的问题。另外,请记住,这里显示的解释只包括解决问题所需的最有趣和最重要的细节。您可以从下载示例解决方案以查看更多详细信息并尝试程序

177 测试高阶函数

高阶函数是用来描述返回函数或将函数作为参数的函数的术语。

基于此语句,在 Lambda 上下文中测试高阶函数应包括两种主要情况:

  • 测试以 Lambda 作为参数的方法
  • 测试返回函数式接口的方法

我们将在接下来的部分中了解这两个测试。

测试以 Lambda 作为参数的方法

将 Lambda 作为参数的方法的测试可以通过向该方法传递不同的 Lambda 来完成。例如,假设我们有以下函数式接口:

@FunctionalInterface
public interface Replacer<String> {
  String replace(String s);
}

我们还假设我们有一个方法,该方法接受String -> String类型的 Lambda,如下所示:

public static List<String> replace(
    List<String> list, Replacer<String> r) {

  List<String> result = new ArrayList<>();
  for (String s: list) {
    result.add(r.replace(s));
  }

  return result;
}

现在,让我们使用两个 Lambda 为这个方法编写一个 JUnit 测试:

@Test
public void testReplacer() throws Exception {

  List<String> names = Arrays.asList(
    "Ann a 15", "Mir el 28", "D oru 33");

  List<String> resultWs = replace(
    names, (String s) -> s.replaceAll("\\s", ""));
  List<String> resultNr = replace(
    names, (String s) -> s.replaceAll("\\d", ""));

  assertEquals(Arrays.asList(
    "Anna15", "Mirel28", "Doru33"), resultWs);
  assertEquals(Arrays.asList(
    "Ann a ", "Mir el ", "D oru "), resultNr);
}

测试返回函数式接口的方法

另一方面,测试返回函数式接口的方法可以解释为测试该函数式接口的行为。让我们考虑以下方法:

public static Function<String, String> reduceStrings(
    Function<String, String> ...functions) {

  Function<String, String> function = Stream.of(functions)
    .reduce(Function.identity(), Function::andThen);

  return function;
}

现在,我们可以测试返回的Function<String, String>的行为,如下所示:

@Test
public void testReduceStrings() throws Exception {

  Function<String, String> f1 = (String s) -> s.toUpperCase();
  Function<String, String> f2 = (String s) -> s.concat(" DONE");

  Function<String, String> f = reduceStrings(f1, f2);

  assertEquals("TEST DONE", f.apply("test"));
}

178 测试使用 Lambda 的方法

让我们从测试一个没有包装在方法中的 Lambda 开始。例如,以下 Lambda 与一个字段关联(用于重用),我们要测试其逻辑:

public static final Function<String, String> firstAndLastChar
  = (String s) -> String.valueOf(s.charAt(0))
    + String.valueOf(s.charAt(s.length() - 1));

让我们考虑到 Lambda 生成函数式接口实例;然后,我们可以测试该实例的行为,如下所示:

@Test
public void testFirstAndLastChar() throws Exception {

  String text = "Lambda";
  String result = firstAndLastChar.apply(text);
  assertEquals("La", result);
}

另一种解决方案是将 Lambda 包装在方法调用中,并为方法调用编写单元测试。

通常,Lambda 用于方法内部。对于大多数情况,测试包含 Lambda 的方法是可以接受的,但是在有些情况下,我们需要测试 Lambda 本身。这个问题的解决方案包括三个主要步骤:

  1. static方法提取 Lambda
  2. 方法引用替换 Lambda
  3. 测试这个static方法

例如,让我们考虑以下方法:

public List<String> rndStringFromStrings(List<String> strs) {

  return strs.stream()
    .map(str -> {
      Random rnd = new Random();
      int nr = rnd.nextInt(str.length());
      String ch = String.valueOf(str.charAt(nr));

      return ch;
    })
    .collect(Collectors.toList());
}

我们的目标是通过此方法测试 Lambda:

str -> {
  Random rnd = new Random();
  int nr = rnd.nextInt(str.length());
  String ch = String.valueOf(str.charAt(nr));

  return ch;
})

那么,让我们应用前面的三个步骤:

  1. 让我们用static方法提取这个 Lambda:
public static String extractCharacter(String str) {

  Random rnd = new Random();
  int nr = rnd.nextInt(str.length());
  String chAsStr = String.valueOf(str.charAt(nr));

  return chAsStr;
}
  1. 让我们用相应的方法引用替换 Lambda:
public List<String> rndStringFromStrings(List<String> strs) {

  return strs.stream()
    .map(StringOperations::extractCharacter)
    .collect(Collectors.toList());
}
  1. 让我们测试一下static方法(即 Lambda):
@Test
public void testRndStringFromStrings() throws Exception {

  String str1 = "Some";
  String str2 = "random";
  String str3 = "text";

  String result1 = extractCharacter(str1);
  String result2 = extractCharacter(str2);
  String result3 = extractCharacter(str3);

  assertEquals(result1.length(), 1);
  assertEquals(result2.length(), 1);
  assertEquals(result3.length(), 1);
  assertThat(str1, containsString(result1));
  assertThat(str2, containsString(result2));
  assertThat(str3, containsString(result3));
}

建议避免使用具有多行代码的 Lambda。因此,通过遵循前面的技术,Lambda 变得易于测试。

179 调试 Lambda

在调试 Lambda 时,至少有三种解决方案:

  • 检查栈跟踪
  • 日志
  • 依赖 IDE 支持(例如,NetBeans、Eclipse 和 IntelliJ IDEA 支持调试 Lambda,开箱即用或为其提供插件)

让我们把重点放在前两个方面,因为依赖 IDE 是一个非常大和具体的主题,不在本书的范围内。

检查 Lambda 或流管道中发生的故障的栈跟踪可能非常令人费解。让我们考虑以下代码片段:

List<String> names = Arrays.asList("anna", "bob", null, "mary");

names.stream()
  .map(s -> s.toUpperCase())
  .collect(Collectors.toList());

因为这个列表中的第三个元素是null,所以我们将得到一个NullPointerException,并且定义流管道的整个调用序列都被公开,如下面的屏幕截图所示:

突出显示的行告诉我们这个NullPointerException发生在一个名为lambda$main$5的 Lambda 表达式中。由于 Lambda 没有名称,因此此名称是由编译器编写的。此外,我们不知道哪个元素是null

因此,我们可以得出结论,报告 Lambda 或流管道内部故障的栈跟踪不是很直观。

或者,我们可以尝试记录输出。这将帮助我们调试流中的操作管道。这可以通过forEach()方法实现:

List<String> list = List.of("anna", "bob",
  "christian", "carmen", "rick", "carla");

list.stream()
  .filter(s -> s.startsWith("c"))
  .map(String::toUpperCase)
  .sorted()
  .forEach(System.out::println);

这将为我们提供以下输出:

CARLA
CARMEN
CHRISTIAN

在某些情况下,这种技术可能很有用。当然,我们必须记住,forEach()是一个终端操作,因此流将被消耗。因为一个流只能被消费一次,所以这可能是一个问题。

而且,如果我们在列表中添加一个null值,那么输出将再次变得混乱。

一个更好的选择是依靠peek()方法。这是一个中间操作,它对当前元素执行某个操作,并将该元素转发到管道中的下一个操作。下图显示了工作中的peek()操作:

让我们看看代码形式:

System.out.println("After:");

names.stream()
  .peek(p -> System.out.println("\tstream(): " + p))
  .filter(s -> s.startsWith("c"))
  .peek(p -> System.out.println("\tfilter(): " + p))
  .map(String::toUpperCase)
  .peek(p -> System.out.println("\tmap(): " + p))
  .sorted()
  .peek(p -> System.out.println("\tsorted(): " + p))
  .collect(Collectors.toList());

以下是我们可能收到的输出示例:

现在,我们故意在列表中添加一个null值,然后再次运行:

List<String> names = Arrays.asList("anna", "bob", 
  "christian", null, "carmen", "rick", "carla");

在向列表中添加一个null值后获得以下输出:

这一次,我们可以看到在应用了stream()之后出现了null值。因为stream()是第一个操作,所以我们可以很容易地发现错误存在于列表内容中。

180 过滤流中的非零元素

在第 8 章、“函数式编程——基础与设计模式”中,在“编写函数式接口”部分,我们定义了一个基于函数式接口Predicatefilter()方法。Java 流 API 已经有了这样的方法,函数式接口称为java.util.function.Predicate

假设我们有以下List个整数:

List<Integer> ints = Arrays.asList(1, 2, -4, 0, 2, 0, -1, 14, 0, -1);

流式传输此列表并仅提取非零元素可以按如下方式完成:

List<Integer> result = ints.stream()
  .filter(i -> i != 0)
  .collect(Collectors.toList());

结果列表将包含以下元素:1、2、-4、2、-1、14、-1

下图显示了filter()如何在内部工作:

注意,对于几个常见的操作,Java 流 API 已经提供了现成的中间操作。因此,不需要提供Predicate。其中一些操作如下:

  • distinct():从流中删除重复项
  • skip(n):丢弃前n个元素
  • limit(s):截断流长度不超过s
  • sorted():根据自然顺序对河流进行排序
  • sorted(Comparator<? super T> comparator):根据给定的Comparator对流进行排序

让我们将这些操作和一个filter()添加到一个示例中。我们将过滤零,过滤重复项,跳过 1 个值,将剩余的流截断为两个元素,并按其自然顺序排序:

List<Integer> result = ints.stream()
  .filter(i -> i != 0)
  .distinct()
  .skip(1)
  .limit(2)
  .sorted()
  .collect(Collectors.toList());

结果列表将包含以下两个元素:-42

下图显示了此流管道如何在内部工作:

filter()操作需要复杂/复合或长期条件时,建议采用辅助static方法提取,并依赖方法引用。因此,避免这样的事情:

List<Integer> result = ints.stream()
  .filter(value -> value > 0 && value < 10 && value % 2 == 0)
  .collect(Collectors.toList());

您应该更喜欢这样的内容(Numbers是包含辅助方法的类):

List<Integer> result = ints.stream()
  .filter(Numbers::evenBetween0And10)
  .collect(Collectors.toList());

private static boolean evenBetween0And10(int value) {
  return value > 0 && value < 10 && value % 2 == 0;
}

181 无限流、takeWhile()dropWhile()

在这个问题的第一部分,我们将讨论无限流。在第二部分中,我们将讨论takeWhile()dropWhile()api。

无限流是无限期地创建数据的流。因为流是懒惰的,它们可以是无限的。更准确地说,创建无限流是作为中间操作完成的,因此在执行管道的终端操作之前,不会创建任何数据。

例如,下面的代码理论上将永远运行。此行为由forEach()终端操作触发,并由缺少约束或限制引起:

Stream.iterate(1, i -> i + 1)
  .forEach(System.out::println);

Java 流 API 允许我们以多种方式创建和操作无限流,您很快就会看到。

此外,根据定义的相遇顺序,可以有序无序。流是否有相遇顺序取决于数据源和中间操作。例如,StreamList作为其源,因为List具有内在顺序,所以对其进行排序。另一方面,StreamSet作为其来源是无序的,因为Set不保证有序。一些中间操作(例如,sorted())可以向无序的Stream施加命令,而一些终端操作(例如,forEach())可以忽略遭遇命令。

通常,顺序流的性能不受排序的显著影响,但是取决于所应用的操作,并行流的性能可能会受到顺序Stream的存在的显著影响。

不要把Collection.stream().forEach()Collection.forEach()混为一谈。虽然Collection.forEach()可以依靠集合的迭代器(如果有的话)来保持顺序,Collection.stream().forEach()的顺序没有定义。例如,通过list.forEach()多次迭代List将按插入顺序处理元素,而list.parallelStream().forEach()在每次运行时产生不同的结果。根据经验,如果不需要流,则通过Collection.forEach()对集合进行迭代。

我们可以通过BaseStream.unordered()将有序流转化为无序流,如下例所示:

List<Integer> list 
  = Arrays.asList(1, 4, 20, 15, 2, 17, 5, 22, 31, 16);

Stream<Integer> unorderedStream = list.stream()
  .unordered();

无限有序流

通过Stream.iterate​(T seed, UnaryOperator<T> f)可以得到无限的有序流。结果流从指定的种子开始,并通过将f函数应用于前一个元素(例如,n元素是f(n-1)来继续)。

例如,类型 1、2、3、…、n 的整数流可以如下创建:

Stream<Integer> infStream = Stream.iterate(1, i -> i + 1);

此外,我们可以将此流用于各种目的。例如,让我们使用它来获取前 10 个偶数整数的列表:

List<Integer> result = infStream
  .filter(i -> i % 2 == 0)
  .limit(10)
  .collect(Collectors.toList());

List内容如下(注意无限流将创建元素 1、2、3、…、20,但只有以下元素与我们的过滤器匹配,直到达到 10 个元素的限制):

2, 4, 6, 8, 10, 12, 14, 16, 18, 20

注意limit()中间操作的存在。它的存在是强制的;否则,代码将无限期运行。我们必须显式地丢弃流;换句话说,我们必须显式地指定在最终列表中应该收集多少与我们的过滤器匹配的元素。一旦达到极限,无限流就会被丢弃。

但是假设我们不想要前 10 个偶数整数的列表,实际上我们希望直到 10(或任何其他限制)的偶数的列表。从 JDK9 开始,我们可以通过一种新的味道Stream.iterate()来塑造这种行为。这种味道让我们可以直接将hasNext谓词嵌入流声明(iterate​(T seed, Predicate<? super T> hasNext, UnaryOperator<T> next)。当hasNext谓词返回false后,流即终止:

Stream<Integer> infStream = Stream.iterate(
  1, i -> i <= 10, i -> i + 1);

这一次,我们可以删除limit()中间操作,因为我们的hasNext谓词施加了 10 个元素的限制:

List<Integer> result = infStream
  .filter(i -> i % 2 == 0)
  .collect(Collectors.toList());

结果List如下(与我们的hasNext谓词一致,无限流创建元素 1、2、3、…、10,但只有以下五个元素与我们的流过滤器匹配):

2, 4, 6, 8, 10

当然,我们可以将Stream.iterate()limit()的味道结合起来形成更复杂的场景。例如,下面的流将创建新元素,直到下一个谓词i -> i <= 10。因为我们使用的是随机值,hasNext谓词返回false的时刻是不确定的:

Stream<Integer> infStream = Stream.iterate(
  1, i -> i <= 10, i -> i + i % 2 == 0 
    ? new Random().nextInt(20) : -1 * new Random().nextInt(10));

此流的一个可能输出如下:

1, -5, -4, -7, -4, -2, -8, -8, ..., 3, 0, 4, -7, -6, 10, ...

现在,下面的管道将收集最多 25 个通过infStream创建的数字:

List<Integer> result = infStream
  .limit(25)
  .collect(Collectors.toList());

现在,无限流可以从两个地方丢弃。如果hasNext谓词返回false,直到我们收集了 25 个元素,那么此时我们仍然保留收集的元素(少于 25 个)。如果直到我们收集了 25 个元素,hasNext谓词才返回false,那么limit()操作将丢弃流的其余部分。

无限伪随机值流

如果我们想要创建无限的伪随机值流,我们可以依赖于Random的方法,例如ints()longs()doubles()。例如,伪随机整数值的无限流可以声明如下(生成的整数将在[1100]范围内):

IntStream rndInfStream = new Random().ints(1, 100);

尝试获取 10 个偶数伪随机整数值的列表可以依赖于此流:

List<Integer> result = rndInfStream
  .filter(i -> i % 2 == 0)
  .limit(10)
  .boxed()
  .collect(Collectors.toList());

一种可能的输出如下:

8, 24, 82, 42, 90, 18, 26, 96, 86, 86

这一次,在收集到上述列表之前,很难说实际生成了多少个数字。

ints()的另一种味道是ints​(long streamSize, int randomNumberOrigin, int randomNumberBound)。第一个参数允许我们指定应该生成多少伪随机值。例如,下面的流将在[1100]范围内正好生成 10 个值:

IntStream rndInfStream = new Random().ints(10, 1, 100);

我们可以从这 10 中取偶数值,如下所示:

List<Integer> result = rndInfStream
  .filter(i -> i % 2 == 0)
  .boxed()
  .collect(Collectors.toList());

一种可能的输出如下:

80, 28, 60, 54

我们可以使用此示例作为生成固定长度随机字符串的基础,如下所示:

IntStream rndInfStream = new Random().ints(20, 48, 126);
String result = rndInfStream
  .mapToObj(n -> String.valueOf((char) n))
  .collect(Collectors.joining());

一种可能的输出如下:

AIW?F1obl3KPKMItqY8>

Stream.ints() comes with two more flavors: one that doesn't take any argument (an unlimited stream of integers) and another that takes a single argument representing the number of values that should be generated, that is, ints​(long streamSize).

无限连续无序流

为了创建一个无限连续的无序流,我们可以依赖于Stream.generate​(Supplier<? extends T> s)。在这种情况下,每个元素由提供的Supplier生成。这适用于生成恒定流、随机元素流等。

例如,假设我们有一个简单的助手,它生成八个字符的密码:

private static String randomPassword() {

  String chars = "abcd0123!@#$";

  return new SecureRandom().ints(8, 0, chars.length())
    .mapToObj(i -> String.valueOf(chars.charAt(i)))
    .collect(Collectors.joining());
}

此外,我们要定义一个无限顺序无序流,它返回随机密码(Main是包含前面助手的类):

Supplier<String> passwordSupplier = Main::randomPassword;
Stream<String> passwordStream = Stream.generate(passwordSupplier);

此时,passwordStream可以无限期地创建密码。但是让我们创建 10 个这样的密码:

List<String> result = passwordStream
  .limit(10)
  .collect(Collectors.toList());

一种可能的输出如下:

213c1b1c, 2badc$21, d33321d$, @a0dc323, 3!1aa!dc, 0a3##@3!, $!b2#1d@, 0@0#dd$#, cb$12d2@, d2@@cc@d

谓词返回true时执行

从 JDK9 开始,添加到Stream类中最有用的方法之一是takeWhile​(Predicate<? super T> predicate)。此方法具有两种不同的行为,如下所示:

  • 如果流是有序的,它将返回一个流,该流包含从该流中获取的、与给定谓词匹配的元素的最长前缀。
  • 如果流是无序的,并且此流的某些(但不是全部)元素与给定谓词匹配,则此操作的行为是不确定的;它可以自由获取匹配元素的任何子集(包括空集)。

对于有序的Stream,元素的最长前缀是流中与给定谓词匹配的连续元素序列。

注意,takeWhile()将在给定谓词返回false后丢弃剩余的流。

例如,获取 10 个整数的列表可以按如下方式进行:

List<Integer> result = IntStream
  .iterate(1, i -> i + 1)
  .takeWhile(i -> i <= 10)
  .boxed()
  .collect(Collectors.toList());

这将为我们提供以下输出:

1, 2, 3, 4, 5, 6, 7, 8, 9, 10

或者,我们可以获取随机偶数整数的List,直到第一个生成的值小于 50:

List<Integer> result = new Random().ints(1, 100)
  .filter(i -> i % 2 == 0)
  .takeWhile(i -> i >= 50)
  .boxed()
  .collect(Collectors.toList());

我们甚至可以连接takeWhile()中的谓词:

List<Integer> result = new Random().ints(1, 100)
  .takeWhile(i -> i % 2 == 0 && i >= 50)
  .boxed()
  .collect(Collectors.toList());

一个可能的输出可以如下获得(也可以为空):

64, 76, 54, 68

在第一个生成的密码不包含!字符之前,取一个随机密码的List怎么样?

根据前面列出的助手,我们可以这样做:

List<String> result = Stream.generate(Main::randomPassword)
  .takeWhile(s -> s.contains("!"))
  .collect(Collectors.toList());

一个可能的输出可以如下获得(也可以为空):

0!dac!3c, 2!$!b2ac, 1d12ba1!

现在,假设我们有一个无序的整数流。以下代码片段采用小于或等于 10 的元素子集:

Set<Integer> setOfInts = new HashSet<>(
  Arrays.asList(1, 4, 3, 52, 9, 40, 5, 2, 31, 8));

List<Integer> result = setOfInts.stream()
  .takeWhile(i -> i<= 10)
  .collect(Collectors.toList());

一种可能的输出如下(请记住,对于无序流,结果是不确定的):

1, 3, 4

谓词返回true时删除

从 JDK9 开始,我们还有Stream.dropWhile​(Predicate<? super T> predicate)方法。此方法与takeWhile()相反。此方法不在给定谓词返回false之前获取元素,而是在给定元素返回false之前删除元素,并在返回流中包含其余元素:

  • 如果流是有序的,则在删除与给定谓词匹配的元素的最长前缀之后,它返回一个由该流的其余元素组成的流。
  • 如果流是无序的,并且此流的某些(但不是全部)元素与给定谓词匹配,则此操作的行为是不确定的;可以随意删除匹配元素的任何子集(包括空集)。

对于有序的Stream,元素的最长前缀是流中与给定谓词匹配的连续元素序列。

例如,让我们在删除前 10 个整数后收集 5 个整数:

List<Integer> result = IntStream
  .iterate(1, i -> i + 1)
  .dropWhile(i -> i <= 10)
  .limit(5)
  .boxed()
  .collect(Collectors.toList());

这将始终提供以下输出:

11, 12, 13, 14, 15

或者,我们可以获取五个大于 50 的随机偶数整数的List(至少,这是我们认为代码所做的):

List<Integer> result = new Random().ints(1, 100)
  .filter(i -> i % 2 == 0)
  .dropWhile(i -> i < 50)
  .limit(5)
  .boxed()
  .collect(Collectors.toList());

一种可能的输出如下:

78, 16, 4, 94, 26

但为什么是 16 和 4 呢?它们是偶数,但不超过 50!它们之所以存在,是因为它们位于第一个元素之后,而第一个元素没有通过谓词。主要是当值小于 50(dropWhile(i -> i < 50)时,我们会降低值。78 值将使该谓词失败,因此dropWhile结束其作业。此外,所有生成的元素都包含在结果中,直到limit(5)采取行动。

让我们看看另一个类似的陷阱。让我们获取一个由五个随机密码组成的List,其中包含!字符(至少,我们可能认为代码就是这样做的):

List<String> result = Stream.generate(Main::randomPassword)
  .dropWhile(s -> !s.contains("!"))
  .limit(5)
  .collect(Collectors.toList());

一种可能的输出如下:

bab2!3dd, c2@$1acc, $c1c@cb@, !b21$cdc, #b103c21

同样,我们可以看到不包含!字符的密码。bab2!3dd密码将使我们的谓词失败,并最终得到最终结果(List。生成的四个密码被添加到结果中,而不受dropWhile()的影响。

现在,假设我们有一个无序的整数流。以下代码片段将删除小于或等于 10 的元素子集,并保留其余元素:

Set<Integer> setOfInts = new HashSet<>(
  Arrays.asList(5, 42, 3, 2, 11, 1, 6, 55, 9, 7));

List<Integer> result = setOfInts.stream()
  .dropWhile(i -> i <= 10)
  .collect(Collectors.toList());

一种可能的输出如下(请记住,对于无序流,结果是不确定的):

55, 7, 9, 42, 11

如果所有元素都匹配给定的谓词,那么takeWhile()接受并dropWhile()删除所有元素(不管流是有序的还是无序的)。另一方面,如果没有一个元素与给定的谓词匹配,那么takeWhile()什么也不取(返回一个空流)dropWhile()什么也不掉(返回流)。

避免在并行流的上下文中使用take/dropWhile(),因为它们是昂贵的操作,特别是对于有序流。如果适合这种情况,那么只需通过BaseStream.unordered()移除排序约束即可。

182 映射流的元素

映射一个流的元素是一个中间操作,用于将这些元素转换成一个新的版本,方法是将给定的函数应用于每个元素,并将结果累加到一个新的Stream(例如,将Stream<String>转换成Stream<Integer>,或将Stream<String>转换成另一个Stream<String>等)。

使用Stream.map()

基本上,我们调用Stream.map​(Function<? super T,​? extends R> mapper)对流的每个元素应用mapper函数。结果是一个新的Stream。不修改源Stream

假设我们有以下Melon类:

public class Melon {

  private String type;
  private int weight;

  // constructors, getters, setters, equals(),
  // hashCode(), toString() omitted for brevity
}

我们还需要假设我们有List<Melon>

List<Melon> melons = Arrays.asList(new Melon("Gac", 2000),
  new Melon("Hemi", 1600), new Melon("Gac", 3000),
  new Melon("Apollo", 2000), new Melon("Horned", 1700));

此外,我们只想提取另一个列表中的瓜名,List<String>

对于这个任务,我们可以依赖于map(),如下所示:

List<String> melonNames = melons.stream()
  .map(Melon::getType)
  .collect(Collectors.toList());

输出将包含以下类型的瓜:

Gac, Hemi, Gac, Apollo, Horned

下图描述了map()在本例中的工作方式:

因此,map()方法得到一个Stream<Melon>,并输出一个Stream<String>。每个Melon经过map()方法,该方法提取瓜的类型(即一个String),并存储在另一个Stream中。

同样,我们可以提取西瓜的重量。由于权重是整数,map()方法将返回一个Stream<Integer>

List<Integer> melonWeights = melons.stream()
  .map(Melon::getWeight)
  .collect(Collectors.toList());

输出将包含以下权重:

2000, 1600, 3000, 2000, 1700

map()之外,Stream类还为mapToInt()mapToLong()mapToDouble()等原始类型提供口味。这些方法返回StreamIntStream)的int原初特化、StreamLongStream)的long原初特化和StreamStreamDouble)的double原初特化。

虽然map()可以通过FunctionStream的元素映射到新的Stream,但不能得出这样的结论:

List<Melon> lighterMelons = melons.stream()
  .map(m -> m.setWeight(m.getWeight() - 500))
  .collect(Collectors.toList());

这将无法工作/编译,因为setWeight()方法返回void。为了使它工作,我们需要返回Melon,但这意味着我们必须添加一些敷衍代码(例如,return):

List<Melon> lighterMelons = melons.stream()
  .map(m -> {
    m.setWeight(m.getWeight() - 500);

    return m;
  })
  .collect(Collectors.toList());

你觉得诱惑怎么样?好吧,peek()代表看但不要碰,但它可以用来改变状态,如下所示:

List<Melon> lighterMelons = melons.stream()
  .peek(m -> m.setWeight(m.getWeight() - 500))
  .collect(Collectors.toList());

输出将包含以下西瓜(这看起来很好):

Gac(1500g), Hemi(1100g), Gac(2500g), Apollo(1500g), Horned(1200g)

这比使用map()更清楚。调用setWeight()是一个明确的信号,表明我们计划改变状态,但是文档中指定传递给peek()Consumer应该是一个非干扰动作(不修改流的数据源)。

对于连续流(如前一个流),打破这一预期可以得到控制,而不会产生副作用;然而,对于并行流管道,问题可能会变得更复杂。

可以在上游操作使元素可用的任何时间和线程中调用该操作,因此如果该操作修改共享状态,它将负责提供所需的同步。

根据经验,在使用peek()改变状态之前,要三思而后行。另外,请注意,这种做法是一种辩论,属于不良做法,甚至反模式的保护伞。

使用Stream.flatMap()

正如我们刚才看到的,map()知道如何在Stream中包装一系列元素。

这意味着map()可以产生诸如Stream<String[]>Stream<List<String>>Stream<Set<String>>甚至Stream<Stream<R>>的流。

但问题是,这些类型的流不能被成功地操作(或者,正如我们所预期的那样),比如流操作,比如sum()distinct()filter()等等。

例如,让我们考虑下面的Melon数组:

Melon[][] melonsArray = {
  {new Melon("Gac", 2000), new Melon("Hemi", 1600)}, 
  {new Melon("Gac", 2000), new Melon("Apollo", 2000)}, 
  {new Melon("Horned", 1700), new Melon("Hemi", 1600)}
};

我们可以通过Arrays.stream()将这个数组包装成一个流,如下代码片段所示:

Stream<Melon[]> streamOfMelonsArray = Arrays.stream(melonsArray);

有许多其他方法可以获得数组的Stream。例如,如果我们有一个字符串,s,那么map(s -> s.split(""))将返回一个Stream<String[]>

现在,我们可以认为,获得不同的Melon实例就足够调用distinct(),如下所示:

streamOfMelonsArray
  .distinct()
  .collect(Collectors.toList());

但这是行不通的,因为distinct()不会寻找一个不同的Melon;相反,它会寻找一个不同的数组Melon[],因为这是我们在流中拥有的。

此外,在本例中返回的结果是Stream<Melon[]>类型,而不是Stream<Melon>类型。最终结果将在List<Melon[]>中收集Stream<Melon[]>

我们怎样才能解决这个问题?

我们可以考虑应用Arrays.stream()Melon[]转换为Stream<Melon>

streamOfMelonsArray
  .map(Arrays::stream) // Stream<Stream<Melon>>
  .distinct()
  .collect(Collectors.toList());

再说一遍,map()不会做我们认为它会做的事。

首先,调用Arrays.stream()将从每个给定的Melon[]返回一个Stream<Melon>。但是,map()返回元素的Stream,因此它将把应用Arrays.stream()的结果包装成Stream。它将在Stream<Stream<Melon>>中结束。

所以,这一次,distinct()试图检测不同的Stream<Melon>元素:

为了解决这个问题,我们必须依赖于flatMap(),下图描述了flatMap()是如何在内部工作的:

map()不同,该方法通过展开所有分离的流来返回流。因此,所有数组都将在同一个流中结束:

streamOfMelonsArray
  .flatMap(Arrays::stream) // Stream<Melon>
  .distinct()
  .collect(Collectors.toList());

根据Melon.equals()实现,输出将包含不同的瓜:

Gac(2000g), Hemi(1600g), Apollo(2000g), Horned(1700g)

现在,让我们尝试另一个问题,从一个List<List<String>>开始,如下所示:

List<List<String>> melonLists = Arrays.asList(
  Arrays.asList("Gac", "Cantaloupe"),
  Arrays.asList("Hemi", "Gac", "Apollo"),
  Arrays.asList("Gac", "Hemi", "Cantaloupe"),
  Arrays.asList("Apollo"),
  Arrays.asList("Horned", "Hemi"),
  Arrays.asList("Hemi"));

我们试图从这张单子上找出不同的瓜名。如果可以通过Arrays.stream()将数组包装成流,那么对于集合,我们有Collection.stream()。因此,第一次尝试可能如下所示:

melonLists.stream()
  .map(Collection::stream)
  .distinct();

但是基于前面的问题,我们已经知道这将不起作用,因为map()将返回Stream<Stream<String>>

flatMap()提供的解决方案如下:

List<String> distinctNames = melonLists.stream()
  .flatMap(Collection::stream)
  .distinct()
  .collect(Collectors.toList());

输出如下:

Gac, Cantaloupe, Hemi, Apollo, Horned

flatMap()之外,Stream类还为flatMapToInt()flatMapToLong()flatMapToDouble()等原始类型提供口味。这些方法返回StreamIntStream)的int原特化、StreamLongStream)的long原特化和StreamStreamDoubledouble原特化。

183 在流中查找元素

除了使用filter()允许我们通过谓词过滤流中的元素外,我们还可以通过anyFirst()findFirst()在流中找到元素。

假设我们将以下列表包装在流中:

List<String> melons = Arrays.asList(
  "Gac", "Cantaloupe", "Hemi", "Gac", "Gac", 
    "Hemi", "Cantaloupe", "Horned", "Hemi", "Hemi");

findAny()

findAny()方法从流中返回任意(不确定)元素。例如,以下代码片段将返回前面列表中的元素:

Optional<String> anyMelon = melons.stream()
  .findAny();

if (!anyMelon.isEmpty()) {
  System.out.println("Any melon: " + anyMelon.get());
} else {
  System.out.println("No melon was found");
}

注意,不能保证每次执行时都返回相同的元素。这种说法是正确的,尤其是在并行流的情况下。

我们也可以将findAny()与其他操作结合起来。举个例子:

String anyApollo = melons.stream()
  .filter(m -> m.equals("Apollo"))
  .findAny()
  .orElse("nope");

这一次,结果将是nope。列表中没有Apollo,因此filter()操作将产生一个空流。此外,findAny()还将返回一个空流,因此orElse()将返回最终结果作为指定的字符串nope

findFirst()

如果findAny()返回任何元素,findFirst()返回流中的第一个元素。显然,当我们只对流的第一个元素感兴趣时(例如,竞赛的获胜者应该是竞争对手排序列表中的第一个元素),这种方法很有用。

然而,如果流没有相遇顺序,则可以返回任何元素。根据文档,流可能有也可能没有定义的相遇顺序。这取决于源和中间操作。同样的规则也适用于并行性。

现在,假设我们想要列表中的第一个瓜:

Optional<String> firstMelon = melons.stream()
  .findFirst();

if (!firstMelon.isEmpty()) {
  System.out.println("First melon: " + firstMelon.get());
} else {
  System.out.println("No melon was found");
}

输出如下:

First melon: Gac

我们也可以将findFirst()与其他操作结合起来。举个例子:

String firstApollo = melons.stream()
  .filter(m -> m.equals("Apollo"))
  .findFirst()
  .orElse("nope");

这一次,结果将是nope,因为filter()将产生一个空流。

下面是整数的另一个问题(只需按照右侧的注释快速发现流):

List<Integer> ints = Arrays.asList(4, 8, 4, 5, 5, 7);

int result = ints.stream()
  .map(x -> x * x - 1)     // 23, 63, 23, 24, 24, 48
  .filter(x -> x % 2 == 0) // 24, 24, 48
  .findFirst()             // 24
  .orElse(-1);

184 匹配流中的元素

为了匹配Stream中的某些元素,我们可以采用以下方法:

  • anyMatch()
  • noneMatch()
  • allMatch()

所有这些方法都以一个Predicate作为参数,并针对它获取一个boolean结果。

这三种操作依赖于短路技术。换句话说,在我们处理整个流之前,这些方法可能会返回。例如,如果allMatch()匹配false(将给定的Predicate求值为false,则没有理由继续。最终结果为false

假设我们将以下列表包装在流中:

List<String> melons = Arrays.asList(
  "Gac", "Cantaloupe", "Hemi", "Gac", "Gac", "Hemi", 
    "Cantaloupe", "Horned", "Hemi", "Hemi");

现在,让我们试着回答以下问题:

  • 元素是否与Gac字符串匹配?让我们看看下面的代码:
boolean isAnyGac = melons.stream()
  .anyMatch(m -> m.equals("Gac")); // true
  • 元素是否与Apollo字符串匹配?让我们看看下面的代码:
boolean isAnyApollo = melons.stream()
  .anyMatch(m -> m.equals("Apollo")); // false

作为一般性问题,流中是否有与给定谓词匹配的元素?

  • 没有与Gac字符串匹配的元素吗?让我们看看下面的代码:
boolean isNoneGac = melons.stream()
  .noneMatch(m -> m.equals("Gac")); // false
  • 没有与Apollo字符串匹配的元素吗?让我们看看下面的代码:
boolean isNoneApollo = melons.stream()
  .noneMatch(m -> m.equals("Apollo")); // true

一般来说,流中没有与给定谓词匹配的元素吗?

  • 所有元素都与Gac字符串匹配吗?让我们看看下面的代码:
boolean areAllGac = melons.stream()
  .allMatch(m -> m.equals("Gac")); // false
  • 所有元素都大于 2 吗?让我们看看下面的代码:
boolean areAllLargerThan2 = melons.stream()
  .allMatch(m -> m.length() > 2);

作为一般问题,流中的所有元素是否都与给定的谓词匹配?

185 流中的总和,最大和最小

假设我们有以下Melon类:

public class Melon {

  private String type;
  private int weight;

  // constructors, getters, setters, equals(),
  // hashCode(), toString() omitted for brevity
}

我们还假设在一个流中包装了下面的Melon列表:

List<Melon> melons = Arrays.asList(new Melon("Gac", 2000),
  new Melon("Hemi", 1600), new Melon("Gac", 3000),
  new Melon("Apollo", 2000), new Melon("Horned", 1700));

让我们使用sum()min()max()终端操作来处理Melon类。

sum()min()max()终端操作

现在,让我们结合此流的元素来表示以下查询:

  • 如何计算瓜的总重量(sum())?
  • 最重的瓜是什么?
  • 最轻的瓜是什么?

为了计算西瓜的总重量,我们需要把所有的重量加起来。对于StreamIntStreamLongStream等)的原始特化,Java 流 API 公开了一个名为sum()的终端操作。顾名思义,这个方法总结了流的元素:

int total = melons.stream()
  .mapToInt(Melon::getWeight)
  .sum();

sum()之后,我们还有max()min()终端操作。显然,max()返回流的最大值,min()则相反:

int max = melons.stream()
  .mapToInt(Melon::getWeight)
  .max()
  .orElse(-1);

int min = melons.stream()
  .mapToInt(Melon::getWeight)
  .min()
  .orElse(-1);

max()min()操作返回一个OptionalInt(例如OptionalLong)。如果无法计算最大值或最小值(例如,在空流的情况下),则我们选择返回-1。既然我们是在处理权值,以及正数的性质,返回-1是有意义的。但不要把这当成一个规则。根据情况,应该返回另一个值,或者使用orElseGet()/orElseThrow()更好。

对于非原始特化,请查看本章的“摘要收集器”部分。

让我们在下一节学习如何减少。

归约

sum()max()min()被称为归约的特例。我们所说的归约,是指基于两个主要语句的抽象:

  • 取初始值(T
  • 取一个BinaryOperator<T>将两个元素结合起来,产生一个新的值

缩减可以通过名为reduce()的终端操作来完成,该操作遵循此抽象并定义两个签名(第二个签名不使用初始值):

  • T reduce​(T identity, BinaryOperator<T> accumulator)
  • Optional<T> reduce​(BinaryOperator<T> accumulator)

也就是说,我们可以依赖于reduce()终端运算来计算元素的和,如下所示(初始值为 0,λ为(m1, m2) -> m1 + m2)):

int total = melons.stream()
  .map(Melon::getWeight)
  .reduce(0, (m1, m2) -> m1 + m2);

下图描述了reduce()操作的工作原理:

那么,reduce()操作是如何工作的呢?

让我们看一下以下步骤来解决这个问题:

  1. 首先,0 被用作 Lambda 的第一个参数(m1),2000 被从流中消耗并用作第二个参数(m2)0+2000产生 2000,这成为新的累计值。
  2. 然后,用累积值和流的下一个元素 1600 再次调用 Lambda,其产生新的累积值 3600。
  3. 向前看,Lambda 被再次调用,并使用累计值和下一个元素 3000 生成 6600。
  4. 如果我们再向前一步,Lambda 会被再次调用,并使用累计值和下一个元素 2000 生成 8600。
  5. 最后,用 8600 调用 Lambda,流的最后一个元素 1700 产生最终值 10300。

也可以计算最大值和最小值:

int max = melons.stream()
  .map(Melon::getWeight)
  .reduce(Integer::max)
  .orElse(-1);

int min = melons.stream()
  .map(Melon::getWeight)
  .reduce(Integer::min)
  .orElse(-1);

使用reduce()的优点是,我们可以通过简单地传递另一个 Lambda 来更改计算。例如,我们可以快速地用乘积替换总和,如下例所示:

List<Double> numbers = Arrays.asList(1.0d, 5.0d, 8.0d, 10.0d);

double total = numbers.stream()
  .reduce(1.0 d, (x1, x2) -> x1 * x2);

然而,要注意那些可能导致不想要的结果的案例。例如,如果我们要计算给定数字的调和平均数,那么就没有一个开箱即用的归约特例,因此我们只能依赖reduce(),如下所示:

List<Double> numbers = Arrays.asList(1.0d, 5.0d, 8.0d, 10.0d);

调和平均公式如下:

在我们的例子中,n是列表的大小,H是 2.80701。使用简单的reduce()函数将如下所示:

double hm = numbers.size() / numbers.stream()
  .reduce((x1, x2) -> (1.0d / x1 + 1.0d / x2))
  .orElseThrow();

这将产生 3.49809。

这个解释依赖于我们如何表达计算。在第一步中,我们计算1.0/1.0+1.0/5.0=1.2。那么,我们可以期望做1.2+1.0/1.8,但实际上,计算是1.0/1.2+1.0/1.8。显然,这不是我们想要的。

我们可以使用mapToDouble()来解决这个问题,如下所示:

double hm = numbers.size() / numbers.stream()
  .mapToDouble(x -> 1.0d / x)
  .reduce((x1, x2) -> (x1 + x2))
  .orElseThrow();

这将产生预期结果,即 2.80701。

186 收集流的结果

假设我们有以下Melon类:

public class Melon {

  private String type;
  private int weight;

  // constructors, getters, setters, equals(),
  // hashCode(), toString() omitted for brevity
}

我们还假设有MelonList

List<Melon> melons = Arrays.asList(new Melon("Crenshaw", 2000),
  new Melon("Hemi", 1600), new Melon("Gac", 3000),
  new Melon("Apollo", 2000), new Melon("Horned", 1700),
  new Melon("Gac", 3000), new Melon("Cantaloupe", 2600));

通常,流管道以流中元素的摘要结束。换句话说,我们需要在数据结构中收集结果,例如ListSetMap(以及它们的同伴)。

为了完成这项任务,我们可以依靠Stream.collect​(Collector<? super T,​A,​R> collector)方法。此方法获取一个表示java.util.stream.Collector或用户定义的Collector的参数。

最著名的收集器包括:

  • toList()
  • toSet()
  • toMap()
  • toCollection()

他们的名字不言自明。我们来看几个例子:

  • 过滤重量超过 1000g 的瓜,通过toList()toCollection()将结果收集到List中:
List<Integer> resultToList = melons.stream()
  .map(Melon::getWeight)
  .filter(x -> x >= 1000)
  .collect(Collectors.toList());

List<Integer> resultToList = melons.stream()
  .map(Melon::getWeight)
  .filter(x -> x >= 1000)
  .collect(Collectors.toCollection(ArrayList::new));

toCollection()方法的参数为Supplier,提供了一个新的空Collection,结果将插入其中。

  • 过滤重量超过 1000g 的瓜,通过toSet()toCollection()Set中收集无重复的结果:
Set<Integer> resultToSet = melons.stream()
  .map(Melon::getWeight)
  .filter(x -> x >= 1000)
  .collect(Collectors.toSet());

Set<Integer> resultToSet = melons.stream()
  .map(Melon::getWeight)
  .filter(x -> x >= 1000)
  .collect(Collectors.toCollection(HashSet::new));
  • 过滤重量超过 1000 克的瓜,收集无重复的结果,通过toCollection()Set升序排序:
Set<Integer> resultToSet = melons.stream()
  .map(Melon::getWeight)
  .filter(x -> x >= 1000)
  .collect(Collectors.toCollection(TreeSet::new));
  • 过滤不同的Melon,通过toMap()将结果收集到Map<String, Integer>中:
Map<String, Integer> resultToMap = melons.stream()
  .distinct()
  .collect(Collectors.toMap(Melon::getType, 
    Melon::getWeight));

toMap()方法的两个参数表示一个映射函数,用于生成键及其各自的值(如果两个Melon具有相同的键,则容易出现java.lang.IllegalStateException重复键异常)。

  • 过滤一个不同的Melon并使用随机键通过toMap()将结果收集到Map<Integer, Integer>中(如果生成两个相同的键,则容易产生java.lang.IllegalStateException重复键):
Map<Integer, Integer> resultToMap = melons.stream()
  .distinct()
  .map(x -> Map.entry(
    new Random().nextInt(Integer.MAX_VALUE), x.getWeight()))
  .collect(Collectors.toMap(Entry::getKey, Entry::getValue));
  • 通过toMap()采集映射中的Melon,并通过选择现有(旧)值避免可能的java.lang.IllegalStateException重复键,以防发生键冲突:
Map<String, Integer> resultToMap = melons.stream()
  .collect(Collectors.toMap(Melon::getType, Melon::getWeight,
    (oldValue, newValue) -> oldValue));

toMap()方法的最后一个参数是一个merge函数,用于解决提供给Map.merge(Object, Object, BiFunction)的与同一个键相关的值之间的冲突。

显然,可以通过(oldValue, newValue) -> newValue选择新值:

  • 将上述示例放入排序后的Map(例如,按重量):
Map<String, Integer> resultToMap = melons.stream()
 .sorted(Comparator.comparingInt(Melon::getWeight))
 .collect(Collectors.toMap(Melon::getType, Melon::getWeight,
   (oldValue, newValue) -> oldValue,
     LinkedHashMap::new));

这个toMap()风格的最后一个参数表示一个Supplier,它提供了一个新的空Map,结果将被插入其中。在本例中,需要这个Supplier来保存排序后的顺序。因为HashMap不能保证插入的顺序,所以我们需要依赖LinkedHashMap

  • 通过toMap()采集词频计数:
String str = "Lorem Ipsum is simply 
              Ipsum Lorem not simply Ipsum";

Map<String, Integer> mapOfWords = Stream.of(str)
  .map(w -> w.split("\\s+"))
  .flatMap(Arrays::stream)
  .collect(Collectors.toMap(
    w -> w.toLowerCase(), w -> 1, Integer::sum));

除了toList()toMap()toSet()之外,Collectors类还将收集器公开给不可修改的并发集合,例如toUnmodifiableList()toConcurrentMap()等等。

187 连接流的结果

假设我们有以下Melon类:

public class Melon {

  private String type;
  private int weight;

  // constructors, getters, setters, equals(),
  // hashCode(), toString() omitted for brevity
}

我们还假设有MelonList

List<Melon> melons = Arrays.asList(new Melon("Crenshaw", 2000),
  new Melon("Hemi", 1600), new Melon("Gac", 3000),
  new Melon("Apollo", 2000), new Melon("Horned", 1700),
  new Melon("Gac", 3000), new Melon("Cantaloupe", 2600));

在上一个问题中,我们讨论了内置于Collectors中的StreamAPI。在这个类别中,我们还有Collectors.joining()。这些收集器的目标是将流中的元素连接成一个按相遇顺序String。或者,这些收集器可以使用分隔符、前缀和后缀,因此最全面的joining()风格是String joining​(CharSequence delimiter, CharSequence prefix, CharSequence suffix)

但是,如果我们只想在不使用分隔符的情况下连接西瓜的名称,那么这就是一种方法(只是为了好玩,让我们排序并删除重复的名称):

String melonNames = melons.stream()
  .map(Melon::getType)
  .distinct()
  .sorted()
  .collect(Collectors.joining());

我们将收到以下输出:

ApolloCantaloupeCrenshawGacHemiHorned

更好的解决方案是添加分隔符,例如逗号和空格:

String melonNames = melons.stream()
  ...
  .collect(Collectors.joining(", "));

我们将收到以下输出:

Apollo, Cantaloupe, Crenshaw, Gac, Hemi, Horned

我们还可以使用前缀和后缀来丰富输出:

String melonNames = melons.stream()
  ...
  .collect(Collectors.joining(", ", 
    "Available melons: ", " Thank you!"));

我们将收到以下输出:

Available melons: Apollo, Cantaloupe, Crenshaw, Gac, Hemi, Horned Thank you!

188 摘要收集器

假设我们有著名的Melon类(使用typeweight以及MelonList

List<Melon> melons = Arrays.asList(new Melon("Crenshaw", 2000),
  new Melon("Hemi", 1600), new Melon("Gac", 3000),
  new Melon("Apollo", 2000), new Melon("Horned", 1700),
  new Melon("Gac", 3000), new Melon("Cantaloupe", 2600));

JavaStreamAPI 将计数、总和、最小、平均和最大操作分组在术语摘要下。用于执行摘要操作的方法可以在Collectors类中找到。

我们将在下面的部分中查看所有这些操作。

求和

假设我们要把所有的西瓜重量加起来。我们通过Stream的原始特化在流部分的“总和最小和最大”中实现了这一点。现在,让我们通过summingInt​(ToIntFunction<? super T> mapper)收集器来完成:

int sumWeightsGrams = melons.stream()
  .collect(Collectors.summingInt(Melon::getWeight));

所以,Collectors.summingInt()是一个工厂方法,它接受一个函数,这个函数能够将一个对象映射成一个int,这个函数必须作为一个参数求和。返回一个收集器,该收集器通过collect()方法执行摘要。下图描述了summingInt()的工作原理:

当遍历流时,每个权重(Melon::getWeight)被映射到它的数字,并且这个数字被添加到累加器中,从初始值开始,即 0。

summingInt()之后,我们有summingLong()summingDouble()。我们怎样用公斤来计算西瓜的重量?这可以通过summingDouble()实现,如下所示:

double sumWeightsKg = melons.stream()
  .collect(Collectors.summingDouble(
    m -> (double) m.getWeight() / 1000.0d));

如果我们只需要以千克为单位的结果,我们仍然可以以克为单位求和,如下所示:

double sumWeightsKg = melons.stream()
  .collect(Collectors.summingInt(Melon::getWeight)) / 1000.0d;

因为摘要实际上是归约,所以Collectors类也提供了reducing()方法。显然,这种方法有更广泛的用途,允许我们通过其三种口味提供各种 Lambda:

  • reducing​(BinaryOperator<T> op)
  • reducing​(T identity, BinaryOperator<T> op)
  • reducing​(U identity, Function<? super T,​? extends U> mapper, BinaryOperator<U> op)

reducing()的参数很直截了当。我们有用于减少的identity值(以及没有输入元素时返回的值)、应用于每个输入值的映射函数和用于减少映射值的函数。

例如,让我们通过reducing()重写前面的代码片段。请注意,我们从 0 开始求和,通过映射函数将其从克转换为千克,并通过 Lambda 减少值(结果千克):

double sumWeightsKg = melons.stream()
  .collect(Collectors.reducing(0.0,
    m -> (double) m.getWeight() / 1000.0d, (m1, m2) -> m1 + m2));

或者,我们可以简单地在末尾转换为千克:

double sumWeightsKg = melons.stream()
  .collect(Collectors.reducing(0,
    m -> m.getWeight(), (m1, m2) -> m1 + m2)) / 1000.0d;

当没有合适的内置解决方案时,依赖reducing()。把reducing()想象成摘要

平均

计算一个瓜的平均重量怎么样?

为此,我们有Collectors.averagingInt()averagingLong()averagingDouble()

double avgWeights = melons.stream()
  .collect(Collectors.averagingInt(Melon::getWeight));

计数

计算一段文字的字数是一个常见的问题,可以通过count()来解决:

String str = "Lorem Ipsum is simply dummy text ...";

long numberOfWords = Stream.of(str)
  .map(w -> w.split("\\s+"))
  .flatMap(Arrays::stream)
  .filter(w -> w.trim().length() != 0)
  .count();

但是让我们看看我们的流里有多少重 3000 磅的Melon

long nrOfMelon = melons.stream()
  .filter(m -> m.getWeight() == 3000)
  .count();

我们可以使用counting()工厂方法返回的收集器:

long nrOfMelon = melons.stream()
  .filter(m -> m.getWeight() == 3000)
  .collect(Collectors.counting());

我们也可以使用笨拙的方法使用reducing()

long nrOfMelon = melons.stream()
  .filter(m -> m.getWeight() == 3000)
  .collect(Collectors.reducing(0L, m -> 1L, Long::sum));

最大值和最小值

在“流的求和、最大、最小”部分,我们已经通过min()max()方法计算了最小值和最大值。这次,让我们通过Collectors.maxBy()Collectors.minBy()收集器来计算最重和最轻的Melon。这些收集器以一个Comparator作为参数来比较流中的元素,并返回一个Optional(如果流为空,则该Optional将为空):

Comparator<Melon> byWeight = Comparator.comparing(Melon::getWeight);

Melon heaviestMelon = melons.stream()
  .collect(Collectors.maxBy(byWeight))
  .orElseThrow();

Melon lightestMelon = melons.stream()
  .collect(Collectors.minBy(byWeight))
  .orElseThrow();

在这种情况下,如果流是空的,我们只抛出NoSuchElementException

获取全部

有没有办法在一次幺正运算中获得计数、和、平均值、最小值和最大值?

是的,有!当我们需要两个或更多这样的操作时,我们可以依赖于Collectors.summarizingInt​()summarizingLong()summarizingDouble()。这些方法将这些操作分别包装在IntSummaryStatisticsLongSummaryStatisticsDoubleSummaryStatistics中,如下所示:

IntSummaryStatistics melonWeightsStatistics = melons
  .stream().collect(Collectors.summarizingInt(Melon::getWeight));

打印此对象会产生以下输出:

IntSummaryStatistics{count=7, sum=15900, min=1600, average=2271.428571, max=3000}

对于每个操作,我们都有专门的获取器:

int max = melonWeightsStatistics.getMax()

我们都完了!现在,让我们来讨论如何对流的元素进行分组。

189 分组

假设我们有以下Melon类和MelonList

public class Melon {

  enum Sugar {
    LOW, MEDIUM, HIGH, UNKNOWN
  }

  private final String type;
  private final int weight;
  private final Sugar sugar;

  // constructors, getters, setters, equals(),
  // hashCode(), toString() omitted for brevity
}

List<Melon> melons = Arrays.asList(
  new Melon("Crenshaw", 1200),
  new Melon("Gac", 3000), new Melon("Hemi", 2600),
  new Melon("Hemi", 1600), new Melon("Gac", 1200),
  new Melon("Apollo", 2600), new Melon("Horned", 1700),
  new Melon("Gac", 3000), new Melon("Hemi", 2600)
);

JavaStreamAPI 通过Collectors.groupingBy()公开了与 SQLGROUP BY子句相同的功能。

当 SQLGROUP BY子句作用于数据库表时,Collectors.groupingBy()作用于流的元素。

换句话说,groupingBy()方法能够对具有特定区别特征的元素进行分组。在流和函数式编程(java8)之前,这样的任务是通过一堆繁琐、冗长且容易出错的意大利面代码应用于集合的。从 Java8 开始,我们有分组收集器

在下一节中,我们来看看单级分组和多级分组。我们将从单级分组开始。

单级分组

所有分组收集器都有一个分类函数(将流中的元素分为不同组的函数),主要是Function<T, R>函数式接口的一个实例。

流的每个元素(属于T类型)都通过这个函数,返回的将是分类器对象(属于R类型)。所有返回的R类型代表一个Map<K, V>的键(K,每组都是这个Map<K, V>中的一个值。

换句话说,关键字(K是分类函数返回的值,值(V是流中具有该分类值的元素的列表(K)。所以,最终的结果是Map<K, List<T>>类型。

让我们看一个例子,为这个大脑的逗逗解释带来一些启示。本例依赖于groupingBy()最简单的味道,即groupingBy​(Function<? super T,​? extends K> classifier)

那么,让我们按类型将Melon分组:

Map<String, List<Melon>> byTypeInList = melons.stream()
  .collect(groupingBy(Melon::getType));

输出如下:

{
  Crenshaw = [Crenshaw(1200 g)],
  Apollo = [Apollo(2600 g)],
  Gac = [Gac(3000 g), Gac(1200 g), Gac(3000 g)],
  Hemi = [Hemi(2600 g), Hemi(1600 g), Hemi(2600 g)],
  Horned = [Horned(1700 g)]
}

我们也可以将Melon按重量分组:

Map<Integer, List<Melon>> byWeightInList = melons.stream()
  .collect(groupingBy(Melon::getWeight));

输出如下:

{
  1600 = [Hemi(1600 g)],
  1200 = [Crenshaw(1200 g), Gac(1200 g)],
  1700 = [Horned(1700 g)],
  2600 = [Hemi(2600 g), Apollo(2600 g), Hemi(2600 g)],
  3000 = [Gac(3000 g), Gac(3000 g)]
}

此分组如下图所示。更准确地说,这是Gac(1200 g)通过分类函数(Melon::getWeight的瞬间的快照:

因此,在甜瓜分类示例中,一个键是Melon的权重,它的值是包含该权重的所有Melon对象的列表。

分类函数可以是方法引用或任何其他 Lambda。

上述方法的一个问题是存在不需要的重复项。这是因为这些值是在一个List中收集的(例如,3000=[Gac(3000g), Gac(3000g)。但我们可以依靠另一种口味的groupingBy(),即groupingBy​(Function<? super T,​? extends K> classifier, Collector<? super T,​A,​D> downstream),来解决这个问题。

这一次,我们可以指定所需的下游收集器作为第二个参数。所以,除了分类函数,我们还有一个下游收集器。

如果我们想拒绝复制品,我们可以使用Collectors.toSet(),如下所示:

Map<String, Set<Melon>> byTypeInSet = melons.stream()
  .collect(groupingBy(Melon::getType, toSet()));

输出如下:

{
  Crenshaw = [Crenshaw(1200 g)],
  Apollo = [Apollo(2600 g)],
  Gac = [Gac(1200 g), Gac(3000 g)],
  Hemi = [Hemi(2600 g), Hemi(1600 g)],
  Horned = [Horned(1700 g)]
}

我们也可以按重量计算:

Map<Integer, Set<Melon>> byWeightInSet = melons.stream()
  .collect(groupingBy(Melon::getWeight, toSet()));

输出如下:

{
  1600 = [Hemi(1600 g)],
  1200 = [Gac(1200 g), Crenshaw(1200 g)],
  1700 = [Horned(1700 g)],
  2600 = [Hemi(2600 g), Apollo(2600 g)],
  3000 = [Gac(3000 g)]
}

当然,在这种情况下,也可以使用distinct()

Map<String, List<Melon>> byTypeInList = melons.stream()
  .distinct()
  .collect(groupingBy(Melon::getType));

按重量计算也是如此:

Map<Integer, List<Melon>> byWeightInList = melons.stream()
  .distinct()
  .collect(groupingBy(Melon::getWeight));

好吧,没有重复的了,但是结果不是有序的。这个映射最好按键排序,所以默认的HashMap不是很有用。如果我们可以指定一个TreeMap而不是默认的HashMap,那么问题就解决了。我们可以通过另一种口味的groupingBy(),也就是groupingBy​(Function<? super T,​? extends K> classifier, Supplier<M> mapFactory, Collector<? super T,​A,​D> downstream)

这个风格的第二个参数允许我们提供一个Supplier对象,它提供一个新的空Map,结果将被插入其中:

Map<Integer, Set<Melon>> byWeightInSetOrdered = melons.stream()
  .collect(groupingBy(Melon::getWeight, TreeMap::new, toSet()));

现在,输出是有序的:

{
  1200 = [Gac(1200 g), Crenshaw(1200 g)],
  1600 = [Hemi(1600 g)],
  1700 = [Horned(1700 g)],
  2600 = [Hemi(2600 g), Apollo(2600 g)],
  3000 = [Gac(3000 g)]
}

我们也可以有一个List<Integer>包含 100 个瓜的重量:

List<Integer> allWeights = new ArrayList<>(100);

我们想把这个列表分成 10 个列表,每个列表有 10 个权重。基本上,我们可以通过分组得到,如下(我们也可以应用parallelStream()

final AtomicInteger count = new AtomicInteger();
Collection<List<Integer>> chunkWeights = allWeights.stream()
  .collect(Collectors.groupingBy(c -> count.getAndIncrement() / 10))
  .values();

现在,让我们来解决另一个问题。默认情况下,Stream<Melon>被分成一组List<Melon>。但是我们怎样才能将Stream<Melon>划分成一组List<String>,每个列表只包含瓜的类型,而不是Melon实例?

嗯,转化一个流的元素通常是map()的工作。但是在groupingBy()中,这是Collectors.mapping()的工作(更多细节可以在本章的“过滤、展开和映射收集器”部分找到):

Map<Integer, Set<String>> byWeightInSetOrdered = melons.stream()
  .collect(groupingBy(Melon::getWeight, TreeMap::new,
    mapping(Melon::getType, toSet())));

这一次,输出正是我们想要的:

{
  1200 = [Crenshaw, Gac],
  1600 = [Hemi],
  1700 = [Horned],
  2600 = [Apollo, Hemi],
  3000 = [Gac]
}

好的,到目前为止,很好!现在,让我们关注一个事实,groupingBy()的三种风格中有两种接受收集器作为参数(例如,toSet()。这可以是任何收集器。例如,我们可能需要按类型对西瓜进行分组并计数。为此,Collectors.counting()很有帮助(更多细节可以在“摘要收集器”部分找到):

Map<String, Long> typesCount = melons.stream()
  .collect(groupingBy(Melon::getType, counting()));

输出如下:

{Crenshaw=1, Apollo=1, Gac=3, Hemi=3, Horned=1}

我们也可以按重量计算:

Map<Integer, Long> weightsCount = melons.stream()
  .collect(groupingBy(Melon::getWeight, counting()));

输出如下:

{1600=1, 1200=2, 1700=1, 2600=3, 3000=2}

我们能把最轻和最重的瓜按种类分类吗?我们当然可以!我们可以通过Collectors.minBy()maxBy()来实现这一点,这在摘要收集器部分有介绍:

Map<String, Optional<Melon>> minMelonByType = melons.stream()
  .collect(groupingBy(Melon::getType,
    minBy(comparingInt(Melon::getWeight))));

输出如下(注意,minBy()返回一个Optional

{
  Crenshaw = Optional[Crenshaw(1200 g)],
  Apollo = Optional[Apollo(2600 g)],
  Gac = Optional[Gac(1200 g)],
  Hemi = Optional[Hemi(1600 g)],
  Horned = Optional[Horned(1700 g)]
}

我们也可以通过maxMelonByType()实现:

Map<String, Optional<Melon>> maxMelonByType = melons.stream()
  .collect(groupingBy(Melon::getType,
    maxBy(comparingInt(Melon::getWeight))));

输出如下(注意,maxBy()返回一个Optional

{
  Crenshaw = Optional[Crenshaw(1200 g)],
  Apollo = Optional[Apollo(2600 g)],
  Gac = Optional[Gac(3000 g)],
  Hemi = Optional[Hemi(2600 g)],
  Horned = Optional[Horned(1700 g)]
}

minBy()maxBy()收集器采用Comparator作为参数。在这些示例中,我们使用了内置的Comparator.comparingInt​()函数。从 JDK8 开始,java.util.Comparator类增加了几个新的比较器,包括用于链接比较器的thenComparing()口味。

此处的问题由应删除的选项表示。更一般地说,这类问题将继续使收集器返回的结果适应不同的类型。

嗯,特别是对于这类任务,我们有collectingAndThen​(Collector<T,​A,​R> downstream, Function<R,​RR> finisher)工厂方法。此方法采用的函数将应用于下游收集器(分页装订器)的最终结果。可按如下方式使用:

Map<String, Integer> minMelonByType = melons.stream()
  .collect(groupingBy(Melon::getType,
    collectingAndThen(minBy(comparingInt(Melon::getWeight)),
      m -> m.orElseThrow().getWeight())));

输出如下:

{Crenshaw=1200, Apollo=2600, Gac=1200, Hemi=1600, Horned=1700}

我们也可以使用maxMelonByType()

Map<String, Integer> maxMelonByType = melons.stream()
  .collect(groupingBy(Melon::getType, 
    collectingAndThen(maxBy(comparingInt(Melon::getWeight)),
      m -> m.orElseThrow().getWeight())));

输出如下:

{Crenshaw=1200, Apollo=2600, Gac=3000, Hemi=2600, Horned=1700}

我们还可以在Map<String, Melon[]>中按类型对瓜进行分组。同样,我们可以依赖collectingAndThen()来实现这一点,如下所示:

Map<String, Melon[]> byTypeArray = melons.stream()
  .collect(groupingBy(Melon::getType, collectingAndThen(
    Collectors.toList(), l -> l.toArray(Melon[]::new))));

或者,我们可以创建一个通用收集器并调用它,如下所示:

private static <T> Collector<T, ? , T[]> 
    toArray(IntFunction<T[]> func) {

  return Collectors.collectingAndThen(
    Collectors.toList(), l -> l.toArray(func.apply(l.size())));
}

Map<String, Melon[]> byTypeArray = melons.stream()
  .collect(groupingBy(Melon::getType, toArray(Melon[]::new)));

多级分组

前面我们提到过三种口味的groupingBy()中有两种以另一个收集器为论据。此外,我们说,这可以是任何收集器。任何一个收集器,我们也指groupingBy()

通过将groupingBy()传递到groupingBy(),我们可以实现n——层次分组或多层次分组。主要有n级分类函数。

让我们考虑一下Melon的以下列表:

List<Melon> melonsSugar = Arrays.asList(
  new Melon("Crenshaw", 1200, HIGH),
  new Melon("Gac", 3000, LOW), new Melon("Hemi", 2600, HIGH),
  new Melon("Hemi", 1600), new Melon("Gac", 1200, LOW),
  new Melon("Cantaloupe", 2600, MEDIUM),
  new Melon("Cantaloupe", 3600, MEDIUM),
  new Melon("Apollo", 2600, MEDIUM), new Melon("Horned", 1200, HIGH),
  new Melon("Gac", 3000, LOW), new Melon("Hemi", 2600, HIGH));

因此,每个Melon都有一个类型、一个重量和一个糖分水平指示器。首先,我们要根据糖分指标(LOWMEDIUMHIGHUNKNOWN(默认值))对西瓜进行分组。此外,我们想把西瓜按重量分组。这可以通过两个级别的分组来实现,如下所示:

Map<Sugar, Map<Integer, Set<String>>> bySugarAndWeight = melonsSugar.stream()
  .collect(groupingBy(Melon::getSugar,
    groupingBy(Melon::getWeight, TreeMap::new,
      mapping(Melon::getType, toSet()))));

输出如下:

{
  MEDIUM = {
    2600 = [Apollo, Cantaloupe], 3600 = [Cantaloupe]
  },
  HIGH = {
    1200 = [Crenshaw, Horned], 2600 = [Hemi]
  },
  UNKNOWN = {
    1600 = [Hemi]
  },
  LOW = {
    1200 = [Gac], 3000 = [Gac]
  }
}

我们现在可以说,克伦肖和角重 1200 克,含糖量高。我们还有 2600 克的高含糖量半胱胺。

我们甚至可以在一个表中表示数据,如下图所示:

现在,让我们学习分区。

190 分区

分区是一种分组类型,它依赖于一个Predicate将一个流分成两组(一组用于true和一组用于false)。true的组存储流中已通过谓词的元素,false的组存储其余元素(未通过谓词的元素)。

Predicate代表划分的分类函数,称为划分函数。因为Predicate被求值为boolean值,所以分区操作返回Map<Boolean, V>

假设我们有以下Melon类和MelonList

public class Melon {

  private final String type;
  private int weight;

  // constructors, getters, setters, equals(),
  // hashCode(), toString() omitted for brevity
}

List<Melon> melons = Arrays.asList(new Melon("Crenshaw", 1200),
  new Melon("Gac", 3000), new Melon("Hemi", 2600),
  new Melon("Hemi", 1600), new Melon("Gac", 1200),
  new Melon("Apollo", 2600), new Melon("Horned", 1700),
  new Melon("Gac", 3000), new Melon("Hemi", 2600));

分区通过Collectors.partitioningBy​()完成。这个方法有两种风格,其中一种只接收一个参数,即partitioningBy​(Predicate<? super T> predicate)

例如,按 2000 克的重量将西瓜分成两份,可按以下步骤进行:

Map<Boolean, List<Melon>> byWeight = melons.stream()
  .collect(partitioningBy(m -> m.getWeight() > 2000));

输出如下:

{
  false=[Crenshaw(1200g),Hemi(1600g), Gac(1200g),Horned(1700g)],
  true=[Gac(3000g),Hemi(2600g),Apollo(2600g), Gac(3000g),Hemi(2600g)]
}

分区优于过滤的优点在于分区保留了流元素的两个列表。

下图描述了partitioningBy()如何在内部工作:

如果我们想拒绝重复,那么我们可以依赖于其他口味的partitioningBy(),比如partitioningBy​(Predicate<? super T> predicate, Collector<? super T,​A,​D> downstream)。第二个参数允许我们指定另一个Collector来实现下游还原:

Map<Boolean, Set<Melon>> byWeight = melons.stream()
  .collect(partitioningBy(m -> m.getWeight() > 2000, toSet()));

输出将不包含重复项:

{
  false=[Horned(1700g), Gac(1200g), Crenshaw(1200g), Hemi(1600g)], 
  true=[Gac(3000g), Hemi(2600g), Apollo(2600g)]
}

当然,在这种情况下,distinct()也会起作用:

Map<Boolean, List<Melon>> byWeight = melons.stream()
  .distinct()
  .collect(partitioningBy(m -> m.getWeight() > 2000));

也可以使用其他收集器。例如,我们可以通过counting()对这两组中的每一组元素进行计数:

Map<Boolean, Long> byWeightAndCount = melons.stream()
  .collect(partitioningBy(m -> m.getWeight() > 2000, counting()));

输出如下:

{false=4, true=5}

我们还可以计算没有重复的元素:

Map<Boolean, Long> byWeight = melons.stream()
  .distinct()
  .collect(partitioningBy(m -> m.getWeight() > 2000, counting()));

这一次,输出如下:

{false=4, true=3}

最后,partitioningBy()可以与collectingAndThen()结合,我们在分组段中介绍了这一点。例如,让我们按 2000 g 的重量对西瓜进行分区,并将每个分区中的西瓜保持最重的部分:

Map<Boolean, Melon> byWeightMax = melons.stream()
  .collect(partitioningBy(m -> m.getWeight() > 2000,      
    collectingAndThen(maxBy(comparingInt(Melon::getWeight)),
      Optional::get)));

输出如下:

{false=Horned(1700g), true=Gac(3000g)}

191 过滤、展开和映射收集器

假设我们有以下Melon类和MelonList

public class Melon {

  private final String type;
  private final int weight;
  private final List<String> pests;

  // constructors, getters, setters, equals(),
  // hashCode(), toString() omitted for brevity
}

List<Melon> melons = Arrays.asList(new Melon("Crenshaw", 2000),
  new Melon("Hemi", 1600), new Melon("Gac", 3000),
  new Melon("Hemi", 2000), new Melon("Crenshaw", 1700),
  new Melon("Gac", 3000), new Melon("Hemi", 2600));

JavaStreamAPI 提供了filtering()flatMapping()mapping(),特别是用于多级降阶(如groupingBy()partitioningBy()的下游)。

在概念上,filtering()的目标与filter()相同,flatMapping()的目标与flatMap()相同,mapping()的目标与map()相同。

filtering​()

用户问题:我想把所有重 2000 克以上的西瓜都按种类分类。对于每种类型,将它们添加到适当的容器中(每种类型都有一个容器—只需检查容器的标签即可)

通过使用filtering​(Predicate<? super T> predicate, Collector<? super T,​A,​R> downstream),我们对当前收集器的每个元素应用谓词,并在下游收集器中累积输出。

因此,要将重量超过 2000 克的西瓜按类型分组,我们可以编写以下流管道:

Map<String, Set<Melon>> melonsFiltering = melons.stream()
  .collect(groupingBy(Melon::getType,
    filtering(m -> m.getWeight() > 2000, toSet())));

输出如下(每个Set<Melon>是一个容器):

{Crenshaw=[], Gac=[Gac(3000g)], Hemi=[Hemi(2600g)]}

请注意,没有比 2000g 重的 Crenshaw,因此filtering()已将此类型映射到一个空集(容器)。现在,让我们通过filter()重写这个:

Map<String, Set<Melon>> melonsFiltering = melons.stream()
  .filter(m -> m.getWeight() > 2000)
  .collect(groupingBy(Melon::getType, toSet()));

因为filter()不会对其谓词失败的元素执行映射,所以输出将如下所示:

{Gac=[Gac(3000g)], Hemi=[Hemi(2600g)]}

用户问题:这次我只对哈密瓜感兴趣。有两个容器:一个用于装重量小于(或等于)2000 克的哈密瓜,另一个用于装重量大于 2000 克的哈密瓜

过滤也可以与partitioningBy()一起使用。要将重量超过 2000 克的西瓜进行分区,并按某种类型(在本例中为哈密瓜)进行过滤,我们有以下几点:

Map<Boolean, Set<Melon>> melonsFiltering = melons.stream()
  .collect(partitioningBy(m -> m.getWeight() > 2000,
    filtering(m -> m.getType().equals("Hemi"), toSet())));

输出如下:

{false=[Hemi(1600g), Hemi(2000g)], true=[Hemi(2600g)]}

应用filter()将导致相同的结果:

Map<Boolean, Set<Melon>> melonsFiltering = melons.stream()
  .filter(m -> m.getType().equals("Hemi"))
  .collect(partitioningBy(m -> m.getWeight() > 2000, toSet()));

输出如下:

{false=[Hemi(1600g), Hemi(2000g)], true=[Hemi(2600g)]}

mapping​()

用户问题:对于每种类型的甜瓜,我都需要按升序排列的权重列表

通过使用mapping​(Function<? super T,​? extends U> mapper, Collector<? super U,​A,​R> downstream),我们可以对电流收集器的每个元件应用映射函数,并在下游收集器中累积输出。

例如,要按类型对西瓜的重量进行分组,我们可以编写以下代码片段:

Map<String, TreeSet<Integer>> melonsMapping = melons.stream()
  .collect(groupingBy(Melon::getType,
    mapping(Melon::getWeight, toCollection(TreeSet::new))));

输出如下:

{Crenshaw=[1700, 2000], Gac=[3000], Hemi=[1600, 2000, 2600]}

用户问题:我想要两个列表。一个应包含重量小于(或等于)2000 克的甜瓜类型,另一个应包含其余类型

对重达 2000 克以上的西瓜进行分区,只收集其类型,可按以下步骤进行:

Map<Boolean, Set<String>> melonsMapping = melons.stream()
  .collect(partitioningBy(m -> m.getWeight() > 2000,
    mapping(Melon::getType, toSet())));

输出如下:

{false=[Crenshaw, Hemi], true=[Gac, Hemi]}

flatMapping()

要快速提醒您如何展开流,建议阅读“映射”部分。

现在,假设我们有下面的Melon列表(注意,我们还添加了有害生物的名称):

List<Melon> melonsGrown = Arrays.asList(
  new Melon("Honeydew", 5600,
    Arrays.asList("Spider Mites", "Melon Aphids", "Squash Bugs")),
  new Melon("Crenshaw", 2000,
    Arrays.asList("Pickleworms")),
  new Melon("Crenshaw", 1000,
    Arrays.asList("Cucumber Beetles", "Melon Aphids")),
  new Melon("Gac", 4000,
    Arrays.asList("Spider Mites", "Cucumber Beetles")),
  new Melon("Gac", 1000,
    Arrays.asList("Squash Bugs", "Squash Vine Borers")));

用户问题:对于每种类型的甜瓜,我想要一份它们的害虫清单

所以,让我们把西瓜按种类分类,收集它们的害虫。每个甜瓜都没有、一个或多个害虫,因此我们预计产量为Map<String, List<String>>型。第一次尝试将依赖于mapping()

Map<String, List<List<String>>> pests = melonsGrown.stream()
  .collect(groupingBy(Melon::getType, 
    mapping(m -> m.getPests(), toList())));

显然,这不是一个好方法,因为返回的类型是Map<String, List<List<String>>>

另一种依赖于映射的简单方法如下:

Map<String, List<List<String>>> pests = melonsGrown.stream()
  .collect(groupingBy(Melon::getType, 
    mapping(m -> m.getPests().stream(), toList())));

显然,这也不是一个好方法,因为返回的类型是Map<String, List<Stream<String>>>

是时候介绍flatMapping()了。通过使用flatMapping​(Function<? super T,​? extends Stream<? extends U>> mapper, Collector<? super U,​A,​R> downstream),我们将flatMapping函数应用于电流收集器的每个元件,并在下游收集器中累积输出:

Map<String, Set<String>> pestsFlatMapping = melonsGrown.stream()
  .collect(groupingBy(Melon::getType, 
    flatMapping(m -> m.getPests().stream(), toSet())));

这一次,类型看起来很好,输出如下:

{
  Crenshaw = [Cucumber Beetles, Pickleworms, Melon Aphids],
  Gac = [Cucumber Beetles, Squash Bugs, Spider Mites, 
         Squash Vine Borers],
  Honeydew = [Squash Bugs, Spider Mites, Melon Aphids]
}

用户问题:我想要两个列表。一种应含有重量小于 2000 克的瓜类害虫,另一种应含有其余瓜类害虫

对重达 2000 克以上的瓜类进行分区并收集害虫可按以下步骤进行:

Map<Boolean, Set<String>> pestsFlatMapping = melonsGrown.stream()
  .collect(partitioningBy(m -> m.getWeight() > 2000, 
    flatMapping(m -> m.getPests().stream(), toSet())));

输出如下:

{
  false = [Cucumber Beetles, Squash Bugs, Pickleworms, Melon Aphids,
           Squash Vine Borers],
  true = [Squash Bugs, Cucumber Beetles, Spider Mites, Melon Aphids]
}

192 teeing()

从 JDK12 开始,我们可以通过Collectors.teeing()合并两个收集器的结果:

  • public static <T,​R1,​R2,​R> Collector<T,​?,​R> teeing​(Collector<? super T,​?,​R1> downstream1, Collector<? super T,​?,​R2> downstream2, BiFunction<? super R1,​? super R2,​R> merger)

结果是一个Collector,它是两个经过下游收集器的组合。传递给结果收集器的每个元素都由两个下游收集器处理,然后使用指定的BiFunction将它们的结果合并到最终结果中。

让我们看一个经典问题。下面的类仅存储整数流中的元素数及其和:

public class CountSum {

  private final Long count;
  private final Integer sum;

  public CountSum(Long count, Integer sum) {
      this.count = count;
      this.sum = sum;
    }
    ...
}

我们可以通过teeing()获得此信息,如下所示:

CountSum countsum = Stream.of(2, 11, 1, 5, 7, 8, 12)
  .collect(Collectors.teeing(
    counting(),
    summingInt(e -> e),
    CountSum::new));

这里,我们将两个收集器应用于流中的每个元素(counting()summingInt()),结果已合并到CountSum的实例中:

CountSum{count=7, sum=46}

让我们看看另一个问题。这次,MinMax类存储整数流的最小值和最大值:

public class MinMax {

  private final Integer min;
  private final Integer max;

  public MinMax(Integer min, Integer max) {
      this.min = min;
      this.max = max;
    }
    ...
}

现在,我们可以得到这样的信息:

MinMax minmax = Stream.of(2, 11, 1, 5, 7, 8, 12)
  .collect(Collectors.teeing(
    minBy(Comparator.naturalOrder()),
    maxBy(Comparator.naturalOrder()),
    (Optional<Integer> a, Optional<Integer> b) 
      -> new MinMax(a.orElse(Integer.MIN_VALUE),
        b.orElse(Integer.MAX_VALUE))));

这里,我们将两个收集器应用于流中的每个元素(minBy()maxBy()),结果已合并到MinMax的实例中:

MinMax{min=1, max=12}

最后,考虑MelonMelon类和List

public class Melon {

  private final String type;
  private final int weight;

  public Melon(String type, int weight) {
    this.type = type;
    this.weight = weight;
  }
  ...
}

List<Melon> melons = Arrays.asList(new Melon("Crenshaw", 1200),
  new Melon("Gac", 3000), new Melon("Hemi", 2600),
  new Melon("Hemi", 1600), new Melon("Gac", 1200),
  new Melon("Apollo", 2600), new Melon("Horned", 1700),
  new Melon("Gac", 3000), new Melon("Hemi", 2600));

这里的目的是计算这些西瓜的总重量并列出它们的重量。我们可以将其映射如下:

public class WeightsAndTotal {

  private final int totalWeight;
  private final List<Integer> weights;

  public WeightsAndTotal(int totalWeight, List<Integer> weights) {
    this.totalWeight = totalWeight;
    this.weights = weights;
  }
  ...
}

这个问题的解决依赖于Collectors.teeing(),如下所示:

WeightsAndTotal weightsAndTotal = melons.stream()
  .collect(Collectors.teeing(
    summingInt(Melon::getWeight),
    mapping(m -> m.getWeight(), toList()),
    WeightsAndTotal::new));

这一次,我们应用了summingInt()mapping()收集器。输出如下:

WeightsAndTotal {
  totalWeight = 19500,
  weights = [1200, 3000, 2600, 1600, 1200, 2600, 1700, 3000, 2600]
}

193 编写自定义收集器

假设我们有以下Melon类和MelonList

public class Melon {

  private final String type;
  private final int weight;
  private final List<String> grown;

  // constructors, getters, setters, equals(),
  // hashCode(), toString() omitted for brevity
}

List<Melon> melons = Arrays.asList(new Melon("Crenshaw", 1200),
  new Melon("Gac", 3000), new Melon("Hemi", 2600),
  new Melon("Hemi", 1600), new Melon("Gac", 1200),
  new Melon("Apollo", 2600), new Melon("Horned", 1700),
  new Melon("Gac", 3000), new Melon("Hemi", 2600));

在“分割”部分,我们看到了如何使用partitioningBy()收集器对重达 2000 克的西瓜进行分割:

Map<Boolean, List<Melon>> byWeight = melons.stream()
  .collect(partitioningBy(m -> m.getWeight() > 2000));

现在,让我们看看是否可以通过专用的定制收集器实现相同的结果。

首先,让我们说编写自定义收集器不是一项日常任务,但是知道如何做可能会很有用。内置 JavaCollector接口如下:

public interface Collector<T, A, R> {
  Supplier<A> supplier();
  BiConsumer<A, T> accumulator();
  BinaryOperator<A> combiner();
  Function<A, R> finisher();
  Set<Characteristics> characteristics();
  ...
}

要编写自定义收集器,非常重要的一点是要知道,TAR表示以下内容:

  • T表示Stream中的元素类型(将被收集的元素)。
  • A表示收集过程中使用的对象类型,称为累加器,用于将流元素累加到可变结果容器中。
  • R表示采集过程(最终结果)后的对象类型。

收集器可以返回累加器本身作为最终结果,或者可以对累加器执行可选转换以获得最终结果(执行从中间累加器类型A到最终结果类型R的可选最终转换)。

就我们的问题而言,我们知道TMelonAMap<Boolean, List<Melon>>RMap<Boolean, List<Melon>>。此收集器通过Function.identity()返回累加器本身作为最终结果。也就是说,我们可以按如下方式启动自定义收集器:

public class MelonCollector implements
  Collector<Melon, Map<Boolean, List<Melon>>,
    Map<Boolean, List<Melon>>> {
  ...
}

因此,Collector由四个函数指定。这些函数一起工作,将条目累积到可变的结果容器中,并可以选择对结果执行最终转换。具体如下:

  • 新建空的可变结果容器(supplier()
  • 将新的数据元素合并到可变结果容器中(accumulator()
  • 将两个可变结果容器合并为一个(combiner()
  • 对可变结果容器执行可选的最终转换以获得最终结果(finisher()

此外,收集器的行为在最后一种方法characteristics()中定义。Set<Characteristics>可以包含以下四个值:

  • UNORDERED:元素积累/收集的顺序对最终结果并不重要。
  • CONCURRENT:流中的元素可以由多个线程并发地累加(最终收集器可以对流进行并行归约)。流的并行处理产生的容器组合在单个结果容器中。数据源的性质应该是无序的,或者应该有UNORDERED标志。
  • IDENTITY_FINISH:表示累加器本身就是最终结果(基本上我们可以将A强制转换为R),此时不调用finisher()

供应者——Supplier<A> supplier()

supplier()的任务是(在每次调用时)返回一个空的可变结果容器的Supplier

在我们的例子中,结果容器是Map<Boolean, List<Melon>>类型,因此supplier()可以实现如下:

@Override
public Supplier<Map<Boolean, List<Melon>>> supplier() {

  return () -> {
    return new HashMap<Boolean, List<Melon>> () {
      {
        put(true, new ArrayList<>());
        put(false, new ArrayList<>());
      }
    };
  };
}

在并行执行中,可以多次调用此方法。

累积元素——BiConsumer<A, T> accumulator()

accumulator()方法返回执行归约操作的函数。这是BiConsumer,这是一个接受两个输入参数但不返回结果的操作。第一个输入参数是当前结果容器(到目前为止是归约的结果),第二个输入参数是流中的当前元素。此函数通过累积遍历的元素或遍历此元素的效果来修改结果容器本身。在我们的例子中,accumulator()将当前遍历的元素添加到两个ArrayList之一:

@Override
public BiConsumer<Map<Boolean, List<Melon>>, Melon> accumulator() {

  return (var acc, var melon) -> {
    acc.get(melon.getWeight() > 2000).add(melon);
  };
}

应用最终转换——Function<A, R> finisher()

finisher()方法返回在累积过程结束时应用的函数。调用此方法时,没有更多的流元素可遍历。所有元素将从中间累积类型A累积到最终结果类型R。如果不需要转换,那么我们可以返回中间结果(累加器本身):

@Override
public Function<Map<Boolean, List<Melon>>,
    Map<Boolean, List<Melon>>> finisher() {

  return Function.identity();
}

并行化收集器——BinaryOperator<A> combiner()

如果流是并行处理的,那么不同的线程(累加器)将生成部分结果容器。最后,这些部分结果必须合并成一个单独的结果。这正是combiner()所做的。在这种情况下,combiner()方法需要合并两个映射,将第二个Map的两个列表中的所有值加到第一个Map中相应的列表中:

@Override
public BinaryOperator<Map<Boolean, List<Melon>>> combiner() {

  return (var map, var addMap) -> {
    map.get(true).addAll(addMap.get(true));
    map.get(false).addAll(addMap.get(false));

    return map;
  };
}

返回最终结果–Function<A, R> finisher()

最终结果用finisher()方法计算。在这种情况下,我们只返回Function.identity(),因为累加器不需要任何进一步的转换:

@Override
public Function<Map<Boolean, List<Melon>>,
    Map<Boolean, List<Melon>>> finisher() {

  return Function.identity();
}

特征——Set<Characteristics> characteristics()

最后,我们指出我们的收集器是IDENTITY_FINISHCONCURRENT

@Override
public Set<Characteristics> characteristics() {
  return Set.of(IDENTITY_FINISH, CONCURRENT);
}

本书附带的代码将拼图的所有部分粘在一个名为MelonCollector的类中。

测试时间

MelonCollector可以通过new关键字使用,如下所示:

Map<Boolean, List<Melon>> melons2000 = melons.stream()
  .collect(new MelonCollector());

我们将收到以下输出:

{
  false = [Crenshaw(1200 g),Hemi(1600 g),Gac(1200 g),Horned(1700 g)],
  true = [Gac(3000 g),Hemi(2600 g),Apollo(2600 g),
          Gac(3000 g),Hemi(2600 g)]
}

我们也可以通过parallelStream()使用:

Map<Boolean, List<Melon>> melons2000 = melons.parallelStream()
  .collect(new MelonCollector());

如果我们使用combiner()方法,那么输出可能如下所示:

{false = [], true = [Hemi(2600g)]} 
    ForkJoinPool.commonPool - worker - 7
...
{false = [Horned(1700g)], true = []} 
    ForkJoinPool.commonPool - worker - 15 
{false = [Crenshaw(1200g)], true = [Gac(3000g)]} 
    ForkJoinPool.commonPool - worker - 9
...
{false = [Crenshaw(1200g), Hemi(1600g), Gac(1200g), Horned(1700g)], 
true = [Gac(3000g), Hemi(2600g), Apollo(2600g), 
        Gac(3000g), Hemi(2600g)]}

通过collect()自定义收集

IDENTITY_FINISH收集操作的情况下,存在至少一个以上用于获得定制收集器的解决方案。此解决方案通过以下方法实现:

<R> R collect​(Supplier<R> supplier, BiConsumer<R,​? super T> accumulator, BiConsumer<R,​R> combiner)

这种口味的collect()非常适合,只要我们处理IDENTITY_FINISH采集操作,我们可以提供供应器、累加器和合路器。

我们来看看一些例子:

List<String> numbersList = Stream.of("One", "Two", "Three")
  .collect(ArrayList::new, ArrayList::add,
    ArrayList::addAll);

Deque<String> numbersDeque = Stream.of("One", "Two", "Three")
  .collect(ArrayDeque::new, ArrayDeque::add,
    ArrayDeque::addAll);

String numbersString = Stream.of("One", "Two", "Three")
  .collect(StringBuilder::new, StringBuilder::append,
    StringBuilder::append).toString();

您可以使用这些示例来识别更多的 JDK 类,这些类的签名非常适合与作为collect()参数的方法引用一起使用。

194 方法引用

假设我们有以下Melon类和MelonList

public class Melon {

  private final String type;
  private int weight;

  public static int growing100g(Melon melon) {
    melon.setWeight(melon.getWeight() + 100);

    return melon.getWeight();
  }

  // constructors, getters, setters, equals(),
  // hashCode(), toString() omitted for brevity
}

List<Melon> melons = Arrays.asList(
  new Melon("Crenshaw", 1200), new Melon("Gac", 3000),
  new Melon("Hemi", 2600), new Melon("Hemi", 1600));

简而言之,方法引用是 Lambda 表达式的快捷方式。

方法引用主要是一种通过名称而不是通过描述如何调用方法来调用方法的技术。主要的好处是可读性。

方法引用是通过将目标引用放在分隔符::之前来编写的,方法的名称在它之后提供。

在接下来的小节中,我们将查看所有四种方法引用。

静态方法的方法引用

我们可以通过名为growing100g()static方法将上述 100 克的列表中的每一个Melon分组:

  • 无方法引用:
melons.forEach(m -> Melon.growing100g(m));
  • 方法引用:
melons.forEach(Melon::growing100g);

实例方法的方法引用

假设我们为Melon定义了以下Comparator

public class MelonComparator implements Comparator {

  @Override
  public int compare(Object m1, Object m2) {
    return Integer.compare(((Melon) m1).getWeight(),
      ((Melon) m2).getWeight());
  }
}

现在,我们可以引用一下:

  • 无方法引用:
MelonComparator mc = new MelonComparator();

List<Melon> sorted = melons.stream()
  .sorted((Melon m1, Melon m2) -> mc.compare(m1, m2))
  .collect(Collectors.toList());
  • 方法引用:
List<Melon> sorted = melons.stream()
  .sorted(mc::compare)
  .collect(Collectors.toList());

当然,我们也可以直接调用Integer.compare()

  • 无方法引用:
List<Integer> sorted = melons.stream()
  .map(m -> m.getWeight())
  .sorted((m1, m2) -> Integer.compare(m1, m2))
  .collect(Collectors.toList());
  • 方法引用:
List<Integer> sorted = melons.stream()
  .map(m -> m.getWeight())
  .sorted(Integer::compare)
  .collect(Collectors.toList());

构造器的方法引用

可以通过new关键字引用构造器,如下所示:

BiFunction<String, Integer, Melon> melonFactory = Melon::new;
Melon hemi1300 = melonFactory.apply("Hemi", 1300);

在上一章的“实现工厂模式”一节中提供了更多关于方法引用构造器的细节和示例。

195 流的并行处理

简言之,并行处理流指的是由三个步骤组成的过程:

  1. 将流的元素拆分为多个块
  2. 在单独的线程中处理每个块
  3. 将处理结果合并到单个结果中

这三个步骤通过默认的ForkJoinPool方法在幕后进行,正如我们在第 10 章、“并发-线程池、可调用对象和同步器”和第 11 章、“并发-深入”中所讨论的。

根据经验,并行处理只能应用于无状态(一个元素的状态不影响另一个元素)、无干扰(数据源不受影响)和关联(结果不受操作数顺序影响)操作。

假设我们的问题是求和双倍列表的元素:

Random rnd = new Random();
List<Double> numbers = new ArrayList<>();

for (int i = 0; i < 1 _000_000; i++) {
  numbers.add(rnd.nextDouble());
}

我们也可以直接以流的形式执行此操作:

DoubleStream.generate(() -> rnd.nextDouble()).limit(1_000_000)

在顺序方法中,我们可以如下所示:

double result = numbers.stream()
  .reduce((a, b) -> a + b).orElse(-1d);

此操作可能会在幕后的单个内核上进行(即使我们的机器有更多内核),如下图所示:

这个问题是杠杆并行化的一个很好的候选者,因此我们可以调用parallelStream()而不是stream(),如下所示:

double result = numbers.parallelStream()
  .reduce((a, b) -> a + b).orElse(-1d);

一旦我们调用了parallelStream(),Java 将采取行动并使用多个线程处理流。并行化也可以通过parallel()方法实现:

double result = numbers.stream()
  .parallel()
  .reduce((a, b) -> a + b).orElse(-1d);

这一次,处理通过 Fork/Join 进行,如下图所示(每个可用核心有一个线程):

reduce()的上下文中,并行化可以描述如下:

默认情况下,JavaForkJoinPool将尝试获取尽可能多的可用处理器线程,如下所示:

int noOfProcessors = Runtime.getRuntime().availableProcessors();

我们可以全局地影响线程数(所有并行流都将使用它),如下所示:

System.setProperty(
  "java.util.concurrent.ForkJoinPool.common.parallelism", "10");

或者,我们可以按如下方式影响单个并行流的线程数:

ForkJoinPool customThreadPool = new ForkJoinPool(5);

double result = customThreadPool.submit(
  () -> numbers.parallelStream()
    .reduce((a, b) -> a + b)).get().orElse(-1d);

影响线程数是一个重要的决定。根据环境确定最佳线程数不是一件容易的任务,在大多数情况下,默认设置(线程数等于处理器数量)最合适。

即使这个问题是利用并行化的一个很好的候选者,也不意味着并行处理是一个银弹。决定是否使用并行处理应该是在基准测试和比较顺序处理和并行处理之后做出的决定。最常见的情况是,在大数据集的情况下,并行处理的效果更好。

不要陷入这样的思维陷阱:线程数量越多,处理速度就越快。避免以下情况(这些数字只是 8 核机器的指标):

5 threads (~40 ms)
20 threads (~50 ms)
100 threads (~70 ms)
1000 threads (~ 250 ms)

拆分器

JavaSpliterator接口(也称为可拆分迭代器)是用于并行遍历源元素(例如,集合或流)的接口。此接口定义以下方法:

public interface Spliterator<T> {
  boolean tryAdvance(Consumer<? super T> action);
  Spliterator<T> trySplit();
  long estimateSize();
  int characteristics();
}

让我们考虑一个由 10 个整数组成的简单列表:

List<Integer> numbers = Arrays.asList(1, 2, 3, 4, 5, 6, 7, 8, 9, 10);

我们可以这样获得这个列表的Spliterator接口:

Spliterator<Integer> s1 = numbers.spliterator();

我们也可以从流中执行相同的操作:

Spliterator<Integer> s1 = numbers.stream().spliterator();

为了前进到(遍历)第一个元素,我们需要调用tryAdvance()方法,如下所示:

s1.tryAdvance(e 
  -> System.out.println("Advancing to the 
       first element of s1: " + e));

我们将收到以下输出:

Advancing to the first element of s1: 1

Spliterator可通过estimateSize()方法估算剩余导线的元件数量,具体如下:

System.out.println("\nEstimated size of s1: " + s1.estimateSize());

我们将收到以下输出(我们已经遍历了一个元素;还有九个元素):

Estimated size of s1: 9

我们可以使用trySplit()方法通过Spliterator接口将其分成两部分。结果将是另一个Spliterator接口:

Spliterator<Integer> s2 = s1.trySplit();

检查元素的数量可以发现trySplit()的效果:

System.out.println("Estimated size s1: " + s1.estimateSize());
System.out.println("Estimated size s2: " + s2.estimateSize());

我们将收到以下输出:

Estimated size s1: 5
Estimated size s2: 4

使用forEachRemaining()可以尝试打印s1s2中的所有元素,如下所示:

s1.forEachRemaining(System.out::println); // 6, 7, 8, 9, 10
s2.forEachRemaining(System.out::println); // 2, 3, 4, 5

Spliterator接口为其特性定义了一组常量–CONCURRENT4096)、DISTINCT1)、IMMUTABLE1024)、NONNULL256)、ORDERED16)、SIZED64)、SORTED4)和SUBSIZED16384

我们可以通过characteristics()方法打印特征,如下所示:

System.out.println(s1.characteristics()); // 16464
System.out.println(s2.characteristics()); // 16464

使用hasCharacteristics()测试是否呈现某一特性更简单:

if (s1.hasCharacteristics(Spliterator.ORDERED)) {
  System.out.println("ORDERED");
}

if (s1.hasCharacteristics(Spliterator.SIZED)) {
  System.out.println("SIZED");
}

编写自定义拆分器

显然,编写一个自定义的Spliterator不是一项日常任务,但是假设我们正在进行一个项目,由于某种原因,需要我们处理包含表意字符的字符串(CJKV)(简写为中日韩越)和非表意字符。我们要并行处理这些字符串。这就要求我们只能在代表表意字符的位置将它们拆分为字符。

显然,默认的Spliterator将无法按我们的意愿执行,因此我们可能需要编写自定义Spliterator。为此,我们必须实现Spliterator接口,并提供一些方法的实现。实现在与本书捆绑的代码中可用。考虑打开IdeographicSpliterator源代码,并在阅读本节其余部分时保持其接近。

实现的高潮在trySplit()方法中。在这里,我们试图将当前字符串一分为二,并继续遍历它,直到找到一个表意字符。为了便于检查,我们刚刚添加了以下行:

System.out.println("Split successfully at character: " 
  + str.charAt(splitPosition));

现在,让我们考虑一个包含表意字符的字符串:

String str = "Character Information  Development and Maintenance " 
  + "Project  for e-Government MojiJoho-Kiban  Project";

现在,让我们为这个字符串创建一个并行流,并强制IdeographicSpliterator完成它的工作:

Spliterator<Character> spliterator = new IdeographicSpliterator(str);
Stream<Character> stream = StreamSupport.stream(spliterator, true);

// force spliterator to do its job
stream.collect(Collectors.toList());

一个可能的输出将显示拆分仅发生在包含表意字符的位置:

Split successfully at character: 
Split successfully at character: 

196 空安全流

创建元素的Stream的问题可能是null,也可能不是null,可以使用Optional.ofNullable()来解决,或者更好地通过 JDK9 来解决Stream.ofNullable()

  • static <T> Stream<T> ofNullable​(T t)

此方法获取单个元素(T,并返回包含此单个元素的顺序StreamStream<T>),否则,如果不是null,则返回空的Stream

例如,我们可以编写一个辅助方法来包装对Stream.ofNullable()的调用,如下所示:

public static <T> Stream<T> elementAsStream(T element) {
  return Stream.ofNullable(element);
}

如果这个方法存在于名为AsStreams的工具类中,那么我们可以执行几个调用,如下所示:

// 0
System.out.println("Null element: " 
  + AsStreams.elementAsStream(null).count());

// 1
System.out.println("Non null element: " 
  + AsStreams.elementAsStream("Hello world").count());

注意,当我们通过null时,我们得到一个空流(count()方法返回 0)!

如果我们的元素是一个集合,那么事情就会变得更有趣。例如,假设我们有以下列表(请注意,此列表包含一些null值):

List<Integer> ints = Arrays.asList(5, null, 6, null, 1, 2);

现在,让我们编写一个辅助方法,返回一个Stream<T>,其中T是一个集合:

public static <T> Stream<T> collectionAsStreamWithNulls(
    Collection<T> element) {
  return Stream.ofNullable(element).flatMap(Collection::stream);
}

如果我们用null调用此方法,则得到一个空流:

// 0
System.out.println("Null collection: " 
  + AsStreams.collectionAsStreamWithNulls(null).count());

现在,如果我们用我们的列表来调用它,ints,那么我们得到一个Stream<Integer>

// 6
System.out.println("Non-null collection with nulls: "
  + AsStreams.collectionAsStreamWithNulls(ints).count());

注意,流有六个元素(底层列表中的所有元素)-5、null、6、null、1 和 2。

如果我们知道集合本身不是null,但可能包含null值,则可以编写另一个辅助方法,如下所示:

public static <T> Stream<T> collectionAsStreamWithoutNulls(
    Collection<T> collection) {

  return collection.stream().flatMap(e -> Stream.ofNullable(e));
}

这次,如果集合本身是null,那么代码将抛出一个NullPointerException。但是,如果我们将我们的列表传递给它,那么结果将是一个不带null值的Stream<Integer>

// 4
System.out.println("Non-null collection without nulls: " 
 + AsStreams.collectionAsStreamWithoutNulls(ints).count());

返回的流只有四个元素 -5、6、1 和 2。

最后,如果集合本身可能是null并且可能包含null值,那么下面的助手将执行此任务并返回空安全流:

public static <T> Stream<T> collectionAsStream(
    Collection<T> collection) {

  return Stream.ofNullable(collection)
    .flatMap(Collection::stream)
    .flatMap(Stream::ofNullable);
}

如果我们通过null,那么我们得到一个空流:

// 0
System.out.println(
  "Null collection or non-null collection with nulls: " 
    + AsStreams.collectionAsStream(null).count());

如果我们通过我们的列表,我们会得到一个没有null值的Stream<Integer>流:

// 4
System.out.println(
  "Null collection or non-null collection with nulls: " 
    + AsStreams.collectionAsStream(ints).count());

197 组合函数、谓词和比较器

组合(或链接)函数、谓词和比较器允许我们编写应该统一应用的复合标准。

组合谓词

假设我们有以下Melon类和MelonList

public class Melon {

  private final String type;
  private final int weight;

  // constructors, getters, setters, equals(),
  // hashCode(), toString() omitted for brevity
}

List<Melon> melons = Arrays.asList(new Melon("Gac", 2000),
  new Melon("Horned", 1600), new Melon("Apollo", 3000),
  new Melon("Gac", 3000), new Melon("Hemi", 1600));

Predicate接口提供了三种方法,它们接受一个Predicate,并使用它来获得一个丰富的Predicate。这些方法是and()or()negate()

例如,假设我们要过滤重量超过 2000 克的西瓜。为此,我们可以写一个Predicate,如下所示:

Predicate<Melon> p2000 = m -> m.getWeight() > 2000;

现在,让我们假设我们想要丰富这个Predicate,只过滤符合p2000的瓜,并且是GacApollo类型的瓜。为此,我们可以使用and()or()方法,如下所示:

Predicate<Melon> p2000GacApollo 
  = p2000.and(m -> m.getType().equals("Gac"))
    .or(m -> m.getType().equals("Apollo"));

这从左到右被解释为a && (b || c),其中我们有以下内容:

  • am -> m.getWeight() > 2000
  • bm -> m.getType().equals("Gac")
  • cm -> m.getType().equals("Apollo")

显然,我们可以以同样的方式添加更多的标准。

我们把这个Predicate传给filter()

// Apollo(3000g), Gac(3000g)
List<Melon> result = melons.stream()
  .filter(p2000GacApollo)
  .collect(Collectors.toList());

现在,假设我们的问题要求我们得到上述复合谓词的否定。将这个谓词重写为!a && !b && !c或任何其他对应的表达式是很麻烦的。更好的解决方案是调用negate()方法,如下所示:

Predicate<Melon> restOf = p2000GacApollo.negate();

我们把它传给filter()

// Gac(2000g), Horned(1600g), Hemi(1600g)
List<Melon> result = melons.stream()
  .filter(restOf)
  .collect(Collectors.toList());

从 JDK11 开始,我们可以否定作为参数传递给not()方法的Predicate。例如,让我们使用not()过滤所有重量小于(或等于)2000 克的西瓜:

Predicate<Melon> pNot2000 = Predicate.not(m -> m.getWeight() > 2000);

// Gac(2000g), Horned(1600g), Hemi(1600g)
List<Melon> result = melons.stream()
  .filter(pNot2000)
  .collect(Collectors.toList());

组合比较器

让我们考虑上一节中相同的Melon类和MelonList

现在,让我们使用Comparator.comparing()按重量对Melon中的List进行排序:

Comparator<Melon> byWeight = Comparator.comparing(Melon::getWeight);

// Horned(1600g), Hemi(1600g), Gac(2000g), Apollo(3000g), Gac(3000g)
List<Melon> sortedMelons = melons.stream()
  .sorted(byWeight)
  .collect(Collectors.toList());

我们也可以按类型对列表进行排序:

Comparator<Melon> byType = Comparator.comparing(Melon::getType);

// Apollo(3000g), Gac(2000g), Gac(3000g), Hemi(1600g), Horned(1600g)
List<Melon> sortedMelons = melons.stream()
  .sorted(byType)
  .collect(Collectors.toList());

要反转排序顺序,只需调用reversed()

Comparator<Melon> byWeight 
  = Comparator.comparing(Melon::getWeight).reversed();

到目前为止,一切都很好!

现在,假设我们想按重量和类型对列表进行排序。换言之,当两个瓜的重量相同时(例如,Horned (1600g)Hemi(1600g),它们应该按类型分类(例如,Hemi(1600g)Horned(1600g))。朴素的方法如下所示:

// Apollo(3000g), Gac(2000g), Gac(3000g), Hemi(1600g), Horned(1600g)
List<Melon> sortedMelons = melons.stream()
  .sorted(byWeight)
  .sorted(byType)
  .collect(Collectors.toList());

显然,结果不是我们所期望的。这是因为比较器没有应用于同一个列表。byWeight比较器应用于原始列表,而byType比较器应用于byWeight的输出。基本上,byType取消了byWeight的影响。

解决方案来自Comparator.thenComparing()方法。此方法允许我们链接比较器:

Comparator<Melon> byWeightAndType 
  = Comparator.comparing(Melon::getWeight)
    .thenComparing(Melon::getType);

// Hemi(1600g), Horned(1600g), Gac(2000g), Apollo(3000g), Gac(3000g)
List<Melon> sortedMelons = melons.stream()
  .sorted(byWeightAndType)
  .collect(Collectors.toList());

这种口味的thenComparing()Function为参数。此Function用于提取Comparable排序键。返回的Comparator只有在前面的Comparator找到两个相等的对象时才应用。

另一种口味的thenComparing()得到了Comparator

Comparator<Melon> byWeightAndType = Comparator.comparing(Melon::getWeight)
  .thenComparing(Comparator.comparing(Melon::getType));

最后,我们来考虑一下Melon的以下List

List<Melon> melons = Arrays.asList(new Melon("Gac", 2000),
  new Melon("Horned", 1600), new Melon("Apollo", 3000),
  new Melon("Gac", 3000), new Melon("hemi", 1600));

我们故意在最后一个Melon上加了一个错误。它的类型这次是小写的。如果我们使用byWeightAndType比较器,则输出如下:

Horned(1600g), hemi(1600g), ...

作为一个字典顺序比较器,byWeightAndType将把Horned放在hemi之前。因此,以不区分大小写的方式按类型排序将非常有用。这个问题的优雅解决方案将依赖于另一种风格的thenComparing(),它允许我们传递一个FunctionComparator作为参数。传递的Function提取Comparable排序键,给定的Comparator用于比较该排序键:

Comparator<Melon> byWeightAndType = Comparator.comparing(Melon::getWeight)
  .thenComparing(Melon::getType, String.CASE_INSENSITIVE_ORDER);

这一次,结果如下(我们回到正轨):

hemi(1600g), Horned(1600g),...

对于intlongdouble,我们有comparingInt()comparingLong()comparingDouble()thenComparingInt()thenComparingLong()thenComparingDouble()comparing()thenComparing()方法有相同的味道。

组合函数

通过Function接口表示的 Lambda 表达式可以通过Function.andThen()Function.compose()方法组合。

andThen​(Function<? super R,​? extends V> after)返回一个组合的Function,它执行以下操作:

  • 将此函数应用于其输入
  • after函数应用于结果

我们来看一个例子:

Function<Double, Double> f = x -> x * 2;
Function<Double, Double> g = x -> Math.pow(x, 2);
Function<Double, Double> gf = f.andThen(g);
double resultgf = gf.apply(4d); // 64.0

在本例中,将f函数应用于其输入(4)。f的应用结果为 8(f(4) = 4 * 2。此结果是第二个函数g的输入。g申请结果为 64(g(8) = Math.pow(8, 2)。下图描述了四个输入的流程—1234

所以,这就像g(f(x))。相反的f(g(x))可以用Function.compose()来塑造。返回的合成函数将函数之前的应用于其输入,然后将此函数应用于结果:

double resultfg = fg.apply(4d); // 32.0

在本例中,g函数应用于其输入(4)。应用g的结果是 16(g(4) = Math.pow(4, 2)。这个结果是第二个函数f的输入。应用f的结果为 32(f(16) = 16 * 2)。下图描述了四个输入的流程–1234

基于同样的原则,我们可以通过组合addIntroduction()addBody()addConclusion()方法来开发编辑文章的应用。请看一下与本书捆绑在一起的代码,看看这本书的实现。

我们也可以编写其他管道,只需将其与合成过程结合起来。

198 默认方法

默认方法被添加到 Java8 中。它们的主要目标是为接口提供支持,以便它们能够超越抽象契约(仅包含抽象方法)而发展。对于编写库并希望以兼容的方式发展 API 的人来说,这个工具非常有用。通过默认方法,可以在不中断现有实现的情况下丰富接口。

接口直接实现默认方法,并通过default关键字进行识别。

例如,以下接口定义了一个抽象方法area(),默认方法称为perimeter()

public interface Polygon {

  public double area();

  default double perimeter(double...segments) {
    return Arrays.stream(segments)
      .sum();
  }
}

因为所有公共多边形(例如,正方形)的周长都是边的总和,所以我们可以在这里实现它。另一方面,面积公式因多边形而异,因此默认实现将不太有用。

现在,我们定义一个实现PolygonSquare类。其目标是通过周长表示正方形的面积:

public class Square implements Polygon {

  private final double edge;

  public Square(double edge) {
    this.edge = edge;
  }

  @Override
  public double area() {
    return Math.pow(perimeter(edge, edge, edge, edge) / 4, 2);
  }
}

其他多边形(例如矩形和三角形)可以实现Polygon,并基于通过默认实现计算的周长来表示面积。

但是,在某些情况下,我们可能需要覆盖默认方法的默认实现。例如,Square类可以覆盖perimeter()方法,如下所示:

@Override
public double perimeter(double...segments) {
  return segments[0] * 4;
}

我们可以称之为:

@Override
public double area() {
  return Math.pow(perimeter(edge) / 4, 2);
}

总结

我们的任务完成了!本章介绍无限流、空安全流和默认方法。一系列问题涵盖了分组、分区和收集器,包括 JDK12 teeing()收集器和编写自定义收集器。此外,takeWhile()dropWhile()、组合函数、谓词和比较器、Lambda 的测试和调试,以及其他一些很酷的话题。

从本章下载应用以查看结果和其他详细信息。