一文详解MySQL调优流程,吐血整理

898 阅读6分钟

MySQL调优是面试中最常问的问题,但是面试者在回答这个问题的时候,答的很混乱,逻辑不清晰,也不全面。今天就跟大家一起总结一下MySQL调优流程。

面试官:我看你的简历上写着精通MySQL调优,你说一下MySQL调优流程?

排查慢SQL

第一步不是使用explain命令分析慢SQL,而是先要找到慢SQL。 排查慢SQL,最容易想到的就是查看慢SQL日志。

慢SQL日志

  1. 查找慢SQL日志文件位置:
show variables like '%slow_query_log_file%';

image.png

  1. 使用mysqldumpslow命令分析慢SQL日志
常用参数有
-s: 表示按何种方式排序:
  c: 访问次数
  l: 锁定时间
  r: 返回记录
  t: 查询时间
  al: 平均锁定时间
  ar: 平均返回记录数
  at: 平均查询时间
-t: 返回前面多少条的数据;

查询返回结果最多的10条SQL:

mysqldumpslow -s r -t 10 /usr/local/mysql/data/localhost_slow.log

image.png 查询耗时最长的10条SQL:

mysqldumpslow -s t -t 10 /usr/local/mysql/data/localhost_slow.log

image.png

performance_schema 库

performance_schema库帮助我们记录了MySQL的运行情况,很多性能问题都可以在performance_schema库中查到。 有哪些锁等待、加锁的SQL、正在执行的事务等。

  • information_schema.innodb_lock_waits 锁等待
  • information_schema.innodb_locks 定位锁
  • information_schema.innodb_trx 定位事务
  • performance_schema.threads 定位线程
  • performance_schema.events_statements_current 定位SQL
  • information_schema.processlist 正在执行的SQL进程
  • information_schema.profiling 分析SQL每一步的耗时,查询性能瓶颈
  1. 查看锁等待情况:
select * from information_schema.innodb_lock_waits;

image.png 可以看到有一个锁等待的事务。

  1. 查看正在竞争的锁
select * from information_schema.innodb_locks;

image.png 可以看到,MySQL统计的非常详细:

lock_trx_id 表示事务ID lock_mode 表示排它锁还是共享锁 lock_type 表示锁定的记录,还是范围 lock_table 锁的表名 lock_index 锁定的是主键索引

  1. 查看正在执行的事务
select * from information_schema.innodb_trx;

image.png 可以清楚的看到正在执行的事务有两个,一个状态是锁等待(LOCK WAIT),正在执行的SQL也打印出来了。

  1. 查看事务线程
select * from performance_schema.threads where processlist_id=193;

image.png

  1. 查看线程正在执行的SQL语句
select THREAD_ID,CURRENT_SCHEMA,SQL_TEXT 
from performance_schema.events_statements_current 
where thread_id=218;

image.png

优化慢SQL

explain执行计划

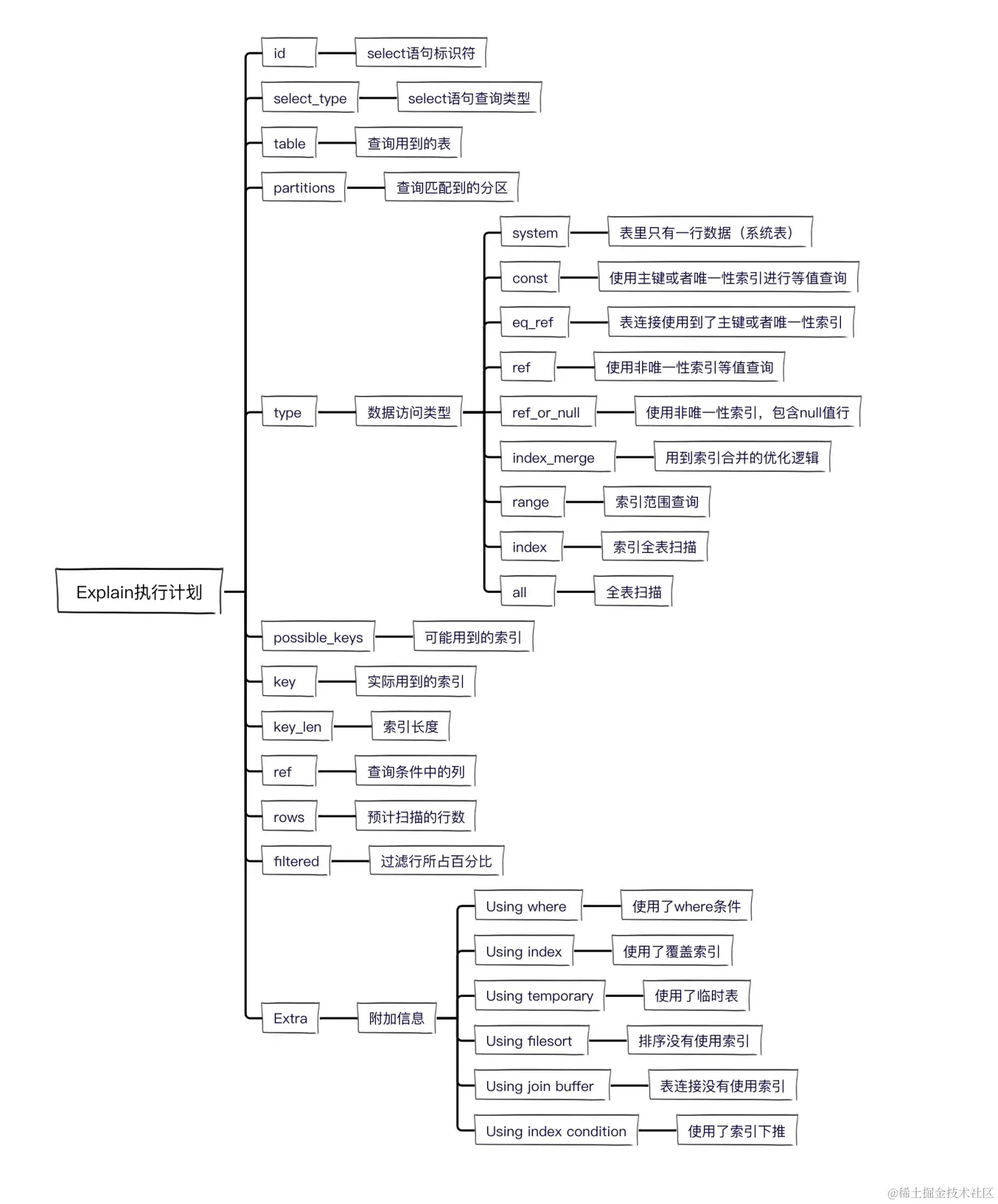
最常用的方案就是使用explain命令,查看SQL的索引使用情况。

image.png 优先查看type字段,可以看到是否用到索引?用到了哪种索引?性能由好到差依次是:

system > const > eq_ref > ref  > ref_or_null > index_merge > range > index > ALL

再看一下key_len(索引长度),可以看出用到了联合索引中的前几列。 再看一下rows(预估扫描行数),如果扫描行数过多,表示匹配到结果数过多,会出现慢SQL,可以修改查询条件,缩减查询范围,减少扫描行数。 最后看一下Extra字段,如果显示Using index表示用到了覆盖索引,减少了回表查询,可以提高查询效率。如果显示Using filesort(排序字段没有使用索引)、Using temporary(用到临时表存储中间查询结果)、Using join buffer(表连接没有用到索引),这些都是需要优化的。

创建索引规范

有时候已经创建索引未必合适,可以选取适合创建索引的字段。 哪些字段适合创建索引?有如下几条规范:

  1. 频繁查询的字段适合创建索引
  2. 区分度高的字段适合创建索引
  3. 有序的字段适合创建索引
  4. 在where和on条件出现的字段优先创建索引
  5. 优先创建联合索引,区分度高的字段放在联合索引第一列
  6. 过长字符串可以使用前缀索引
  7. 频繁更新的字段不适合创建索引
  8. 避免创建过多索引

优化查询规范

总结了一些使用MySQL查询的规范,遵守可以提高查询效率。

image.png

索引失效

如果遇到索引失效,也有可能出现慢SQL。常见的索引失效场景有如下这些:

  1. 数据类型隐式转换
  2. 模糊查询 like 以%开头
  3. or前后没有同时使用索引
  4. 联合索引,没有使用第一列索引
  5. 在索引字段进行计算操作
  6. 在索引字段字段上使用函数
  7. 优化器选错索引

如果优化器选错索引,可以使用force index强制使用指定的索引。 例如:

select * from user FORCE INDEX(user_id) where user_id=1;

optimizer trace(优化器追踪)

当MySQL表中存在多个索引时,MySQL优化器会选择其中一个或者多个,有时候也会选错索引。optimizer trace(优化器追踪)可以查看explain执行计划的生成过程,以及每个索引的预估成本,可以了解到MySQL优化器为什么会选择这个索引。 optimizer trace同样也是在information_schema库中。

SELECT * FROM information_schema.OPTIMIZER_TRACE;

image.png 输出结果共有4列:

QUERY 表示我们执行的查询语句 TRACE 优化器生成执行计划的过程(重点关注) MISSING_BYTES_BEYOND_MAX_MEM_SIZE 优化过程其余的信息会被显示在这一列 INSUFFICIENT_PRIVILEGES 表示是否有权限查看优化过程,0是,1否

接下来我们看一下TRACE列的内容,里面的数据很多,我们重点分析一下range_scan_alternatives结果列,这个结果列展示了索引选择的过程。

image.png 输出结果字段含义:

index 索引名称 ranges 查询范围 index_dives_for_eq_ranges 是否用到索引潜水的优化逻辑 rowid_ordered 是否按主键排序 using_mrr 是否使用mrr index_only 是否使用了覆盖索引 in_memory 使用内存大小 rows 预估扫描行数 cost 预估成本大小,值越小越好 chosen 是否被选择 cause 没有被选择的原因,cost表示成本过高

从输出结果中,可以看到优化器最终选择了使用(name)索引,而(gender,name)索引因为成本过高没有被使用。

死锁日志

当使用MySQL事务的时候,可能会出现死锁,也会出现超时的情况。 可以使用命令查看死锁日志,以及产生死锁的SQL。

show engine innodb status;

image.png 在死锁日志中,可以清楚地看到这两条insert语句产生了死锁,最终事务2被会回滚,事务1执行成功。

# 事务1
insert into user (id,name,age) values (5,'张三',5);
# 事务2
insert into user (id,name,age) values (6,'李四',6);

分库分表

如果常规的SQL优化手段不起作用,就可以进行分库分表。

image.png