软件测试学习笔记丨接口测试Mock实战

51 阅读1分钟

电脑抓包

  1. 抓取雪球 Web 端搜索接口数据

微信截图_20240116223415

  1. 查看接口响应状态码与使用的协议版本

微信截图_20240116223700

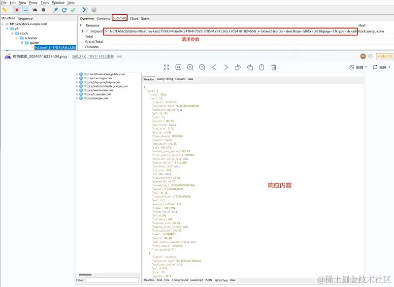
  1. 查看请求参数与 json 格式的响应内容

微信截图_20240116224546

  1. 快速过滤雪球域名的接口

微信截图_20240116224902

App 抓包

  1. 抓取雪球 app 自选–行情–A 股–涨幅榜股票列表的接口数据

微信截图_20240116232030

  1. 查看请求参数与 json 格式的响应内容

微信截图_20240116232459

  1. 进行弱网测试,选择弱网模式为 256 kbps

微信截图_20240116233755

mock 测试

一、使用雪球 app 自选–行情–A 股–涨幅榜股票列表的接口数据
二、Rewrite:
1、把列表中第一个股票名称改为自己的名字

微信截图_20240116235501

2、把列表中第二个股票的代码改为 hogwarts

微信截图_20240117000129

三、Map Local
1、把列表中第一个股票名称改为自己的名字
2、把列表中第二个股票的代码改为 hogwarts
3、把列表中第三支股票的 type 改为 30

微信截图_20240117002258

霍格沃兹的测试管理班是专门面向测试与质量管理人员的一门课程,通过提升从业人员的团队管理、项目管理、绩效管理、沟通管理等方面的能力,使测试管理人员可以更好的带领团队、项目以及公司获得更快的成长。提供 1v1 私教指导,BAT 级别的测试管理大咖量身打造职业规划。

微信图片_20240122172740.png