无感刷新基本概念

1,398 阅读12分钟

本文介绍前端无感刷新技术。首先通过定时器和两个token实现了一个最基本的功能演示;然后在此基础上进行扩展,包括:解决refresh token过期的方法和无定时器实现方案。

1. 原理

令牌刷新或无声认证的原理在于为网页应用提供持续的访问权限,无需用户重复登录。这是通过结合使用短期有效的访问令牌和较长期有效的刷新令牌来实现的。

关键组件:

  1. 访问令牌: 短期有效的令牌,用于授予访问资源的权限。其短暂的生命周期增强了安全性,因为它缩小了被泄露的令牌被利用的时间窗口。

  2. 刷新令牌: 较长期有效的令牌,专用于获取新的访问令牌。此令牌在客户端安全存储。

  3. 安全令牌服务 (STS): 一个服务器端组件,负责发放访问令牌和刷新令牌。

2. 使用场景

在需要应用程序进行长时间用户认证的场景中使用令牌刷新,例如:

  • 用户在网页应用中执行长时间任务的场景。
  • 需要长期维护用户会话的移动应用。
  • 单页应用程序(SPA),其中不频繁进行完整页面重载。

3. demo实现

在网页应用环境中创建一个基本的令牌刷新的小demo。

假设:

  • 拥有一个认证服务器(STS),负责发放访问令牌和刷新令牌。
  • 访问令牌的有效期较短(例如,15分钟)。
  • 刷新令牌的有效期较长(例如,7天)。

客户端令牌刷新的 JavaScript 伪代码:

let accessToken = ''; // 最初为空
const refreshToken = 'your_refresh_token'; // 初始登录后获得

function refreshTokenPeriodically() {
    setInterval(() => {
        if (needToRefreshToken()) {
            fetch('/api/refresh', {
                method: 'POST',
                headers: { 'Authorization': 'Bearer ' + refreshToken }
            })
            .then(response => response.json())
            .then(data => {
                accessToken = data.accessToken; // 更新访问令牌
            })
            .catch(error => console.error('Error refreshing token:', error));
        }
    }, 5 * 60 * 1000); // 例如,每5分钟刷新一次令牌
}

function needToRefreshToken() {
    // 假设访问令牌包含UNIX时间戳格式的过期时间
    const tokenExpiryTime = getAccessTokenExpiryTime(); // 实现此函数以提取令牌的过期时间
    const currentTime = Math.floor(Date.now() / 1000); // 当前时间(UNIX时间戳)
    const bufferTime = 300; // 5分钟缓冲时间,可调整

    // 如果当前时间在令牌过期时间的5分钟内,则刷新
    return (tokenExpiryTime - currentTime) < bufferTime;
}


// 初始设置
refreshTokenPeriodically();

代码解释:

  • 定期检查refreshTokenPeriodically 函数设置一个间隔,定期检查访问令牌是否需要刷新。
  • 令牌刷新逻辑:当需要刷新令牌时,向认证服务器的 /api/refresh 端点发送请求,并附上刷新令牌。
  • 更新访问令牌:如果刷新请求成功,则使用服务器提供的新令牌更新访问令牌。

4. 处理刷新令牌过期

刷新令牌的过期是令牌生命周期管理中的一个关键方面,正确处理它对于保持安全性和良好的用户体验至关重要。

处理刷新令牌过期的策略:

  • 用户重新认证:当刷新令牌过期时,最直接的方法是要求重新登录。如果将过期时间设置为合理的时长(例如,数周或数月),并且提前通知用户即将登出,这种方法可以对用户友好。

  • 滑动会话:实施滑动会话机制,其中每次成功刷新访问令牌也会更新刷新令牌的生命周期。这样,只要积极使用应用程序,就不会登出。

  • 持久会话:对于长期会话至关重要的应用程序(如电子邮件客户端),考虑使用更持久的会话机制,其中刷新令牌有非常长的生命周期,并且过期管理更为宽松。

  • 宽限期和警告:实施刷新令牌过期后的宽限期,在此期间可以重新认证而不丢失会话状态。另外,提前警告用户即将到期也可以增强体验。

通过令牌过期来保持安全性,同时提供无缝用户体验,是网页应用中有效令牌管理的平衡所在。优雅地处理刷新令牌过期并智能地确定何时刷新访问令牌是关键。滑动会话、特定应用程序的长期有效令牌和及时的用户通知可以帮助实现这一平衡。

5. slide session 模式的优缺点

每次成功刷新访问令牌时发放新的刷新令牌的想法被称为滑动会话模式。这种方法在某些情况下非常有效。以下是其优缺点:

优点:

  1. 持续访问:只要用户处于活跃状态,就能享受不间断的访问。刷新令牌会自动更新,避免由于令牌过期而意外登出。

  2. 平衡安全性:通过定期更新刷新令牌,可降低长期有效令牌的风险。如果刷新令牌被泄露,其有效性仅限于下一次刷新之前的持续时间。

  3. 用户体验:此方法提供了更好的用户体验,特别是对于那些期望长期会话的应用程序(如电子邮件或社交媒体)。

  4. 可调整的过期策略:可以根据用户行为、活动水平或风险评估调整刷新令牌的生命周期,允许更灵活和适应性的安全政策。

缺点:

  1. 潜在安全风险:如果刷新令牌被盗,攻击者可能通过连续刷新令牌来维持更长时间的访问。这需要强大的安全措施来检测和防止刷新令牌的未授权使用。

  2. 令牌管理复杂性:实施滑动会话增加了令牌管理系统的复杂性。需要确保在发放新令牌时使旧刷新令牌无效,并处理可能同时发生的多个刷新请求的边缘情况。

  3. 增加服务器负载:更频繁的令牌发放和验证检查可能会增加认证服务器的负载,特别是对于用户基数庞大的应用程序。

  4. 客户端实施依赖性:这种方法的有效性部分取决于客户端应用程序正确处理新刷新令牌。客户端必须设计为安全地存储和使用更新的令牌。

通过在每次访问令牌刷新时发放新的刷新令牌来实施滑动会话,可以有效地增强用户体验,并保持合理的安全水平。然而,了解潜在的安全风险以及对健全的令牌管理和客户端实施的需求非常重要。就像任何与安全相关的决定一样,这种方法应根据应用程序的具体需求和风险来定制。

6. 实施滑动会话模式涉及客户端与服务器之间的协调

服务器端实施(伪代码)

假设使用 Node.js 服务器与 Express:

const express = require('express');
const app = express();

app.post('/refresh-token', (req, res) => {
    const oldRefreshToken = req.body.refreshToken;
    
    // 验证旧刷新令牌...
    if (isValidRefreshToken(oldRefreshToken)) {
        const newAccessToken = generateAccessToken(); // 实现此函数
        const newRefreshToken = generateRefreshToken(); // 实现此函数
        
        // 在数据库中保存新刷新令牌,并使旧令牌无效...
        saveNewRefreshToken(newRefreshToken);
        invalidateOldRefreshToken(oldRefreshToken);

        res.json({
            accessToken: newAccessToken,
            refreshToken: newRefreshToken
        });
    } else {
        res.status(401).send('Invalid refresh token');
    }
});

function generateAccessToken() {
    // 生成新的访问令牌
}

function generateRefreshToken() {
    // 生成新的刷新令牌
}

function isValidRefreshToken(token) {
    // 验证刷新令牌
}

function saveNewRefreshToken(token) {
    // 在数据库中保存新刷新令牌
}

function invalidateOldRefreshToken(token) {
    // 使旧刷新令牌无效
}

const PORT = 3000;
app.listen(PORT, () => console.log(`Server running on port ${PORT}`));

客户端实施(JavaScript)

let accessToken = '';
let refreshToken = 'initial_refresh_token'; // 初始刷新令牌

function refreshTokenPeriodically() {
    setInterval(() => {
        if (needToRefreshToken()) {
            fetch('/refresh-token', {
                method: 'POST',
                headers: {
                    'Content-Type': 'application/json'
                },
                body: JSON.stringify({ refreshToken: refreshToken })
            })
            .then(response => response.json())
            .then(data => {
                accessToken = data.accessToken; // 更新访问令牌
                refreshToken = data.refreshToken; // 更新刷新令牌
                // 安全地存储新刷新令牌
            })
            .catch(error => console.error('Error refreshing token:', error));
        }
    }, 5 * 60 * 1000); // 根据需要调整间隔
}

function needToRefreshToken() {
    // 实现逻辑以确定是否需要刷新令牌
}

refreshTokenPeriodically();

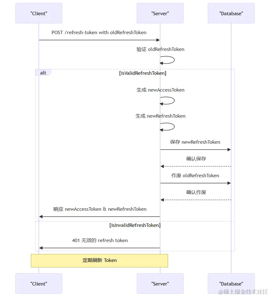
上述过程的流程图

image.png

注意点:

  1. 安全性:确保访问令牌和刷新令牌安全生成并传输。使用 HTTPS 保护传输中的令牌。

  2. 令牌存储:在客户端安全地存储令牌。对于网页应用程序,考虑使用 HttpOnly Cookie 存储刷新令牌。

  3. 验证与撤销:在服务器上实施强大的验证和撤销机制以处理令牌滥用或盗窃。

  4. 错误处理:特别是在刷新令牌无效或过期的情况下,实施适当的错误处理逻辑。

  5. 数据库交互: 服务器的令牌生成和验证逻辑通常涉及到数据库交互,以存储和验证令牌。

实际使用的时候应根据应用程序的具体需求和安全考虑进行调整和扩展。

7. 无需计时器的解决方案

以下是几种方法用来替代使用计时器刷新访问令牌的方法:

1. 事件驱动刷新

不使用计时器,而是根据特定事件或用户操作来刷新令牌。例如,在用户发起新的网络请求或导航到应用程序的不同部分时刷新令牌。

2. 请求时检查令牌过期

在发起每个 API 请求之前检查令牌的过期时间。如果令牌已过期或接近过期,则在继续 API 调用之前刷新它。

function makeApiRequest() {
    if (isTokenExpired(accessToken)) {
        refreshToken().then(() => {
            // 使用新的访问令牌继续 API 请求
        });
    } else {
        // 继续 API 请求
    }
}

3. 服务器启动的刷新

在这种方法中,服务器会通知客户端何时刷新令牌。这可以通过 WebSockets 或服务器发送事件(SSE)等机制来完成。当令牌需要刷新时,服务器向客户端发送消息。

4. 拦截器中的刷新令牌

如果使用诸如 Axios 之类的库进行 HTTP 请求,可以使用拦截器在每次请求之前检查令牌的有效性,并在必要时刷新它。

axios.interceptors.request.use(request => {
    if (isTokenExpired(accessToken)) {
        return refreshToken().then(updatedToken => {
            request.headers['Authorization'] = `Bearer ${updatedToken}`;
            return request;
        });
    }
    return request;
});

5. 错误响应时刷新

在收到指示令牌过期的错误响应(例如,401 未授权)时刷新令牌。刷新后,使用新令牌重试失败的请求。

6. 按需使用刷新令牌

仅在用户执行需要它的操作时刷新访问令牌,而不是主动刷新。这在用户交互不频繁的应用程序中效果很好。

每种方法都有其优势和考虑因素。最佳选择取决于应用程序的具体需求、用户互动模式以及对客户端和服务器端的控制水平。这些方法旨在减少不必要的令牌刷新操作,减轻服务器负担,并提高整体性能和用户体验。

8. 结论

令牌刷新或无声认证是现代网络安全的基本方面。它通过维持活跃的会话,同时确保定期更新访问令牌,从而提供无缝的用户体验,并保持持续的安全性。这种机制在用户会话持续时间超过单个访问令牌生命周期的应用程序中尤为重要。


English version: Silent Authentication and Token Refresh

1. Principle

The principle behind token refreshing or silent authentication is to provide continuous access to a web application without requiring the user to repeatedly log in. This is achieved by using a combination of short-lived access tokens and longer-lived refresh tokens.

Key Components:

  1. Access Token: A short-lived token that grants access to resources. Its short lifespan enhances security, as it minimizes the window during which a compromised token can be exploited.

  2. Refresh Token: A longer-lived token used solely to obtain new access tokens. This is stored securely on the client side.

  3. Secure Token Service (STS): A server-side component that issues access and refresh tokens.

2. Usage

Token refreshing is used in scenarios where applications require user authentication for extended periods, such as:

  • Web applications where users perform lengthy tasks.
  • Mobile apps that need to maintain user sessions over time.
  • Single Page Applications (SPAs) where full page reloads are infrequent.

3. Demo Implementation

Let's create a basic demonstration of token refreshing in a web application context.

Assumptions:

  • We have an authentication server (STS) that issues access and refresh tokens.
  • The access token has a short expiry time (e.g., 15 minutes).
  • The refresh token has a longer expiry time (e.g., 7 days).

JavaScript Pseudocode for Client-Side Token Refresh:

let accessToken = ''; // Initially empty
const refreshToken = 'your_refresh_token'; // Obtained after initial login

function refreshTokenPeriodically() {
    setInterval(() => {
        if (needToRefreshToken()) {
            fetch('/api/refresh', {
                method: 'POST',
                headers: { 'Authorization': 'Bearer ' + refreshToken }
            })
            .then(response => response.json())
            .then(data => {
                accessToken = data.accessToken; // Update the access token
            })
            .catch(error => console.error('Error refreshing token:', error));
        }
    }, 5 * 60 * 1000); // Refresh token every 5 minutes, for example
}

function needToRefreshToken() {
    // Assuming the access token includes an expiry time in UNIX timestamp format
    const tokenExpiryTime = getAccessTokenExpiryTime(); // Implement this function to extract expiry time from the token
    const currentTime = Math.floor(Date.now() / 1000); // Current time in UNIX timestamp
    const bufferTime = 300; // 5 minutes buffer, adjust as needed

    // Refresh if the current time is within 5 minutes of token expiry
    return (tokenExpiryTime - currentTime) < bufferTime;
}


// Initial setup
refreshTokenPeriodically();

Explanation:

  • Regular Checks: The refreshTokenPeriodically function sets up an interval to regularly check if the access token needs refreshing.
  • Token Refresh Logic: When it's time to refresh the token, a request is made to the authentication server's /api/refresh endpoint with the refresh token.
  • Updating the Access Token: If the refresh request is successful, the access token is updated with the new one provided by the server.

3. Handling Refresh Token Expiration

The expiration of a refresh token is a critical aspect of the token lifecycle management, and handling it correctly is key to maintaining both security and a good user experience.

Strategies for Handling Refresh Token Expiration:

  • User Re-Authentication: When a refresh token expires, the most straightforward approach is to require the user to log in again. This can be user-friendly if the expiration is set to a reasonable period (e.g., several weeks or months) and the user is forewarned about the impending logout.

  • Sliding Sessions: Implement a sliding session mechanism where each successful access token refresh also renews the refresh token's lifespan. This way, as long as the user is actively using the application, they won't be logged out.

  • Persistent Sessions: For applications where long-term sessions are critical (like email clients), consider using a more persistent session mechanism, where the refresh token has a very long lifespan, and its expiration is managed more leniently.

  • Grace Periods and Warnings: Implement a grace period after the refresh token expiration during which the user can re-authenticate without losing their session state. Additionally, warning users about upcoming expirations can enhance the experience.

Effective token management in web applications is a balance between maintaining security through token expiration and providing a seamless user experience. Handling refresh token expiration gracefully and intelligently determining when to refresh access tokens are key aspects of this. Sliding sessions, long-lived tokens for particular applications, and timely user notifications can help achieve this balance.

5. Pros And Cons of Sliding Sessions

Your idea of issuing a new refresh token with each successful access token refresh is known as the sliding session pattern. This approach can be quite effective in certain scenarios. Here are its pros and cons:

Pros:

  1. Continuous Access: Users enjoy uninterrupted access as long as they are active. The refresh tokens are automatically renewed, preventing unexpected logouts due to token expiry.

  2. Balanced Security: By renewing the refresh token regularly, you mitigate the risk of long-lived tokens. If a refresh token is compromised, its validity is limited to the duration until the next refresh.

  3. User Experience: This approach offers a better user experience, especially for applications where users expect long-lived sessions (like email or social media).

  4. Adaptable Expiration Policy: You can adjust the refresh token's lifespan based on user behavior, activity level, or risk assessment, allowing for more flexible and adaptive security policies.

Cons:

  1. Potential Security Risks: If a refresh token is stolen, the attacker could potentially maintain access for a longer period by continuously refreshing the token. This requires robust security measures to detect and prevent unauthorized use of refresh tokens.

  2. Complexity in Token Management: Implementing sliding sessions adds complexity to your token management system. You need to ensure that old refresh tokens are invalidated when new ones are issued, and handle edge cases where multiple refresh requests may occur in parallel.

  3. Increased Server Load: More frequent token issuance and validation checks can increase the load on your authentication server, especially for applications with a large user base.

  4. Dependency on Client Implementation: The effectiveness of this approach partly depends on the client application correctly handling the new refresh tokens. Clients must be designed to store and use the updated tokens securely.

Implementing sliding sessions by issuing a new refresh token upon each access token refresh can be a highly effective way to enhance user experience and maintain a reasonable level of security. However, it's important to be aware of the potential security risks and the need for robust token management and client implementation. As with any security-related decision, the approach should be tailored to the specific needs and risks of your application.

6. Implementing the sliding session pattern involves coordination between the client and server

Server-Side Implementation (Pseudocode)

Let's assume you're using a Node.js server with Express:

const express = require('express');
const app = express();

app.post('/refresh-token', (req, res) => {
    const oldRefreshToken = req.body.refreshToken;
    
    // Validate the old refresh token...
    if (isValidRefreshToken(oldRefreshToken)) {
        const newAccessToken = generateAccessToken(); // Implement this function
        const newRefreshToken = generateRefreshToken(); // Implement this function
        
        // Save the new refresh token in the database and invalidate the old one...
        saveNewRefreshToken(newRefreshToken);
        invalidateOldRefreshToken(oldRefreshToken);

        res.json({
            accessToken: newAccessToken,
            refreshToken: newRefreshToken
        });
    } else {
        res.status(401).send('Invalid refresh token');
    }
});

function generateAccessToken() {
    // Generate a new access token
}

function generateRefreshToken() {
    // Generate a new refresh token
}

function isValidRefreshToken(token) {
    // Validate the refresh token
}

function saveNewRefreshToken(token) {
    // Save the new refresh token in the database
}

function invalidateOldRefreshToken(token) {
    // Invalidate the old refresh token
}

const PORT = 3000;
app.listen(PORT, () => console.log(`Server running on port ${PORT}`));

Client-Side Implementation (JavaScript)

let accessToken = '';
let refreshToken = 'initial_refresh_token'; // The initial refresh token

function refreshTokenPeriodically() {
    setInterval(() => {
        if (needToRefreshToken()) {
            fetch('/refresh-token', {
                method: 'POST',
                headers: {
                    'Content-Type': 'application/json'
                },
                body: JSON.stringify({ refreshToken: refreshToken })
            })
            .then(response => response.json())
            .then(data => {
                accessToken = data.accessToken; // Update the access token
                refreshToken = data.refreshToken; // Update the refresh token
                // Store the new refresh token securely
            })
            .catch(error => console.error('Error refreshing token:', error));
        }
    }, 5 * 60 * 1000); // Adjust the interval as needed
}

function needToRefreshToken() {
    // Implement logic to determine if the token needs to be refreshed
}

refreshTokenPeriodically();

Diagram of the Process

image.png

Important Considerations:

  1. Security: Ensure that both access and refresh tokens are securely generated and transmitted. Use HTTPS to protect tokens in transit.

  2. Token Storage: On the client side, store tokens securely. For web applications, consider using HttpOnly cookies to store the refresh token.

  3. Validation and Revocation: Implement robust validation and revocation mechanisms on the server to handle token misuse or theft.

  4. Error Handling: Implement proper error handling, especially for scenarios where the refresh token is invalid or expired.

  5. Database Interactions: The server's token generation and validation logic will typically involve database interactions to store and verify tokens.

This implementation is simplified and should be adapted and expanded based on the specific requirements and security considerations of your application.

7. Solutions Without A Timer

Yes, there are alternative solutions to using timers for refreshing access tokens in web applications. Here are a few approaches:

1. Event-Driven Refresh

Instead of using a timer, refresh the token in response to specific events or user actions. For example, refresh the token when the user initiates a new network request or navigates to a different part of the application.

2. Token Expiry Check on Request

Check the token's expiry time before making each API request. If the token is expired or close to expiration, refresh it before proceeding with the API call.

function makeApiRequest() {
    if (isTokenExpired(accessToken)) {
        refreshToken().then(() => {
            // Proceed with the API request using the new access token
        });
    } else {
        // Proceed with the API request
    }
}

3. Server-Initiated Refresh

In this approach, the server informs the client when it's time to refresh the token. This can be done via mechanisms like WebSockets or Server-Sent Events (SSE). The server sends a message to the client when the token needs refreshing.

4. Refresh Token in Interceptor

If using a library like Axios for HTTP requests, you can use an interceptor to check the token's validity before each request and refresh it if necessary.

axios.interceptors.request.use(request => {
    if (isTokenExpired(accessToken)) {
        return refreshToken().then(updatedToken => {
            request.headers['Authorization'] = `Bearer ${updatedToken}`;
            return request;
        });
    }
    return request;
});

5. Refresh on Error Response

Refresh the token upon receiving an error response that indicates an expired token (e.g., 401 Unauthorized). After refreshing, retry the failed request with the new token.

6. Using Refresh Tokens on Demand

Only refresh the access token when the user performs an action that requires it, rather than proactively refreshing it. This can work well in applications with sporadic user interaction.

Each of these methods has its advantages and considerations. The best choice depends on your application's specific requirements, user interaction patterns, and the level of control you have over both the client and server sides. These methods aim to reduce unnecessary token refresh operations, minimize the load on the server, and improve the overall performance and user experience of the application.

8. Conclusion

Token refreshing or silent authentication is a fundamental aspect of modern web security. It allows for a seamless user experience by maintaining active sessions, while also ensuring that access tokens are regularly renewed for ongoing security. This mechanism is especially important in applications where user sessions last longer than the lifespan of a single access token.