为什么人工智能与软件测试的结合话题开始火爆

46 阅读3分钟

霍格沃兹的测试管理班是专门面向测试与质量管理人员的一门课程,通过提升从业人员的团队管理、项目管理、绩效管理、沟通管理等方面的能力,使测试管理人员可以更好的带领团队、项目以及公司获得更快的成长。提供 1v1 私教指导,BAT 级别的测试管理大咖量身打造职业规划。

图片

第一个推动力是无疑是ChatGPT,大语言模型(LLM)给我们提供了一个非常强大的人机交互方式,让机器的语言理解能力追上了人类,它能相对准确地理解人类语言,并基于GPT的方式为用户提供准确的预测结果。他恐怖的一百层以上的神经网络具备千亿级别以上的参数,这意味着人类复杂的多语言体系他已经可以信手拈来了。

这么复杂的人类语言可以掌握,那么作为编程语言更是不在话下,在ChatGPT推出后,基于代码分析的Codex项目也自然顺势推出。具备敏锐嗅觉的Github很快与OpenAI合作推出了IT届的王炸 GitHub Copilot,实现了文生代码、代码转换、代码补全等各种炸裂效果。随着文生文、文生图、文生视频、文生直播的火爆,不少客服、设计、文案被淘汰。

有2家公司的人告诉我,因为使用了人工智能效率提升,公司裁掉了部分岗位的80%的人员,只留下少部分的设计专家与使用人工智能的人员。OpenAI的创始人也明确说明了,人工智能会显著地影响就业。基本上可以预见,一个会写代码的超级智能体将会诞生,帮我们实现比较大的效率提升,同时也会给测试与开发带来比较大的影响。

图片

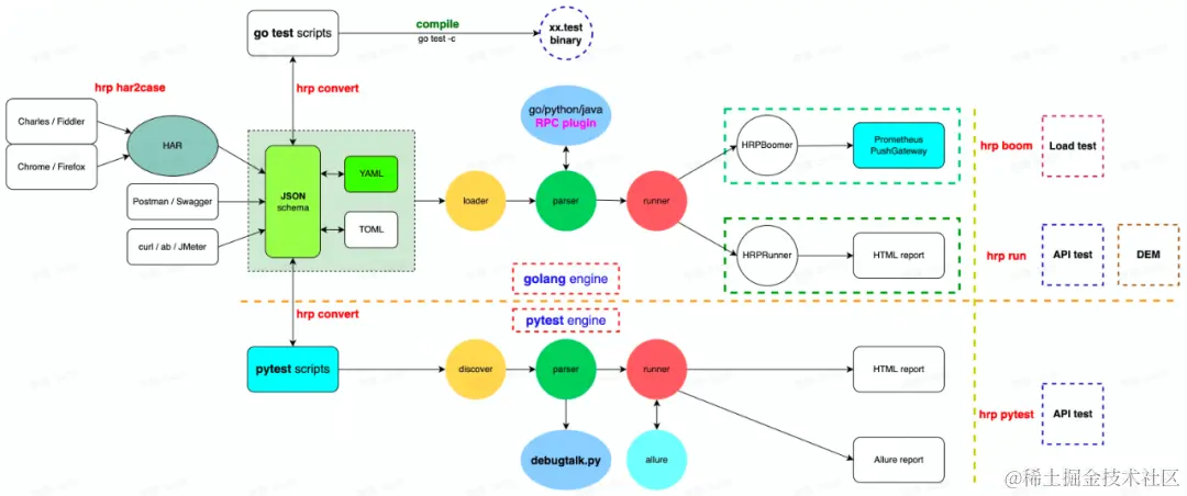
第二个推动力是测试生成技术的发展,测试技术的发展先后经历了测试用例数据驱动、测试用例自动生成等发展阶段。测试用例数据驱动使用yaml、json等数据化手段来实现自动化测试,比如国内李隆开源的HttpRunner,就是一个典型的数据驱动测试框架,用户使用数据驱动可以更简单地维护测试体系,降低了使用成本,提高了测试效率,提高了测试的可维护性。测试用例自动生成技术则是通过转化其他的输入源比如har抓包数据、OpenAI接口规范等数据到测试用例,实现测试用例的自动生成。测试用例的数据化与生成技术可以让测试人员扩大自己的能力边界,实现更全面的测试体系构建,它是测试智能化的一个重要的技术。

图片

第三个推动力是模型驱动测试技术的崛起,模型驱动这个概念其实诞生很久了,但是因为本身需要一定的建模能力,无论是通过数学公式、有限状态机、或者有向图、知识图谱等技术,都是具备一定门槛的,所以模型驱动测试一直未在行业里得到大范围的推广。制约模型驱动测试的发展的另外一个因素是生态,行业里已经有一些模型驱动测试的工具了,比如GraphWalker之类的,但是使用上不够简单,交流也少。

看似没有什么联系的三个方向突然就破局了。大语言模型LLM代表的是业务知识认知能力,测试用例生成技术是融合了测试设计与测试执行分析的关键测试落地技术,有了类似ChatGPT这样的人类语言理解能力与代码理解能力,自然就可以去搞测试用例的生成,无论是手工测试,还是自动化测试。

微信图片_20240119103056.png