电源管理入门-汇总篇

192 阅读1分钟

image.png 人狠话不多,直接上链接: XXX XXX

番外篇: SCP 三篇XXX

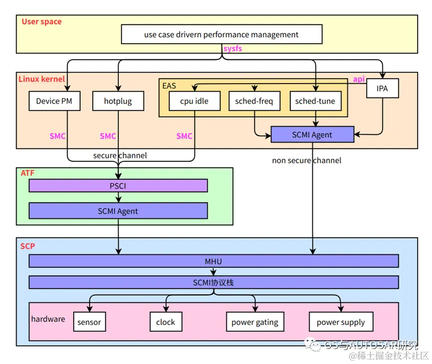
总架构

image.png

image.png

后记:

写系列的文章追求全面细致,其实写的挺累,但是也是系统学习的机会。虽说跟程序员杂家相违背,但是偶尔死磕一下也是可以的。希望分享给需要的人,一起学习进步。

“啥都懂一点,啥都不精通,

干啥都能干,干啥啥不是,

专业入门劝退,堪称程序员杂家”。

欢迎各位有自己公众号的留言:申请转载,多谢!

后续会继续更新,纯干货分析,欢迎分享给朋友,欢迎点赞、收藏、在看、划线和评论交流!