一图胜千言:探索9大软件架构工具的魅力

4,842 阅读12分钟

在软件架构领域,我们可以将工具分为三大类:建模工具、代码图工具和绘图工具。这些工具在帮助我们可视化软件架构时各有优势。

建模工具和代码图工具,就像是您的长期计划和档案保管员。它们更适合用于创建详尽的文档,记录系统设计的方方面面。这些工具提供了更多的结构和组织,但需要一些时间来进行设置。它们像是绘制地图,可以帮助工程团队更好地了解路线,规划未来的旅程,并识别潜在的障碍。

另一方面,绘图工具是快速草图的好帮手。它们就像您在纸上随手涂鸦的速写工具,非常适合快速捕捉想法。这些工具更加通用,不需要太多的思考,但它们可能不太适合长期的文档记录。它们帮助您以最简单的方式传达复杂性,但可能不够详细。

接下来,我们将为您列举一些具体的工具,以帮助您更好地了解这三种类型的软件架构工具。让我们来看看它们分别适合哪些需求。

一、可视化建模工具

建模适用于长期系统设计文档,需要一些设置工作。可重复使用的对象和关系存储在模型中,可以保持所有图表的最新状态。

1、IcePanel

IcePanel 是一种在线工具,就像是一块交互式白板,可以帮助敏捷开发团队一起构建和记录他们的软件架构。这个工具有免费和付费版本,非常适合那些希望寻找轻便协作工具的团队。

这个工具的特点包括:

  • 可交互的图表,您可以随意放大或缩小,以查看技术细节,就像是放大镜一样。
  • 敏捷建模,您可以在绘制图表的同时创建模型,省时省力。
  • 不同视角的元数据,您可以在现有图表上叠加额外的信息,以查看问题或项目的不同方面。
  • 消息序列流程,让您能够在图表上展示和传达消息的顺序,非常有用。
  • 链接到现实资源,比如源代码控制或云资源,如果图表与实际情况不一致,还会提醒您。这样,您可以确保架构的准确性。

IcePanel 就像是一个数字工程师的白板,帮助团队一起规划和构建软件架构,无论您是免费用户还是选择了更多功能的付费版本。

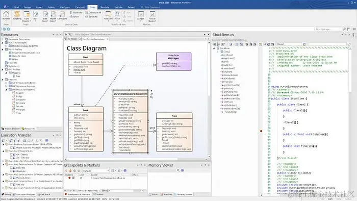
2、Enterprise Architect(EA)

Sparx Systems,这是一家来自澳大利亚的公司,他们的产品Enterprise Architect是一款强大的桌面应用程序,可以帮助企业进行系统建模。

这个工具是需要付费的(悄悄告诉你,网上有破解版),适合那些规模较大的企业,他们需要创建各种行业标准的模型。

它的特点包括:

  • 全方位建模,您可以在其中进行分析、设计、实施、测试和维护模型,就像是一站式的建模工具。
  • 支持多种标准,包括UML、SysML和BPMN,这意味着您可以根据您的需求创建不同类型的模型。
  • 高性能,即使是极其庞大的模型,也能在几秒钟内加载,让您的工作更加高效。
  • 动态模型模拟,您可以使用JavaScript编写动态模型,模拟不同情境下的系统行为。
  • 源代码往返,这是一个强大的功能,可以让您从需求、分析和设计模型到实施和部署实现完全的可追溯性,确保项目的连贯性和准确性。

Enterprise Architect 就像是企业的建模工具箱,为大型企业提供了丰富的功能,帮助他们管理和规划复杂的系统。

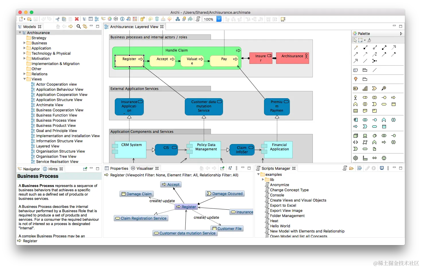
3、Archi

Archi 是一个非常方便的工具,可以在您的计算机上创建ArchiMate模型和草图。最棒的是,它是免费且开源的。

Archi 特别适合那些希望使用ArchiMate语言创建模型,但又不想花大钱购买昂贵的软件工具的个人用户。

这个工具的亮点包括:

  • 支持最新标准,它支持ArchiMate 3.1语言,确保您使用的是最新的规范。
  • 创建模型和图表,您可以轻松地创建ArchiMate元素、关系、视图和观点,将您的构想可视化。
  • 友好提示,Archi还提供了提示视图,让您更容易理解ArchiMate语言,即使您不是专家也能上手。
  • 可视化工具,您可以使用它来绘制关系、绘制草图,以及创建画布模型,让您的模型更具可读性和清晰度。

Archi是一个非常适合个人用户的工具,尤其是那些希望使用ArchiMate语言进行模型创建的人。最重要的是,它是免费的,所以无需担心高昂的成本。

二、代码图工具

代码图就像是通过使用一种简单的标记语言来画图的工具,你可以在这些图上绘制模型对象和它们之间的关系。最酷的是,你可以将这些图表像代码一样检入到你的源代码控制系统中。

此外,这些工具通常还配备了自动布局功能,它可以帮助你自动排列和调整图表的布局,使图表更加整洁和易于理解。这使得创建和维护图表变得更加高效。

1、Structurizr

Structurizr 是一个很有用的工具,它是基于“代码图”原理的,可以帮助您轻松地从一个模型中创建多个图表,而不需要为每个图表都使用不同的工具。

这个工具有免费版本和付费版本可供选择,适合那些希望使用专门的DSL(领域特定语言)并将图表与源代码一起管理的技术人员,特别是那些使用C4模型的人。

Structurizr 具备以下特点:

  • 使用Structurizr DSL编写图表代码,这使得创建和编辑图表变得非常方便。您可以使用专门的DSL语言,将您的设计思想转化为图表,简化了整个过程。
  • 将图表存储在源代码控制中,这意味着图表与您的工程团队一起工作,而不是被单独存放在某处。这有助于确保所有团队成员都能看到和编辑图表,从而实现更好的协作。
  • 支持C4模型,这是一种用于可视化软件架构的流行方法,可以帮助您更好地理解和传达系统的结构。
  • 架构决策记录,它还提供了一个便捷的方式来记录和跟踪系统架构的决策,帮助团队更好地管理和维护系统。

Structurizr是一个为技术人员提供便利的工具,帮助他们以更高效的方式管理和可视化软件架构。

2、PlantUML

PlantUML 是一个非常便捷的工具,它可以帮助您创建各种类型的图表,比如时序图、对象图、组件图、用例图、类图等等。

而且,它是免费的!我的时序图就靠它

PlantUML 特别适合那些希望使用一种简单直观的文本语言来定义图表,然后将这些图表与源代码控制系统一起使用的技术人员。

它的功能包括:

  • 使用文本语言创建图表,这意味着您只需使用一种容易理解的文本语言来描述图表,而不需要手动绘制每个图形。
  • C4插件,这个插件可以帮助您更好地支持C4模型,以便更好地可视化和管理软件架构。
  • 多种图表类型,比如时序图、用例图、类图等,您可以根据您的需要创建不同类型的图表。
  • 与源代码控制的集成,这意味着您可以将图表与您的代码一起存储和管理,确保团队成员都能方便地访问和编辑它们。

PlantUML 是一个强大且易于使用的工具,适用于希望以文本方式创建和管理各种类型图表的技术人员。最棒的是,它是完全免费的!

3、Ilograph

Ilograph 是一个非常有用的工具,它允许您使用YAML语言创建交互式图表,而且这些图表还可以自动排列,让它们看起来整齐而有条理。更酷的是,您可以随时根据需要切换不同的视角,以查看图表的不同方面。

这个工具有免费版本和付费版本可供选择,适合那些希望以编码方式创建图表,但又不必是专业的技术人员,尤其是那些想要以视觉方式呈现不同视角的人。

Ilograph 具备以下特点:

  • 并排代码编辑,这意味着您可以在创建图表的同时查看和编辑YAML代码,让您更容易理解图表的结构和内容。
  • 自动布局图表对象,这帮助确保图表的布局始终整洁有序,无需手动排列每个元素。
  • 动态布局,根据需要更改图表的布局,使您能够轻松切换不同视角,呈现图表的不同方面。
  • 图表序列,可以用于展示图表中的不同用例,帮助您更好地理解和传达系统行为。

Ilograph 是一个非常适合半技术人员的工具,让他们以更可视化和易于理解的方式创建和管理图表。无论您是免费用户还是选择更多功能的付费版本,它都将成为您可视化工作的得力助手。

三、绘图工具

绘图是为了快速表达和尝试新点子而设计的。它们制作方便,但通常会被抛弃,很难保持及时更新。

1、Diagrams.net

Diagrams.net 是一个非常受欢迎的免费绘图工具,非常灵活,可以用来绘制各种图表,从流程图到房屋蓝图等等。而且,您还可以选择将数据存储在您喜欢的位置。

这个工具的免费版本非常适合需要快速、易于使用的技术和非技术人员,让他们能够创建各种图表。

Diagrams.net具有以下特点:

  • 丰富的形状库,这意味着您可以选择各种形状和符号,以构建您想要的图表。
  • 模板,这可以帮助您更快地创建特定类型的图表,无需从头开始。
  • 完全灵活的绘图,您可以自由绘制,排列和调整图表,以适应您的需求。
  • 可自定义的存储和集成,您可以选择将数据存储在您选择的位置,并与其他工具集成,以实现更好的工作流程。

Diagrams.net 是一个非常方便的工具,适用于需要创建各种图表的人,不论他们是技术人员还是非技术人员。而且,它的免费版本非常强大!

2、Lucidchart

Lucidchart 是一个协作绘图工具,它非常适合团队一起快速创建各种图表,比如流程图、过程流程、思维导图等。

Lucidchart 提供了免费版本和付费版本可供选择。

这个工具的主要特点包括:

  • 实时协作,让您和您的团队可以同时在同一个图表上工作,实时更新,大大提高了团队的协作效率。
  • 连接数据,您可以将图表连接到数据源,以实现更深入的数据分析和可视化。
  • 与其他工具集成,Lucidchart 可以与其他工具无缝集成,使您可以在不同工具之间流畅地切换,实现更多功能。
  • 模板,工具提供了各种模板,可以帮助您更快速地创建各种类型的图表,无需从零开始。
  • 学习资源,对于新手来说,Lucidchart 还提供了学习资源,帮助您更好地了解工具的功能和使用方法。

Lucidchart 是一个强大而易用的协作绘图工具,适合团队协作创建各种类型的图表,无论您是使用免费版还是付费版,都可以充分发挥其协作和创造能力。

3、Miro

Miro 是一个协作白板工具,它专为团队合作和促进研讨会而设计。

Miro 提供了免费版和付费版供选择。

这个工具的主要特点包括:

  • 实时编辑:您和您的团队可以在一个交互式白板上进行实时编辑,共同创建和修改图表。
  • 鼠标悬停协作:您可以轻松查看谁正在查看和编辑您的图表,以便更好地了解团队的动态。
  • 研讨会辅助工具:Miro 提供了多种研讨会辅助工具,如计时器和投票功能,有助于更好地组织和引导研讨会。
  • 社区制作的模板:您可以使用由社区制作的模板,加速图表的创建过程,无需从头开始。

Miro 是一个非常好用的工具,特别适合需要协作创建图表和组织研讨会的团队。不论您选择使用免费版还是付费版,Miro 都将成为您团队合作的得力助手。

四、总结

选择软件架构工具众多,关键是要明确您为何需要创建架构可视化。如果您的目的只是为了将潜在的解决方案可视化,那么我们建议您使用快速绘图工具,但不要期望它在长期内非常有用。

然而,如果您打算创建一份供他人长期参考的文档,我们建议您使用建模工具。之所以建议使用建模工具,是因为您可以通过简单地更新模型来自动更新所有相关图表,而使用绘图工具,则需要逐个更新图表以保持设计一致。这将使长期维护变得更加便捷。