云时代,最好用的MySQL客户端工具推荐

1,376 阅读10分钟

数据库图形客户端(GUI)工具,可以大大帮助开发者提升SQL编写与开发的效率。在云时代,企业越来越多的开始采用RDS,同时也还有部分本地IDC自建数据库,而在云端也会选择/尝试多个不同云厂商。“工欲善其事,必先利其器”,在这样的背景下,看看有哪些工具产品可供选择吧。

整体综述

本文完整对比了12种MySQL图形客户端(GUI)工具,从产品体验、功能完整度、云适配、计费模式、OS兼容性等多个角度进行评估与分析,给出推荐。下面产品推荐与整体得分图,读者可根据自己的实际情况选择:

12种MySQL图形客户端评估对比(NineData)

接下来,我们一起看看所有这些工具的特点吧。

NineData

官网地址:www.ninedata.cloud/

NineData 是一款非常有特色的数据库SQL开发产品,对MySQL常用功能支持非常完整,包括智能的SQL补全、SQL执行历史、结果集编辑、数据对比、结构对比、数据迁移与复制等。它采用SaaS架构模式,用户不仅可以免费使用,而且无需下载安装,上手比较简单。NineData 产品更新迭代比较敏捷,对于开发者的新需求响应比较迅速。另外,该产品在多云适配上是其重要的强项,支持多种连接和访问云数据库的方式,对阿里云、腾讯云、华为云、AWS等都有比较好的支持。另外,也适配国内比较流行的PolarDB、GaussDB、TDSQL等数据库。

对于新用户 NineData 还会赠送两个示例数据库,供用户使用。另外,NineData 还提供了企业级SQL开发能力,支持多用户管理、数据库访问权限控制、变更流程、SQL规范、SQL与操作审计等内容,可以较好的解决企业内多人协作访问数据库的问题。

NineData 综合评价如下:

产品体验:★★★★

云适配度:★★★★

功能完整:★★★★

是否收费:免费

环境兼容:Windows / Linux / macOS

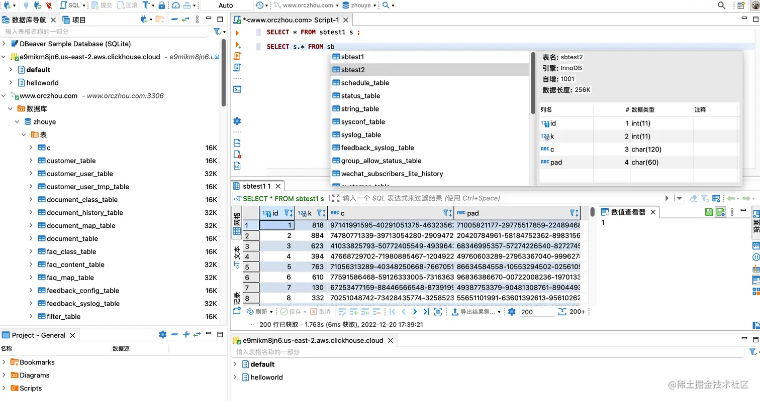
产品截图:

NineData 产品页面截图

Navicat

官网地址:navicat.com/en/

Navicat是一款来自香港的产品,约2000年左右发布,是一个老牌的商业化、闭源数据库管理软件,支持主流的Windows、Mac OS X以及Linux,最近两年开始支持订阅模式,个人使用价格约35美元/月,企业版约69美元/月(参考),国内购买为273元/月,有一定的价格门槛,但其使用体验也还不错,功能也比较完整,包括比较强大的SQL补全、导入导出、结果集编辑、E-R模型、数据对比、结构对比、数据迁移等,但有部分功能仅企业版才具备。Navicat的代码块功能做得比较强,可以非常方便自定义一些自己常用的SQL模板。

Navicat综合评价如下:

产品体验:★★★★★

云适配度:★★★

功能完整:★★★★★

是否收费:商业收费

环境兼容:Windows / Linux / macOS

产品截图:

Navicat 产品页面截图

MySQL Workbench

官网地址:www.mysql.com/products/wo…

Workbench是最老牌的数据库管理工具了。最早由奥地利程序员Michael G. Zinner独立开发,之后Zinner于2003年加入了MySQL AB公司,并于2005年发布了最早的Workbench 5.0版本;2013年发布了,6.0版本;2018年,发布了8.0版本。整体上,该产品依旧随着MySQL的版本而持续更新,但是,更新节奏较慢,界面也非常“老”,并没有受到Oracle/MySQL的重视。

Workbench支持主流的Windows、Mac OS X以及Linux,并且开放源代码。但因为界面架构比较长时间没有更新,所以使用的交互体验一般。因为是MySQL官方工具,功能支持是比较完整的,包括SQL补全、SQL历史、导入导出、结果集编辑、E-R模型、数据对比、结构对比、数据迁移等功能都具备。另外,也提供商业化的企业版,支持部分MySQL企业版的功能。

MySQL Workbench综合评价如下:

产品体验:★★★

云适配度:★

功能完整:★★★★★

是否收费:免费

环境兼容:Windows / Linux / macOS

MySQL Workbench 产品页面截图

DBeaver

官网地址:dbeaver.io/

DBeaver 是一个基于 Java 开发数据库管理工具,提供开源免费的版本。因为是基于Java的,所以也能够支持Windows、Linux、macOS 等操作系统,其支持的数据库类型也比较多。同时也是因为基于Java,其在访问的不同的数据库版本时,有时候需要在线做一些驱动更新,需要访问GitHub的一些资源,而因为一些原因,这类更新经常失败,使其使用体验有一定打折。DBeaver也提供了基础的SQL补全、导入导出、结果集编辑等功能,但也有部分功能仅限于企业版(Pro版本)才提供,另外,软件似乎因为比较大的缘故,所以运行起来有点慢。

DBeaver综合评价如下:

产品体验:★★★

云适配度:★★

功能完整:★★★★

是否收费:开源免费(功能限制)+ 商业收费(完整版)

环境兼容:Windows / Linux / macOS

DBeaver 产品页面

phpMyAdmin

官网地址:www.phpmyadmin.net/

这是另一个老牌的开源免费MySQL访问工具了,在云时代之前,开发者经常需要自己搭建自己完整的开发环境(例如“LAMP”)时,该软件还比较流行。从名字可以看出来,这是一个PHP的Web-Based的MySQL访问工具,所以需要使用并不是很方便,需要构建自己的Web服务器和PHP运行环境。一般来说,现在的开发者也并不会这么去做。

另外,phpMyAdmin一直没有商业化,主要靠捐赠和赞助的方式在运转(参考,有意思的是Navicat也在赞助列表,而且是唯一的白金赞助商),整体上,phpMyAdmin其迭代速度非常慢,功能支持也很有限,但是如果是简单、基础的使用,是没有问题的。但,如果是日常开发使用,并不是很推荐。

phpMyAdmin综合评价如下:

产品体验:★★

云适配度:★

功能完整:★★★

是否收费:开源免费

环境兼容:Windows / Linux / macOS

产品截图:

phpMyAdmin 产品页面截图

dbForge

官网地址:www.devart.com/dbforge/mys…

dbForge是devart的核心产品,最早主要是支持SQL Server数据库,最近几年也发布了对MySQL数据库的支持,也是一个商业化收费软件,产品可以下载试用一段时间。根据使用经验来看,体验还是非常不错的,功能也非常完整。但是,仅支持Windows版本,标准版费用为199美元/年,起步价也并不便宜。

dbForge综合评价如下:

产品体验:★★★★★

云适配度:★★

功能完整:★★★★★

是否收费:商业收费

环境兼容:Windows

产品截图:

dbForge 产品页面截图

SQLYOG

官网地址:webyog.com/product/sql…

SQLyog更多的是专注于数据库的管理,包括性能、监控、优化等方面,也提供基础SQL编辑功能,所以在早期,其在DBA群体中比较受欢迎,但是在整体的开发者中,使用比率并不高。虽然,提供开源的社区版本,但是当前,公司主要在推广其商业版本。

另外,在云时代对于监控与实例管理方面的诉求在降低,在SQL开发与云适配上需求更强。从这个角度来看,并不是很推荐这个这个产品。此外,该软件仅支持Windows系统。最近几年这个产品发展比较缓慢,而且SQL开发功能也不再是主推的功能,所以也并不是特别推荐。

SQLYOG综合评价如下:

产品体验:★★★

云适配度:★

功能完整:★★★

是否收费:开源免费(功能限制)+ 商业收费(完整版)

环境兼容:Windows

产品截图:

SQLYOG 产品页面截图

HeidiSQL

官网地址:www.heidisql.com/

HeidiSQL也是一个发展了很长时间的MySQL客户端,使用Delphi构建,所以整体上,有非常好的Windows使用体验。但是不能支持macOS或者Linux。因为发展时间比较长,功能也比较完整。

新增了部分对于云产品的适配,例如,如果类型选择的是AWS RDS,那么在kill连接的时候会使用特定的存储过程进行kill。

HeidiSQL综合评价如下:

产品体验:★★★★★

云适配度:★★★

功能完整:★★★★

是否收费:开源免费

环境兼容:Windows

产品截图:

HeidiSQL 产品页面截图

阿里云DMS

官网地址:www.aliyun.com/product/dms

因为阿里云在国内市占率非常高,所以,阿里云DMS也是一个使用比较广,但是也因为其为阿里云的产品,所以其作为MySQL管理工具并不是非常有名。DMS比较完整的支持MySQL日常SQL开发相关的工作,其功能矩阵也比较完整,可以完成日常的开发工作。

DMS对于阿里云数据库的适配自然是非常好,使用也比较便利。但,其对于其他云数据库(诸如腾讯、华为、AWS)的支持就比较有限,而且似乎也并不会在这方面做任何的投入。另外,DMS最近一年的产品大方向主要是在于"一站式的数据管理",所以新增了数据资产、数据开发任务编排等功能。不再是一个SQL开发工具。

阿里云DMS综合评价如下:

产品体验:★★★★

云适配度:★★

功能完整:★★★★★

是否收费:免费

环境兼容:Windows / Linux / macOS

产品截图:

阿里云DMS 产品页面

BeeKeeper Studio

官网或下载地址:www.beekeeperstudio.io/

Beekeeper目前是由一个由个人开发的MySQL GUI软件。界面简洁现代,支持比较基础的SQL开发功能,包括了SQL窗口、创建表等能力,同时有非常好的平台兼容性。向用户提供免费的功能有限的社区版,完整版是收费的,最低价格为19美元。

BeeKeeper Studio综合评价如下:

产品体验:★★★★

云适配度:★

功能完整:★★★

是否收费:开源免费(功能限制)+ 商业收费(完整版)

环境兼容:Windows / Linux / macOS

产品截图:

BeeKeeper Studio 产品页面

Toad Edge

官网地址:www.quest.com/products/to…

Toad Edge是Quest公司的产品之一。主要支持MySQL和PostgreSQL,当然Toad系列也有支持Oracle/Db2/SQL Server等商业数据库,但都需要下载独立的软件。另外,该软件一般是通过销售渠道去销售的,所以网上也看不到其价格。当前,支持Windows和macOS版本。其功能支持也比较完整,另外,在SQL提示功能上, 比较有特色,支持比较常见的SQL代码提示。

Toad Edge产品综合评价:

产品体验:★★★

云适配度:★

功能完整:★★★★

是否收费:商业收费

环境兼容:Windows / macOS

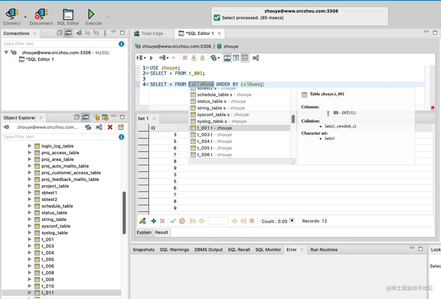
产品截图:

Toad Edge 产品页面

DbVisualizer

DbVisualizer发展时间也比较长了,支持的数据库种类也非常多,底层是基于Java构建的,有不错的平台兼容性,支持Windows / Linux / macOS,在市场也获得不错认可。不过,该软件仅支持英语,并没有对应的中文支持。

DbVisualizer综合评价如下:

产品体验:★★★★

云适配度:★★

功能完整:★★★★★

是否收费:免费版(功能受限)+ 商业收费

环境兼容:Windows / Linux /macOS

产品截图:

DbVisualizer 产品页面

最后

通过Wine等方式支持的OS平台,这里并没有考虑,因为根据经验来看,大多数情况下,稳定性都不太好。另外,市面上也还有一些产品超过两年未更新,这里就不再介绍了,例如MyDB Studio;也有部分软件平台属性太强,例如Sequel Pro仅支持Mac,这里也没有介绍。总体上,打分有较强的主观性,所以仅供参考。