Vue2源码-整体渲染流程浅析

1,484 阅读3分钟

本文已参与「新人创作礼」活动,一起开启掘金创作之路。

本文基于Vue 2.6.14进行源码分析

为了增加可读性,会对源码进行删减、调整顺序、改变的操作,文中所有源码均可视作为伪代码

文章内容

  • 流程图展示Vue2整体渲染流程
  • 根据流程图,围绕vm._render()vm._update()进行源码分析,分为无/有Component时的渲染流程分析
  • 用简单例子,主要以流程图的形式,分析创建Component所经历的流程

整体渲染流程图

由于掘金限制,只能使用png图片,由于本文源码分析都是基于流程图,如果下面png图片看不清,可以点击查看清晰的Vue2整体渲染流程.svg

Vue2整体渲染流程.png

流程图代码分析

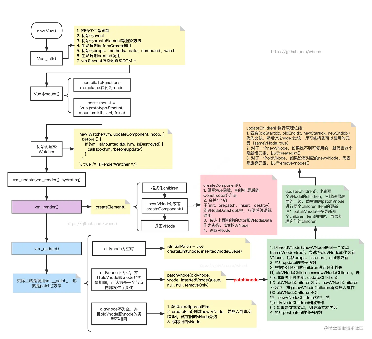
_init():初始化逻辑

  1. 初始化生命周期
  2. 初始化event
  3. 初始化createElement等渲染方法
  4. 生命周期beforeCreate调用
  5. 初始化props、methods、data、computed、watch
  6. 生命周期created调用
  7. vm.$mount渲染到真实DOM上
function Vue (options) {
  this._init(options);
}

Vue.prototype._init = function (options) {
    const vm = this;
   
    // 合并配置
    vm.$options = mergeOptions(
        resolveConstructorOptions(vm.constructor),
        options || {},
        vm
    );
    initLifecycle(vm); // 初始化生命周期
    initEvents(vm); // 初始化event
    initRender(vm); // 初始化createElement等渲染方法
    callHook(vm, 'beforeCreate');
    initInjections(vm); // resolve injections before data/props
    initState(vm); // 初始化props、methods、data、computed、watch
    initProvide(vm); // resolve provide after data/props
    callHook(vm, 'created');

    if (vm.$options.el) {
        vm.$mount(vm.$options.el);
    }
};

实例挂载分析

Vue.$mount流程

从下面的代码分析可以知道,Vue.$mounte首先会判断是否有render()方法,如果没有手写render()方法,只有<template>,那得先把template转化为render()的模式,最终一切渲染都得转化为render()方法

// node_modules/vue/src/platforms/web/entry-runtime-with-compiler.js
const mount = Vue.prototype.$mount; // 在原来$mount()基础上再封装一层逻辑,然后调用原来的$mount
Vue.prototype.$mount = function (
  el?: string | Element,
  hydrating?: boolean
): Component {
  el = el && query(el)

  const options = this.$options
 
  if (!options.render) {
    let template = options.template
    if (template) {
      if (typeof template === 'string') {
        if (template.charAt(0) === '#') {
          template = idToTemplate(template)
        }
      } else if (template.nodeType) {
        template = template.innerHTML
      } else {
        if (process.env.NODE_ENV !== 'production') {
          warn('invalid template option:' + template, this)
        }
        return this
      }
    } else if (el) {
      template = getOuterHTML(el)
    }
    if (template) {

      const { render, staticRenderFns } = compileToFunctions(template, {
        outputSourceRange: process.env.NODE_ENV !== 'production',
        shouldDecodeNewlines,
        shouldDecodeNewlinesForHref,
        delimiters: options.delimiters,
        comments: options.comments
      }, this)
      options.render = render
      options.staticRenderFns = staticRenderFns
    }
  }
  return mount.call(this, el, hydrating)
}

初始化渲染Watcher

由下面代码可以知道,转化render()会进行渲染Watcher的注册,然后调用生命周期mounted调用 从下面代码分析也可以知道,最终渲染触发的方法是vm._update(vm._render(), hydrating)

Vue.prototype.$mount = function (
  el?: string | Element,
  hydrating?: boolean
): Component {
  el = el && inBrowser ? query(el) : undefined
  return mountComponent(this, el, hydrating)
}

// node_modules/vue/src/core/instance/lifecycle.js
export function mountComponent (
  vm: Component,
  el: ?Element,
  hydrating?: boolean
): Component {
  vm.$el = el
  if (!vm.$options.render) {
    vm.$options.render = createEmptyVNode
  }
  callHook(vm, 'beforeMount')

  // 删除源码中的if分支
  let updateComponent;
  updateComponent = () => {
    vm._update(vm._render(), hydrating)
  }

  new Watcher(vm, updateComponent, noop, {
    before () {
      if (vm._isMounted && !vm._isDestroyed) {
        callHook(vm, 'beforeUpdate')
      }
    }
  }, true /* isRenderWatcher */)
  hydrating = false

  if (vm.$vnode == null) {
    vm._isMounted = true
    callHook(vm, 'mounted')
  }
  return vm
}

初次渲染会触发new Watcher的渲染,由于初次渲染vm._isMounted=false,因此不会调用生命周期beforeUpdate,只有下一次渲染才会触发生命周期beforeUpdate的打印

vm._render()

最终通过调用render()方法进行渲染,然后返回VNode数据
render函数传入vm.$createElement进行渲染
在上面上面initRender()的分析中,我们知道vm.$createElement=createElement
createElement实际上会调用_createElement

// node_modules/vue/src/core/instance/render.js
Vue.prototype._render = function (): VNode {
    // ...
  	const { render, _parentVnode } = vm.$options
    vnode = render.call(vm._renderProxy, vm.$createElement)
    if (Array.isArray(vnode) && vnode.length === 1) {
        vnode = vnode[0]
    }
    if (!(vnode instanceof VNode)) {
        vnode = createEmptyVNode()
    }
    // set parent
    vnode.parent = _parentVnode
    return vnode
}

_createElement()

  • VNode的children节点进行处理,可能是任意类型,我们需要处理为规范的length=1VNode数组
  • 根据tag进行VNode的创建,比如Component组件类型,需要调用不同的创建方法
  • 最后返回创建的VNode
function _createElement(context, tag, data, children, normalizationType) {

    // children的整理和规范化
    if (Array.isArray(children) && typeof children[0] === 'function') {
        data = data || {};
        data.scopedSlots = { default: children[0] };
        children.length = 0;
    }
    if (normalizationType === ALWAYS_NORMALIZE) {
        children = normalizeChildren(children);
    } else if (normalizationType === SIMPLE_NORMALIZE) {
        children = simpleNormalizeChildren(children);
    }

    // 根据tag做类型判断,是要直接创建createVNode还是createComponent
    // 本质都是返回VNode数据
    var vnode, ns;
    if (typeof tag === 'string') {
        var Ctor;
        ns = (context.$vnode && context.$vnode.ns) || config.getTagNamespace(tag);
        if (config.isReservedTag(tag)) {
            vnode = new VNode(
                config.parsePlatformTagName(tag), data, children,
                undefined, undefined, context
            );
        } else if ((!data || !data.pre) && isDef(Ctor = resolveAsset(context.$options, 'components', tag))) {
            // component
            vnode = createComponent(Ctor, data, context, children, tag);
        } else {
            vnode = new VNode(
                tag, data, children,
                undefined, undefined, context
            );
        }
    } else {
        vnode = createComponent(tag, data, context, children);
    }


    if (Array.isArray(vnode)) {
        return vnode
    } else if (isDef(vnode)) {
        if (isDef(ns)) { applyNS(vnode, ns); }
        if (isDef(data)) { registerDeepBindings(data); }
        return vnode
    } else {
        return createEmptyVNode()
    }
}

createComponent():创建组件类型的VNode

如果遇到组件类型,_createElement()则调用createComponent()进行组件VNode的创建

  • 继承Vue函数,构建扩展后的Constructor()方法
  • 合并4个钩子到VNodeData.hook中,方便后续逻辑调用
  • 传入上面构建的CtorVNodeData作为参数,实例化VNode
  • 返回VNode
// node_modules/vue/src/core/vdom/create-component.js
export function createComponent(...args): VNode | Array<VNode> | void {

    // core/global-api/index.js: Vue.options._base = Vue
    // 因此baseCtor = Vue
    const baseCtor = context.$options._base
    if (isObject(Ctor)) {
        // Vue.extend = function (extendOptions: Object): Function {
        //     const Sub = function VueComponent(options) {
        //         this._init(options)
        //     }
        // }
        Ctor = baseCtor.extend(Ctor); // 返回Vue的继承类,继承基础上扩展一些功能
    }

    // 合并4个钩子函数到VNodeData.hook中,方便后续逻辑调用
    installComponentHooks(data)

    // 创建vue-component类型的VNode
  	const name = Ctor.options.name || tag;
    const vnode = new VNode(
        `vue-component-${Ctor.cid}${name ? `-${name}` : ''}`,
        data, undefined, undefined, undefined, context,
        { Ctor, propsData, listeners, tag, children },
        asyncFactory
    )

    return vnode
}

const componentVNodeHooks = {
    init (...){},
    prepatch (...){},
    insert (...){},
    destroy (...){}
}
const hooksToMerge = Object.keys(componentVNodeHooks)

function installComponentHooks(data: VNodeData) {
    const hooks = data.hook || (data.hook = {})
    for (let i = 0; i < hooksToMerge.length; i++) {
        const key = hooksToMerge[i]
        const existing = hooks[key]
        const toMerge = componentVNodeHooks[key]
        if (existing !== toMerge && !(existing && existing._merged)) {
            hooks[key] = existing ? mergeHook(toMerge, existing) : toMerge
        }
    }
}

vm._update()

  • 作用:获取vm._render()渲染的VNode,进行真实DOM的渲染
  • 流程:分为3种情况进行分析,核心是调用createElm()方法进行VNode的渲染
Vue.prototype._update = function (vnode: VNode, hydrating?: boolean) {
    // ...
    if (!prevVnode) {
        // initial render
        vm.$el = vm.__patch__(vm.$el, vnode, hydrating, false /* removeOnly */);
    } else {
        // updates
        vm.$el = vm.__patch__(prevVnode, vnode);
    }
    // ...
}
// node_modules/vue/src/platforms/web/runtime/index.js
Vue.prototype.__patch__ = inBrowser ? patch : noop
// node_modules/vue/src/platforms/web/runtime/patch.js
export const patch: Function = createPatchFunction({ nodeOps, modules })
// node_modules/vue/src/core/vdom/patch.js
const hooks = ['create', 'activate', 'update', 'remove', 'destroy']
export function createPatchFunction(backend) {
    const cbs = {};
    const { modules, nodeOps } = backend;
    for (i = 0; i < hooks.length; ++i) {
        cbs[hooks[i]] = []
        for (j = 0; j < modules.length; ++j) {
            if (isDef(modules[j][hooks[i]])) {
                cbs[hooks[i]].push(modules[j][hooks[i]])
            }
        }
    }
    return function patch(oldVnode, vnode, hydrating, removeOnly) {
        if (isRealElement) {
            oldVnode = emptyNodeAt(oldVnode)
        }

        // 三种情景代码...
    }
}

patch情景1: 初始化root/渲染更新-无可复用的VNode

return function patch(oldVnode, vnode, hydrating, removeOnly) {
    if (isRealElement) {
        oldVnode = emptyNodeAt(oldVnode)
    }
    var isRealElement = isDef(oldVnode.nodeType);
    if (!isRealElement && sameVnode(oldVnode, vnode)) {
        // patch existing root node
        patchVnode(oldVnode, vnode, insertedVnodeQueue, null, null, removeOnly);
    } else {
        // 初始化root时调用
        // index.html的id='app'
        const oldElm = oldVnode.elm
        // id='app'的<div>的parent,即body
        const parentElm = nodeOps.parentNode(oldElm)
        // create new node
        createElm(
            vnode,
            insertedVnodeQueue,
            // extremely rare edge case: do not insert if old element is in a
            // leaving transition. Only happens when combining transition +
            // keep-alive + HOCs. (#4590)
            oldElm._leaveCb ? null : parentElm,
            nodeOps.nextSibling(oldElm)
        )
        // destroy old node
        if (isDef(parentElm)) {
            removeVnodes([oldVnode], 0, 0)
        } else if (isDef(oldVnode.tag)) {
            invokeDestroyHook(oldVnode)
        }
    }
}
  • 初始化root时调用,进行newVNode的创建,然后插入到id=app的旁边,然后删除<div id="app">的DOM,如下面代码所示
  • 渲染更新-无可复用的VNode,监测到sameVnode()=false,说明当前VNode无法复用,不是之前那个VNode,直接重新建立一个新的VNode,然后将旧的VNode删除(跟初始化root流程差不多)
// 初始化root
// patch之前的状态
<div id='app'></div>

// createElm之后的状态
<div id='app'></div>
<div id='app1'></div>

// destroy old node
<div id='app1'></div>

patch情景2: 渲染更新-可复用的VNode进行patchVnode

监测到sameVnode()=true,说明当前VNode可复用,直接进行数据更新,以及它们的childrendiff比较,找出children可复用的地方(不可复用的地方得重新创建和销毁)

var isRealElement = isDef(oldVnode.nodeType);
if (!isRealElement && sameVnode(oldVnode, vnode)) {
    // patch existing root node
    patchVnode(oldVnode, vnode, insertedVnodeQueue, null, null, removeOnly);
}
function sameVnode(a, b) {
    return (
        a.key === b.key &&
        a.asyncFactory === b.asyncFactory && (
            (
                a.tag === b.tag &&
                a.isComment === b.isComment &&
                isDef(a.data) === isDef(b.data) &&
                sameInputType(a, b)
            ) || (
                isTrue(a.isAsyncPlaceholder) &&
                isUndef(b.asyncFactory.error)
            )
        )
    )
}

注:当两个VNode的key、tag、isComment、VNodeData、inputType都相同时,说明是同一个节点,只是有所改变,可以进行复用

patchVnode()流程

  • 因为oldVNode和newVNode是同一个节点(sameVnode=true),尝试将oldVNode转化为新VNode,包括props、listeners、slot等更新
  • 执行update的钩子函数(自定义指令注册)
  • 根据它们各自的children进行分组处理
    • oldVNodeChildren!==newVNodeChildren,进行diff算法比对更新
    • oldVNodeChildren为空,newVNodeChildren不为空,执行newVNodeChildren新建插入操作
    • oldVNodeChildren不为空,newVNodeChildren为空,执行oldVNodeChildren删除操作
    • 如果是文本节点,则更新文本内容
  • 执行postpatch的钩子函数(自定义指令注册)

详细代码分析请看文章 Vue2 双端比较diff算法-patchVNode流程浅析

patchVnode()总结概述
更新两个VNode的数据,并且比对两个VNodechlidren,先进行简单的处理,如果有其中一个不存在,则直接执行create/remove操作,如果两者都存在,才需要调用updateChildren()进行对比和复用

patch情景3: Component内部结构渲染

遇到组件渲染时,使用

if (isUndef(oldVnode)) {
    // empty mount (likely as component), create new root element
    isInitialPatch = true;
    createElm(vnode, insertedVnodeQueue);
}

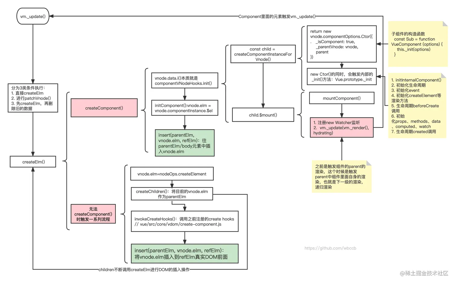
核心方法createElm()-非component渲染

流程图

由于掘金限制,只能使用png图片,由于本文源码分析都是基于流程图,如果下面png图片看不清,可以点击查看清晰的createElm函数解析.svg

createElm函数解析.png

  • 作用:通过VNode创建真实的DOM节点并插入
  • 流程:
    • document.createElement创建vnode.elm
    • 遍历children,进行createElm()的递归调用
    • 调用所有生命周期create的方法
    • 调用Node.appendChild/Node.insertBefore方法将VNode.elm挂载的DOM元素插入到目前parentElm

如果是初始化,此时的parentElm=<Body></Body>

// node_modules/vue/src/core/vdom/patch.js
function createElm(vnode, insertedVnodeQueue, parentElm, refElm, nested, ownerArray, index) {
    if (createComponent(vnode, insertedVnodeQueue, parentElm, refElm)) {
        return;
    }
    const data = vnode.data
    const children = vnode.children
    const tag = vnode.tag
    if (isDef(tag)) { // 有标签的内容

        // 本质是document.createElement创建真实DOM的元素
        vnode.elm = vnode.ns
            ? nodeOps.createElementNS(vnode.ns, tag)
            : nodeOps.createElement(tag, vnode)
        setScope(vnode)

        // if (Array.isArray(children)) {
        //     for (let i = 0; i < children.length; ++i) {
        //       createElm(children[i], insertedVnodeQueue, vnode.elm, null, true, children, i)
        //     }
        // } else if (isPrimitive(vnode.text)) {
        //     nodeOps.appendChild(vnode.elm, nodeOps.createTextNode(String(vnode.text)))
        // }
        createChildren(vnode, children, insertedVnodeQueue); // 方法内容如上面注释代码

        if (isDef(data)) {
            invokeCreateHooks(vnode, insertedVnodeQueue); // 方法内容如下面注释代码
            // for (let i = 0; i < cbs.create.length; ++i) {
            //     cbs.create[i](emptyNode, vnode)
            //   }
            //   i = vnode.data.hook // Reuse variable
            //   if (isDef(i)) {
            //     if (isDef(i.create)) i.create(emptyNode, vnode)
            //     if (isDef(i.insert)) insertedVnodeQueue.push(vnode)
            // }
        }
        // parentElm = body(初始化时)
        insert(parentElm, vnode.elm, refElm); // 方法内容如下面注释代码
        // function insert (parent, elm, ref) {
        //  if (isDef(parent)) {
        //     if (isDef(ref)) {
        //       if (nodeOps.parentNode(ref) === parent) {
        //         // parent.insertBefore(elm, ref)
        //         nodeOps.insertBefore(parent, elm, ref)
        //       }
        //     } else {
        //       // parent.appendChild(elm)
        //       nodeOps.appendChild(parent, elm)
        //     }
        // }}
    } else if (isTrue(vnode.isComment)) { // 注释内容
        vnode.elm = nodeOps.createComment(vnode.text)
        insert(parentElm, vnode.elm, refElm)
    } else { // 纯文本
        vnode.elm = nodeOps.createTextNode(vnode.text)
        insert(parentElm, vnode.elm, refElm)
    }
}

核心方法createElm()-有component渲染

由代码分析可以知道,会先调用createComponent()尝试进行Component的创建,如果创建成功,则不继续往下执行

// node_modules/vue/src/core/vdom/patch.js
function createElm(...args) {
    if (createComponent(vnode, insertedVnodeQueue, parentElm, refElm)) {
        return
    }
}
function createComponent (vnode, insertedVnodeQueue, parentElm, refElm) {
    if (isDef((i = i.hook)) && isDef((i = i.init))) {
        // Component里面的内容进行初始化和渲染
        i(vnode, false /* hydrating */) // componentVNodeHooks.init()
    }

    if (isDef(vnode.componentInstance)) {
        // 拿到已经渲染好的Component的DOM树:vnode.componentInstance.$el
        initComponent(vnode, insertedVnodeQueue)

        // 将已经渲染好的Component的DOM树插入到parentElm之前占位的<component>部分
        insert(parentElm, vnode.elm, refElm)
    }
}

var componentVNodeHooks = {
    init: function (vnode, hydrating) {
        var child = (vnode.componentInstance = createComponentInstanceForVnode(vnode, activeInstance));
        child.$mount(hydrating ? vnode.elm : undefined, hydrating);
    }
}

function initComponent(vnode, insertedVnodeQueue) {
    // vnode.componentInstance.$el此时就是已经渲染的Component形成的DOM树 
    vnode.elm = vnode.componentInstance.$el
}
  • 由上面代码可以知道,先调用了componentVNodeHooks.init()进行Component的里面内容的渲染:child.$mount
  • Component渲染完成后,将渲染完成的DOM挂载在vnode.componentInstance.$el
  • 然后再进行当前Component所在的占位符的parent的插入children-DOM的操作

DOM的渲染顺序因此是 先子后父

示例分析-Component渲染

由于createComponet涉及的点过多,因此使用例子进行单独分析,主要是分析创建Component所经历的流程

例子

详细代码请看github-component调试

<div id='el'>
</div>

<script type='text/x-template' id='demo-template'>
  <div id='children1'>
    <p id='children1_1'>Selected: {{ selected }}</p>
    <component-select :options='options' v-model='selected' id='children1_2_component'>
    </component-select>
  </div>
</script>

<script type='text/x-template' id='select2-template'>
  <select id='children_component_select'>
    <option disabled value='0' id='children_component_select_option'>Select one</option>
  </select>
</script>
<script>
  Vue.component('component-select', {
    .....
  })
  var vm = new Vue({
    el: '#el',
    template: '#demo-template',
    data: {
      selected: 0,
      options: [
        { id: 1, text: 'Hello' },
        { id: 2, text: 'World' }
      ]
    }
  })
</script>

从上面html内容可以知道,最终是要渲染出<component-select></component-select>组件内容

创建Component示例html.png
由一开始的分析可以知道,最终<template></template>都会转化为render()函数,上面示例代码最终转化的render()函数是

// _v = createTextVNode;
// _c = function (a, b, c, d) { return createElement$1(vm, a, b, c, d, false); };
(function anonymous() {
    with (this) {
        return _c('div', {
            attrs: {
                "id": "children1"
            }
        }, [_c('p', {
            attrs: {
                "id": "children1_1"
            }
        }, [_v("Selected: " + _s(selected))]), _v(" "), _c('component-select', {
            attrs: {
                "options": options,
                "id": "children1_2_component"
            },
            model: {
                value: (selected),
                callback: function($$v) {
                    selected = $$v
                },
                expression: "selected"
            }
        })], 1)
    }
})

初次渲染流程图

由于掘金限制,只能使用png图片,由于本文源码分析都是基于流程图,如果下面png图片看不清,可以点击查看清晰的例子-Vue2整体流程示例图.svg

例子-Vue2整体流程示例图.png

Vue系列文章

  1. Vue2源码-响应式原理浅析
  2. Vue2源码-整体渲染流程浅析
  3. Vue2源码-双端比较diff算法 patchVNode流程浅析
  4. Vue3源码-响应式系统-依赖收集和派发更新流程浅析
  5. Vue3源码-响应式系统-Object、Array数据响应式总结
  6. Vue3源码-响应式系统-Set、Map数据响应式总结
  7. Vue3源码-响应式系统-ref、shallow、readonly相关浅析
  8. Vue3源码-整体渲染流程浅析
  9. Vue3源码-diff算法-patchKeyChildren流程浅析