TDengine:国内4家大型物流公司的数据架构改造实例汇总

156 阅读6分钟

对于物流企业来说,如何高效地记录和处理车辆的轨迹信息、应对每天海量监控数据的采集和处理工作,对于项目整体的交付效率至关重要。同时,伴随着数字化、智能化的不断加速,数据更是呈现出爆发式增长,老旧的数据架构越来越难以应对业务发展需求。在此背景下,诸多物流企业开始寻求数据架构的变革,特别是选择符合业务需求的时序数据库Time Series DatabaseTSDB)产品,本篇文章汇总了国内四家大型物流公司的数据架构改造实例,给到读者参考。

顺丰 x TDengine

“完成改造后,大数据监控平台摆脱了对大数据组件的依赖,有效缩短了数据处理链路,自上线以来,一直运行稳定。在写入方面,根据容量规划完成相关参数调整后,理想情况下,集群写入速度最高达 90W 条/s。查询性能方面,在使用预计算函数情况下,查询 p99 都在 0.7 秒以内,能够满足我们日常绝大部分查询需求。控制成本层面,服务端物理机由 21 台降至 3 台,每日所需存储空间为 93GB(2 副本),同等副本下仅为 OpenTSDB+HBase 的约 1/10。”

业务背景

顺丰科技大数据集群每天需要采集海量监控数据,以确保集群稳定运行。此前其采用了 OpenTSDB+HBase 作为大数据监控平台全量监控数据的存储方案,随着接入数据量的不断增长,这一方案衍生出了不少痛点,包括依赖多、使用成本高和性能不能满足等问题,必须对全量监控数据存储方案进行改造。通过对 IoTDB、Druid、ClickHouse、TDengine 等时序数据存储方案的调研, TDengine 成为他们的最终选择。

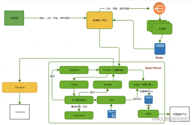
架构图

TDengine Database

为保证整个系统的高可用和可扩展性,整体架构中,前端采用nginx集群进行负载均衡,保证高可用性;单独分离出客户端层,方便根据流量需求进行扩容缩容。点击案例详情查看三大实施难点及解决路径。

👉 点击案例查看更多技术细节

韵达 x TDengine

“我们目前使用 TDengine 2.2.2.0 版本,在三台 16C 64G 的服务器上部署了集群,数据写入速度大概为每秒 5000 行。值得一提的是,基于 TDengine,常用的查询基本可以在 1 秒之内完成,一些特定查询甚至可以达到毫秒级。从存储来说,同等数据体量下,TDengine 大约占用 300GB 不到的磁盘(单副本),而此前使用 MySQL 时,光硬盘使用就需要几个 TB(主从)。”

业务背景

在业务尚未扩张之前,韵达采用的是 MySQL 分区+索引方式进行数据处理,但随着企业的发展、业务量的增加,面对每日亿级的数据量,MySQL 显然已经无法满足当下的数据处理需求。随后,韵达决定进行数据库选型,考虑到目前业务主要是统计各个网点设备实时上传的数据,无需再进行修改等操作,是典型的时序数据。经过一番调研和测试,韵达发现 TDengine 就很符合当下的业务要求。

架构图

当前韵达的架构是 Spring Boot + MyBatis + MySQL + TDengine,TDengine 负责处理时序数据,MySQL 则负责非时序数据的存储及应用,整体架构如下:

TDengine Database

👉 点击案例查看更多技术细节

货拉拉 x TDengine

“值得一提的是,TDengine 的 SQL 原生语法支持时间维度聚合查询,同时数据存储压缩率⾼存储空间小, 这两点直接切中了我们的痛点。落地后实测相同数据的存储空间只有 MySQL 存储空间的 1/10 甚至更少。还有⼀个惊喜是,在现有监控数据存储(MySQL)顶不住的情况下,⼀台 8C16GB 的单机版 TDengine 轻松就抗下目前所有监控流量和存储压力,且运行稳定,基本没有故障。”

业务背景

目前货拉拉 DBA 团队管理的数据存储包括 MySQL、Redis、Elasticsearch、Kafka、MQ、Canal 等,为了保证监控采样的实时性,其自研的监控系统设置的采样间隔为 10 秒,每天都会产生庞大的监控数据,监控指标的数据量达到 20 亿+。随着管理实例越来越多,使用 MySQL 来存储规模日益庞大的监控数据越发力不从心,急需进行升级改造。结合实际具体需求,通过对不同时序数据库进行调研,最终货拉拉选择了 TDengine,顺利完成了数据存储监控的升级改造。

架构图

TDengine Database

👉 点击案例查看更多技术细节

中通 x TDengine

“通过项目初期的表现,可以知道 TDengine 能够轻松满足我们的业务需求,轻松支撑起业务中使用比较频繁的几种查询。未来我们还有其他的使用规划,后续接入的车辆将会达到几万辆,对于部标机产生的相关时序数据的使用也会越来越多,期待 TDengine 可以继续为车联网场景下的查询提供更为多样性的支持。”

业务背景

车联网业务是中通科技配送全链路业务中非常重要的一环,通过人、车、货、场全链条覆盖的车联网设备应用,实现物流运输全链路感知。在中智车联服务平台的实际项目需求中,需要实时查询车辆最新位置状态,达到车辆运营可视化管理。在进行数据库选型时,其对比了 Prometheus 和 TDengine 这两款很有代表性的时序数据库,最终被 TDengine “一个设备采集点一张表”的底层设计,及自带的降采样和窗口函数等优秀性能所吸引。

架构图

TDengine Database

👉 点击案例查看更多技术细节

写在最后

据国家邮政局数据显示,我国快递业发展迅猛,已经连续几年保持 50% 左右的爆发式增长,为经济增长注入了强大的活力,然而高速发展的同时也面临着越来越多的数据处理难题,好在大数据处理方案也在与时俱进。以上企业用实际案例证明,对于物流企业,时序数据库在降本增效上确实更加显著,值得更多有此类需求的企业尝试。

欢迎添加小T(VX:TDengine),加入物联网技术讨论群,第一时间了解TDengine 官方信息,与关注前沿技术的同学们共同探讨新技术、新玩法。

想了解更多 TDengine Database的具体细节,欢迎大家在GitHub上查看相关源代码。 微信图片_20220329131424.jpg