Alluxio 源码完整解析 | 你不知道的开源数据编排系统 (上篇)

292 阅读9分钟

Part 1 前言

目前数据湖已成为大数据领域的最新热门话题之一,而什么是数据湖,每家数据平台和云厂商都有自己的解读。整体来看,数据湖主要的能力优势是:集中式存储原始的、海量的、多来源的、多类型的数据,支持数据的快速加工及计算。相比于传统的数据仓库,数据湖对数据有更大的包容性,支持结构化/半结构化/非结构化数据,能快速进行数据的落地和数据价值发掘。数据湖的技术体系可以分为三个子领域:数据湖存储、数据湖计算、数据湖统一元数据。

数据湖存储提供海量异构数据的存储能力,支持多类型的底层存储系统,如分布式存储 HDFS、对象存储 AWS S3、腾讯云对象存储 COS 等,除此之外,在数据湖场景中计算和存储分离,使得计算的数据本地性不复存在。因此有必要在数据湖存储和计算之间引入统一的数据缓存层。

Alluxio是一款基于云原生开源的数据编排技术,为数据计算与数据存储构建了桥梁,支持将数据从原始存储层移动到加速计算的虚拟分布式存储系统。Alluxio可为数据湖计算提供统一的数据湖存储访问入口,支持跨不同类型的底层存储并抽象出统一的数据访问命名空间,提供数据本地性、数据可访问性、数据伸缩性。

本文将对 Alluxio 底层源码进行简要分析,分上下两篇:主要包括本地环境搭建,源码项目结构,服务进程的启动流程,服务间RPC调用,Alluxio 中重点类详解,Alluxio 中 Block 底层读写流程,Alluxio Client调用流程和 Alluxio 内置的轻量级调度框架。

Part 2 环境准备

2.1 本地部署

从官方下载安装版本(下载地址),以2.6.0安装为例,下载后解压安装包:

1 tar -zxvf alluxio-2.6.0-bin.tar.gz

修改基本的配置文件,(1). 修改alluxio-site.properties,设置master地址,设置默认Alluxio root挂载点:

1 cp conf/alluxio-site.properties.template alluxio-site.properties

2 #放开注释:

3 alluxio.master.hostname=127.0.0.1

4 alluxio.master.mount.table.root.ufs=${alluxio.work.dir}/underFSStorage

(2). 修改masters、workers配置对应ip,本地安装,可都设置为127.0.0.1

1 vi conf/masters

2 vi conf/workers

修改完配置后,准备启动Alluxio服务,执行如下命令操作:

1 # mount对应磁盘

2 bin/alluxio-mount.sh Mount workers

3 # 进行环境校验

4 bin/alluxio validateEnv master

5 bin/alluxio validateEnv worker

服务启动命令操作,对于所有服务操作包括:master、worker、job_master、job_worker、proxy

1 # 启动所有服务

2 bin/alluxio-start.sh all

3 # 停止所有服务

4 bin/alluxio-stop.sh all
5

6 # 启动单个服务

7 bin/alluxio-start.sh -a master

8 bin/alluxio-start.sh -a worker

9 bin/alluxio-start.sh -a job_master

10 bin/alluxio-start.sh -a job_worker

11 bin/alluxio-start.sh -a proxy

启动后服务成功,也可通过JPS查看Java进程:AlluxioMaster、AlluxioWorker、AlluxioJobMaster、AlluxioJobWorker、AlluxioProxy。

2.2 IDEA调试

源码编译可参考官方说明文档:Building Alluxio From Source

1 mvn clean install -DskipTests

2 # 加速编译

3 mvn -T 2C clean install -DskipTests -Dmaven.javadoc.skip -Dfindbugs.skip -Dcheckstyle.skip -Dlicense.skip -Dskip.protoc

通过IDEA启动Alluxio各个服务进程,其核心启动类包括:

  • AlluxioMaster:Main函数入口,设置启动运行VM Options,alluxio.logger.type=MASTER_LOGGER,RPC端口:19998,Web端口:19999;
  • AlluxioJobMaster:Main函数入口,设置启动运行VM Options,alluxio.logger.type=JOB_MASTER_LOGGER
  • AlluxioWorker:Main函数入口,设置启动运行VM Options,alluxio.logger.type=WORKER_LOGGER,
  • AlluxioJobWorker:Main函数入口,设置启动运行VM Options,alluxio.logger.type=JOB_WORKER_LOGGER
  • AlluxioProxy:Main函数入口,设置启动运行VM Options,alluxio.logger.type=PROXY_LOGGER

VM Options参数示例如下:

1 -Dalluxio.home=/code/git/java/alluxio -Dalluxio.conf.dir=/code/git/java/alluxio/conf -Dalluxio.logs.dir=/code/git/java/alluxio/logs -Dlog4j.configuration=file:/code/git/java/alluxio/conf/log4j.properties -Dorg.apache.jasper.compiler.disablejsr199=true -Djava.net.preferIPv4Stack=true -Dalluxio.logger.type=MASTER_LOGGER -Xmx2g -XX:MaxDirectMemorySize=516M

操作示例如下:

在项目根目录 logs下可查看服务启动的日志文件:

DEBUG远程调试,在alluxio-env.sh 配置环境变量,可增加如下配置属性

1 export ALLUXIO_WORKER_JAVA_OPTS="$ALLUXIO_JAVA_OPTS -agentlib:jdwp=transport=dt_socket,server=y,suspend=n,address=6606"

2 export ALLUXIO_MASTER_JAVA_OPTS="$ALLUXIO_JAVA_OPTS -agentlib:jdwp=transport=dt_socket,server=y,suspend=n,address=6607"

3 export ALLUXIO_USER_DEBUG_JAVA_OPTS="-agentlib:jdwp=transport=dt_socket,server=y,suspend=y,address=6609"

如下图所示,增加远程的监控端口,监控Alluxio Worker 6606:

调用Alluxio Shell命令时开启DEBUG的输出,使用参数:-debug,示例如下:

1 bin/alluxio fs -debug ls /

Part 3 项目结构

Alluxio源码的项目结构可简化如下几个核心模块:

  • alluxio-core:实现Alluxio系统的核心模块,其中alluxio-core-server内实现Alluxio Master、Alluxio Worker、Alluxio Proxy;alluxio-core-client定义Alluxio Clien操作;alluxio-core-transport 实现服务间RPC通信;
  • alluxio-job:Alluxio内部轻量级作业调度实现,alluxio-job-server内实现 Alluxio Job Master、Alluxio Job Worker;
  • alluxio-underfs:适配对接不同的底层存储,如hdfs、cephfs、local、s3等;
  • alluxio-table:实现Alluxio Catalog功能,基于table引擎读取元数据并支持关联Alluxio存储,目前catalog的底层UDB支持hive metastore和aws glue catalog;
  • alluxio-shell:封装Alluxio shell工具;

Part 4 服务进程

Alluxio服务内部的5个核心进程:AlluxioMaster、AlluxioWorker、AlluxioProxy、AlluxioJobMaster、AlluxioJobWorker 都是基于Process(进程)接口类扩展实现的,定义组件进程的生命周期管理操作。

类图实现继承关系如下所示:

4.1 AlluxioMaster

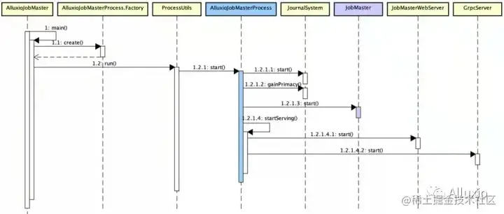
4.1.1. 启动流程

  • 基于JournalSystem维护Master元数据持久化信息,便于服务宕机后,从最新的Journal File恢复,详见Journal Management;
  • 进行AlluxioMaster选举,Master选举支持两种方式:ZK、Raft(RaftJournalSystem);
  • 基于ProcessUtils进行进程启停管理触发,执行AlluxioMasterProcess 启动
    - JournalSystem 启动/设置主要执行模式(gainPrimacy)
    - AlluxioMasterProcess#startMasters:启动所有Master相关服务,包括block master、FileSystem master等;若是leader,则调用BackupManager#initFromBackup初始化所有注册master server组件,若不是leader则仅启动Master的RPC/UI服务
    - AlluxioMasterProcess#startServing:启动指标相关服务,包括Web、JVM、RPC相关的指标;

启动时序图简化如下所示:

4.1.2. Server接口类

特别的,初始化并启动的Server接口类组件,主要包括Master类和Worker类,Server会从线程池获取线程,启动执行各个Server定义的操作,server中定义服务线程的生命周期操作,定义的接口方法如下:

  • getName:获取该Server名称;
  • getDependencies:该Server依赖的其他前置Server;
  • getServices:获取Server定义的GrpcService集合;
  • start:Server启动;
  • stop:Server停止;
  • close:Server关闭;

4.1.3. Master Server

定义Master组件中封装的各个线程Server服务,包括Block元数据管理,文件系统管理等,其细化类图如下所示:

4.1.3.1. DefaultFileSystemMaster

Alluxio Master处理系统中所有文件系统元数据管理的Server服务,基于DefaultFileSystemMaster可对文件执行Lock(加锁)操作,为了对任意inode进行读写操作,需要对 inode tree中的每个独立路径进行加锁。InodeTree对象提供加锁方法有:InodeTree#lockInodePath、InodeTree#lockFullInodePath,方法返回已被加锁处理的LockedInodePath 路径对象。

在DefaultFileSystemMaster中常用的上下文对象:JournalContext, BlockDeletionContext, RpcContext;用户对文件元数据的访问(方法调用)都有一个独立的线程进行审计日志记录及管理。

备注:当获取inode path时,可能存在并发操作对该path进行写变更操作,那么读取inode path会抛出异常,提示path的数据结构已变更。

DefaultFileSystemMaster start启动流程概述:

  • 基于InodeTree初始化文件系统根目录(initializeRoot)并判断是否有该文件系统权限;

  • 遍历MountTable,初始化MasterUfsManager并进行文件系统挂载Mount操作;

  • 提交不同的HeartbeatThread(心跳线程) 进行各个检测校验,最终调用HeartbeatExecutor.heartbeat方法,其心跳检测包括:
    - BlockIntegrityChecker:Block完整性校验
    - InodeTtlChecker:File Inode TTL 生命周期校验
    - LostFileDetector:丢失文件探测
    - ReplicationChecker:副本数校验
    - PersistenceSchedule:持久化调度
    - PersistenceChecker:持久化校验
    - TimeSeriesRecorder:时间序列记录
    - UfsCleaner:UFS清理器

附:HeartbeatExecutor的类图概要

4.1.3.2. DefaultBlockMaster

Alluxio Master中管理所有Block和Worker映射元数据的Server服务。为保证并发请求,BlockMaster Server使用支持并发的数据结构,每个元数据都可以进行独立的加锁操作。在BlockMaster中有两大类元数据:block metadata(block块元数据),worker metadata(worker节点元数据):

  • block metadata 加锁操作:基于block执行任意的BlockStore操作,从mLostBlocks中移除元素;

  • worker metadata 加锁操作:校验/更新worker注册状态,读/写worker使用率,读/写worker上的block管理;

为避免死锁操作,如果block和worker元数据需要同时加锁,worker需要在block之前加锁,释放锁时则相反,block需要在worker之前释放锁。

start启动流程概述:提交HeartbeatThread(心跳线程) 进行检测校验,提交的线程是:LostWorkerDetectionHeartbeatExecutor,对worker的心跳进行检测。

4.2 AlluxioWorker

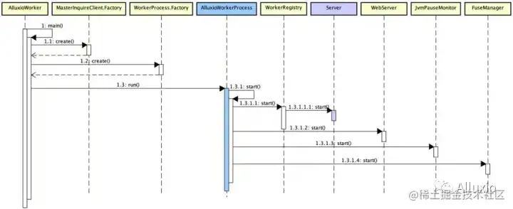
4.2.1. 启动流程

  • 通过MasterInquireClient.Factory 获取Alluxio Master的地址和相关配置信息;
  • 创建AlluxioWorkerProcess进程对象,并执行start方法,具体如下:
    - 通过WorkerRegistry获取Worker上的所有Worker Server服务,并启动相应的Server
    - 注册WebServer Handler,并启动,包括通用指标和Prometheus指标;
    - 注册JvmPauseMonitor,采集worker节点相关的JVM监控指标信息;
  • 如果Worker内嵌FUSE服务,则启动FuseManager

4.2.2. Worker Server

4.2.2.1. DefaultBlockWorker

负责管理Worker节点中最高层级的Block抽象操作,包括:

  • 周期性的BlockMasterSync,将当前Worker节点的Block信息周期定时上报同步给Master;
  • 维护当前Worker所有Block信息与底层存储操作的逻辑关系;

**start启动流程概述:**通过BlockMasterClientPool获取BlockMaster RPC地址并注册,基于ExecutorService提交Worker节点的HeartbeatThread线程,包括:

  • BlockMasterSync:将Worker节点Block信息定时同步BlockMaster进行统一block元数据管理;
  • PinListSync:维护Alluxio与底层UFS的联通地址;
  • StorageChecker:校验存储地址;

4.3 AlluxioProxy

4.3.1. 启动流程

  • 基于ProxyProcess.Factory 创建对应的进程对象:AlluxioProxyProcess;

  • 创建AlluxioProxyProcess进程对象后,执行start方法,调用ProxyWebServer执行start方法,启动Proxy Web服务;

4.4 AlluxioJobMaster

4.4.1. 启动流程

  • 基于AlluxioJobMasterProcess.Factory创建对应的进程对象:AlluxioJobMasterProcess;
  • AlluxioJobMasterProcess执行start方法,调用细节如下:
    - 启动AlluxioJobMaster关联的JournalSystem,并获取Master Leader;
    - 启动Job的Server服务,调用JobMaster start;
    - 分别启动JobMaster的Web Server和RPC Server,提供对外通信服务;

4.4.2. JobMaster

Alluxio内置轻量级的作业调度框架,JobMaster处理AlluxioJobMaster中所有job管理相关操作。

**start启动流程概述:**基于PlanTracker获取上一次调度系统中遗留的所有运行中执行计划并停止,提交HeartbeatThread(心跳线程) 进行监测,提交的进程是:LostWorkerDetectionHeartbeatExecutor,用于检测心跳丢失的Worker节点;

4.5 AlluxioJobWorker

4.5.1. 启动流程

  • 通过MasterInquireClient.Factory 获取Alluxio Master的地址和相关配置信息;
  • 创建AlluxioJobWorkerProcess进程对象,并执行start方法,具体如下:
    - 注册WebServer Handler并启动JobWorkerWebServer,提供Web服务;
    - 启动JobWorker的Server服务 JobWorker,注册job worker节点,并提交心跳检测线程CommandHandlingExecutor;
    - 启动RPC服务于外部通信。

4.5.2. JobWorker

负责管理Worker节点中执行任务相关的所有操作,通过CommandHandlingExecutor 心跳检测执行进程实现。

**start启动流程概述:**向JobWorkerIdRegistry注册当前worker节点信息,提交HeartbeatThread(心跳线程) 进行监测,提交的线程是:CommandHandlingExecutor,处理JobWorker节点所接受的Command命令。

Part 5 RPC 框架

Alluxio是分布式存储缓存系统,服务之间的通信经过RPC调用,其内部采用了grpc框架实现,在子项目alluxio-core-transport中定义RPC的proto文件。以AlluxioMaster为例,详述RPC启动调用流程:AlluxioMaster进程启动的时候,会启动grpc server 对外提供接口服务,其中Server(Master服务)中定义各个Server待注册启动的RPC服务,所有RPC服务注册到GrpcServerBuilder后,基于GrpcServerBuilder.build生成GrpcServer并启动。

Master RPC和Worker RPC注册服务,都是基于Handler实现grpc定义的方法,如下所示:

想要获取更多有趣有料的【活动信息】【技术文章】【大咖观点】,请关注[Alluxio智库]