这是我参与「第四届青训营 」笔记创作活动的第15天
LSMT存储引擎浅析
介绍
LSMT,即Log-Structured Merge-Tree,这是一个经典的数据结构,在大数据系统中有着非常广泛的应用。很多耳熟能详的经典系统,底层就是基于LSMT实现的。早期的数据库系统一般都采用B-Tree家族作为索引,例如MySQL。2000年后诞生的数据库大多采用LSMT索引,例如Google BigTable,HBase等,是通过Append-only Write+择机ompact来维护结构的索引树。
存储引擎
以单机数据库MySQL为例,存储引擎大致可以分为计算层和存储层(存储引擎层)。
计算层主要负责SQL解析、查询优化、计划执行。数据库的ACID特性,在MySQL中全部强依赖于存储引擎实现。
除了保障ACID以外,存储引擎还要负责屏蔽IO细节以提供更好的抽象,提供统计信息于PredicatePush Down能力。
存储引擎不掌握IO细节,让操纵系统接管,例如使用mmap,会有如下问题:落盘时机不确定造成的事务不安全、IO Stall、错误处理繁琐、无法完全发挥硬件性能
LSMT存储引擎的优势与实现
LSMT与B+Tree的异同
在B+Tree中,数据插入是原地更新的。B+Tree在发生不平衡或者节点容量达到阈值后,必须立即进行分裂来平衡。
LSMT与B+Tree可以用统一模型描述,从高层次的数据结构角度来看,二者没有本质的不同,可以互相转化
在工程实践上还是用LSMT来表示一个Append-only和Lazy Compact的索引树,B+Tree来表示一个Inplac-Update和Instant Compact的索引树。这是因为Append-only和Lazy Compact这两个特性更符合现代计算机设备的特性。
为什么采用LSMT模型?
在计算机存储乃至整个工程界都在利用Indirection处理资源的不对称性,存储引擎面对的资源不对称性在不同时期是不同的
在HDD时代,顺序与随机操作性能不对称,由于机械硬盘需要磁盘旋转和机械臂移动来进行读写,顺序写吞吐是随机读的25倍。(顺序操作远快于随机操作)
在SSD时代,顺序写与随机写性能不对称,由于SSD随机写会给主控带来GC压力,顺序写吞吐是随机写的6倍。(顺序写操作远快于随机写操作)
这二者的共性是顺序写是一个对设备很友好的操作,LSMT符合这一点,而B+Tree依赖原地更新,导致随机写
LSMT存储引擎的实现
RocksDB是一款十分流行的开源LSMT存储引擎,最早来自Fackbook(Meta),应用于MyRocks,TiDB等数据库。在字节内部也有Abase,ByteKV,ByteNDB,Bytable等用户。接下来就以RocksDB为例,介绍LSMT存储引擎实现。
Write
写入流程主要有两个优化,批量WAL写入与并发Memtable更新
- 多个写入者会选出一个leader,由这个leader来一次性写入WAL,避免小IO
- 不要求WAL强制落盘(Sync)时,批量提交亦有好处,Leader可以同时唤醒其余writer,降低了系统线程调度开销

- 如果没有批量提交,只能链式唤醒,链式唤醒加大前台延迟

- 写完WAL还要写MemTable,RocksDB在继承LevelDB的基础上又添加了并发MemTable写入的优化。

- WAL一次性写入完成后,唤醒所有writer并行写入Memtable,由最后一个完成Memtable写入的writer执行收尾工作

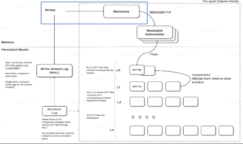
在真正执行修改之前会先将变更写入WAL,WAL写成功则写入成功
Snapshot & SuperVision
- RocksDB数据由3部分组成,Memtable / Immemtable / SST,持有这三部分数据并提供快照功能的组件叫做SuperVision
- Memtable和SST的释放依赖于引用计数,对于读取来说,只要拿着SuperVision,从Memtable一级一级向下,就能查到记录。拿着SuperVision不释放,等于是拿到了快照。
如果所有读者都给SuperVersion的计数加1,读完后再减1,那么这个原子引用计数器就会成为热点。CPU在多核之间同步缓存是有开销的,核越多开销越大。为了让读操作更好的scale,RocksDB做了一个优化是Thread Local SuperVersion Cache
没有Thread Local缓存时,读取操作要频繁Acquire和Release SuperVersion,对CPU缓存不友好

Thread Local Supervision Cache:读取只需要检查一下SuperVision并标记Thread Local缓存正在使用即可,CPU缓存友好
Get&BloomFilter
RocksDB的读取在大框架上和B+Tree类似,就是层层向下。相对于B+Tree,LSMT点查需要访问的数据块更多。为了加速点查,一般LSMT引擎都会在SST中嵌入BloomFilter

Compact
Compact在LSMT中是将Key区间有重叠或无效数据较多的SST进行合并,以此来加速读取或者回收空间。Compact策略可以分为两大类,Level和Tier。
Level
Level策略来自于LevelDB,也是RocksDB的默认策略。每一个层不允许有SST的Key区间重合。有写放大的问题
Tier

Tier策略允许每层有多个区间重合的SST;读放大的增加来换写放大的减少
LSMT模型理论分析
LSMT模型算法时间复杂度分析
T:size ratio,每层LSMT比.上一层大多少,L0大小为1,则L1大小为T,L2为T^2,以此类推 L: level num,LSMT层数B:每个最小的io单位能装载多少条记录 M:每个BloomFilter有多少bits N:每个BloomFilter生成时用了多少条Key S:区间查询的记录数量
Level

- Tier策略降低了写放大,增加了读放大和空间放大
- Level策略增加了写放大,降低了读和空间放大
LSMT存储引擎调优案例与展望
TerarkDB
TerarkDB aka LavaKV是字节跳动内部基于RocksDB深度定制优化的自研LSMT存储引擎,其中完全自研的KV分离功能,上线后获得了巨大的收益,
KV分离简单的来说就是Value较长的记录的Value单独存储

Flink
在字节内部Flink流处理状态存储场景实测的收益结论:
- 平均CPU开销在3给作业上降低了26%~39%,
- 峰值CPU开销在广告作业上有明显的收益,降低了67%,
- 平均容量开销在3个作业上降低了17%~31.2%
- 直播业务某集群容量不收缩,TDB的schedule TTL GC 彻底解决了该问题
发展
硬件
随着硬件的发展,软件设计也会随之发生改变。近年来,出现了许多新的存储技术,例如SMR HDD ,Zond SSD /OpenChanned SSD,PMem等。如何在这些新硬件上设计/改进存储引擎是一大研究热点
模型
经典LSMT模型是比较简单的,有时候不能应对所有工况,可以提出新的模型来解决问题。
参数/工况
已有的模型,在新的或者现有工况下,参数设置的不合理,可以通过更精确的参数设置来提升整体性能。

总结
- 单机数据库的ACID特性依赖于存储引擎
- LSMT存储引擎的顺序写特性更适合现代计算机体系结构
- LSMT和B+Tree可以用同一模型描述并互相转化
- Level Compaction策略,降低了读放大和空间放大,增加了写放大。
- Tier Compaction策略,降低了写放大,增大了读放大和空间放大
- 分布式KV存储,如HBase,背后的理论模型与单机存储引擎RocksDB一样都是LSMT