【云原生】DevOps(三):CI、CD持续集成|交付|部署

111 阅读2分钟

携手创作,共同成长!这是我参与「掘金日新计划 · 8 月更文挑战」的第19天,点击查看活动详情 在这里插入图片描述

@TOC

前言: 📢📢📢 当下云原生火爆全网,云原生充分利用了云计算弹性、敏捷、资源池和服务化特性,改变云端应用的设计、开发、部署和运行模式,为我们大大提供了便利,本篇文章将带大家走进云原生的世界,揭开它的神秘面纱。 💕 入门须知:这片乐园从不缺乏天才,努力才是你的最终入场券!🚀🚀🚀 💓最后,愿我们都能在看不到的地方闪闪发光,一起加油进步🍺🍺🍺

基于Jenkins拉取GitLab的SpringBoot代码进行构建发布到测试环境实现持续集成 基于Jenkins拉取GitLab指定发行版本的SpringBoot代码进行构建发布到生产环境实现CD实现持续部署

一、 持续集成

为了让程序代码可以自动推送到测试环境基于Docker服务运行,需要添加Docker配置和脚本文件让程序可以在集成到主干的同时运行起来。

  • 添加Dockerfile文件

    构建自定义镜像

在这里插入图片描述

  • 添加docker-compose.yml文件

    加载自定义镜像启动容器

在这里插入图片描述

  • 追加Jenkins构建后操作脚本命令

    构建后发布并执行脚本命令

在这里插入图片描述

  • 发布到GitLab后由Jenkins立即构建并托送到目标服务器

    构建日志

在这里插入图片描述

  • 测试部署到目标服务器程序

    查看目标服务器并测试接口
    在这里插入图片描述

在这里插入图片描述

二、 持续交付、部署

程序代码在经过多次集成操作到达最终可以交付,持续交付整体流程和持续集成类似,不过需要选取指定的发行版本

  • 下载Git Parameter插件

    下载Git Parameter

在这里插入图片描述

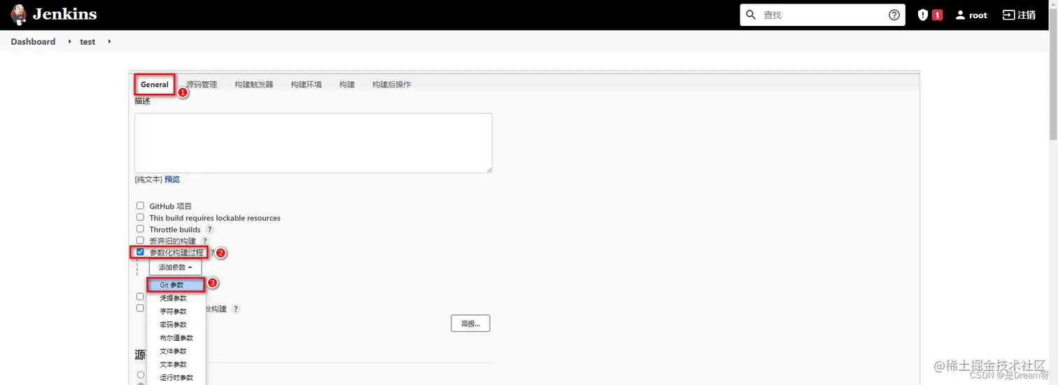
  • 设置项目参数化构建

    基于Git标签构建

在这里插入图片描述 在这里插入图片描述

  • 给项目添加tag版本

    添加tag版本

在这里插入图片描述

  • 任务构建时,采用Shell方式构建,拉取指定tag版本代码

    切换指定标签并构建项目

在这里插入图片描述

  • 基于Parameter构建任务,任务发布到目标服务器

    构建任务

在这里插入图片描述