学会使用MySQL的Explain执行计划,SQL性能调优从此不再困难

450 阅读4分钟

携手创作,共同成长!这是我参与「掘金日新计划 · 8 月更文挑战」的第1天,点击查看活动详情

上篇文章讲了MySQL架构体系,了解到MySQL Server端的优化器可以生成Explain执行计划,而执行计划可以帮助我们分析SQL语句性能瓶颈,优化SQL查询逻辑,今天就一块学习Explain执行计划的具体用法。

1. explain的使用

使用EXPLAIN关键字可以模拟优化器执行SQL语句,分析你的查询语句或是结构的性能瓶颈。 在 select 语句之前增加 explain 关键字,MySQL 会在查询上设置一个标记,执行查询会返回执行计划的信息,并不会执行这条SQL。 就比如下面这个:

image-20220725190950737.png

输出这么多列都是干嘛用的?

其实大都是SQL语句的性能统计指标,先简单总结一下每一列的大致作用,下面详细讲一下:

image-20220725191522415.png

2. explain字段详解

下面就详细讲一下每一列的具体作用。

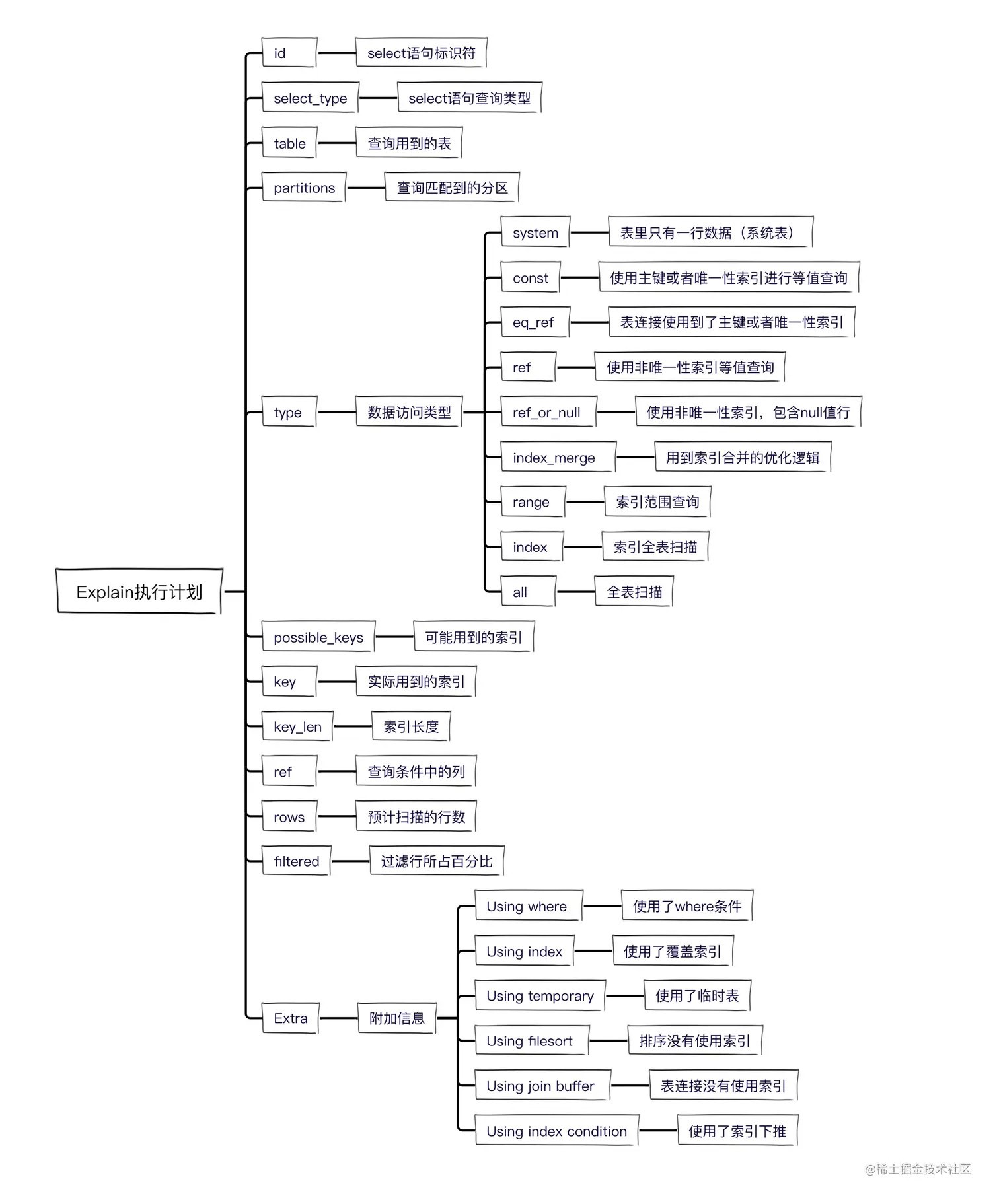
1. id列

id表示查询语句的序号,自动分配,顺序递增,值越大,执行优先级越高。

image-20220725214406350.png

id相同时,优先级由上而下。

image-20220725214637471.png

2. select_type列

select_type表示查询类型,常见的有SIMPLE简单查询、PRIMARY主查询、SUBQUERY子查询、UNION联合查询、UNION RESULT联合临时表结果等。

image-20220725233718625.png

3. table列

table表示SQL语句查询的表名、表别名、临时表名。

image-20220725233621714.png

4. partitions列

partitions表示SQL查询匹配到的分区,没有分区的话显示NULL。

image-20220725233856626.png

5. type列

type表示表连接类型或者数据访问类型,就是表之间通过什么方式建立连接的,或者通过什么方式访问到数据的。

具体有以下值,性能由好到差依次是:

system > const > eq_ref > ref > ref_or_null > index_merge > range > index > ALL

system

当表中只有一行记录,也就是系统表,是 const 类型的特列。

image-20220726000251837.png

const

表示使用主键或者唯一性索引进行等值查询,最多返回一条记录。性能较好,推荐使用。

image-20220726101214943.png

eq_ref

表示表连接使用到了主键或者唯一性索引,下面的SQL就用到了user表主键id。

image-20220726101904222.png

ref

表示使用非唯一性索引进行等值查询。

image-20220726102408276.png

ref_or_null

表示使用非唯一性索引进行等值查询,并且包含了null值的行。

image-20220726102848495.png

index_merge

表示用到索引合并的优化逻辑,即用到的多个索引。

image-20220726215440681.png

range

表示用到了索引范围查询。

image-20220726215804104.png

index

表示使用索引进行全表扫描。

image-20220726220146579.png

ALL

表示全表扫描,性能最差。

image-20220726220250586.png

6. possible_keys列

表示可能用到的索引列,实际查询并不一定能用到。

image-20220726220613293.png

7. key列

表示实际查询用到索引列。

image-20220727111924796.png

8. key_len列

表示索引所占的字节数。

image-20220727112356743.png

每种类型所占的字节数如下:

类型占用空间
char(n)n个字节
varchar(n)2个字节存储变长字符串,如果是utf-8,则长度 3n + 2
tinyint1个字节
smallint2个字节
int4个字节
bigint8个字节
date3个字节
timestamp4个字节
datetime8个字节
字段允许为NULL额外增加1个字节

9. ref列

表示where语句或者表连接中与索引比较的参数,常见的有const(常量)、func(函数)、字段名。

如果没用到索引,则显示为NULL。

image-20220727154325458.png

image-20220727154421767.png

image-20220727154519513.png

10. rows列

表示执行SQL语句所扫描的行数。

image-20220727154855007.png

11. filtered列

表示按条件过滤的表行的百分比。

image-20220727162320974.png

用来估算与其他表连接时扫描的行数,row x filtered = 252004 x 10% = 25万行

12. Extra列

表示一些额外的扩展信息,不适合在其他列展示,却又十分重要。

Using where

表示使用了where条件搜索,但没有使用索引。

image-20220727165600738.png

Using index

表示用到了覆盖索引,即在索引上就查到了所需数据,无需二次回表查询,性能较好。

image-20220727165840950.png

Using filesort

表示使用了外部排序,即排序字段没有用到索引。

image-20220727170207015.png

Using temporary

表示用到了临时表,下面的示例中就是用到临时表来存储查询结果。

image-20220727171914172.png

Using join buffer

表示在进行表关联的时候,没有用到索引,使用了连接缓存区存储临时结果。

下面的示例中user_id在两张表中都没有建索引。

image-20220727173036781.png

Using index condition

表示用到索引下推的优化特性。

image-20220727210906609.png

知识点总结:

本文详细介绍了Explain使用方式,以及每种参数所代表的含义。无论是工作还是面试,使用Explain优化SQL查询,都是必备的技能,一定要牢记。

下篇再一块学习一下SQL查询的其他优化方式,敬请期待。

image-20220727213040374.png