1 理解生命周期
什么是react生命周期呢?当我们使用各种框架开发程序时,当这个框架启动、程序刚运行时、各个页面之间的交互、数据渲染到页面上面、程序运行结束,应当会有个闭环的操作,而在这个环的起点和终点之间的各个节点,框架给给定一些特定函数供我们自行调用,方便我们执行一些操作,这便是生命周期。react也是如此。
附带样例源码地址:github.com/JACK-ZHANG-…
2 react有哪些生命周期函数与作用
2.1 react 17版本之前
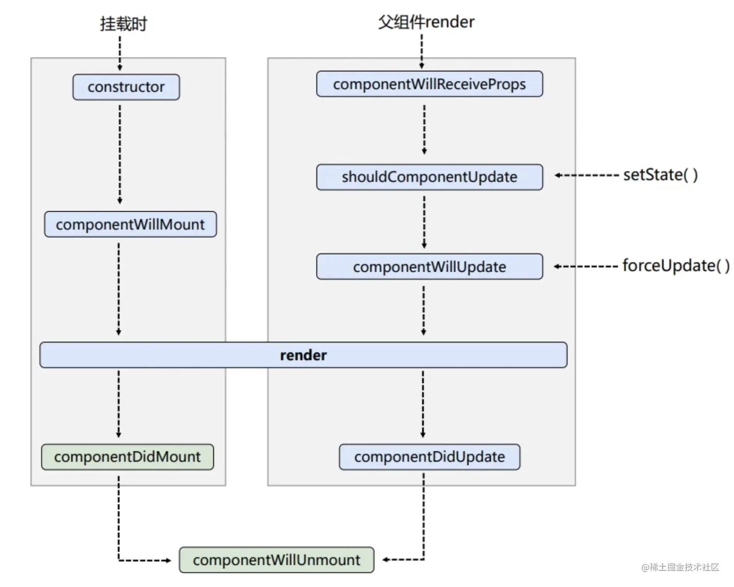
主要分为三个阶段 初始化阶段、更新阶段、卸载组件。
- 初始化阶段: 也称为组件挂载时的阶段,这个阶段会执行我们在初次加载组件到组件第一次渲染在界面上面期间的一系列钩子函数。
执行的流程为:constructor->componentWillMount->render->componentDidMount
constructor这是一个构造器,这里面可以接收一个父组件传来的props然后初始化state值。
constructor(props) {
super(props)
this.state = {
a: 0
}
console.log('constructor执行了')
}
componentWillMount组件将要挂载,这个是在执行render之前会执行这个函数,也就说会在渲染浏览器dom之前执行这个函数,个人认为这个函数没有多大实际意义,用的比较少。render常用且重要的钩子函数之一。在这里面我们会写一些html标签及自定义的函数,render执行完后便会将这些语句对应渲染到浏览器上面,用户就可以看到我们写的东西了。componentDidMount常用的钩子,组件挂载完毕执行,也就在render执行完之后之后,因为render执行了,浏览器的dom树已经有了,所以我们便可以在这里操作dom和ref(react的一个特性,代替dom操作,因为react不提倡直接操作dom嘛)。通常在这个钩子函数里面我们请求一些后端接口数据,来初次渲染我们页面。
-
更新阶段: 什么时候会执行更新阶段这一系列的钩子函数呢,那自然是我们在更新了state值的时候或者是接收到父组件props值的时候,就是
this.setState({})这个。这个阶段常规流程是:componentWillReceiveProps->shouldComponentUpdate->componentWillUpdate->render->componentDidUpdate
-
componentWillReceiveProps当子组件收到父组件传过来的props,会执行这个函数。 -
shouldComponentUpdate当更新state值的时候会执行这个函数,比如this.setState({})。 -
componentWillUpdate执行render前的一个钩子函数,里面会有两个参数componentWillUpdate(nextProps, nextState),这是将要渲染的props和state的值,在react17中将要弃用这个钩子,执行this.forceUpdate()可以直接从这个钩子函数节点开始执行。 -
render和初始化时候执行的那个render一样,只是这里是更新值的,所以dom节点会重新更新一下。 -
componentDidUpdate组件更新完毕执行的钩子函数。
- 卸载组件: 当组件卸载时执行的钩子函数,这里只有一个,那就是
componentWillUnmount,一般我们在这个函数里面关闭一些定时器或其他收尾的操作。
2.2 react 17版本之后(包括)
在新的生命周期中,react弃用了componentWillMount、componentWillReceiveProps、componentWillUpdate这三个钩子,取而代之的是getDerivedStateFromProps,其实就是把那三个钩子的含义融入到了这一个钩子中,写法如下:
static getDerivedStateFromProps(props, state) {
console.log('getDerivedStateFromProps---props, state:', props, state)
// 如果return null 则依然以原来的规则更新state,否则会锁定更新state
return null
// return {a:11}
}
另外还新增了一个钩子,getSnapshotBeforeUpdate,这里可获取到即将要更新的props和state
getSnapshotBeforeUpdate(prevProps, prevState) {
console.log('getSnapshotBeforeUpdate---prevProps:,prevState:', prevProps, prevState)
return null
}
其他和原来的生命周期一致。
3 react 函数组件中的hook 与 class组件生命周期函数的比较
Hook 是 React 16.8 的新增特性。它可以让你在不编写 class 的情况下使用 state 以及其他的 React 特性。
在Hook中,我们写的都是函数组件,也就没有了类组件这些生命周期钩子,但是取而代之的是Hook提供的一些钩子,其含义也和类组件里面的生命周期函数类似,但是更好用,写起来更方便。
比如:useState、useEffect等。
更多详细的可以看官方文档或其他文档及视频,这里只是提一下。
4 参考文章
- [1] React 官方文档:zh-hans.reactjs.org/docs/state-…
- [2] 尚硅谷React教程 :www.bilibili.com/video/BV1wy…
- [3] 南果梨.getDerivedStateFromProps[CP/OL].juejin.cn/post/684490…