Linux下跨语言调用C++实践

avatar
美团小编 @美团

不同的开发语言适合不同的领域,例如Python适合做数据分析,C++适合做系统的底层开发,假如它们需要用到相同功能的基础组件,组件使用多种语言分别开发的话,不仅增加了开发和维护成本,而且不能确保多种语言间在处理效果上是一致的。本文讲述在Linux系统下跨语言调用的实践总结,即开发一次C++语言的组件,其他语言通过跨语言调用技术调用C++组件。

1 背景介绍

查询理解(QU, Query Understanding)是美团搜索的核心模块,主要职责是理解用户查询,生成查询意图、成分、改写等基础信号,应用于搜索的召回、排序、展示等多个环节,对搜索基础体验至关重要。该服务的线上主体程序基于C++语言开发,服务中会加载大量的词表数据、预估模型等,这些数据与模型的离线生产过程有很多文本解析能力需要与线上服务保持一致,从而保证效果层面的一致性,如文本归一化、分词等。

而这些离线生产过程通常用Python与Java实现。如果在线、离线用不同语言各自开发一份,则很难维持策略与效果上的统一。同时这些能力会有不断的迭代,在这种动态场景下,不断维护多语言版本的效果打平,给我们的日常迭代带来了极大的成本。因此,我们尝试通过跨语言调用动态链接库的技术解决这个问题,即开发一次基于C++的so,通过不同语言的链接层封装成不同语言的组件库,并投入到对应的生成过程。这种方案的优势非常明显,主体的业务逻辑只需要开发一次,封装层只需要极少量的代码,主体业务迭代升级,其它语言几乎不需要改动,只需要包含最新的动态链接库,发布最新版本即可。同时C++作为更底层的语言,在很多场景下,它的计算效率更高,硬件资源利用率更高,也为我们带来了一些性能上的优势。

本文对我们在实际生产中尝试这一技术方案时,遇到的问题与一些实践经验做了完整的梳理,希望能为大家提供一些参考或帮助。

2 方案概述

为了达到业务方开箱即用的目的,综合考虑C++、Python、Java用户的使用习惯,我们设计了如下的协作结构:

图 1

3 实现详情

Python、Java支持调用C接口,但不支持调用C++接口,因此对于C++语言实现的接口,必须转换为C语言实现。为了不修改原始C++代码,在C++接口上层用C语言进行一次封装,这部分代码通常被称为“胶水代码”(Glue Code)。具体方案如下图所示:

图 2

本章节各部分内容如下:

  • 【功能代码】部分,通过打印字符串的例子来讲述各语言部分的编码工作。
  • 【打包发布】部分,介绍如何将生成的动态库作为资源文件与Python、Java代码打包在一起发布到仓库,以降低使用方的接入成本。
  • 【业务使用】部分,介绍开箱即用的使用示例。
  • 【易用性优化】部分,结合实际使用中遇到的问题,讲述了对于Python版本兼容,以及动态库依赖问题的处理方式。

3.1 功能代码

3.1.1 C++代码

作为示例,实现一个打印字符串的功能。为了模拟实际的工业场景,对以下代码进行编译,分别生成动态库 libstr_print_cpp.so、静态库libstr_print_cpp.a

str_print.h

#pragma once
#include <string>
class StrPrint {
 public:
    void print(const std::string& text);
};

str_print.cpp

#include <iostream>
#include "str_print.h"
void StrPrint::print(const std::string& text) {
    std::cout << text << std::endl;
}

3.1.2 c_wrapper代码

如上文所述,需要对C++库进行封装,改造成对外提供C语言格式的接口。

c_wrapper.cpp

#include "str_print.h"
extern "C" {
void str_print(const char* text) {
    StrPrint cpp_ins;
    std::string str = text;
    cpp_ins.print(str);
}
}

3.1.3 生成动态库

为了支持Python与Java的跨语言调用,我们需要对封装好的接口生成动态库,生成动态库的方式有以下三种

  • 方式一:源码依赖方式,将c_wrapper和C++代码一起编译生成libstr_print.so。这种方式业务方只需要依赖一个so,使用成本较小,但是需要获取到源码。对于一些现成的动态库,可能不适用。
g++ -o libstr_print.so str_print.cpp c_wrapper.cpp -fPIC -shared
  • 方式二:动态链接方式,这种方式生成的libstr_print.so,发布时需要携带上其依赖库libstr_print_cpp.so。 这种方式,业务方需要同时依赖两个so,使用的成本相对要高,但是不必提供原动态库的源码。
g++ -o libstr_print.so c_wrapper.cpp -fPIC -shared -L. -lstr_print_cpp
  • 方式三:静态链接方式,这种方式生成的libstr_print.so,发布时无需携带上libstr_print_cpp.so。 这种方式,业务方只需依赖一个so,不必依赖源码,但是需要提供静态库。
g++ c_wrapper.cpp libstr_print_cpp.a -fPIC -shared -o libstr_print.so

上述三种方式,各自有适用场景和优缺点。在我们本次的业务场景下,因为工具库与封装库均由我们自己开发,能够获取到源码,因此选择第一种方式,业务方依赖更加简单。

3.1.4 Python接入代码

Python标准库自带的ctypes可以实现加载C的动态库的功能,使用方法如下:

str_print.py

# -*- coding: utf-8 -*-
import ctypes
# 加载 C lib
lib = ctypes.cdll.LoadLibrary("./libstr_print.so")
# 接口参数类型映射
lib.str_print.argtypes = [ctypes.c_char_p]
lib.str_print.restype = None
# 调用接口
lib.str_print('Hello World')

LoadLibrary会返回一个指向动态库的实例,通过它可以在Python里直接调用该库中的函数。argtypes与restype是动态库中函数的参数属性,前者是一个ctypes类型的列表或元组,用于指定动态库中函数接口的参数类型,后者是函数的返回类型(默认是c_int,可以不指定,对于非c_int型需要显示指定)。该部分涉及到的参数类型映射,以及如何向函数中传递struct、指针等高级类型,可以参考附录中的文档。

3.1.5 Java接入代码

Java调用C lib有JNI与JNA两种方式,从使用便捷性来看,更推荐JNA方式。

3.1.5.1 JNI接入

Java从1.1版本开始支持JNI接口协议,用于实现Java语言调用C/C++动态库。JNI方式下,前文提到的c_wrapper模块不再适用,JNI协议本身提供了适配层的接口定义,需要按照这个定义进行实现。JNI方式的具体接入步骤为:

Java代码里,在需要跨语言调用的方法上,增加native关键字,用以声明这是一个本地方法。

import java.lang.String;
public class JniDemo {
    public native void print(String text);
}

通过javah命令,将代码中的native方法生成对应的C语言的头文件。这个头文件类似于前文提到的c_wrapper作用。

javah JniDemo

得到的头文件如下(为节省篇幅,这里简化了一些注释和宏):

#include <jni.h>
#ifdef __cplusplus
extern "C" {
#endif
JNIEXPORT void JNICALL Java_JniDemo_print
  (JNIEnv *, jobject, jstring);
#ifdef __cplusplus
}
#endif

jni.h在JDK中提供,其中定义了Java与C语言调用所必需的相关实现。

JNIEXPORT和JNICALL是JNI中定义的两个宏,JNIEXPORT标识了支持在外部程序代码中调用该动态库中的方法,JNICALL定义了函数调用时参数的入栈出栈约定。

Java_JniDemo_print是一个自动生成的函数名,它的格式是固定的由Java_{className}_{methodName}构成,JNI会按照这个约定去注册Java方法与C函数的映射。

三个参数里,前两个是固定的。JNIEnv中封装了jni.h 里的一些工具方法,jobject指向Java中的调用类,即JniDemo,通过它可以找到Java里class中的成员变量在C的堆栈中的拷贝。 jstring 指向传入参数 text,这是对于Java 中String类型的一个映射。有关类型映射的具体内容,会在后文详细展开。

编写实现Java_JniDemo_print方法。

JniDemo.cpp

#include <string>
#include "JniDemo.h"
#include "str_print.h"
JNIEXPORT void JNICALL Java_JniDemo_print (JNIEnv *env, jobject obj, jstring text)
{
    char* str=(char*)env->GetStringUTFChars(text,JNI_FALSE);
    std::string tmp = str;
    StrPrint ins;
    ins.print(tmp);
}

编译生成动态库。

g++ -o libJniDemo.so JniDemo.cpp str_print.cpp -fPIC -shared -I<$JAVA_HOME>/include/ -I<$JAVA_HOME>/include/linux

编译运行。

java -Djava.library.path=<path_to_libJniDemo.so> JniDemo

JNI机制通过一层C/C++ 的桥接,实现了跨语言调用协议。这一功能在Android系统中一些图形计算相关的Java程序下有着大量应用。一方面能够通过Java调用大量操作系统底层库,极大的减少了JDK上的驱动开发的工作量,另一方面能够更充分的利用硬件性能。但是通过3.1.5.1中的描述也可以看到,JNI的实现方式本身的实现成本还是比较高的。尤其桥接层的C/C++代码的编写,在处理复杂类型的参数传递时,开发成本较大。为了优化这个过程,Sun公司主导了JNA(Java Native Access)开源工程的工作。

3.1.5.2 JNA接入

JNA是在JNI基础上实现的编程框架,它提供了C语言动态转发器,实现了Java类型到C类型的自动转换。因此,Java开发人员只要在一个Java接口中描述目标native library的函数与结构,不再需要编写任何Native/JNI代码,极大的降低了Java调用本地共享库的开发难度。

JNA的使用方法如下:

在Java项目中引入JNA库。

<dependency>
  <groupId>com.sun.jna</groupId>
  <artifactId>jna</artifactId>
  <version>5.4.0</version>
</dependency>

声明与动态库对应的Java接口类。

public interface CLibrary extends Library {
    void str_print(String text); // 方法名和动态库接口一致,参数类型需要用Java里的类型表示,执行时会做类型映射,原理介绍章节会有详细解释
}

加载动态链接库,并实现接口方法。

JnaDemo.java

package com.jna.demo;
import com.sun.jna.Library;
import com.sun.jna.Native;
public class JnaDemo {
    private CLibrary cLibrary;
    public interface CLibrary extends Library {
        void str_print(String text);
    }

    public JnaDemo() {
        cLibrary = Native.load("str_print", CLibrary.class);
    }

    public void str_print(String text)
    {
        cLibrary.str_print(text);
    }
}

对比可以发现,相比于JNI,JNA不再需要指定native关键字,不再需要生成JNI部分C代码,也不再需要显示的做参数类型转化,极大地提高了调用动态库的效率。

3.2 打包发布

为了做到开箱即用,我们将动态库与对应语言代码打包在一起,并自动准备好对应依赖环境。这样使用方只需要安装对应的库,并引入到工程中,就可以直接开始调用。这里需要解释的是,我们没有将so发布到运行机器上,而是将其和接口代码一并发布至代码仓库,原因是我们所开发的工具代码可能被不同业务、不同背景(非C++)团队使用,不能保证各个业务方团队都使用统一的、标准化的运行环境,无法做到so的统一发布、更新。

3.2.1 Python 包发布

Python可以通过setuptools将工具库打包,发布至pypi公共仓库中。具体操作方法如下:

创建目录。

  .
  ├── MANIFEST.in            #指定静态依赖
  ├── setup.py               # 发布配置的代码
  └── strprint               # 工具库的源码目录
      ├── __init__.py        # 工具包的入口
      └── libstr_print.so    # 依赖的c_wrapper 动态库

编写__init__.py, 将上文代码封装成方法。

  # -*- coding: utf-8 -*-
  import ctypes
  import os
  import sys
  dirname, _ = os.path.split(os.path.abspath(__file__))
  lib = ctypes.cdll.LoadLibrary(dirname + "/libstr_print.so")
  lib.str_print.argtypes = [ctypes.c_char_p]
  lib.str_print.restype = None
  def str_print(text):
      lib.str_print(text)

编写setup.py。

  from setuptools import setup, find_packages
  setup(
      name="strprint",
      version="1.0.0",
      packages=find_packages(),
      include_package_data=True,
      description='str print',
      author='xxx',
      package_data={
          'strprint': ['*.so']
      },
  )

编写MANIFEST.in。

include strprint/libstr_print.so

打包发布。

python setup.py sdist upload

3.2.2 Java接口

对于Java接口,将其打包成JAR包,并发布至Maven仓库中。

编写封装接口代码JnaDemo.java

  package com.jna.demo;
  import com.sun.jna.Library;
  import com.sun.jna.Native;
  import com.sun.jna.Pointer;
  public class JnaDemo {
      private CLibrary cLibrary;
      public interface CLibrary extends Library {
          Pointer create();
          void str_print(String text);
      }

      public static JnaDemo create() {
          JnaDemo jnademo = new JnaDemo();
          jnademo.cLibrary = Native.load("str_print", CLibrary.class);
          //System.out.println("test");
          return jnademo;
      }

      public void print(String text)
      {
          cLibrary.str_print(text);
      }
  }

创建resources目录,并将依赖的动态库放到该目录。

通过打包插件,将依赖的库一并打包到JAR包中。

  <plugin>
    <artifactId>maven-assembly-plugin</artifactId>
    <configuration>
        <appendAssemblyId>false</appendAssemblyId>
        <descriptorRefs>
            <descriptorRef>jar-with-dependencies</descriptorRef>
        </descriptorRefs>
    </configuration>
    <executions>
        <execution>
            <id>make-assembly</id>
            <phase>package</phase>
            <goals>
                <goal>assembly</goal>
            </goals>
        </execution>
    </executions>
  </plugin>

3.3 业务使用

3.3.1 Python使用

安装strprint包。

  pip install strprint==1.0.0

使用示例:

  # -*- coding: utf-8 -*-
  import sys
  from strprint import *
  str_print('Hello py')

3.3.2 Java使用

pom引入JAR包。

  <dependency>
      <groupId>com.jna.demo</groupId>
      <artifactId>jnademo</artifactId>
      <version>1.0</version>
  </dependency>

使用示例:

  JnaDemo jnademo = new JnaDemo();
  jnademo.str_print("hello jna");

3.4 易用性优化

3.4.1 Python版本兼容

Python2与Python3版本的问题,是Python开发用户一直诟病的槽点。因为工具面向不同的业务团队,我们没有办法强制要求使用统一的Python版本,但是我们可以通过对工具库做一下简单处理,实现两个版本的兼容。Python版本兼容里,需要注意两方面的问题:

  • 语法兼容
  • 数据编码

Python代码的封装里,基本不牵扯语法兼容问题,我们的工作主要集中在数据编码问题上。由于Python 3的str类型使用的是unicode编码,而在C中,我们需要的char* 是utf8编码,因此需要对于传入的字符串做utf8编码处理,对于C语言返回的字符串,做utf8转换成unicode的解码处理。于是对于上例子,我们做了如下改造:

# -*- coding: utf-8 -*-
import ctypes
import os
import sys
dirname, _ = os.path.split(os.path.abspath(__file__))
lib = ctypes.cdll.LoadLibrary(dirname + "/libstr_print.so")
lib.str_print.argtypes = [ctypes.c_char_p]
lib.str_print.restype = None
def is_python3():
    return sys.version_info[0] == 3

def encode_str(input):
    if is_python3() and type(input) is str:
        return bytes(input, encoding='utf8')
    return input

def decode_str(input):
    if is_python3() and type(input) is bytes:
        return input.decode('utf8')
    return input

def str_print(text):
    lib.str_print(encode_str(text))

3.4.2 依赖管理

在很多情况下,我们调用的动态库,会依赖其它动态库,比如当我们依赖的gcc/g++版本与运行环境上的不一致时,时常会遇到glibc_X.XX not found的问题,这时需要我们提供指定版本的libstdc.solibstdc++.so.6

为了实现开箱即用的目标,在依赖并不复杂的情况下,我们会将这些依赖也一并打包到发布包里,随工具包一起提供。对于这些间接依赖,在封装的代码里,并不需要显式的load,因为Python与Java的实现里,加载动态库,最终调用的都是系统函数dlopen。这个函数在加载目标动态库时,会自动的加载它的间接依赖。所以我们所需要做的,就只是将这些依赖放置到dlopen能够查找到路径下。

dlopen查找依赖的顺序如下:

  1. 从dlopen调用方ELF(Executable and Linkable Format)的DT_RPATH所指定的目录下寻找,ELF是so的文件格式,这里的DT_RPATH是写在动态库文件的,常规手段下,我们无法修改这个部分。
  2. 从环境变量LD_LIBRARY_PATH所指定的目录下寻找,这是最常用的指定动态库路径的方式。
  3. 从dlopen调用方ELF的DT_RUNPATH所指定的目录下寻找,同样是在so文件中指定的路径。
  4. 从/etc/ld.so.cache寻找,需要修改/etc/ld.so.conf文件构建的目标缓存,因为需要root权限,所以在实际生产中,一般很少修改。
  5. 从/lib寻找, 系统目录,一般存放系统依赖的动态库。
  6. 从/usr/lib寻找,通过root安装的动态库,同样因为需要root权限,生产中,很少使用。

从上述查找顺序中可以看出,对于依赖管理的最好方式,是通过指定LD_LIBRARY_PATH变量的方式,使其包含我们的工具包中的动态库资源所在的路径。另外,对于Java程序而言,我们也可以通过指定java.library.path运行参数的方式来指定动态库的位置。Java程序会将java.library.path与动态库文件名拼接到一起作为绝对路径传递给dlopen,其加载顺序排在上述顺序之前。

最后,在Java中还有一个细节需要注意,我们发布的工具包是以JAR包形式提供,JAR包本质上是一个压缩包,在Java程序中,我们能够直接通过Native.load()方法,直接加载位于项目resources目录里的so,这些资源文件打包后,会被放到JAR包中的根目录。

但是dlopen无法加载这个目录。对于这一问题,最好的方案可以参考【2.1.3 生成动态库】一节中的打包方法,将依赖的动态库合成一个so,这样无须做任何环境配置,开箱即用。但是对于诸如libstdc++.so.6等无法打包在一个so的中系统库,更为通用的做法是,在服务初始化时将so文件从JAR包中拷贝至本地某个目录,并指定LD_LIBRARY_PATH包含该目录。

4. 原理介绍

4.1 为什么需要一个c_wrapper

实现方案一节中提到Python/Java不能直接调用C++接口,要先对C++中对外提供的接口用C语言的形式进行封装。这里根本原因在于使用动态库中的接口前,需要根据函数名查找接口在内存中的地址,动态库中函数的寻址通过系统函数dlsym实现,dlsym是严格按照传入的函数名寻址。

在C语言中,函数签名即为代码函数的名称,而在C++语言中,因为需要支持函数重载,可能会有多个同名函数。为了保证签名唯一,C++通过name mangling机制为相同名字不同实现的函数生成不同的签名,生成的签名会是一个像__Z4funcPN4printE这样的字符串,无法被dlsym识别(注:Linux系统下可执行程序或者动态库多是以ELF格式组织二进制数据,其中所有的非静态函数(non-static)以“符号(symbol)”作为唯一标识,用于在链接过程和执行过程中区分不同的函数,并在执行时映射到具体的指令地址,这个“符号”我们通常称之为函数签名)。

为了解决这个问题,我们需要通过extern "C" 指定函数使用C的签名方式进行编译。因此当依赖的动态库是C++库时,需要通过一个c_wrapper模块作为桥接。而对于依赖库是C语言编译的动态库时,则不需要这个模块,可以直接调用。

4.2 跨语言调用如何实现参数传递

C/C++函数调用的标准过程如下:

  1. 在内存的栈空间中为被调函数分配一个栈帧,用来存放被调函数的形参、局部变量和返回地址。
  2. 将实参的值复制给相应的形参变量(可以是指针、引用、值拷贝)。
  3. 控制流转移到被调函数的起始位置,并执行。
  4. 控制流返回到函数调用点,并将返回值给到调用方,同时栈帧释放。

由以上过程可知,函数调用涉及内存的申请释放、实参到形参的拷贝等,Python/Java这种基于虚拟机运行的程序,在其虚拟机内部也同样遵守上述过程,但涉及到调用非原生语言实现的动态库程序时,调用过程是怎样的呢?

由于Python/Java的调用过程基本一致,我们以Java的调用过程为例来进行解释,对于Python的调用过程不再赘述。

4.2.1 内存管理

在Java的世界里,内存由JVM统一进行管理,JVM的内存由栈区、堆区、方法区构成,在较为详细的资料中,还会提到native heap与native stack,其实这个问题,我们不从JVM的角度去看,而是从操作系统层面出发来理解会更为简单直观。以Linux系统下为例,首先JVM名义上是一个虚拟机,但是其本质就是跑在操作系统上的一个进程,因此这个进程的内存会存在如下左图所示划分。而JVM的内存管理实质上是在进程的堆上进行重新划分,自己又“虚拟”出Java世界里的堆栈。如右图所示,native的栈区就是JVM进程的栈区,进程的堆区一部分用于JVM进行管理,剩余的则可以给native方法进行分配使用。

图 3

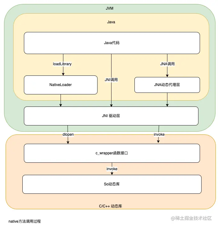
4.2.2 调用过程

前文提到,native方法调用前,需要将其所在的动态库加载到内存中,这个过程是利用Linux的dlopen实现的,JVM会把动态库中的代码片段放到Native Code区域,同时会在JVM Bytecode区域保存一份native方法名与其所在Native Code里的内存地址映射。

一次native方法的调用步骤,大致分为四步:

  1. 从JVM Bytecode获取native方法的地址。
  2. 准备方法所需的参数。
  3. 切换到native栈中,执行native方法。
  4. native方法出栈后,切换回JVM方法,JVM将结果拷贝至JVM的栈或堆中。

图 4

由上述步骤可以看出,native方法的调用同样涉及参数的拷贝,并且其拷贝是建立在JVM堆栈和原生堆栈之间。

对于原生数据类型,参数是通过值拷贝方式与native方法地址一起入栈。而对于复杂数据类型,则需要一套协议,将Java中的object映射到C/C++中能识别的数据字节。原因是JVM与C语言中的内存排布差异较大,不能直接内存拷贝,这些差异主要包括:

  • 类型长度不同,比如char在Java里为16字节,在C里面却是8个字节。
  • JVM与操作系统的字节顺序(Big Endian还是Little Endian)可能不一致。
  • JVM的对象中,会包含一些meta信息,而C里的struct则只是基础类型的并列排布,同样Java中没有指针,也需要进行封装和映射。

图 5

上图展示了native方法调用过程中参数传递的过程,其中映射拷贝在JNI中是由C/C++链接部分的胶水代码实现,类型的映射定义在jni.h中。

Java基本类型与C基本类型的映射(通过值传递。将Java对象在JVM内存里的值拷贝至栈帧的形参位置):

typedef unsigned char   jboolean;
typedef unsigned short  jchar;
typedef short           jshort;
typedef float           jfloat;
typedef double          jdouble;
typedef jint            jsize;

Java复杂类型与C复杂类型的映射(通过指针传递。首先根据基本类型一一映射,将组装好的新对象的地址拷贝至栈帧的形参位置):

typedef _jobject *jobject;
typedef _jclass *jclass;
typedef _jthrowable *jthrowable;
typedef _jstring *jstring;
typedef _jarray *jarray;

:在Java中,非原生类型均是Object的派生类,多个object的数组本身也是一个object,每个object的类型是一个class,同时class本身也是一个object。

class _jobject {};
class _jclass : public _jobject {};
class _jthrowable : public _jobject {};
class _jarray : public _jobject {};
class _jcharArray : public _jarray {};
class _jobjectArray : public _jarray {};

jni.h 中配套提供了内存拷贝和读取的工具类,比如前面例子中的GetStringUTFChars能够将JVM中的字符串中的文本内容,按照utf8编码的格式,拷贝到native heap中,并将char*指针传递给native方法使用。

整个调用过程,产生的内存拷贝,Java中的对象由JVM的GC进行清理,Native Heap中的对象如果是由 JNI框架分配生成的,如上文JNI示例中的参数,均由框架进行统一释放。而在C/C++中新分配的对象,则需要用户代码在C/C++中手动释放。简而言之,Native Heap中与普通的C/C++进程一致,没有GC机制的存在,并且遵循着谁分配谁释放的内存治理原则。

4.3 扩展阅读(JNA直接映射)

相比于JNI,JNA使用了其函数调用的基础框架,其中的内存映射部分,由JNA工具库中的工具类自动化的完成类型映射和内存拷贝的大部分工作,从而避免大量胶水代码的编写,使用上更为友好,但相应的这部分工作则产生了一些性能上的损耗。

JNA还额外提供了一种“直接映射”(DirectMapping)的调用方式来弥补这一不足。但是直接映射对于参数有着较为严格的限制,只能传递原生类型、对应数组以及Native引用类型,并且不支持不定参数,方法返回类型只能是原生类型。

直接映射的Java代码中需要增加native关键字,这与JNI的写法一致。

DirectMapping示例

import com.sun.jna.*;
public class JnaDemo {
    public static native double cos(DoubleByReference x);
    static {
        Native.register(Platform.C_LIBRARY_NAME);
    }

    public static void main(String[] args) {
        System.out.println(cos(new DoubleByReference(1.0)));
    }
}

DoubleByReference即是双精度浮点数的Native引用类型的实现,它的JNA源码定义如下(仅截取相关代码):

//DoubleByReference
public class DoubleByReference extends ByReference {
    public DoubleByReference(double value) {
        super(8);
        setValue(value);
    }
}

// ByReference
public abstract class ByReference extends PointerType {
    protected ByReference(int dataSize) {
        setPointer(new Memory(dataSize));
    }
}

Memory类型是Java版的shared_ptr实现,它通过引用引数的方式,封装了内存分配、引用、释放的相关细节。这种类型的数据内存实际上是分配在native的堆中,Java代码中,只能拿到指向该内存的引用。JNA在构造Memory对象的时候通过调用malloc在堆中分配新内存,并记录指向该内存的指针。

在ByReference的对象释放时,调用free,释放该内存。JNA的源码中ByReference基类的finalize 方法会在GC时调用,此时会去释放对应申请的内存。因此在JNA的实现中,动态库中的分配的内存由动态库的代码管理,JNA框架分配的内存由JNA中的代码显示释放,但是其触发时机,则是靠JVM中的GC机制释放JNA对象时来触发运行。这与前文提到的Native Heap中不存在GC机制,遵循谁分配谁释放的原则是一致的。

@Override
protected void finalize() {
    dispose();
}

/** Free the native memory and set peer to zero */
protected synchronized void dispose() {
    if (peer == 0) {
        // someone called dispose before, the finalizer will call dispose again
        return;
    }

    try {
        free(peer);
    } finally {
        peer = 0;
        // no null check here, tracking is only null for SharedMemory
        // SharedMemory is overriding the dispose method
        reference.unlink();
    }
}

4.4 性能分析

提高运算效率是Native调用中的一个重要目的,但是经过上述分析也不难发现,在一次跨语言本地化的调用过程中,仍然有大量的跨语言工作需要完成,这些过程也需要支出对应的算力。因此并不是所有Native调用,都能提高运算效率。为此我们需要理解语言间的性能差异在哪儿,以及跨语言调用需要耗费多大的算力支出。

语言间的性能差异主要体现在三个方面:

  • Python与Java语言都是解释执行类语言,在运行时期,需要先把脚本或字节码翻译成二进制机器指令,再交给CPU进行执行。而C/C++编译执行类语言,则是直接编译为机器指令执行。尽管有JIT等运行时优化机制,但也只能一定程度上缩小这一差距。
  • 上层语言有较多操作,本身就是通过跨语言调用的方式由操作系统底层实现,这一部分显然不如直接调用的效率高。
  • Python与Java语言的内存管理机制引入了垃圾回收机制,用于简化内存管理,GC工作在运行时,会占用一定的系统开销。这一部分效率差异,通常以运行时毛刺的形态出现,即对平均运行时长影响不明显,但是对个别时刻的运行效率造成较大影响。

而跨语言调用的开销,主要包括三部分:

  • 对于JNA这种由动态代理实现的跨语言调用,在调用过程中存在堆栈切换、代理路由等工作。
  • 寻址与构造本地方法栈,即将Java中native方法对应到动态库中的函数地址,并构造调用现场的工作。
  • 内存映射,尤其存在大量数据从JVM Heap向Native Heap 进行拷贝时,这部分的开销是跨语言调用的主要耗时所在。

我们通过如下实验简单做了一下性能对比,我们分别用C语言、Java、JNI、JNA以及JNA直接映射五种方式,分别进行100万次到1000万次的余弦计算,得到耗时对比。在6核16G机器,我们得到如下结果:

图 6

图 7

由实验数据可知,运行效率依次是 C > Java > JNI > JNA DirectMapping > JNA。 C语言高于Java的效率,但两者非常接近。JNI与JNA DirectMapping的方式性能基本一致,但是会比原生语言的实现要慢很多。普通模式下的JNA的速度最慢,会比JNI慢5到6倍。

综上所述,跨语言本地化调用,并不总是能够提升计算性能,需要综合计算任务的复杂度和跨语言调用的耗时进行综合权衡。我们目前总结到的适合跨语言调用的场景有:

  • 离线数据分析:离线任务可能会涉及到多种语言开发,且对耗时不敏感,核心点在于多语言下的效果打平,跨语言调用可以节省多语言版本的开发成本。
  • 跨语言RPC调用转换为跨语言本地化调用:对于计算耗时是微秒级以及更小的量级的计算请求,如果通过RPC调用来获得结果,用于网络传输的时间至少是毫秒级,远大于计算开销。在依赖简单的情况下,转化为本地化调用,将大幅缩减单请求的处理时间。
  • 对于一些复杂的模型计算,Python/Java跨语言调用C++可以提升计算效率。

5 应用案例

如上文所述,通过本地化调用的方案能够在性能和开发成本上带来一些收益。我们将这些技术在离线任务计算与实时服务调用做了一些尝试,并取得了比较理想的结果。

5.1 离线任务中的应用

搜索业务中会有大量的词表挖掘、数据处理、索引构建等离线计算任务。这个过程会用到较多查询理解里的文本处理和识别能力,如分词、名命体识别等。因为开发语言的差异,将这些能力在本地重新开发一遍,成本上无法接受。因此之前的任务中,在离线计算过程中会通过RPC方式调用线上服务。这个方案带来如下问题:

  • 离线计算任务的量级通常较大,执行过程中请求比较密集,会占用占用线上资源,影响线上用户请求,安全性较低。
  • 单次RPC的耗时至少是毫秒级,而实际的计算时间往往非常短,因此大部分时间实际上浪费在了网络通信上,严重影响任务的执行效率。
  • RPC服务因为网络抖动等因为,调用成功率不能达到100%,影响任务执行效果。
  • 离线任务需引入RPC调用相关代码,在Python脚本等轻量级计算任务里,这部分的代码往往因为一些基础组件的不完善,导致接入成本较高。

图 8

将RPC调用改造为跨语言本地化调用后,上述问题得以解决,收益明显。

  • 不再调用线上服务,流量隔离,对线上安全不产生影响。
  • 对于1000万条以上的离线任务,累计节省至少10小时以上的网络开销时间。
  • 消除网络抖动导致的请求失败问题。
  • 通过上述章节的工作,提供了开箱即用的本地化工具,极大的简化了使用成本。

图 9

5.2 在线服务中的应用

查询理解作为美团内部的基础服务平台,提供分词词性、查询纠错、查询改写、地标识别、异地识别、意图识别、实体识别、实体链接等文本分析,是一个较大的CPU密集型服务,承接了公司内非常多的本文分析业务场景,其中有部分场景只是需要个别信号,甚至只需要查询理解服务中的基础函数组件,对于大部分是通过Java开发的业务服务,无法直接引用查询理解的C++动态库,此前一般是通过RPC调用获取结果。通过上述工作,在非C++语言的调用方服务中,可以将RPC调用转化为跨语言本地化调用,能够明显的提升调用端的性能以及成功率,同时也能有效减少服务端的资源开销。

图 10

6 总结

微服务等技术的发展使得服务创建、发布和接入变得越来越简单,但是在实际工业生产中,并非所有场景都适合通过RPC服务完成计算。尤其在计算密集型和耗时敏感型的业务场景下,当性能成为瓶颈时,远程调用带来的网络开销就成了业务不可承受之痛。本文对语言本地化调用的技术进行了总结,并给出一些实践经验,希望能为大家解决类似的问题提供一些帮助。

当然,本次工作中还有许多不足,例如因为实际生产环境的要求,我们的工作基本都集中在Linux系统下,如果是以开放库形式,让使用方可以自由使用的话,可能还需要考虑兼容Windows下的DLL,Mac OS下的dylib等等。本文可能还存在其他不足之处,欢迎大家指留言指正、探讨。

本文例子的源代码请访问:GitHub

7 参考文献

8 本文作者

林阳、朱超、识瀚,均来自美团平台/搜索与NLP部/搜索技术部。

阅读美团技术团队更多技术文章合集

前端 | 算法 | 后端 | 数据 | 安全 | 运维 | iOS | Android | 测试

| 在公众号菜单栏对话框回复【2021年货】、【2020年货】、【2019年货】、【2018年货】、【2017年货】等关键词,可查看美团技术团队历年技术文章合集。

| 本文系美团技术团队出品,著作权归属美团。欢迎出于分享和交流等非商业目的转载或使用本文内容,敬请注明“内容转载自美团技术团队”。本文未经许可,不得进行商业性转载或者使用。任何商用行为,请发送邮件至tech@meituan.com申请授权。