求推荐一款免费的项目(OKR)管理系统?

1,006 阅读3分钟

考虑到企业的规模与需求各不相同,而且市场上免费的项目管理系统经常会面临这种问题:免费的功能不想用,不想用的功能却删不掉的情况,我曾经接触过一个项目经理,他说:所有浪费项目时间的功能,我都不想用。为了杜绝此类情况的发生,本人给大家推荐一款比较实用且免费的项目管理系统:织信Informat。

这款项目管理系统的特点在于:

1、自定义部署,快速上手,随搭随用。提供可视化自主配置功能,满足项目经理自定义搭建自己想要的功能,而不想要的功能也可直接删除。(还具备回收站功能,删错的功能可以找回)

2、一站式管理项目生命周期,包含:OKR管理、项目立项、计划、执行、监控、验收等项目流程。

3、支持多个系统集成,一个平台就可配置所有管理系统,无需另外使用其他系统(免费版提供10个自建应用)

4、永久扩展,使用者后期可以根据自身业务需求进行二次开发。

5、支持电脑、手机双端管理,实时接收提醒,查看项目进度,还可无缝对接企业微信、钉钉。

虽然不保证能解决项目所有的难题,但解决90%还是绰绰有余的。

具体到底有没有我说得这么好,,题主可自行去织信体验,或者继续往下看看各项功能介绍是否满足。

项目管理系统(含OKR管理)功能一览~

1、OKR管理

基于织信的OKR项目管理应用,用户可透明化确定月/季/年目标(Objective),拆分分解关键结果(每周确认完成进度),再将关键结果分配给团队成员进行每日的任务执行,以此逐步实现年度目标,提升管理效率和工作效率。

除此之外,该系统内还内置了OKR看板,项目团队领导通过OKR看板,就可以知道目前OKR进度情况,如有卡顿停滞,项目团队管理层也可以立即反应,及时调整。

2、项目分析

“项目分析”模块,其层级内包含3个子模块:“经营分析”、“项目分析”、“执行分析”。
通过该模块,整个项目内你想要看的数据,都可以配置得到,并能通过各类视图仪表统计+展示。

3、立项管理

“立项管理”模块里面包含2个子模块,分别是“投标管理”,“项目信息”。通过该模块你可以知晓目前需要招标的项目有哪些,招标项目处于什么阶段,是谁负责?项目招标金额,项目变更动态等等。

4、合同管理

“合同管理”包含:合同档案、合同标的明细、回款记录等子模块。完整记录了项目的开始和结束时间轴、以及对应项目的合同文档、合同状态、回款进度等内容。

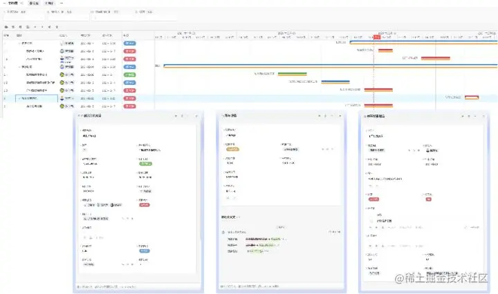
5、项目进度

项目进度模块包含:项目看板、任务计划、预算计划、预算执行明细、资源计划、设备列表等内容,可以任务时间以甘特图进行查看。

6、变更申请

变更申请包含:预算变更、需求变更、合同变更3个子模块,方便项目成员查看预算、需求、合同变更前后的状态和数据记录。包括变更记录的原因等等。

如果仔细看图,你就会发现,这款项目管理系统的功能还是挺多的。此次我介绍的是其主要功能。其他的功能具体要看使用者的需求。由于每个团队需求不一样,所以感兴趣的建议自行体验一下吧。