一文看懂:工程项目管理软件有哪些?怎么选?

311 阅读14分钟

市场上的“工程项目管理软件”千千万,要想在这么多的软件中找到一款适合自身项目的软件,很难!

下面,根据企业常见需求,按照软件分类来给大家好好盘点一下~

希望能够帮助大家快速选出合适的工程项目软件。

工程项目管理软件选型分类参考:

分类一:按应用结构分类

目前市场上的应用系统结构分为:

1、C/S架构(客户端/服务器结构)

2、B/S架构(浏览器和服务器结构)

这两种系统结构目前都支持远程应用。

**二者差异:**CS系统架构在网络条件差的情况下应用,BS在条件好的网络下应用。CS以往最大的问题在于维护,而类似厂商目前通过自动更新来解决此问题,因此这方面的差别不大。从长远考虑BS架构更为合适企业发展。

分类二:按应用规模分类

目前很多大型的工程项目管理软件的代表有:Oracle公司的Primavera P6。同时,也有新型的智慧工程项目管理软件(如:织信工程项目管理软件),除此之外,网上可下载的这型工具类项目软件也比较多,这里我就不再一一列举了。

**二者差异:**前者大品牌,功能较全面,但价格稍贵且模块相对固定,后期使用成本高。后者属于新型智慧工程项目管理软件,模块化组件支持模块随需求改动变化,自动化协同,表单数据可快速生成仪表数据,价格有几千块钱一年到几十万私有部署。

分类三:按照使用方分类

工程项目管理按照使用方分类可以分为:

1、业主方

2、建设方

**二者差异:**业主方和建设方关注点不同,业主关注点多在于投资控制,项目进度和质量安全等。

分类四:按价格区域划分

一般这种类型的软件包括三种价格阶段:

1、中小型的企业报价1-5万(单产品模块,包含实施不包含二次开发)

2、标准行业报价10万以上(包含实施,可能包含二次开发)

3、大型规模项目30万以上(百人以上规模全版块定制),巨头工程60万以上。

这类国内的软件厂商代表有:联达、红圈、泛普、建文、新中大、织信等。

总的来说,工程项目管理的内容很多也很杂,主要是牵扯的主体太多,如跟工程相关的有业主、承包商、设计单位、材料设备供应单位等等,如是通信电缆相关的,还会涉及到、技术人员以及施工方等等。

不同的工程项目行业涉及的各个单位都不一样,管理也特别复杂。所以,很多建筑企业为了更好地对项目进行管理,都在寻找适合的,有时候甚至不惜花费一大笔钱。其实在找项目管理软件时要找对适合自己企业的才是最关键的,不能盲目从网上获取信息。建议先弄清楚自己企业使用工程项目管理软件的需求,再根据需求进行选择。

像以前,大部分人在选择软件时,首先都会了解一般建筑工程企业常用的项目管理软件有哪些,比如其中也包括、等大公司还有一些性价比高的小型建筑工程软件企业的产品,虽然这些软件在市场当中属于常用的项目管理软件,但是并不代表适合所有企业的应用。

下面,以某工程企业在选择项目管理软件的需求及实施过程为例进行讲解:

某工程公司具有建筑工程施工总承包壹级以及市政公用工程施工总承包、幕墙、装饰、钢结构工程等专业承包等资质。企业内部建立高效的体系,所有项目坚持全自营模式,拥有各级管理人员及工程技术人员。

公司总部职能部门设有经营部、财务部、人力资源及行政部、成本合约部、审计部、工程部、物资部、资料部、法务监察部9大职能部门。公司坚持对每项工程以精细化管理、铸成品质丰碑为管理目标,用高质量的产品和优质服务为社会创造效益;不断强化内部管理,提高自身素质,为员工创造发展平台。正是由于发展得越来越大,该工程企业更需要通过软件来进行辅助管控。

那么,他们对于工程项目管理软件的需求是什么呢?

1、信息传递:

实现沟通信息管理,基于业务的审批传递结果把项目现场及公司集团总部职能部门统一到一个平台协同工作,同时实现工作结果主要资料的整理和查阅,减少物理浪费和时间浪费,提高工作效率和效果。

2、成本控制与造价管理:

关联项目核算体系,制定项目成本控制目标,在项目执行过程中,合同签订、合同执行、材料使用结算等情况的跟踪管理,不仅根据各项信息汇集汇总形成项目总体结算信息,同时便于随时进行成本控制,随时了解项目整体的成本状况及利润情况,以及对各类成本构成进行造价分析,为管理决策提供依据。

3、合同签订与支付管理:

根据合同制定与执行情况,一方面实现合同单位、合同金额、合同变更、合同付款等关键信息的记录,一方面实现项目资金计划对合同签订、合同执行的控制,并能多层次进行,按不同需求生成,供不同管理者随时了解合同基本信息,通过生成的合同台帐、分类汇总表、合同款统计分析、合同变更统计等从多个角度全面掌握合同执行状况。

4、材料与设备管理:

针对各类供货进行管理,建立材料设备信息库、供应商信息库,进行供应商材料设备比价。通过掌握的大量供应商的材料设备信息,了解企业供货能力、价格水平;通过多层次认价管理,按不同需求汇总显示,实现不同角度对项目材料设备使用、认价统计分析。

5、项目进度管理:

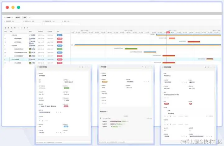
对项目主要进展结果进行管理,通过甘特图、网络图、工作日历、逻辑图等图形工具从不同侧面展现项目计划与实际进度,及时反映项目进展情况,与计划进行对比发现偏差,为项目跟踪、评估、付款、决策提供基础。

以上就是该工程企业对于自身所需的项目管理软件而分析的需求,那么根据这些需求就可以找到对应解决方案的项目管理软件,如果自身不明确需求那么即使人家应用的再好的项目管理软件也可能不适合自身企业。

根据以上的这些需求,该工程企业通过层层筛选应用了织信的工程项目管理软件。

那么,织信所给出的解决方案是怎么样的呢?

根据该工程企业的业务需求,织信的项目管理软件模块包括:协同办公、项目进度管理、物资、项目合同管理、成本核算管理、资金管理、档案资料管理等。实施方式采取的是:整体规划、分步实施模式。

那么,通过织信的项目管理软件在该工程企业当中的应用,满足了企业所有的用户都在同一系统平台上进行操作,并且实现信息共享,互相配合。各个项目部在项目现场完成自己的日常业务,所有数据保存到公司总部服务器等等需求。既保持了原有处理日常业务的模式,又满足数据集中、信息共享的要求。能方便、轻松地实现报表的查询、打印、分析、汇总,为管理者的决策提供有效的依据。

除此之外,织信项目管理软件还有以下功能模块:

项目全周期管理

1、项目管理-计划
项目计划是项目产生和运行的基础,是实施期间进行管理的前提和依据。而项目计划需要确定的方向如下:确定项目交付日期、编制项目实现目标、列出行业环境因素、分解项目成多个可交付任务、确定项目资源。

(支持在线免费试用)

  • 项目体系分解项目组,主子项目
  • 项目文档与知识分享
  • 项目预算费用分解
  • 项目的人员,设备,材料计划
  • 工作逐级逐级拆分,排期
  • 项目成员责权区分,流程协同
  • 多系统数据联动

而织信可以作为一款项目管理软件辅助项目经理进行决策,「项目立项列表」中可直观设定项目进展状态,包括项目类型、预算、完工时间、相关负责人……;每个「项目立项列表」中实时更新里程碑情况、任务情况、工作报告、质量巡检、验收情况、项目结项、工时投入、物资采购、报销借款等信息,快速掌握项目概况,合理分配人力资源和时间管控。

任务计划

  • 任务逐级分解,匹配负责人,分配资源,制定执行日期
  • 根据任务时间以甘特图查看
  • 任务关联项目信息,资源分配,执行报告

预算计划

  • 根据项目编制预算方案
  • 同项目可设置更多预算方案
  • 预算关联项目实际费用产出
  • 预算超出触发警告
  • 变更预算-审批预算流程建立

资源计划

  • 资源分类,人员,设备,材料
  • 资源计划关联项目与任务
  • 资源关联物料与设备信息,可通过二维码管理
  • 资源成本计算

2、项目管理-立项

投标管理

  • 发起投标立项审批
  • 投标任务分配
  • 投标文档记录
  • 投标结果分析
  • 过程附件
  • 过程交流评论
  • 中标后跳转立项

对项目的计划拆解的越细代表对项目的把控能力越高,途中遇到风险的概率也就越低。

项目建档

  • 主项目与子项目管理
  • 项目信息关联合同,人员,任务计划
  • 项目时间排期
  • 合同类别管理
  • 合同附件及评论
  • 合同关联收款计划
  • 自定义立项审批流程

3、项目管理:执行和监控

由于项目是抽象的目标,具体的行进过程是未知的,而且在进程中有大量需要相互依赖的关系,因此需要跟踪和协调各个任务,确保过程的稳定进行。执行项目管理的重点如下:管理活动的绩效、作出变更项目的关键决策、监督项目进展、为目标采取决策。

项目综合监控看板

  • 任务执行跟踪
  • 质量检查列表,结果,问题归档
  • 人员,设备,材料,费用报销关联跟踪
  • 项目安全值设定与预警

这部分占项目经理主观决策较多,而项目管理软件能辅助的只有任务情况的反馈,例如,当任务的实际完成耗时与计划相比出现偏差时,管理者就要为项目采取措施给予调整。

织信为此搭建的「项目看板」就可以解决这个问题,成员每完成一项子任务或规定期限已到时,应当填入自己为此任务所消耗的工时,当完成任务耗时更短时,可以调整预期任务用时;当期限内无法完成任务时,可以调整时间或变更合适的人选来执行。

  • 单个项目纬度的经营分析
  • 工期倒计时设置
  • 项目预算消耗与单局数据统计
  • 项目执行数据统计

任务执行报告

  • 任务进度实时查询
  • 移动汇报执行报告,上报工时
  • 汇报时提交结果附件,照片,签名
  • 任务关联资源列表,同步人工,材料,设备产值

质量管理

  • 自定义质量检查
  • 自定义安全检查
  • 检查关联任务,检查项列表
  • 质检人员可移动端确认检查项目情况,上报检查结果
  • 质量问题生成整改任务进入任务计划

成本管理

  • 项目任务与报销,物料,设备成本单据关联
  • 员工报销/对公报销成本
  • 设备租赁成本
  • 消耗材料成本
  • 自定义费用管理流程
  • 超预算自动控制

变更与预警

  • 自定义更改项目内容申请流程
  • 合同,预算,计划记录,同步项目人员
  • 收款,付款,项目逾期,安全问题,可设定预警值
  • 超出安全预警后,将会在PC与移动端推送提醒

4、项目管理:项目分析

当项目的目标已经实现时,该项目达到了它的终点。结项后的回顾与总结目的在于为日后的项目管理积累经验。 当项目完成后,整理后的项目信息有一个可视化的呈现,以便供成员和管理者有一个深入的了解,并进行复盘。结项复盘主要分为两个方面:

  • 一方面是对整个项目的计划、组织、执行情况、进度、质量、成本进行评估;
  • 另一方面是评估各个任务中执行成员的完成情况,指出执行过程中的不足并进行反思。

项目管理软件具备的数据运算能力能更直观高效地精细化核算项目情况,为便利整个复盘环节,织信可以根据企业需求,针对项目中成本、成交量、质量、数量等不同维度的指标自行设定生成可视化报表,且10种图表视图可供选择,维度灵活且开发快速。

项目分析

  • 多种数据报表可自定义
  • 整体项目的分析
  • 项目执行列表
  • 项目排行与趋势
  • 收入与支出结构

执行分析

  • 多种数据报表可自定义
  • 人员工时分析
  • 任务执行分析
  • 项目部门工时分析

知识文档

  • 目录分类,适应多种文档分类需求
  • 支持PPT、Word、Excel、PDF、TXT等多种文档格式的在线阅览
  • 根据项目总结,分析,沉淀项目知识
  • 智能搜索引擎,可在系统中通过关键字,直接搜索相关知识

5、项目管理-企业驾驶舱

数据分析

  • 各部门数据采集汇总
  • 根据时间维度同步数据
  • 根据数据生成报表与图示

织信报表

  • 多种报表方式,拖拽式操作,组合属于自己企业的驾驶舱
  • 数据及时推送、实时更新,随时随地查看企业发展情况
  • 数据分析结果,合理规划企业最佳发展路径,降低风险
  • 透明化信息流转,减少不必要的沟通,实现高效管理

以上就是今天分享的项目软件全生命周期管理功能模块,但是,织信除了以上这些功能以外,还能做的功能有很多(如:人事、财务、绩效、销售、运营等等)。