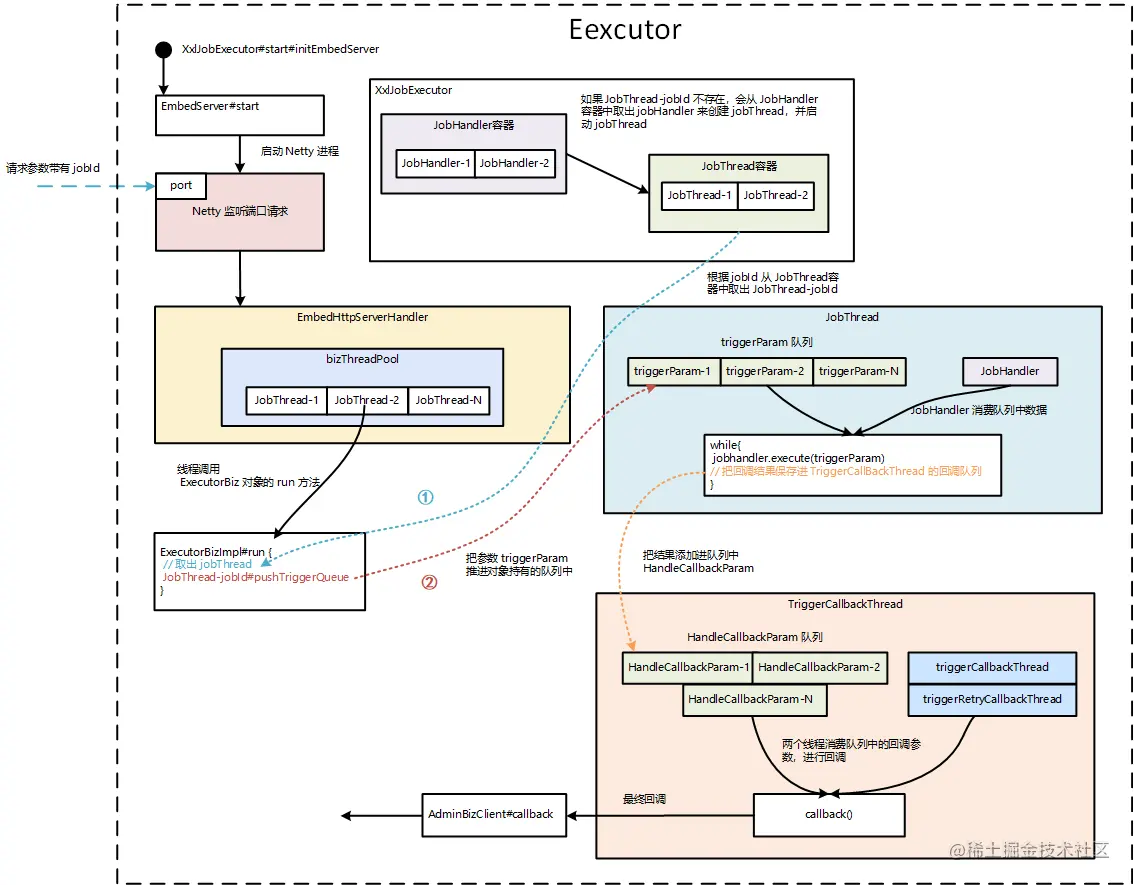
XXL-JOB - 流程图 叫我键盘侠吧 2021-12-04 617 阅读1分钟 前面介绍了 xxl-job 的源码,这里以流程图的方式,表示 “executor 注册”、“admin 调度” 的过程。 executor 向 admin 注册 executor 部分 admin 部分 admin 调度 job admin 部分 executor 部分