【拉钩学习】笔记分享の"轰炸"Flink-中卷(进阶篇)

863 阅读30分钟

本文参考自 42讲轻松通关 Flink (lagou.com)
拉钩有多类优质专栏,本人小白一枚,大部分技术入门都来自拉钩以及Git,不定时在掘金发布自己的总结

「II」进阶

2.2 核心概念分析

2.2.1 分布式缓存

分布式缓存在我们实际生产环境中最广泛的一个应用,就是在进行表与表 Join 操作时,如果一个表很大,另一个表很小,那么我们就可以把较小的表进行缓存,在每个 TaskManager 都保存一份,然后进行 Join 操作

使用举例:

public static void main(String[] args) throws Exception {

final ExecutionEnvironment env = ExecutionEnvironment.getExecutionEnvironment();
   env.registerCachedFile("/Users/wangzhiwu/WorkSpace/quickstart/distributedcache.txt", "distributedCache");
       //1:注册一个文件,可以使用hdfs上的文件 也可以是本地文件进行测试
       DataSource<String> data = env.fromElements("Linea", "Lineb", "Linec", "Lined");

       DataSet<String> result = data.map(new RichMapFunction<String, String>() {
           private ArrayList<String> dataList = new ArrayList<String>();

           @Override
           public void open(Configuration parameters) throws Exception {
               super.open(parameters);
               //2:使用该缓存文件
               File myFile = getRuntimeContext().getDistributedCache().getFile("distributedCache");
               List<String> lines = FileUtils.readLines(myFile);
               for (String line : lines) {
                   this.dataList.add(line);
                   System.err.println("分布式缓存为:" + line);
               }
           }

           @Override
           public String map(String value) throws Exception {
               //在这里就可以使用dataList
               System.err.println("使用datalist:" + dataList + "-------" +value);
               //业务逻辑
               return dataList +":" +  value;
           }
       });

       result.printToErr();
   }

结果:

img img
  1. 在 env 环境中注册一个文件,该文件可以来源于本地,也可以来源于 HDFS ,并且为该文件取一个名字
  2. 使用分布式缓存时,可根据注册的名字直接获取

上述例子中,首先 把一个本地的 distributedcache.txt 文件注册为 distributedCache,之后的map算子中直接通过这个名字将缓存文件进行读取并且进行了处理

注意事项】:

  • 我们缓存的文件在任务运行期间最好是只读状态,否则会造成数据的一致性问题。
  • 缓存的文件和数据不宜过大,否则会影响 Task 的执行速度,在极端情况下会造成 OOM。

2.2.2 故障恢复

自动故障恢复是 Flink 提供的一个强大的功能,在实际运行环境中,我们会遇到各种各样的问题从而导致应用挂掉,比如我们经常遇到的非法数据、网络抖动等。

Flink 的配置文件,其中有一个参数 jobmanager.execution.failover-strategy (故障恢复策略)

  1. full ==> 集群中的 Task 发生故障,那么该任务的所有 Task 都会发生重启

    • 事实上,我们可能只是集群中某一个或几个 Task 发生了故障,只需要重启有问题的一部分即可...
  2. region ==> 基于 Region 的局部重启策略。在这个策略下,Flink 会把我们的任务分成不同的 Region,当某一个 Task 发生故障时,Flink 会计算需要故障恢复的最小 Region。
    Flink 在判断需要重启的 Region 时,采用了以下的判断逻辑:

    1. 发生错误的 Task 所在的 Region 需要重启;
    2. 如果当前 Region 的依赖数据出现损坏或者部分丢失,那么生产数据的 Region 也需要重启;
    3. 为了保证数据一致性,当前 Region 的下游 Region 也需要重启。

2.2.3 重启策略

常用重启策略:

  • 固定延迟重启策略模式
  • 失败率重启策略模式
  • 无重启策略模式

Flink 在判断使用的哪种重启策略时做了默认约定

  1. 如果用户配置了 checkpoint,但没有设置重启策略,那么会按照固定延迟重启策略模式进行重启;
  2. 如果用户没有配置 checkpoint,那么默认不会重启。

2.2.3.1 无重启策略

在这种情况下,如果我们的作业发生错误,任务会直接退出。 我们可以在 flink-conf.yaml 中配置:

restart-strategy: none

也可以在程序中使用代码指定:

final ExecutionEnvironment env = ExecutionEnvironment.getExecutionEnvironment();
env.setRestartStrategy(RestartStrategies.noRestart());

2.2.3.2 固定延迟重启策略模式

restart-strategy: fixed-delay

固定延迟重启策略模式需要指定另外两个参数,首先 Flink 会根据用户配置的重试次数进行重试,每次重试之间根据配置的时间间隔进行重试:

  1. restart-strategy.fixed-delay.attempts 需要重试的次数
  2. restart-strategy.fixed-delay.delay 每次重试的时间间隔

【举例】:我们需要任务重试 3 次,每次重试间隔 5 秒

restart-strategy.fixed-delay.attempts: 3
restart-strategy.fixed-delay.delay: 5 s

也可以在代码中进行设置:

env.setRestartStrategy(RestartStrategies.fixedDelayRestart(
     3, // 重启次数
     Time.of(5, TimeUnit.SECONDS) // 时间间隔
));

2.2.3.3 失败率重启策略模式

restart-strategy: failure-rate

这种重启模式需要指定另外三个参数。
失败率重启策略在 Job 失败后会重启,但是超过失败率后,Job 会最终被认定失败。在两个连续的重启尝试之间,重启策略会等待一个固定的时间:

  1. restart-strategy.failure-rate.max-failures-per-interval 在指定时间间隔内的失败次数上限
  2. restart-strategy.failure-rate.failure-rate-interval 计算失败率的时间间隔
  3. restart-strategy.failure-rate.delay 每次重试的时间间隔

【举例】:假如 5 分钟内若失败了 3 次,则认为该任务失败,每次失败的重试间隔为 5 秒

restart-strategy.failure-rate.max-failures-per-interval: 3
restart-strategy.failure-rate.failure-rate-interval: 5 min
restart-strategy.failure-rate.delay: 5 s

也可以在代码中直接指定:

env.setRestartStrategy(RestartStrategies.failureRateRestart(
     3, // 每个时间间隔的最大故障次数
     Time.of(5, TimeUnit.MINUTES), // 测量故障率的时间间隔
     Time.of(5, TimeUnit.SECONDS) //  每次任务失败时间间隔
));

注意事项】在实际生产环境中由于每个任务的负载和资源消耗不一样,我们推荐在代码中指定每个任务的重试机制和重启策略

2.2.4 并行度

并行度是 Flink 执行任务的核心概念之一,它被定义为在分布式运行环境中我们的一个算子任务被切分成了多少个子任务并行执行。我们提高任务的并行度(Parallelism)在很大程度上可以大大提高任务运行速度。


一般情况下,我们可以通过四种级别来设置任务的并行度:

  1. 算子级别 在代码中可以调用 setParallelism 方法来设置每一个算子的并行度。例如:

    DataSet<Tuple2<String, Integer>> counts =
          text.flatMap(new LineSplitter())
                .groupBy(0)
                .sum(1).setParallelism(1);
    

    事实上,Flink 的每个算子都可以单独设置并行度。
    这也是我们最推荐的一种方式,可以针对每个算子进行任务的调优

  2. 执行环境级别 我们在创建 Flink 的上下文时可以显示的调用 env.setParallelism() 方法,来设置当前执行环境的并行度,这个配置会对当前任务的所有算子、Source、Sink 生效。当然你还可以在算子级别设置并行度来覆盖这个设置:

    final ExecutionEnvironment env = ExecutionEnvironment.getExecutionEnvironment();
    env.setParallelism(5);
    
  3. 提交任务级别 用户在提交任务时,可以显示的指定 -p 参数来设置任务的并行度,例如:

    ./bin/flink run -p 10 WordCount.jar
    
  4. 系统配置级别 flink-conf.yaml 中的一个配置:parallelism.default,该配置即是在系统层面设置所有执行环境的并行度配置。

生效优先级:算子级别 > 执行环境级别 > 提交任务级别 > 系统配置级别

2.3 窗口 & 时间 & 水印

三大窗口滚动窗口滑动窗口会话窗口

三大时间事件时间摄入时间处理时间

下面主要介绍下Flink中「时间」的概念:

2.3.1 时间 ?o?

img

2.3.1.1 事件时间

事件时间(Event Time)指的是数据产生的时间,这个时间一般由数据生产方自身携带,比如 Kafka 消息,每个生成的消息中自带一个时间戳代表每条数据的产生时间。Event Time 从消息的产生就诞生了,不会改变,也是我们使用最频繁的时间。

利用 Event Time 需要指定如何生成事件时间的“水印”,并且一般和窗口配合使用

我们可以在代码中指定 Flink 系统使用的时间类型为 EventTime:

final StreamExecutionEnvironment env = StreamExecutionEnvironment.getExecutionEnvironment();
//设置时间属性为 EventTime
env.setStreamTimeCharacteristic(TimeCharacteristic.EventTime);

DataStream<MyEvent> stream = env.addSource(new FlinkKafkaConsumer09<MyEvent>(topic, schema, props));

stream
    .keyBy( (event) -> event.getUser() )
    .timeWindow(Time.hours(1))
    .reduce( (a, b) -> a.add(b) )
    .addSink(...);

Flink 注册 EventTime 是通过 InternalTimerServiceImpl.registerEventTimeTimer 来实现的:

	@Override
	public void registerEventTimeTimer(N namespace, long time) {
		eventTimeTimersQueue.add(new TimerHeapInternalTimer<>(time, (K) keyContext.getCurrentKey(), namespace));
	}

该方法有两个入参:namespace 和 time,其中:

  • time 是触发定时器的时间
  • namespace 则被构造成为一个 TimerHeapInternalTimer 对象,然后将其放入 KeyGroupedInternalPriorityQueue 队列中

**Flink 什么时候会使用这些 timer 触发计算呢?**答案在 InternalTimeServiceImpl.advanceWatermark 这个方法里:

public void advanceWatermark(long time) throws Exception {
   currentWatermark = time;

   InternalTimer<K, N> timer;

   while ((timer = eventTimeTimersQueue.peek()) != null && timer.getTimestamp() <= time) {
      eventTimeTimersQueue.poll();
      keyContext.setCurrentKey(timer.getKey());
      triggerTarget.onEventTime(timer);
   }
}

这个方法中的 while 循环部分会从 eventTimeTimersQueue 中依次取出触发时间小于参数 time 的所有定时器,调用 triggerTarget.onEventTime() 方法进行触发

2.3.1.2 摄入时间

摄入时间(Ingestion Time)是事件进入 Flink 系统的时间,在 Flink 的 Source 中,每个事件会把当前时间作为时间戳,后续做窗口处理都会基于这个时间。理论上 Ingestion Time 处于 Event Time 和 Processing Time之间。

与事件时间相比,摄入时间无法处理延时和无序的情况,但是不需要明确执行如何生成 watermark。在系统内部,摄入时间采用更类似于事件时间的处理方式进行处理,但是有自动生成的时间戳和自动的 watermark。

可以防止 Flink 内部处理数据是发生乱序的情况,但无法解决数据到达 Flink 之前发生的乱序问题。如果需要处理此类问题,建议使用 EventTime。

Ingestion Time 的时间类型生成相关的代码在 AutomaticWatermarkContext 中:

img img

这里会设置一个 watermark 发送定时器,在 watermarkInterval 时间之后触发。

处理数据的代码在 processAndCollect() 方法中:

		@Override
		protected void processAndCollect(T element) {
			lastRecordTime = this.timeService.getCurrentProcessingTime();
			output.collect(reuse.replace(element, lastRecordTime));

			// this is to avoid lock contention in the lockingObject by
			// sending the watermark before the firing of the watermark
			// emission task.
			if (lastRecordTime > nextWatermarkTime) {
				// in case we jumped some watermarks, recompute the next watermark time
				final long watermarkTime = lastRecordTime - (lastRecordTime % watermarkInterval);
				nextWatermarkTime = watermarkTime + watermarkInterval;
				output.emitWatermark(new Watermark(watermarkTime));

				// we do not need to register another timer here
				// because the emitting task will do so.
			}
		}

2.3.1.3 处理时间

处理时间(Processing Time)指的是数据被 Flink 框架处理时机器的系统时间,Processing Time 是 Flink 的时间系统中最简单的概念,但是这个时间存在一定的不确定性,比如消息到达处理节点延迟等影响。

我们同样可以在代码中指定 Flink 系统使用的时间为 Processing Time:

final StreamExecutionEnvironment env = StreamExecutionEnvironment.getExecutionEnvironment();

env.setStreamTimeCharacteristic(TimeCharacteristic.ProcessingTime);

同样,也可以在源码中找到 Flink 是如何注册和使用 Processing Time 的 InternalTimerServiceImpl.registerProcessingTimeTimer

@Override
public void registerProcessingTimeTimer(N namespace, long time) {
   InternalTimer<K, N> oldHead = processingTimeTimersQueue.peek();
   if (processingTimeTimersQueue.add(new TimerHeapInternalTimer<>(time, (K) keyContext.getCurrentKey(), namespace))) {
      long nextTriggerTime = oldHead != null ? oldHead.getTimestamp() : Long.MAX_VALUE;
      // check if we need to re-schedule our timer to earlier
      if (time < nextTriggerTime) {
         if (nextTimer != null) {
            nextTimer.cancel(false);
         }
         nextTimer = processingTimeService.registerTimer(time, this::onProcessingTime);
      }
   }
}

每当一个新的定时器被加入到 processingTimeTimersQueue 这个优先级队列中时,如果新来的 Timer 时间戳更小,那么更小的这个 Timer 会被重新注册 ScheduledThreadPoolExecutor 定时执行器上

Processing Time 被触发是在 InternalTimeServiceImpl.onProcessingTime() 方法中:

	private void onProcessingTime(long time) throws Exception {
		// null out the timer in case the Triggerable calls registerProcessingTimeTimer()
		// inside the callback.
		nextTimer = null;

		InternalTimer<K, N> timer;

		while ((timer = processingTimeTimersQueue.peek()) != null && timer.getTimestamp() <= time) {
			processingTimeTimersQueue.poll();
			keyContext.setCurrentKey(timer.getKey());
			triggerTarget.onProcessingTime(timer);
		}

		if (timer != null && nextTimer == null) {
			nextTimer = processingTimeService.registerTimer(timer.getTimestamp(), this::onProcessingTime);
		}
	}

一直循环获取时间小于入参 time 的所有定时器,并运行 triggerTarget 的 onProcessingTime() 方法

2.3.2 水印

水印(WaterMark)是 Flink 框架中最晦涩难懂的概念之一,有很大一部分原因是因为翻译的原因。

WaterMark 在正常的英文翻译中是水位,但是在 Flink 框架中,翻译为“水位线”更为合理,它在本质上是一个时间戳


根据 2.3.1 小节我们可以得知:

  • EventTime 每条数据都携带时间戳;
  • ProcessingTime 数据不携带任何时间戳的信息;
  • IngestionTime 和 EventTime 类似,不同的是 Flink 会使用系统时间作为时间戳绑定到每条数据,可以防止 Flink 内部处理数据是发生乱序的情况,但无法解决数据到达 Flink 之前发生的乱序问题。

Thus --> 我们在处理消息乱序的情况时,会用 EventTime 和 WaterMark 进行配合使用

2.3.2.1 水印本质

水印的出现是为了解决实时计算中的数据乱序问题,它的本质是 DataStream 中一个带有时间戳的元素
如果 Flink 系统中出现了一个 WaterMark T,那么就意味着 EventTime < T 的数据都已经到达,窗口的结束时间和 T 相同的那个窗口被触发进行计算了。

也就是说:水印是 Flink 判断迟到数据的标准,同时也是窗口触发的标记

在程序并行度大于 1 的情况下,会有多个流产生水印和窗口,这时候 Flink 会选取时间戳最小的水印。

2.3.2.2 水印如何产生

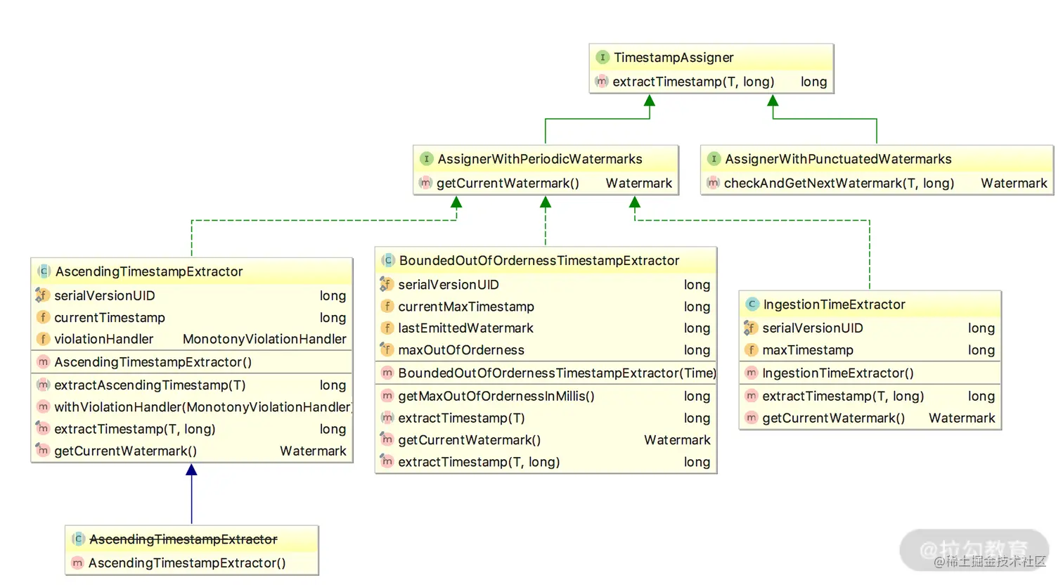
Flink 提供了 assignTimestampsAndWatermarks() 方法来实现水印的提取指定,该方法接受的入参有 AssignerWithPeriodicWatermarks 和 AssignerWithPunctuatedWatermarks 两种

img

2.3.2.3 水印种类

周期性水印

我们在使用 AssignerWithPeriodicWatermarks 周期生成水印时,周期默认的时间是 200ms,这个时间的指定位置为:

@PublicEvolving
public void setStreamTimeCharacteristic(TimeCharacteristic characteristic) {
    this.timeCharacteristic = Preconditions.checkNotNull(characteristic);
    if (characteristic == TimeCharacteristic.ProcessingTime) {
        getConfig().setAutoWatermarkInterval(0);
    } else {
        getConfig().setAutoWatermarkInterval(200);
    }
}
  • 是否还记得上面我们在讲时间类型时会通过 env.setStreamTimeCharacteristic() 方法指定 Flink 系统的时间类型,这个 setStreamTimeCharacteristic() 方法中会做判断,如果用户传入的是 TimeCharacteristic.eventTime 类型,那么 AutoWatermarkInterval 的值则为 200ms
  • 当前我们也可以使用 ExecutionConfig.setAutoWatermarkInterval() 方法来指定自动生成的时间间隔。

在 2.3.2.2 类图中可以看出,我们需要通过 TimestampAssigner#extractTimestamp() 方法来提取 EventTime

Flink 在这里提供了 3 种提取 EventTime() 的方法:

  1. AscendingTimestampExtractor
  2. BoundedOutOfOrdernessTimestampExtractor √
  3. IngestionTimeExtractor

BoundedOutOfOrdernessTimestampExtractor() 用的最多,需特别注意,在这个方法中的 maxOutOfOrderness 参数,该参数指的是允许数据乱序的时间范围。
简单说,这种方式允许数据迟到 maxOutOfOrderness 这么长的时间。

 public BoundedOutOfOrdernessTimestampExtractor(Time maxOutOfOrderness) {
     if (maxOutOfOrderness.toMilliseconds() < 0) {
         throw new RuntimeException("Tried to set the maximum allowed " +
             "lateness to " + maxOutOfOrderness + ". This parameter cannot be negative.");
     }
     this.maxOutOfOrderness = maxOutOfOrderness.toMilliseconds();
     this.currentMaxTimestamp = Long.MIN_VALUE + this.maxOutOfOrderness;
 }

 public abstract long extractTimestamp(T element);

 @Override
 public final Watermark getCurrentWatermark() {
     long potentialWM = currentMaxTimestamp - maxOutOfOrderness;
     if (potentialWM >= lastEmittedWatermark) {
         lastEmittedWatermark = potentialWM;
     }
     return new Watermark(lastEmittedWatermark);
 }

 @Override
 public final long extractTimestamp(T element, long previousElementTimestamp) {
     long timestamp = extractTimestamp(element);
     if (timestamp > currentMaxTimestamp) {
         currentMaxTimestamp = timestamp;
     }
     return timestamp;
 }
PunctuatedWatermark 水印

这种水印的生成方式 Flink 没有提供内置实现,它适用于根据接收到的消息判断是否需要产生水印的情况,用这种水印生成的方式并不多见

举个简单的例子,假如我们发现接收到的数据 MyData 中以字符串 watermark 开头则产生一个水印:

data.assignTimestampsAndWatermarks(new AssignerWithPunctuatedWatermarks<UserActionRecord>() {

      @Override
      public Watermark checkAndGetNextWatermark(MyData data, long l) {
        return data.getRecord.startsWith("watermark") ? new Watermark(l) : null;
      }

      @Override
      public long extractTimestamp(MyData data, long l) {
        return data.getTimestamp();
      }
    });

class MyData{
    private String record;
    private Long timestamp;
    public String getRecord() {
        return record;
    }
    public void setRecord(String record) {
        this.record = record;
    }
    public Timestamp getTimestamp() {
        return timestamp;
    }
    public void setTimestamp(Timestamp timestamp) {
        this.timestamp = timestamp;
    }
}

2.3.2.4 案例

【实现目标】 模拟一个实时接收 Socket 的 DataStream 程序,代码中使用 AssignerWithPeriodicWatermarks 来设置水印,将接收到的数据进行转换,分组并且在一个 5 秒的窗口内获取该窗口中第二个元素最小的那条数据

public static void main(String[] args) throws Exception {

    StreamExecutionEnvironment env = StreamExecutionEnvironment.createLocalEnvironment();

    //设置为eventtime事件类型
    env.setStreamTimeCharacteristic(TimeCharacteristic.EventTime);
    //设置水印生成时间间隔100ms
    env.getConfig().setAutoWatermarkInterval(100);

    DataStream<String> dataStream = env
            .socketTextStream("127.0.0.1", 9000)
            .assignTimestampsAndWatermarks(new AssignerWithPeriodicWatermarks<String>() {
                private Long currentTimeStamp = 0L;
                //设置允许乱序时间
                private Long maxOutOfOrderness = 5000L;

                @Override
                public Watermark getCurrentWatermark() {

                    return new Watermark(currentTimeStamp - maxOutOfOrderness);
                }

                @Override
                public long extractTimestamp(String s, long l) {
                    String[] arr = s.split(",");
                    long timeStamp = Long.parseLong(arr[1]);
                    currentTimeStamp = Math.max(timeStamp, currentTimeStamp);
                    System.err.println(s + ",EventTime:" + timeStamp + ",watermark:" + (currentTimeStamp - maxOutOfOrderness));
                    return timeStamp;
                }
            });

    dataStream.map(new MapFunction<String, Tuple2<String, Long>>() {
        @Override
        public Tuple2<String, Long> map(String s) throws Exception {

            String[] split = s.split(",");
            return new Tuple2<String, Long>(split[0], Long.parseLong(split[1]));
        }
    })
            .keyBy(0)
            .window(TumblingEventTimeWindows.of(Time.seconds(5)))
            .minBy(1)
            .print();

    env.execute("WaterMark Test Demo");

}
首次试验

试验数据如下:

flink,1588659181000
flink,1588659182000
flink,1588659183000
flink,1588659184000
flink,1588659185000

可以做一个简单的判断,第一条数据的时间戳为 1588659181000,窗口的大小为 5 秒,那么应该会在 flink,1588659185000 这条数据出现时触发窗口的计算。

我们用 nc -lk 9000 命令启动端口,然后输出上述试验数据,看到控制台的输出:

img

很明显,可以看到当第五条数据出现后,窗口触发了计算

二次实验

再模拟一下数据乱序的情况,假设我们的数据来源如下:

flink,1588659181000
flink,1588659182000
flink,1588659183000
flink,1588659184000
flink,1588659185000
flink,1588659180000
flink,1588659186000
flink,1588659187000
flink,1588659188000
flink,1588659189000
flink,1588659190000

运行数据如下:

img

可以看到,时间戳为 1588659180000 的这条消息并没有被处理,因为此时代码中的允许乱序时间 private Long maxOutOfOrderness = 0L 即不处理乱序消息

下面修改 private Long maxOutOfOrderness = 5000L,即代表允许消息的乱序时间为 5 秒,然后把同样的数据发往 socket 端口

可以看到,我们把所有数据发送出去仅触发了一次窗口计算,并且输出的结果中 watermark 的时间往后顺延了 5 秒钟。所以,maxOutOfOrderness 的设置会影响窗口的计算时间和水印的时间,如下图所示:

img

假如我们继续向 socket 中发送数据:

flink,1588659191000
flink,1588659192000
flink,1588659193000
flink,1588659194000
flink,1588659195000

可以看到下一次窗口的触发时间:

img

注意事项】Flink 在用时间 + 窗口 + 水印来解决实际生产中的数据乱序问题,有如下的触发条件:

  1. watermark 时间 >= window_end_time;
  2. 在 [window_start_time,window_end_time) 中有数据存在,这个窗口是左闭右开的。

此外,因为 WaterMark 的生成是以对象的形式发送到下游,同样会消耗内存,因此水印的生成时间和频率都要进行严格控制,否则会影响我们的正常作业

2.4 状态 & 容错

在 Flink 的框架中,进行有状态的计算是 Flink 最重要的特性之一。
所谓的状态,其实指的是 Flink 程序的中间计算结果。Flink 支持了不同类型的状态,并且针对状态的持久化还提供了专门的机制和状态管理器。

2.4.1 状态

我们在 Flink 的官方博客中找到这样一段话,可以认为这是对状态的定义:

When working with state, it might also be useful to read about Flink’s state backends. Flink provides different state backends that specify how and where state is stored. State can be located on Java’s heap or off-heap. Depending on your state backend, Flink can also manage the state for the application, meaning Flink deals with the memory management (possibly spilling to disk if necessary) to allow applications to hold very large state. State backends can be configured without changing your application logic.


所谓的状态指的是,在流处理过程中那些需要记住的数据,而这些数据既可以包括业务数据,也可以包括元数据。Flink 本身提供了不同的状态管理器来管理状态,并且这个状态可以非常大

Flink 的状态数据可以存在 JVM 的堆内存或者堆外内存中,当然也可以借助第三方存储,例如 Flink 已经实现的对 RocksDB 支持。Flink 的官网同样给出了适用于状态计算的几种情况

  1. When an application searches for certain event patterns, the state will store the sequence of events encountered so far

    复杂事件处理获取符合某一特定时间规则的事件

  2. When aggregating events per minute/hour/day, the state holds the pending aggregates

    聚合计算

  3. When training a machine learning model over a stream of data points, the state holds the current version of the model parameters

    机器学习的模型训练

  4. When historic data needs to be managed, the state allows efficient access to events that occurred in the past

    使用历史的数据进行计算

2.4.2 状态分类 & 使用

之前的课时中提到过 KeyedStream 的概念,并且介绍过 KeyBy 这个算子的使用。

在 Flink 中,根据数据集是否按照某一个 Key 进行分区,将状态分为 Keyed StateOperator State(Non-Keyed State)两种类型。

img

如上图所示,Keyed State 是经过分区后的流上状态,每个 Key 都有自己的状态,图中的八边形、圆形和三角形分别管理各自的状态,并且只有指定的 key 才能访问和更新自己对应的状态。

与 Keyed State 不同的是,Operator State 可以用在所有算子上,每个算子子任务或者说每个算子实例共享一个状态,流入这个算子子任务的数据可以访问和更新这个状态。每个算子子任务上的数据共享自己的状态。

需要说明的是,无论是 Keyed State 还是 Operator State,Flink 的状态都是基于本地的,即每个算子子任务维护着这个算子子任务对应的状态存储,算子子任务之间的状态不能相互访问

可以看一下 State 的类图,对于 Keyed State,Flink 提供了几种现成的数据结构供我们使用:

img
  • ValueState
  • MapState
  • AppendingState
    • ReducingState
    • AggregatingState
    • ListState
  • ReadOnlyBrodcastState

我们怎么访问这些状态呢?Flink 提供了 StateDesciptor 方法专门用来访问不同的 state,类图如下:

img

举例说明】StateDesciptor 和 ValueState 的使用:

public static void main(String[] args) throws Exception {

   final StreamExecutionEnvironment env = StreamExecutionEnvironment.getExecutionEnvironment();

   env.fromElements(Tuple2.of(1L, 3L), Tuple2.of(1L, 5L), Tuple2.of(1L, 7L), Tuple2.of(1L, 5L), Tuple2.of(1L, 2L))
         .keyBy(0)
         .flatMap(new CountWindowAverage())
         .printToErr();

       env.execute("submit job");

}


   public static class CountWindowAverage extends RichFlatMapFunction<Tuple2<Long, Long>, Tuple2<Long, Long>> {

       private transient ValueState<Tuple2<Long, Long>> sum;
       public void flatMap(Tuple2<Long, Long> input, Collector<Tuple2<Long, Long>> out) throws Exception {

           Tuple2<Long, Long> currentSum;
           // 访问ValueState
           if(sum.value()==null){
               currentSum = Tuple2.of(0L, 0L);
           }else {
               currentSum = sum.value();
           }

           // 更新
           currentSum.f0 += 1;

           // 第二个元素加1
           currentSum.f1 += input.f1;

           // 更新state
           sum.update(currentSum);

           // 如果count的值大于等于2,求知道并清空state
           if (currentSum.f0 >= 2) {
               out.collect(new Tuple2<>(input.f0, currentSum.f1 / currentSum.f0));
               sum.clear();
           }
   }


   public void open(Configuration config) {
       ValueStateDescriptor<Tuple2<Long, Long>> descriptor =
               new ValueStateDescriptor<>(
                       "average", // state的名字
                       TypeInformation.of(new TypeHint<Tuple2<Long, Long>>() {})
                       ); // 设置默认值


       StateTtlConfig ttlConfig = StateTtlConfig
               .newBuilder(Time.seconds(10))
               .setUpdateType(StateTtlConfig.UpdateType.OnCreateAndWrite)
               .setStateVisibility(StateTtlConfig.StateVisibility.NeverReturnExpired)
               .build();

       descriptor.enableTimeToLive(ttlConfig);

       sum = getRuntimeContext().getState(descriptor);
       }
}
  • 通过继承 RichFlatMapFunction 来访问 State

  • 通过 getRuntimeContext().getState(descriptor) 来获取状态的句柄

    ​ 而真正的访问和更新状态则在 Map 函数中实现。

  • 我们这里的输出条件为,每当第一个元素的和达到二,就把第二个元素的和与第一个元素的和相除,最后输出:

    img

    ​ Operator State 的实际应用场景不如 Keyed State 多,一般来说它会被用在 Source 或 Sink 等算子上,用来保存流入数据的偏移量或对输出数据做缓存,以保证 Flink 应用的 Exactly-Once 语义

同样,我们对于任何状态数据还可以设置它们的过期时间。如果一个状态设置了 TTL,并且已经过期,那么我们之前保存的值就会被清理。

想要使用 TTL,我们需要首先构建一个 StateTtlConfig 配置对象;然后,可以通过传递配置在任何状态描述符中启用 TTL 功能。

StateTtlConfig ttlConfig = StateTtlConfig
        .newBuilder(Time.seconds(10))
        .setUpdateType(StateTtlConfig.UpdateType.OnCreateAndWrite)
        .setStateVisibility(StateTtlConfig.StateVisibility.NeverReturnExpired)
        .build();

descriptor.enableTimeToLive(ttlConfig);

img

StateTtlConfig 这个类中有一些配置需要我们注意:

img

UpdateType 表明了过期时间什么时候更新,而对于那些过期的状态,是否还能被访问则取决于 StateVisibility 的配置

2.4.3 状态后端种类 & 配置

默认情况下,Flink 的状态会保存在 taskmanager 的内存中,Flink 提供了三种可用的状态后端用于在不同情况下进行状态后端的保存:

  • MemoryStateBackend
  • FsStateBackend
  • RocksDBStateBackend

2.4.3.1 MemoryStateBackend

MemoryStateBackend 将 state 数据存储在内存中,一般用来进行本地调试用,我们在使用 MemoryStateBackend 时需要注意的一些点包括:

  • 每个独立的状态(state)默认限制大小为 5MB,可以通过构造函数增加容量
  • 状态的大小不能超过 akka 的 Framesize 大小
  • 聚合后的状态必须能够放进 JobManager 的内存中

MemoryStateBackend 可以通过在代码中显示指定:

final StreamExecutionEnvironment env = StreamExecutionEnvironment.getExecutionEnvironment();
env.setStateBackend(new MemoryStateBackend(DEFAULT_MAX_STATE_SIZE,false));

其中,new MemoryStateBackend(DEFAULT_MAX_STATE_SIZE,false) 中的 false 代表关闭异步快照机制

2.4.3.2 FsStateBackend

状态数据保存在 TaskManager 的内存中。CheckPoint 时,将状态快照写入到配置的文件系统目录中,少量的元数据信息存储到 JobManager 的内存中

FsStateBackend 因为将状态存储在了外部系统如 HDFS 中,所以它适用于大作业、状态较大、全局高可用的那些任务

使用 FsStateBackend 需要我们指定一个文件路径,一般来说是 HDFS 的路径,例如,hdfs://namenode:40010/flink/checkpoints

我们同样可以在代码中显示指定:

final StreamExecutionEnvironment env = StreamExecutionEnvironment.getExecutionEnvironment();
env.setStateBackend(new FsStateBackend("hdfs://namenode:40010/flink/checkpoints", false));

2.4.3.3 RocksDBStateBackend

和 FsStateBackend 有一些类似,首先它们都需要一个外部文件存储路径,也适用于大作业、状态较大、全局高可用的那些任务

不同的是,RocksDBStateBackend 将正在运行中的状态数据保存在 RocksDB 数据库中,RocksDB 数据库默认将数据存储在 TaskManager 运行节点的数据目录下

这意味着,RocksDBStateBackend 可以存储远超过 FsStateBackend 的状态,可以避免向 FsStateBackend 那样一旦出现状态暴增会导致 OOM,但是因为将状态数据保存在 RocksDB 数据库中,吞吐量会有所下降

!RocksDBStateBackend 是唯一支持增量快照的状态后端

2.5 Side OutPut 分流

在生产实践中经常会遇到这样的场景,需把输入源按照需要进行拆分,如:「期望把订单流按照金额大小进行拆分」、「把用户访问日志按照访问者的地理位置进行拆分」等

为了拆分输入源,旁路分流器 应运而生!

2.5.1 分流方式

2.5.1.1 Filter 分流

img

在 1.4.2.4 小节我们提到过 Filter 这个算子 —— 根据用户输入的条件进行过滤,每个元素都会被 filter() 函数处理,如果 filter() 函数返回 true 则保留,否则丢弃

用在分流的场景,我们可以做多次 filter,把我们需要的不同数据生成不同的流

public static void main(String[] args) throws Exception {

    StreamExecutionEnvironment env = StreamExecutionEnvironment.getExecutionEnvironment();
    //获取数据源
    List data = new ArrayList<Tuple3<Integer,Integer,Integer>>();
    data.add(new Tuple3<>(0,1,0));
    data.add(new Tuple3<>(0,1,1));
    data.add(new Tuple3<>(0,2,2));
    data.add(new Tuple3<>(0,1,3));
    data.add(new Tuple3<>(1,2,5));
    data.add(new Tuple3<>(1,2,9));
    data.add(new Tuple3<>(1,2,11));
    data.add(new Tuple3<>(1,2,13));


    DataStreamSource<Tuple3<Integer,Integer,Integer>> items = env.fromCollection(data);

    SingleOutputStreamOperator<Tuple3<Integer, Integer, Integer>> zeroStream = items.filter((FilterFunction<Tuple3<Integer, Integer, Integer>>) value -> value.f0 == 0);
    SingleOutputStreamOperator<Tuple3<Integer, Integer, Integer>> oneStream = items.filter((FilterFunction<Tuple3<Integer, Integer, Integer>>) value -> value.f0 == 1);

    zeroStream.print();
    oneStream.printToErr();


    //打印结果
    String jobName = "user defined streaming source";
    env.execute(jobName);
}

在上面的例子中我们使用 filter 算子将原始流进行了拆分,输入数据第一个元素为 0 的数据和第一个元素为 1 的数据分别被写入到了 zeroStream 和 oneStream 中,然后把两个流进行了打印

img

Filter 的弊端是显而易见的,为了得到我们需要的流数据,需要多次遍历原始流,这样无形中浪费了我们集群的资源

2.5.1.2 Split 分流

在 split 算子中定义 OutputSelector,然后重写其中的 select 方法,将不同类型的数据进行标记,最后对返回的 SplitStream 使用 select 方法将对应的数据选择出来

public static void main(String[] args) throws Exception {

    StreamExecutionEnvironment env = StreamExecutionEnvironment.getExecutionEnvironment();
    //获取数据源
    List data = new ArrayList<Tuple3<Integer,Integer,Integer>>();
    data.add(new Tuple3<>(0,1,0));
    data.add(new Tuple3<>(0,1,1));
    data.add(new Tuple3<>(0,2,2));
    data.add(new Tuple3<>(0,1,3));
    data.add(new Tuple3<>(1,2,5));
    data.add(new Tuple3<>(1,2,9));
    data.add(new Tuple3<>(1,2,11));
    data.add(new Tuple3<>(1,2,13));


    DataStreamSource<Tuple3<Integer,Integer,Integer>> items = env.fromCollection(data);


    SplitStream<Tuple3<Integer, Integer, Integer>> splitStream = items.split(new OutputSelector<Tuple3<Integer, Integer, Integer>>() {
        @Override
        public Iterable<String> select(Tuple3<Integer, Integer, Integer> value) {
            List<String> tags = new ArrayList<>();
            if (value.f0 == 0) {
                tags.add("zeroStream");
            } else if (value.f0 == 1) {
                tags.add("oneStream");
            }
            return tags;
        }
    });

    splitStream.select("zeroStream").print();
    splitStream.select("oneStream").printToErr();

    //打印结果
    String jobName = "user defined streaming source";
    env.execute(jobName);
}

结果如下:

img

注意事项】使用 split 算子切分过的流,是不能进行二次切分的,假如把上述切分出来的 zeroStream 和 oneStream 流再次调用 split 切分,控制台会抛出以下异常

Exception in thread "main" java.lang.IllegalStateException: Consecutive multiple splits are not supported. Splits are deprecated. Please use side-outputs.

报错原因】在源码中可以看到注释,该方式已经废弃并且建议使用最新的 SideOutPut 进行分流操作

img

2.5.1.3 SideOutPut 分流 √

Flink 框架为我们提供的最新的也是最为推荐的分流方法,在使用 SideOutPut 时,需要按照以下步骤进行:

  • 定义 OutputTag
  • 调用特定函数进行数据拆分
    • ProcessFunction
    • KeyedProcessFunction
    • CoProcessFunction
    • KeyedCoProcessFunction
    • ProcessWindowFunction
    • ProcessAllWindowFunction
public static void main(String[] args) throws Exception {

    StreamExecutionEnvironment env = StreamExecutionEnvironment.getExecutionEnvironment();
    //获取数据源
    List data = new ArrayList<Tuple3<Integer,Integer,Integer>>();
    data.add(new Tuple3<>(0,1,0));
    data.add(new Tuple3<>(0,1,1));
    data.add(new Tuple3<>(0,2,2));
    data.add(new Tuple3<>(0,1,3));
    data.add(new Tuple3<>(1,2,5));
    data.add(new Tuple3<>(1,2,9));
    data.add(new Tuple3<>(1,2,11));
    data.add(new Tuple3<>(1,2,13));


    DataStreamSource<Tuple3<Integer,Integer,Integer>> items = env.fromCollection(data);

    OutputTag<Tuple3<Integer,Integer,Integer>> zeroStream = new OutputTag<Tuple3<Integer,Integer,Integer>>("zeroStream") {};
    OutputTag<Tuple3<Integer,Integer,Integer>> oneStream = new OutputTag<Tuple3<Integer,Integer,Integer>>("oneStream") {};


    SingleOutputStreamOperator<Tuple3<Integer, Integer, Integer>> processStream= items.process(new ProcessFunction<Tuple3<Integer, Integer, Integer>, Tuple3<Integer, Integer, Integer>>() {
        @Override
        public void processElement(Tuple3<Integer, Integer, Integer> value, Context ctx, Collector<Tuple3<Integer, Integer, Integer>> out) throws Exception {

            if (value.f0 == 0) {
                ctx.output(zeroStream, value);
            } else if (value.f0 == 1) {
                ctx.output(oneStream, value);
            }
        }
    });

    DataStream<Tuple3<Integer, Integer, Integer>> zeroSideOutput = processStream.getSideOutput(zeroStream);
    DataStream<Tuple3<Integer, Integer, Integer>> oneSideOutput = processStream.getSideOutput(oneStream);

    zeroSideOutput.print();
    oneSideOutput.printToErr();


    //打印结果
    String jobName = "user defined streaming source";
    env.execute(jobName);
}

可以看到,我们将流进行了拆分,并且成功打印出了结果

img

2.6 CEP 复杂事件处理

Complex Event Processing(CEP)是 Flink 提供的一个非常亮眼的功能,关于 CEP 的解释我们引用维基百科中的一段话:

CEP, is event processing that combines data from multiple sources to infer events or patterns that suggest more complicated circumstances. The goal of complex event processing is to identify meaningful events (such as opportunities or threats) and respond to them as quickly as possible.


CEP 是一种 结合了多元化数据源的 事件处理过程,可以用于「推断事件&模式」
并针对更加复杂的场景给出了猜测。CEP 旨在「识别并快速响应高价值的事件」(如:机会、威胁...)

举例

  • 在大量的订单交易中发现那些虚假交易
  • 在网站的访问日志中寻找那些使用脚本或者工具“爆破”登录的用户
  • 在快递运输中发现那些滞留很久没有签收的包裹
  • ......

2.6.1 程序结构

  1. 定义模式
  2. 匹配结果

官方案例:

DataStream<Event> input = ...
Pattern<Event, ?> pattern = Pattern.<Event>begin("start").where(
        new SimpleCondition<Event>() {
            @Override
            public boolean filter(Event event) {
                return event.getId() == 42;
            }
        }
    ).next("middle").subtype(SubEvent.class).where(
        new SimpleCondition<SubEvent>() {
            @Override
            public boolean filter(SubEvent subEvent) {
                return subEvent.getVolume() >= 10.0;
            }
        }
    ).followedBy("end").where(
         new SimpleCondition<Event>() {
            @Override
            public boolean filter(Event event) {
                return event.getName().equals("end");
            }
         }
    );
PatternStream<Event> patternStream = CEP.pattern(input, pattern);
DataStream<Alert> result = patternStream.process(
    new PatternProcessFunction<Event, Alert>() {
        @Override
        public void processMatch(
                Map<String, List<Event>> pattern,
                Context ctx,
                Collector<Alert> out) throws Exception {
            out.collect(createAlertFrom(pattern));
        }
    });

该案例的程序结构分别是:

  1. 第一步,定义一个模式 Pattern,在这里定义了一个这样的模式,即在所有接收到的事件中匹配那些以 id 等于 42 的事件,然后匹配 volume 大于 10.0 的事件,继续匹配一个 name 等于 end 的事件;
  2. 第二步,匹配模式并且发出报警,根据定义的 pattern 在输入流上进行匹配,一旦命中我们的模式,就发出一个报警。

2.6.2 模式定义

Flink 支持了非常丰富的模式定义,这些模式也是我们实现复杂业务逻辑的基础。我们把支持的模式简单做了以下分类,完整的模式定义 API 支持可以参考官网资料

2.6.3 源码解析

Flink CEP 的整个过程是:

  1. 从一个 Source 作为输入
  2. 经过一个 Pattern 算子转换为 PatternStream
  3. 经过 select/process 算子转换为 DataStream

PatternStream 类中,观察 select()/process() 方法:

    public <R> SingleOutputStreamOperator<R> select(PatternSelectFunction<T, R> patternSelectFunction, TypeInformation<R> outTypeInfo) {
        PatternProcessFunction<T, R> processFunction = PatternProcessFunctionBuilder.fromSelect((PatternSelectFunction)this.builder.clean(patternSelectFunction)).build();
        return this.process(processFunction, outTypeInfo);
    }

...
    
    public <R> SingleOutputStreamOperator<R> select(PatternSelectFunction<T, R> patternSelectFunction, TypeInformation<R> outTypeInfo) {
        PatternProcessFunction<T, R> processFunction = PatternProcessFunctionBuilder.fromSelect((PatternSelectFunction)this.builder.clean(patternSelectFunction)).build();
        return this.process(processFunction, outTypeInfo);
    }

它俩最终都是通过 PatternStreamBuilder#build() 生成了一个 SingleOutputStreamOperator(这个类继承自 DataStream)

<OUT, K> SingleOutputStreamOperator<OUT> build(TypeInformation<OUT> outTypeInfo, PatternProcessFunction<IN, OUT> processFunction) {
    Preconditions.checkNotNull(outTypeInfo);
    Preconditions.checkNotNull(processFunction);
    TypeSerializer<IN> inputSerializer = this.inputStream.getType().createSerializer(this.inputStream.getExecutionConfig());
    boolean isProcessingTime = this.inputStream.getExecutionEnvironment().getStreamTimeCharacteristic() == TimeCharacteristic.ProcessingTime;
    boolean timeoutHandling = processFunction instanceof TimedOutPartialMatchHandler;
    NFAFactory<IN> nfaFactory = NFACompiler.compileFactory(this.pattern, timeoutHandling);
    
    // >>>>> 最终将处理的逻辑计算都封装在了 下述的 CepOperator 中 <<<<<
    CepOperator<IN, K, OUT> operator = new CepOperator(inputSerializer, isProcessingTime, nfaFactory, this.comparator, this.pattern.getAfterMatchSkipStrategy(), processFunction, this.lateDataOutputTag);
    
    SingleOutputStreamOperator patternStream;
    if (this.inputStream instanceof KeyedStream) {
        KeyedStream<IN, K> keyedStream = (KeyedStream)this.inputStream;
        patternStream = keyedStream.transform("CepOperator", outTypeInfo, operator);
    } else {
        KeySelector<IN, Byte> keySelector = new NullByteKeySelector();
        patternStream = this.inputStream.keyBy(keySelector).transform("GlobalCepOperator", outTypeInfo, operator).forceNonParallel();
    }

    return patternStream;
}

CepOperator 中的 processElement 方法,就是对每一条数据的逻辑处理

    public void processElement(StreamRecord<IN> element) throws Exception {
        long currentTime;
        if (this.isProcessingTime) {
            if (this.comparator == null) {
                NFAState nfaState = this.getNFAState();
                long timestamp = this.getProcessingTimeService().getCurrentProcessingTime();
                this.advanceTime(nfaState, timestamp);
                this.processEvent(nfaState, element.getValue(), timestamp);
                this.updateNFA(nfaState);
            } else {
                currentTime = this.timerService.currentProcessingTime();
                this.bufferEvent(element.getValue(), currentTime);
                this.timerService.registerProcessingTimeTimer(VoidNamespace.INSTANCE, currentTime + 1L);
            }
        } else {
            currentTime = element.getTimestamp();
            IN value = element.getValue();
            if (currentTime > this.lastWatermark) {
                this.saveRegisterWatermarkTimer();
                this.bufferEvent(value, currentTime);
            } else if (this.lateDataOutputTag != null) {
                this.output.collect(this.lateDataOutputTag, element);
            }
        }
    }

同时由于 CepOperator 实现了 Triggerable 接口,所以会执行定时器。所有核心的处理逻辑都在 updateNFA 这个方法中

    public void onEventTime(InternalTimer<KEY, VoidNamespace> timer) throws Exception {
        PriorityQueue<Long> sortedTimestamps = this.getSortedTimestamps();

        NFAState nfaState;
        long timestamp;
        for(nfaState = this.getNFAState(); !sortedTimestamps.isEmpty() && (Long)sortedTimestamps.peek() <= this.timerService.currentWatermark(); this.elementQueueState.remove(timestamp)) {
            timestamp = (Long)sortedTimestamps.poll();
            this.advanceTime(nfaState, timestamp);
            Stream<IN> elements = this.sort((Collection)this.elementQueueState.get(timestamp));
            Throwable var7 = null;

            try {
                elements.forEachOrdered((event) -> {
                    try {
                        this.processEvent(nfaState, event, timestamp);
                    } catch (Exception var6) {
                        throw new RuntimeException(var6);
                    }
                });
            } catch (Throwable var16) {
                var7 = var16;
                throw var16;
            } finally {
                if (elements != null) {
                    if (var7 != null) {
                        try {
                            elements.close();
                        } catch (Throwable var15) {
                            var7.addSuppressed(var15);
                        }
                    } else {
                        elements.close();
                    }
                }

            }
        }

        this.advanceTime(nfaState, this.timerService.currentWatermark());
        this.updateNFA(nfaState); // <--
        if (!sortedTimestamps.isEmpty() || !this.partialMatches.isEmpty()) {
            this.saveRegisterWatermarkTimer();
        }

        this.updateLastSeenWatermark(this.timerService.currentWatermark());
    }


......

    private void updateNFA(NFAState nfaState) throws IOException {
        if (nfaState.isStateChanged()) {
            nfaState.resetStateChanged();
            this.computationStates.update(nfaState);
        }

    }

2.7 常用 Source & Connector

2.7.1 基于文件

我们在本地环境进行测试时可以方便地从本地文件读取数据:

readTextFile(path)
readFile(fileInputFormat, path)
...

可以直接在 ExecutionEnvironmentStreamExecutionEnvironment 类中找到 Flink 支持的读取本地文件的方法,如下图所示:

img

img

ExecutionEnvironment env = ExecutionEnvironment.getExecutionEnvironment();
// read text file from local files system
DataSet<String> localLines = env.readTextFile("file:///path/to/my/textfile");
// read text file from an HDFS running at nnHost:nnPort
DataSet<String> hdfsLines = env.readTextFile("hdfs://nnHost:nnPort/path/to/my/textfile");
// read a CSV file with three fields
DataSet<Tuple3<Integer, String, Double>> csvInput = env.readCsvFile("hdfs:///the/CSV/file")
	                       .types(Integer.class, String.class, Double.class);
// read a CSV file with five fields, taking only two of them
DataSet<Tuple2<String, Double>> csvInput = env.readCsvFile("hdfs:///the/CSV/file")
                               .includeFields("10010")  // take the first and the fourth field
	                       .types(String.class, Double.class);
// read a CSV file with three fields into a POJO (Person.class) with corresponding fields
DataSet<Person>> csvInput = env.readCsvFile("hdfs:///the/CSV/file")
                         .pojoType(Person.class, "name", "age", "zipcode");

2.7.2 基于 Collections

我们也可以基于内存中的集合、对象等创建自己的 Source。一般用来进行本地调试或者验证。

例如:

fromCollection(Collection)
fromElements(T ...)

在源码中看到 Flink 支持的方法,如下图所示:

img

DataSet<String> text = env.fromElements(
      "Flink Spark Storm",
      "Flink Flink Flink",
      "Spark Spark Spark",
      "Storm Storm Storm"
);
List data = new ArrayList<Tuple3<Integer,Integer,Integer>>();
data.add(new Tuple3<>(0,1,0));
data.add(new Tuple3<>(0,1,1));
data.add(new Tuple3<>(0,2,2));
data.add(new Tuple3<>(0,1,3));
data.add(new Tuple3<>(1,2,5));
data.add(new Tuple3<>(1,2,9));
data.add(new Tuple3<>(1,2,11));
data.add(new Tuple3<>(1,2,13));
DataStreamSource<Tuple3<Integer,Integer,Integer>> items = env.fromCollection(data);

2.7.3 基于 Socket

通过监听 Socket 端口,我们可以在本地很方便地模拟一个实时计算环境。

StreamExecutionEnvironment 中提供了 socketTextStream 方法可以通过 host 和 port 从一个 Socket 中以文本的方式读取数据。

DataStream<String> text = env.socketTextStream("127.0.0.1", 9000, "\n");

2.7.4 自定义 Source

参考 1.4.2.1 小节

2.7.5 自带连接器

Flink 中支持了比较丰富的用来连接第三方的连接器,可以在官网中找到 Flink 支持的各种各样的连接器:

需注意,我们在使用这些连接器时通常需要引用相对应的 Jar 包依赖。而且一定要注意,对于某些连接器比如 Kafka 是有版本要求的,一定要去官方网站找到对应的依赖版本。

2.7.6 基于 Apache Bahir 发布的连接器

Flink 还会基于 Apache Bahir 来发布一些 Connector,比如我们常用的 Redis 等。

Apache Bahir 的代码最初是从 Apache Spark 项目中提取的,后作为一个独立的项目提供。Apache Bahir 通过提供多样化的流连接器(Streaming Connectors)和 SQL 数据源扩展分析平台的覆盖面,最初只是为 Apache Spark 提供拓展。目前也为 Apache Flink 提供,后续还可能为 Apache Beam 和更多平台提供拓展服务。

我们可以在 Bahir 的首页中找到目前支持的 Flink 连接器:

  • Flink streaming connector for ActiveMQ
  • Flink streaming connector for Akka
  • Flink streaming connector for Flume
  • Flink streaming connector for InfluxDB
  • Flink streaming connector for Kudu
  • Flink streaming connector for Redis
  • Flink streaming connector for Netty

其中就有我们最熟悉的 Redis 连接器:

本地单机模式

public static class RedisExampleMapper implements RedisMapper<Tuple2<String, String>>{
    @Override
    public RedisCommandDescription getCommandDescription() {
        return new RedisCommandDescription(RedisCommand.HSET, "HASH_NAME");
    }
    @Override
    public String getKeyFromData(Tuple2<String, String> data) {
        return data.f0;
    }
    @Override
    public String getValueFromData(Tuple2<String, String> data) {
        return data.f1;
    }
}
FlinkJedisPoolConfig conf = new FlinkJedisPoolConfig.Builder().setHost("127.0.0.1").build();
DataStream<String> stream = ...;
stream.addSink(new RedisSink<Tuple2<String, String>>(conf, new RedisExampleMapper());

集群模式

FlinkJedisPoolConfig conf = new FlinkJedisPoolConfig.Builder()
    .setNodes(new HashSet<InetSocketAddress>(Arrays.asList(new InetSocketAddress(5601)))).build();
DataStream<String> stream = ...;
stream.addSink(new RedisSink<Tuple2<String, String>>(conf, new RedisExampleMapper());

哨兵模式

FlinkJedisSentinelConfig conf = new FlinkJedisSentinelConfig.Builder()
    .setMasterName("master").setSentinels(...).build();
DataStream<String> stream = ...;
stream.addSink(new RedisSink<Tuple2<String, String>>(conf, new RedisExampleMapper());

2.7.7 基于异步 I/O 和 可查询状态的连接器

异步 I/O 和可查询状态都是 Flink 提供的非常底层的与外部系统交互的方式。

其中异步 I/O 是为了解决 Flink 在实时计算中访问外部存储产生的延迟问题,如果我们按照传统的方式使用 MapFunction,那么所有对外部系统的访问都是同步进行的。在很多情况下,计算性能受制于外部系统的响应速度,长时间进行等待,会导致整体吞吐低下。

我们可以通过继承 RichAsyncFunction 来使用异步 I/O:

/**
 * 实现 'AsyncFunction' 用于发送请求和设置回调
 */
class AsyncDatabaseRequest extends RichAsyncFunction<String, Tuple2<String, String>> {
    /** 能够利用回调函数并发发送请求的数据库客户端 */
    private transient DatabaseClient client;
    @Override
    public void open(Configuration parameters) throws Exception {
        client = new DatabaseClient(host, post, credentials);
    }
    @Override
    public void close() throws Exception {
        client.close();
    }
    @Override
    public void asyncInvoke(String key, final ResultFuture<Tuple2<String, String>> resultFuture) throws Exception {
        // 发送异步请求,接收 future 结果
        final Future<String> result = client.query(key);
        // 设置客户端完成请求后要执行的回调函数
        // 回调函数只是简单地把结果发给 future
        CompletableFuture.supplyAsync(new Supplier<String>() {
            @Override
            public String get() {
                try {
                    return result.get();
                } catch (InterruptedException | ExecutionException e) {
                    // 显示地处理异常
                    return null;
                }
            }
        }).thenAccept( (String dbResult) -> {
            resultFuture.complete(Collections.singleton(new Tuple2<>(key, dbResult)));
        });
    }
}
// 创建初始 DataStream
DataStream<String> stream = ...;
// 应用异步 I/O 转换操作
DataStream<Tuple2<String, String>> resultStream =
    AsyncDataStream.unorderedWait(stream, new AsyncDatabaseRequest(), 1000, TimeUnit.MILLISECONDS, 100);

其中,ResultFuture 的 complete 方法是异步的,不需要等待返回