04 - 06 Flutter开发初体验 & Widget 生命周期

1,527 阅读6分钟

前言

本月继续对 Flutter CoderWhy 视频教程 学习做个笔记~ 惯例还是会提几个 question 思考?🤔

Flutter 两种风格

Flutter 设计两种风格 App :Material Design 风格 MaterialApp 和 iOS 风格的 CupertinoApp

Scaffold

Scaffold 脚手架:主要用来定义页面的基础结构,比如上导航、内容区域、下导航、侧边栏

  • 有相关属性:appbar、drawer、body
import 'package:flutter/material.dart';

main() {
  // runApp 函数
  runApp(MaterialApp(
    // debugShowCheckedModeBanner: false, // 控制界面右上角是否显示`debug`提示
    home: Scaffold(
      appBar: AppBar(
        title: Text("第一个Flutter程序"),
      ),
      body: Center(
        child: Text(
          "Hello World",
          textDirection: TextDirection.ltr,
          style: TextStyle(fontSize: 30, color: Colors.orange),
        ),
      ),
    ),
  ));
}

Widget

Flutter 中万物皆Widget (组件/部件) Widget 有两种:StatelessWidget && StatefulWidget

StatelessWidget

没有状态改变的 Widget,通常是做一些展示工作

为什么 StatelessWidget 是不可以变的?

  • StatelessWidget 继承至 Widget
  • Widget 是 @immutable 修饰的,不可以变的。所以 StatelessWidget 是不可变的
  • 继承 StatelessWidget 子类,必须要实现 Widget build(BuildContext context) 抽象方法

StatelessWidget & Widget 的源码

@immutable
abstract class Widget extends DiagnosticableTree {
	// ...
}

abstract class StatelessWidget extends Widget {
  /// Initializes [key] for subclasses.
  const StatelessWidget({ Key key }) : super(key: key);

  /// Creates a [StatelessElement] to manage this widget's location in the tree.
  ///
  /// It is uncommon for subclasses to override this method.
  @override
  StatelessElement createElement() => StatelessElement(this);

  @protected
  Widget build(BuildContext context);
}

生命周期

先调用 构造函数,再调用 build

class ZQLifeCycleStatelessWidget extends StatelessWidget {

  final String message;

  ZQLifeCycleStatelessWidget(this.message) {
    print("构造函数被调用");
  }

  @override
  Widget build(BuildContext context) {
    print("调用build方法");
    return Text(this.message);
  }
}

StatefulWidget

有状态改变的 Widget, 通常做交互变化状态,或者页面依据 data 刷新展示

为什么 StatefullWidget 是可变的?

  • 📢 其实无论 StatelessWidget 还是 StatefulWidget,其父类都是 Widget 因此它定义成员变量也是 final 修饰不可变~
  • 但是继承 StatefulWidget 的子类,必需要实现 State createState(); 抽像方法。
    • 所以可以变的是 State 这也是与 StatelessWidget 不一样的地方

StatefulWidget 的源码

abstract class StatefulWidget extends Widget {
  /// Initializes [key] for subclasses.
  const StatefulWidget({ Key key }) : super(key: key);

  /// Creates a [StatefulElement] to manage this widget's location in the tree.
  ///
  /// It is uncommon for subclasses to override this method.
  @override
  StatefulElement createElement() => StatefulElement(this);

  /// Creates the mutable state for this widget at a given location in the tree.
  ///
  /// Subclasses should override this method to return a newly created
  /// instance of their associated [State] subclass:
  ///
  /// ```dart
  /// @override
  /// _MyState createState() => _MyState();
  /// ```
  ///
  /// The framework can call this method multiple times over the lifetime of
  /// a [StatefulWidget]. For example, if the widget is inserted into the tree
  /// in multiple locations, the framework will create a separate [State] object
  /// for each location. Similarly, if the widget is removed from the tree and
  /// later inserted into the tree again, the framework will call [createState]
  /// again to create a fresh [State] object, simplifying the lifecycle of
  /// [State] objects.
  @protected
  @factory
  State createState();
}

State 的源码

abstract class State<T extends StatefulWidget> with Diagnosticable {
	// ...
  /// an argument.
  T get widget => _widget;
  T _widget;

  _StateLifecycle _debugLifecycleState = _StateLifecycle.created;

  BuildContext get context => _element;
  StatefulElement _element;

  bool get mounted => _element != null;

  @protected
  @mustCallSuper
  void initState() {
    assert(_debugLifecycleState == _StateLifecycle.created);
  }

  @mustCallSuper
  @protected
  void didUpdateWidget(covariant T oldWidget) { }

  @mustCallSuper
  void reassemble() { }

  @protected
  void setState(VoidCallback fn) {
    assert(fn != null);
    assert(() {
      if (_debugLifecycleState == _StateLifecycle.defunct) {
        throw FlutterError.fromParts(<DiagnosticsNode>[
          ErrorSummary('setState() called after dispose(): $this'),
          ErrorDescription(
              'This error happens if you call setState() on a State object for a widget that '
                  'no longer appears in the widget tree (e.g., whose parent widget no longer '
                  'includes the widget in its build). This error can occur when code calls '
                  'setState() from a timer or an animation callback.'
          ),
          ErrorHint(
              'The preferred solution is '
                  'to cancel the timer or stop listening to the animation in the dispose() '
                  'callback. Another solution is to check the "mounted" property of this '
                  'object before calling setState() to ensure the object is still in the '
                  'tree.'
          ),
          ErrorHint(
              'This error might indicate a memory leak if setState() is being called '
                  'because another object is retaining a reference to this State object '
                  'after it has been removed from the tree. To avoid memory leaks, '
                  'consider breaking the reference to this object during dispose().'
          ),
        ]);
      }
      if (_debugLifecycleState == _StateLifecycle.created && !mounted) {
        throw FlutterError.fromParts(<DiagnosticsNode>[
          ErrorSummary('setState() called in constructor: $this'),
          ErrorHint(
              'This happens when you call setState() on a State object for a widget that '
                  "hasn't been inserted into the widget tree yet. It is not necessary to call "
                  'setState() in the constructor, since the state is already assumed to be dirty '
                  'when it is initially created.'
          ),
        ]);
      }
      return true;
    }());
    final dynamic result = fn() as dynamic;
    assert(() {
      if (result is Future) {
        throw FlutterError.fromParts(<DiagnosticsNode>[
          ErrorSummary('setState() callback argument returned a Future.'),
          ErrorDescription(
              'The setState() method on $this was called with a closure or method that '
                  'returned a Future. Maybe it is marked as "async".'
          ),
          ErrorHint(
              'Instead of performing asynchronous work inside a call to setState(), first '
                  'execute the work (without updating the widget state), and then synchronously '
                  'update the state inside a call to setState().'
          ),
        ]);
      }
      // We ignore other types of return values so that you can do things like:
      //   setState(() => x = 3);
      return true;
    }());
    _element.markNeedsBuild();
  }

  @protected
  @mustCallSuper
  void deactivate() { }

  @protected
  @mustCallSuper
  void dispose() {
    assert(_debugLifecycleState == _StateLifecycle.ready);
    assert(() {
      _debugLifecycleState = _StateLifecycle.defunct;
      return true;
    }());
  }

  @protected
  Widget build(BuildContext context);

  @protected
  @mustCallSuper
  void didChangeDependencies() { }

	// ..
}

question

我们都知道在 StatefullWidget 中更新数据想让界面变化需要调用 setState,这是为什么呢?

setState 涉及的源码

void markNeedsBuild() {
  assert(_debugLifecycleState != _ElementLifecycle.defunct);
  if (!_active)
    return;
 // ...     
  if (dirty)
    return;
  _dirty = true;
  owner.scheduleBuildFor(this);
}

void scheduleBuildFor(Element element) {
    ...
    if (!_scheduledFlushDirtyElements && onBuildScheduled != null) {
      _scheduledFlushDirtyElements = true;
      onBuildScheduled();
    }
    _dirtyElements.add(element);
    element._inDirtyList = true;
    // ...
}

void scheduleFrame() {
  if (_hasScheduledFrame || !_framesEnabled)
    return;
  assert(() {
    if (debugPrintScheduleFrameStacks)
      debugPrintStack(label: 'scheduleFrame() called. Current phase is $schedulerPhase.');
    return true;
  }());
  window.scheduleFrame();
  _hasScheduledFrame = true;
}

void _handleBuildScheduled() {
  //调用ensureVisualUpdate
  ensureVisualUpdate();
}

void ensureVisualUpdate() {
  switch (schedulerPhase) {
    case SchedulerPhase.idle:
    case SchedulerPhase.postFrameCallbacks:
      //当schedulerPhase为SchedulerPhase.idle,
      //SchedulerPhase.postFrameCallbacks时调用scheduleFrame()
      scheduleFrame();
      return;
    case SchedulerPhase.transientCallbacks:
    case SchedulerPhase.midFrameMicrotasks:
    case SchedulerPhase.persistentCallbacks:
      return;
  }
}

所以对上面源码我做了总结:

  • 从源码看出 StatefullWidget 需要实现 createState 方法,而 State 的子类是可以是存储状态变量的,所以可以看出其与 StatelessWidget 区别
  • 对上述问题:StatefullWidget 调用 setState 原因~
    • 因为调用 setState 调用过程 markNeedsBuild => onBuildScheduled => scheduleFrame => drawFrame (具体参看 Flutter的setState更新原理和流程
    • UI 线程的绘制过程的核心是执行 WidgetsBinding 的 drawFrame 方法,然后会创建 layer tree 视图树

生命周期

class ZQLifeCycleStatefullWidget extends StatefulWidget {

  ZQLifeCycleStatefullWidget() {
    print("1.调用 ZQLifeCycleStatefullWidget 的 constructor 方法");
  }

  @override
  _ZQLifeCycleStatefullWidgetState createState() {
    print("2.调用 ZQLifeCycleStatefullWidget 的 createState 方法");
    return _ZQLifeCycleStatefullWidgetState();
  }
}

class _ZQLifeCycleStatefullWidgetState extends State<ZQLifeCycleStatefullWidget> {

  _ZQLifeCycleStatefullWidgetState() {
    print("3. 调用 ZQLifeCycleStatefullWidgetState 的 constructor 方法");
  }

  @override
  void initState() {
    // TODO: implement initState 📢 这里必须调用 super(@mustCallSuper)
    super.initState();
    print("4. 调用 ZQLifeCycleStatefullWidgetState 的 initState 方法");
  }

  @override
  void didChangeDependencies() {
    super.didChangeDependencies();
    print("调用 ZQLifeCycleStatefullWidgetState 的 didChangeDependencies 方法");
  }

  @override
  void didUpdateWidget(covariant ZQLifeCycleStatefullWidget oldWidget) {
    // TODO: implement didUpdateWidget
    super.didUpdateWidget(oldWidget);
    print("调用 ZQLifeCycleStatefullWidgetState 的 didUpdateWidget 方法");
  }

  @override
  Widget build(BuildContext context) {
    print("5. 调用 ZQLifeCycleStatefullWidgetState 的 build 方法");
    return Text("ZQLifeCycleStatefullWidgetState");
  }

  @override
  void dispose() {
    super.dispose();
    print("6. 调用 ZQLifeCycleStatefullWidgetState 的 dispose 方法");
  }
}
flutter: 1.调用 ZQLifeCycleStatefullWidget 的 constructor 方法
flutter: 2.调用 ZQLifeCycleStatefullWidget 的 createState 方法
flutter: 3. 调用 ZQLifeCycleStatefullWidgetState 的 constructor 方法
flutter: 4. 调用 ZQLifeCycleStatefullWidgetState 的 initState 方法
flutter: 调用 ZQLifeCycleStatefullWidgetState 的 didChangeDependencies 方法
flutter: 5. 调用 ZQLifeCycleStatefullWidgetState 的 build 方法
>>>> 点击计数按钮
flutter: 1.调用 ZQLifeCycleStatefullWidget 的 constructor 方法
flutter: 调用 ZQLifeCycleStatefullWidgetState 的 didUpdateWidget 方法
flutter: 5. 调用 ZQLifeCycleStatefullWidgetState 的 build 方法

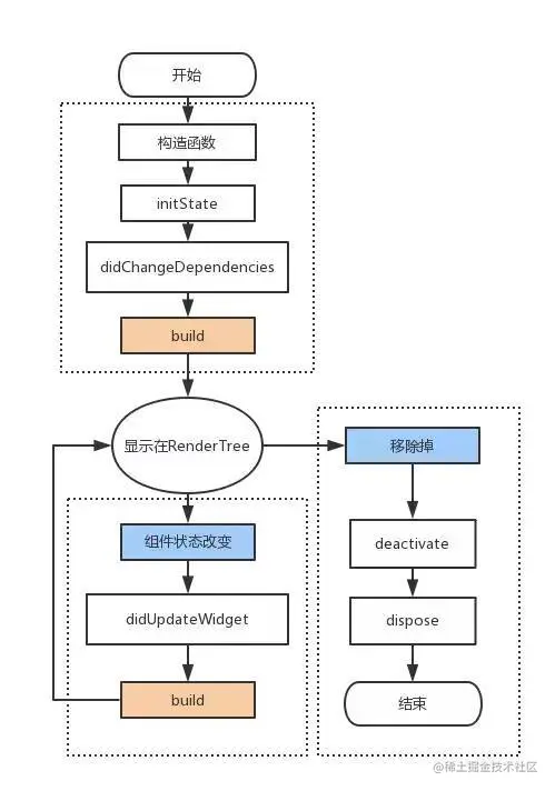
流程图

image.png

依次触发顺序

  • createState
    • 初始化构造时候会触发
  • initState
    • 注意:在 override initState 的时候必须要调用 super.initState():
    • 类似 iOS viewDidLoad
    • 此时 mount 为true
  • didChangeDependencies
    • 调用initState会调用;
    • 从其他对象中依赖一些数据发生改变时,比如 InheritedWidget
  • build
  • addPostFrameCallback
  • didUpdateWidget
    • 执行 didUpdateWidget 方法是在当父Widget触发重建(rebuild)时,系统会调用 didUpdateWidget 方法
  • deactivate
  • dispose

question

为什么在 override initState 的时候必须要调用 super.initState():?

  • 原因是: @mustCallSuper 注解作用,要求子类必需调用父类方法

方法说明

摘抄至: 传送门

方法说明
createStateFramework 会通过调用StatefulWidget.createState 来创建一个 State。
initState新创建的 State 会和一个 BuildContext 产生关联,此时认为 State 已经被安装好了,initState 函数将会被调用。通常,我们可以重写这个函数,进行初始化操作。
didChangeDependencies在 initState 调用结束后,这个函数会被调用。事实上,当 State 对象的依赖关系发生变化时,这个函数总会被 Framework 调用。
build经过以上步骤,系统认为一个 State 已经准备好了,就会调用 build 来构建视图。我们需要在这个函数中返回一个 Widget。
deactivatedeactivate 当 State 被暂时从视图树中移除时,会调用这个函数。页面切换时,也会调用它,因为此时 State 在视图树中的位置发生了变化,需要先暂时移除后添加。
dispose当 State 被永久地从视图树中移除时,Framework 会调用该函数。在销毁前触发,我们可以在这里进行最终的资源释放。在调用这个函数之前,总会先调用 deactivate 函数。
didUpdateWidget当 Widget 的配置发生变化时,会调用这个函数。比如,热重载的时候就会调用这个函数。调用这个函数后,会调用 build 函数。
setState当需要更新 State 的视图时,需要手动调用这个函数,它会触发 build 函数。

StatefulWidget & State 流程关系图

image.png

quesion

在 setState 中 mounted 的作用是?

总结:

  • StatelessWidget 是不可变的而 StatefullWidget 的状态是可变的,主要原因是是和其重写的抽象方法有关
    • StatelessWidget:Widget build(BuildContext context)
    • StatefullWidget: State createState()
  • widget 最终渲染的东西是什么看的是 build 方法里返回的是什么,比如有的返回是 RenderObjectWidget 如果是 StatefullWidget 的看的是 state 返回的 build

快捷键

  • 输入 stlstful 快捷键快速创建 widget
  • alt + enter 包裹组件
  • option + enter 将 StatelessWidget 转 StatefullWidget
  • option + enter + w 抽成 widget
  • command + alt + b 查看抽象类的实现类

声明式编程 & 命令式编程

  • 命令式编程的主要思想是关注执行的步骤,即一步一步告诉计算机先做什么再做什么
  • 声明式编程是以数据结构的形式来表达程序执行的逻辑。应该做什么,但不指定具体要怎么做

代码示例

传送门

参考