Paw:网络请求工具

122 阅读1分钟

推荐一款网络请求的应用!非常好用!当然我用的是 破解版!

Paw应用图标 及 版本信息

Paw应用图标

我的应用 版本信息

应用界面 及 基础功能模块

应用界面

针对自己的需要,可以选择各式各样的请求类型

可以选择iOS对应的请求类型 第一次选择并没安装过的请求类型,会请求安装

第一次的话 会安装 安装好所需的请求类型之后,便可以选择使用了! 请求 生成AFNetworking 或者 系统的网络请求的方法 安装好之后 便可以选择</br>请求 生成AFNetworking 或者 系统的网络请求的方法

选择 系统的网络请求的方法后,生成NSURLConnection的请求代码( 蓝色虚线区域 ) 选择 系统的网络请求的方法后</br>选择 网络请求响应结果 为“JSON Text”形式

选择 网络请求响应结果 为“JSON Text”形式后 选择 网络请求响应结果 为“JSON Text”形式后

举个🌰:

随便找了个支持POST和GET请求的网址! 网址:www.tngou.net/api/book/li… 参数:page -->页数,rows -->返回请求结果的条数,id -->分类ID(请求的类型)

网站随便找的接口 及 请求参数

浏览器请求的结果:

浏览器请求结果

POST请求效果

POST请求

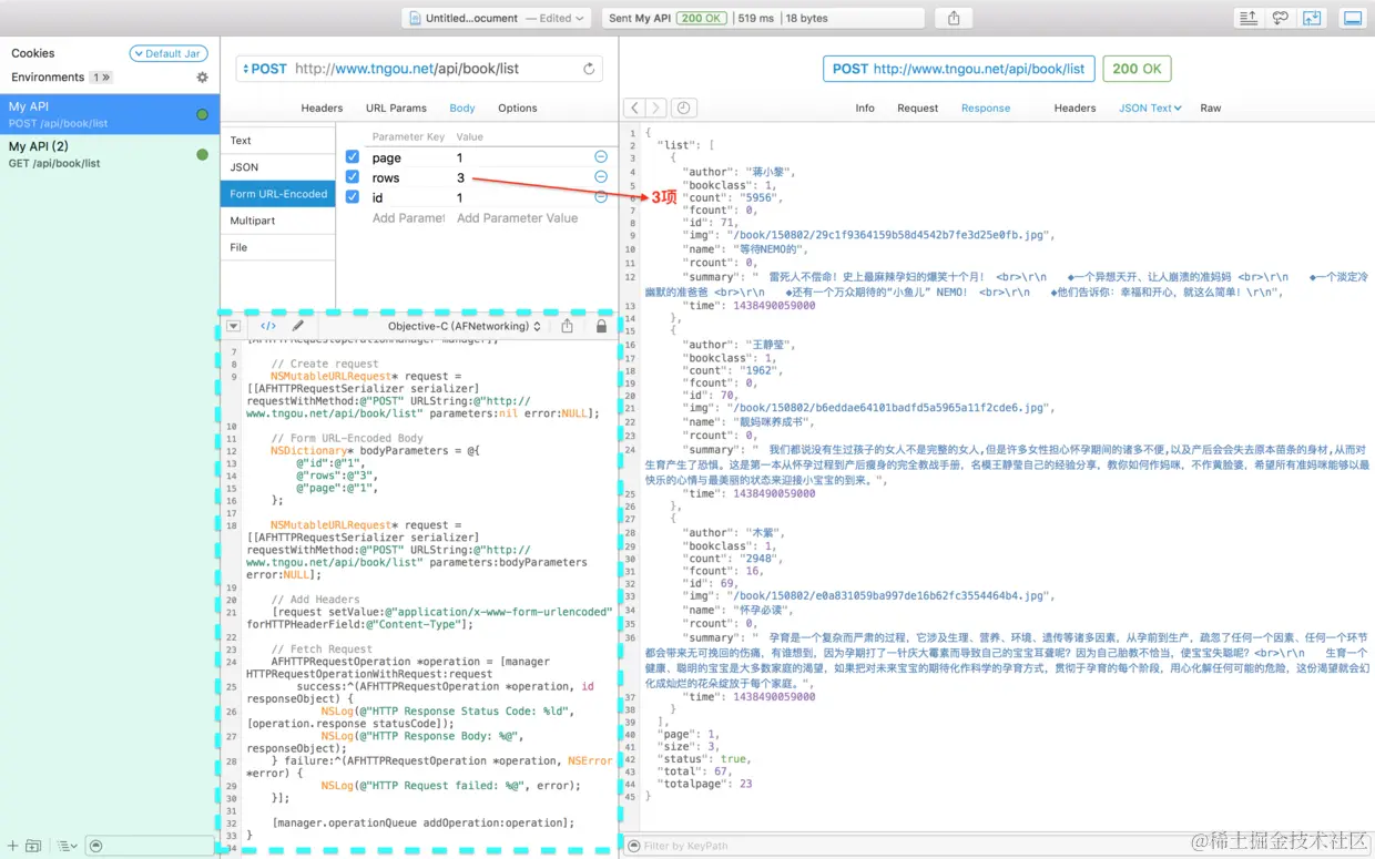
修改rows参数,修改为请求3项

POST请求 3项

GET请求效果

GET请求

输入完整网址(及参数)后,网络请求的结果

GET请求结果 还不错吧!界面简洁、明了,操作简便的一款应用!(当然我用的是 破解版😂)

同类型应用推荐:Postman

goyohol's essay