OC底层原理-13:消息流程分析之-动态方法决议-&-消息转发

484 阅读15分钟

引子

在前面两篇文章objc_msgSend流程分析之快速查找objc_msgSend流程分析之慢速查找中,分别分析了objc_msgSend快速查找慢速查找,在这两种都没找到方法实现的情况下,苹果给了两个建议

  • 动态方法决议:慢速查找流程未找到后,会执行一次动态方法决议
  • 消息转发:如果动态方法决议仍然没有找到实现,则进行消息转发

如果这两个建议都没有做任何操作,就会报我们日常开发中常见的方法未实现崩溃报错,其步骤如下

  • 定义LGPerson类,其中say666实例方法 和 sayNB类方法均没有实现

    image

  • main中 分别调用LGPerson实例方法say666类方法sayNB,运行程序,均会报错,提示方法未实现,如下所示

    • 调用实例方法say666的报错结果

      image

    • 调用类方法sayNB的报错结果

      image

方法未实现报错源码

根据慢速查找的源码,我们发现,其报错最后都是走到__objc_msgForward_impcache方法,以下是报错流程的源码

STATIC_ENTRY __objc_msgForward_impcache

// No stret specialization.
b   __objc_msgForward

END_ENTRY __objc_msgForward_impcache

//
ENTRY __objc_msgForward

adrp    x17, __objc_forward_handler@PAGE
ldr p17, [x17, __objc_forward_handler@PAGEOFF]
TailCallFunctionPointer x17

END_ENTRY __objc_msgForward

  • 汇编实现中查找__objc_forward_handler,并没有找到,在源码中去掉一个下划线进行全局搜索_objc_forward_handler,有如下实现,本质是调用的objc_defaultForwardHandler方法
// Default forward handler halts the process.
__attribute__((noreturn, cold)) void
objc_defaultForwardHandler(id self, SEL sel)
{
    _objc_fatal("%c[%s %s]: unrecognized selector sent to instance %p "
                "(no message forward handler is installed)", 
                class_isMetaClass(object_getClass(self)) ? '+' : '-', 
                object_getClassName(self), sel_getName(sel), self);
}
void *_objc_forward_handler = (void*)objc_defaultForwardHandler;

看着objc_defaultForwardHandler有没有很眼熟,这就是我们在日常开发中最常见的错误:没有实现函数,运行程序,崩溃时报的错误提示

下面,我们来讲讲如何在崩溃前,如何操作,可以防止方法未实现的崩溃。

三次方法查找的挽救机会

根据苹果的两个建议,我们一共有三次挽救的机会:

  • 【第一次机会】动态方法决议

  • 消息转发流程

    • 【第二次机会】快速转发
    • 【第三次机会】慢速转发

【第一次机会】动态方法决议

慢速查找流程未找到方法实现时,首先会尝试一次动态方法决议,其源码实现如下:

static NEVER_INLINE IMP
resolveMethod_locked(id inst, SEL sel, Class cls, int behavior)
{
    runtimeLock.assertLocked();
    ASSERT(cls->isRealized());

    runtimeLock.unlock();
    //对象 -- 类
    if (! cls->isMetaClass()) { //类不是元类,调用对象的解析方法
        // try [cls resolveInstanceMethod:sel]
        resolveInstanceMethod(inst, sel, cls);
    } 
    else {//如果是元类,调用类的解析方法, 类 -- 元类
        // try [nonMetaClass resolveClassMethod:sel]
        // and [cls resolveInstanceMethod:sel]
        resolveClassMethod(inst, sel, cls);
        //为什么要有这行代码? -- 类方法在元类中是对象方法,所以还是需要查询元类中对象方法的动态方法决议
        if (!lookUpImpOrNil(inst, sel, cls)) { //如果没有找到或者为空,在元类的对象方法解析方法中查找
            resolveInstanceMethod(inst, sel, cls);
        }
    }

    // chances are that calling the resolver have populated the cache
    // so attempt using it
    //如果方法解析中将其实现指向其他方法,则继续走方法查找流程
    return lookUpImpOrForward(inst, sel, cls, behavior | LOOKUP_CACHE);
}

主要分为以下几步

  • 判断类是否是元类
    • 如果是,执行实例方法的动态方法决议resolveInstanceMethod
    • 如果是元类,执行类方法的动态方法决议resolveClassMethod,如果在元类中没有找到或者为,则在元类实例方法的动态方法决议resolveInstanceMethod中查找,主要是因为类方法在元类中是实例方法,所以还需要查找元类中实例方法的动态方法决议
  • 如果动态方法决议中,将其实现指向了其他方法,则继续查找指定的imp,即继续慢速查找lookUpImpOrForward流程

其流程如下

image

实例方法

针对实例方法调用,在快速-慢速查找均没有找到实例方法的实现时,我们有一次挽救的机会,即尝试一次动态方法决议,由于是实例方法,所以会走到resolveInstanceMethod方法,其源码如下

static void resolveInstanceMethod(id inst, SEL sel, Class cls)
{
    runtimeLock.assertUnlocked();
    ASSERT(cls->isRealized());
    SEL resolve_sel = @selector(resolveInstanceMethod:);

    // look的是 resolveInstanceMethod --相当于是发送消息前的容错处理
    if (!lookUpImpOrNil(cls, resolve_sel, cls->ISA())) {
        // Resolver not implemented.
        return;
    }

    BOOL (*msg)(Class, SEL, SEL) = (typeof(msg))objc_msgSend;
    bool resolved = msg(cls, resolve_sel, sel); //发送resolve_sel消息

    // Cache the result (good or bad) so the resolver doesn't fire next time.
    // +resolveInstanceMethod adds to self a.k.a. cls
    //查找say666
    IMP imp = lookUpImpOrNil(inst, sel, cls);

    if (resolved  &&  PrintResolving) {
        if (imp) {
            _objc_inform("RESOLVE: method %c[%s %s] "
                         "dynamically resolved to %p", 
                         cls->isMetaClass() ? '+' : '-', 
                         cls->nameForLogging(), sel_getName(sel), imp);
        }
        else {
            // Method resolver didn't add anything?
            _objc_inform("RESOLVE: +[%s resolveInstanceMethod:%s] returned YES"
                         ", but no new implementation of %c[%s %s] was found",
                         cls->nameForLogging(), sel_getName(sel), 
                         cls->isMetaClass() ? '+' : '-', 
                         cls->nameForLogging(), sel_getName(sel));
        }
    }
}

主要分为以下几个步骤:

  • 发送resolveInstanceMethod消息前,需要查找cls中是否有该方法的实现,即通过lookUpImpOrNil方法又会进入lookUpImpOrForward慢速查找流程查找resolveInstanceMethod方法
    • 如果没有,则直接返回
    • 如果有,则发送resolveInstanceMethod消息
  • 再次慢速查找实例方法的实现,即通过lookUpImpOrNil方法又会进入lookUpImpOrForward慢速查找流程查找实例方法

崩溃修改

所以,针对实例方法say666未实现的报错崩溃,可以通过在重写``resolveInstanceMethod类方法,并将其指向其他方法的实现,即在LGPerson中重写resolveInstanceMethod类方法,将实例方法say666的实现指向sayMaster方法实现,如下所示

+ (BOOL)resolveInstanceMethod:(SEL)sel{
    if (sel == @selector(say666)) {
        NSLog(@"%@ 来了", NSStringFromSelector(sel));
        //获取sayMaster方法的imp
        IMP imp = class_getMethodImplementation(self, @selector(sayMaster));
        //获取sayMaster的实例方法
        Method sayMethod  = class_getInstanceMethod(self, @selector(sayMaster));
        //获取sayMaster的丰富签名
        const char *type = method_getTypeEncoding(sayMethod);
        //将sel的实现指向sayMaster
        return class_addMethod(self, sel, imp, type);
    }

    return [super resolveInstanceMethod:sel];
}

重新运行,其打印结果如下

image

从结果中可以发现,resolveInstanceMethod动态决议方法中“来了”打印了两次,这是为什么呢?通过堆栈信息可以看出

image

  • 【第一次动态决议】第一次的“来了”是在查找say666方法时会进入动态方法决议
  • 【第二次动态决议】第二次“来了”是在慢速转发流程中调用了CoreFoundation框架中的NSObject(NSObject) methodSignatureForSelector:后,会再次进入动态决议

注:详细的分析流程请看文末的问题探索

类方法

针对类方法,与实例方法类似,同样可以通过重写resolveClassMethod类方法来解决前文的崩溃问题,即在LGPerson类中重写该方法,并将sayNB类方法的实现指向类方法lgClassMethod

+ (BOOL)resolveClassMethod:(SEL)sel{

    if (sel == @selector(sayNB)) {
        NSLog(@"%@ 来了", NSStringFromSelector(sel));

        IMP imp = class_getMethodImplementation(objc_getMetaClass("LGPerson"), @selector(lgClassMethod));
        Method lgClassMethod  = class_getInstanceMethod(objc_getMetaClass("LGPerson"), @selector(lgClassMethod));
        const char *type = method_getTypeEncoding(lgClassMethod);
        return class_addMethod(objc_getMetaClass("LGPerson"), sel, imp, type);
    }

    return [super resolveClassMethod:sel];
}

resolveClassMethod类方法的重写需要注意一点,传入的cls不再是类,而是元类,可以通过objc_getMetaClass方法获取类的元类,原因是因为类方法在元类中是实例方法

优化

上面的这种方式是单独在每个类中重写,有没有更好的,一劳永逸的方法呢?其实通过方法慢速查找流程可以发现其查找路径有两条

  • 实例方法:类 -- 父类 -- 根类 -- nil
  • 类方法:元类 -- 根元类 -- 根类 -- nil

它们的共同点是如果前面没找到,都会来到根类即NSObject中查找,所以我们是否可以将上述的两个方法统一整合在一起呢?答案是可以的,可以通过NSObject添加分类的方式来实现统一处理,而且由于类方法的查找,在其继承链,查找的也是实例方法,所以可以将实例方法 和 类方法的统一处理放在resolveInstanceMethod方法中,如下所示

+ (BOOL)resolveInstanceMethod:(SEL)sel{
    if (sel == @selector(say666)) {
        NSLog(@"%@ 来了", NSStringFromSelector(sel));

        IMP imp = class_getMethodImplementation(self, @selector(sayMaster));
        Method sayMethod  = class_getInstanceMethod(self, @selector(sayMaster));
        const char *type = method_getTypeEncoding(sayMethod);
        return class_addMethod(self, sel, imp, type);
    }else if (sel == @selector(sayNB)) {
        NSLog(@"%@ 来了", NSStringFromSelector(sel));

        IMP imp = class_getMethodImplementation(objc_getMetaClass("LGPerson"), @selector(lgClassMethod));
        Method lgClassMethod  = class_getInstanceMethod(objc_getMetaClass("LGPerson"), @selector(lgClassMethod));
        const char *type = method_getTypeEncoding(lgClassMethod);
        return class_addMethod(objc_getMetaClass("LGPerson"), sel, imp, type);
    }
    return NO;
}

这种方式的实现,正好与源码中针对类方法的处理逻辑是一致的,即完美阐述为什么调用了类方法动态方法决议,还要调用对象方法动态方法决议,其根本原因还是类方法在元类中的实例方法

当然,上面这种写法还是会有其他的问题,比如系统方法也会被更改,针对这一点,是可以优化的,即我们可以针对自定义类中方法统一方法名的前缀,根据前缀来判断是否是自定义方法,然后统一处理自定义方法,例如可以在崩溃前pop到首页,主要是用于app线上防崩溃的处理,提升用户的体验。

消息转发流程

在慢速查找的流程中,我们了解到,如果快速+慢速没有找到方法实现,动态方法决议也不行,就使用消息转发,但是,我们找遍了源码也没有发现消息转发的相关源码,可以通过以下方式来了解,方法调用崩溃前都走了哪些方法

  • 通过instrumentObjcMessageSends方式打印发送消息的日志

  • 通过hopper/IDA反编译

通过instrumentObjcMessageSends

  • 通过lookUpImpOrForward --> log_and_fill_cache --> logMessageSend,在logMessageSend源码下方找到instrumentObjcMessageSends的源码实现,所以,在main中调用 instrumentObjcMessageSends打印方法调用的日志信息,有以下两点准备工作
    • 1、打开 objcMsgLogEnabled 开关,即调用instrumentObjcMessageSends方法时,传入YES

    • 2、在main中通过extern 声明instrumentObjcMessageSends方法

extern void instrumentObjcMessageSends(BOOL flag);

int main(int argc, const char * argv[]) {
    @autoreleasepool {

        LGPerson *person = [LGPerson alloc];
        instrumentObjcMessageSends(YES);
        [person sayHello];
        instrumentObjcMessageSends(NO);
        NSLog(@"Hello, World!");
    }
    return 0;
}

  • 通过logMessageSend源码,了解到消息发送打印信息存储在/tmp/msgSends 目录,如下所示

    image

  • 运行代码,并前往/tmp/msgSends 目录,发现有msgSends开头的日志文件,打开发现在崩溃前,执行了以下方法

    • 两次动态方法决议resolveInstanceMethod方法

    • 两次消息快速转发forwardingTargetForSelector方法

    • 两次消息慢速转发methodSignatureForSelector + resolveInstanceMethod

      image

通过hopper/IDA反编译

Hopper和IDA是一个可以帮助我们静态分析可视性文件的工具,可以将可执行文件反汇编成伪代码、控制流程图等,下面以Hopper为例(注:hopper高级版本是一款收费软件,针对比较简单的反汇编需求来说,demo版本足够使用了)

  • 运行程序崩溃,查看堆栈信息

    image

  • 发现___forwarding___来自CoreFoundation

    image

  • 通过image list,读取整个镜像文件,然后搜索CoreFoundation,查看其可执行文件的路径

    image

  • 通过文件路径,找到CoreFoundation可执行文件

    image

  • 打开hopper,选择Try the Demo,然后将上一步的可执行文件拖入hopper进行反汇编,选择x86(64 bits)

    image

    image

  • 以下是反汇编后的界面,主要使用上面的三个功能,分别是 汇编、流程图、伪代码

    image

  • 通过左侧的搜索框搜索__forwarding_prep_0___,然后选择伪代码

    • 以下是__forwarding_prep_0___的汇编伪代码,跳转至___forwarding___

      image

    • 以下是___forwarding___的伪代码实现,首先是查看是否实现forwardingTargetForSelector方法,如果没有响应,跳转至loc_6459b即快速转发没有响应,进入慢速转发流程,

      image

    • 跳转至loc_6459b,在其下方判断是否响应methodSignatureForSelector方法,

      image

      • 如果没有响应,跳转至loc_6490b,则直接报错

      • 如果获取methodSignatureForSelector方法签名为nil,也是直接报错

        image

  • 如果methodSignatureForSelector返回值不为空,则在forwardInvocation方法中对invocation进行处理

    image

所以,通过上面两种查找方式可以验证,消息转发的方法有3个

  • 【快速转发】forwardingTargetForSelector
  • 【慢速转发】
    • methodSignatureForSelector
    • forwardInvocation

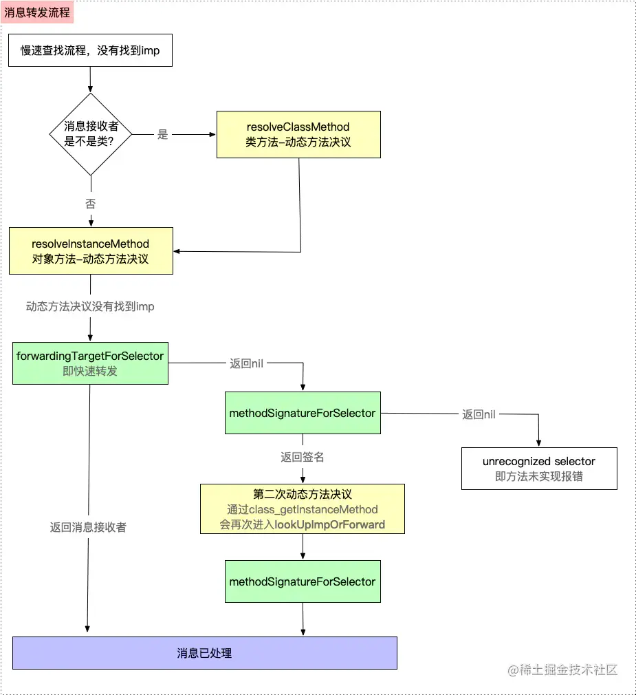
所以,综上所述,消息转发整体的流程如下

image

消息转发的处理主要分为两部分:

  • 【快速转发】当慢速查找,以及动态方法决议均没有找到实现时,进行消息转发,首先是进行快速消息转发,即走到forwardingTargetForSelector方法

    • 如果返回消息接收者,在消息接收者中还是没有找到,则进入另一个方法的查找流程

    • 如果返回nil,则进入慢速消息转发

  • 【慢速转发】执行到methodSignatureForSelector方法

    • 如果返回的方法签名nil,则直接崩溃报错

    • 如果返回的方法签名不为nil,走到forwardInvocation方法中,对invocation事务进行处理,如果不处理也不会报错

【第二次机会】快速转发

针对前文的崩溃问题,如果动态方法决议也没有找到实现,则需要在LGPerson中重写forwardingTargetForSelector方法,将LGPerson的实例方法的接收者指定为LGStudent的对象(LGStudent类中有say666的具体实现),如下所示

- (id)forwardingTargetForSelector:(SEL)aSelector{
    NSLog(@"%s - %@",__func__,NSStringFromSelector(aSelector));

//     runtime + aSelector + addMethod + imp
    //将消息的接收者指定为LGStudent,在LGStudent中查找say666的实现
    return [LGStudent alloc];
}

执行结果如下

image

也可以直接不指定消息接收者,直接调用父类的该方法,如果还是没有找到,则直接报错

image

【第三次机会】慢速转发

针对第二次机会即快速转发中还是没有找到,则进入最后的一次挽救机会,即在LGPerson中重写methodSignatureForSelector,如下所示

- (NSMethodSignature *)methodSignatureForSelector:(SEL)aSelector{
    NSLog(@"%s - %@",__func__,NSStringFromSelector(aSelector));
    return [NSMethodSignature signatureWithObjCTypes:"v@:"];
}

- (void)forwardInvocation:(NSInvocation *)anInvocation{
    NSLog(@"%s - %@",__func__,anInvocation);
}

打印结果如下,发现forwardInvocation方法中不对invocation进行处理,也不会崩溃报错

image

也可以处理invocation事务,如下所示,修改invocationtarget[LGStudent alloc],调用 [anInvocation invoke] 触发 即LGPerson类的say666实例方法的调用会调用LGStudentsay666方法

- (void)forwardInvocation:(NSInvocation *)anInvocation{
    NSLog(@"%s - %@",__func__,anInvocation);
    anInvocation.target = [LGStudent alloc];
    [anInvocation invoke];
}

打印结果如下

image

所以,由上述可知,无论在forwardInvocation方法中是否处理invocation事务,程序都不会崩溃

“动态方法决议为什么执行两次?” 问题探索

在前文中提及了动态方法决议方法执行了两次,有以下两种分析方式

启用上帝视角的探索

在慢速查找流程中,我们了解到resolveInstanceMethod方法的执行是通过lookUpImpOrForward --> resolveMethod_locked --> resolveInstanceMethod来到resolveInstanceMethod源码,在源码中通过发送resolve_sel消息触发,如下所示

image

所以可以在resolveInstanceMethod方法中IMP imp = lookUpImpOrNil(inst, sel, cls);处加一个断点,通过bt打印堆栈信息来看到底发生了什么

  • resolveInstanceMethod方法中IMP imp = lookUpImpOrNil(inst, sel, cls);处加一个断点,运行程序,直到第一次“来了”,通过bt查看第一次动态方法决议的堆栈信息,此时的sel是say666

    image

  • 继续往下执行,直到第二次“来了”打印,查看堆栈信息,在第二次中,我们可以看到是通过CoreFoundation-[NSObject(NSObject) methodSignatureForSelector:]方法,然后通过class_getInstanceMethod再次进入动态方法决议,

    image

  • 通过上一步的堆栈信息,我们需要去看看CoreFoundation中到底做了什么?通过Hopper反汇编CoreFoundation的可执行文件,查看methodSignatureForSelector方法的伪代码

    image

  • 通过methodSignatureForSelector伪代码进入___methodDescriptionForSelector的实现

    image

  • 进入 ___methodDescriptionForSelector的伪代码实现,结合汇编的堆栈打印,可以看到,在___methodDescriptionForSelector这个方法中调用了objc4-781class_getInstanceMethod

    image

  • 在objc中的源码中搜索class_getInstanceMethod,其源码实现如下所示

    image

这一点可以通过代码调试来验证,如下所示,在class_getInstanceMethod方法处加一个断点,在执行了methodSignatureForSelector方法后,返回了签名,说明方法签名是生效的,苹果在走到invocation之前,给了开发者一次机会再去查询,所以走到class_getInstanceMethod这里,又去走了一遍方法查询say666,然后会再次走到动态方法决议

image

所以,上述的分析也印证了前文中resolveInstanceMethod方法执行了两次的原因

无上帝视角的探索

如果在没有上帝视角的情况下,我们也可以通过代码推导在哪里再次调用了动态方法决议

  • LGPerson中重写resolveInstanceMethod方法,并加上class_addMethod操作即赋值IMP,此时resolveInstanceMethod会走两次吗?

    image

    【结论】:通过运行发现,如果赋值了IMP,动态方法决议只会走一次,说明不是在这里走第二次动态方法决议,

继续往下探索

  • 去掉resolveInstanceMethod方法中的赋值IMP,在LGPerson类中重写forwardingTargetForSelector方法,并指定返回值为[LGStudent alloc],重新运行,如果resolveInstanceMethod打印了两次,说明是在forwardingTargetForSelector方法之前执行了 动态方法决议,反之,在forwardingTargetForSelector方法之后

    image

    【结论】:发现resolveInstanceMethod中的打印还是只打印了一次,数排名第二次动态方法决议 在forwardingTargetForSelector方法后

  • 在LGPerson中重写 methodSignatureForSelectorforwardInvocation,运行

    image

    【结论】:第二次动态方法决议methodSignatureForSelectorforwardInvocation方法之间

第二种分析同样可以论证前文中resolveInstanceMethod执行了两次的原因

经过上面的论证,我们了解到其实在慢速小子转发流程中,在methodSignatureForSelectorforwardInvocation方法之间还有一次动态方法决议,即苹果再次给的一个机会,如下图所示

image

总结

到目前为止,objc_msgSend发送消息的流程就分析完成了,在这里简单总结下

  • 【快速查找流程】首先,在类的缓存cache中查找指定方法的实现

  • 【慢速查找流程】如果缓存中没有找到,则在类的方法列表中查找,如果还是没找到,则去父类链的缓存和方法列表中查找

  • 【动态方法决议】如果慢速查找还是没有找到时,第一次补救机会就是尝试一次动态方法决议,即重写resolveInstanceMethod/resolveClassMethod 方法

  • 【消息转发】如果动态方法决议还是没有找到,则进行消息转发,消息转发中有两次补救机会:快速转发+慢速转发

  • 如果转发之后也没有,则程序直接报错崩溃unrecognized selector sent to instance