Java 多线程上下文传递在复杂场景下的实践

avatar
vivo互联网技术 @vivo互联网

一、引言

海外商城从印度做起,慢慢的会有一些其他国家的诉求,这个时候需要我们针对当前的商城做一个改造,可以支撑多个国家的商城,这里会涉及多个问题,多语言,多国家,多时区,本地化等等。在多国家的情况下如何把识别出来的国家信息传递下去,一层一层直到代码执行的最后一步。甚至还有一些多线程的场景需要处理。

二、背景技术

2.1 ThreadLocal

ThreadLocal是最容易想到了,入口识别到国家信息后,丢进ThreadLocal,这样后续代码、redis、DB等做国家区分的时候都能使用到。

这里先简单介绍一下ThreadLocal:

/**
 * Sets the current thread's copy of this thread-local variable
 * to the specified value.  Most subclasses will have no need to
 * override this method, relying solely on the {@link #initialValue}
 * method to set the values of thread-locals.
 *
 * @param value the value to be stored in the current thread's copy of
 *        this thread-local.
 */
public void set(T value) {
    Thread t = Thread.currentThread();
    ThreadLocalMap map = getMap(t);
    if (map != null)
        map.set(this, value);
    else
        createMap(t, value);
}
 
 
/**
 * Returns the value in the current thread's copy of this
 * thread-local variable.  If the variable has no value for the
 * current thread, it is first initialized to the value returned
 * by an invocation of the {@link #initialValue} method.
 *
 * @return the current thread's value of this thread-local
 */
public T get() {
    Thread t = Thread.currentThread();
    ThreadLocalMap map = getMap(t);
    if (map != null) {
        ThreadLocalMap.Entry e = map.getEntry(this);
        if (e != null) {
            @SuppressWarnings("unchecked")
            T result = (T)e.value;
            return result;
        }
    }
    return setInitialValue();
}
 
 
/**
 * Get the map associated with a ThreadLocal. Overridden in
 * InheritableThreadLocal.
 *
 * @param  t the current thread
 * @return the map
 */
ThreadLocalMap getMap(Thread t) {
    return t.threadLocals;
}
 
 
/**
 * Get the entry associated with key.  This method
 * itself handles only the fast path: a direct hit of existing
 * key. It otherwise relays to getEntryAfterMiss.  This is
 * designed to maximize performance for direct hits, in part
 * by making this method readily inlinable.
 *
 * @param  key the thread local object
 * @return the entry associated with key, or null if no such
 */
private Entry getEntry(ThreadLocal<?> key) {
    int i = key.threadLocalHashCode & (table.length - 1);
    Entry e = table[i];
    if (e != null && e.get() == key)
        return e;
    else
        return getEntryAfterMiss(key, i, e);
}

  • 每一个Thread线程都有属于自己的threadLocals(ThreadLocalMap),里面有一个弱引用的Entry(ThreadLocal,Object)。

  • get方法首先通过Thread.currentThread得到当前线程,然后拿到线程的threadLocals(ThreadLocalMap),再从Entry中取得当前线程存储的value。

  • set值的时候更改当前线程的threadLocals(ThreadLocalMap)中Entry对应的value值。

实际使用中除了同步方法之外,还有起异步线程处理的场景,这个时候就需要把ThreadLocal的内容从父线程传递给子线程,这个怎么办呢?

不急,Java 还有InheritableThreadLocal来帮我们解决这个问题。

2.2 InheritableThreadLoca

public class InheritableThreadLocal<T> extends ThreadLocal<T> {
    /**
     * Computes the child's initial value for this inheritable thread-local
     * variable as a function of the parent's value at the time the child
     * thread is created.  This method is called from within the parent
     * thread before the child is started.
     * <p>
     * This method merely returns its input argument, and should be overridden
     * if a different behavior is desired.
     *
     * @param parentValue the parent thread's value
     * @return the child thread's initial value
     */
    protected T childValue(T parentValue) {
        return parentValue;
    }
 
    /**
     * Get the map associated with a ThreadLocal.
     *
     * @param t the current thread
     */
    ThreadLocalMap getMap(Thread t) {
       return t.inheritableThreadLocals;
    }
 
    /**
     * Create the map associated with a ThreadLocal.
     *
     * @param t the current thread
     * @param firstValue value for the initial entry of the table.
     */
    void createMap(Thread t, T firstValue) {
        t.inheritableThreadLocals = new ThreadLocalMap(this, firstValue);
    }
}

  • java.lang.Thread#init(java.lang.ThreadGroup, java.lang.Runnable, java.lang.String, long, java.security.AccessControlContext, boolean)

    if (inheritThreadLocals && parent.inheritableThreadLocals != null) this.inheritableThreadLocals = ThreadLocal.createInheritedMap(parent.inheritableThreadLocals);

  • InheritableThreadLocal操作的是inheritableThreadLocals这个变量,而不是ThreadLocal操作的threadLocals变量。

  • 创建新线程的时候会检查父线程中parent.inheritableThreadLocals变量是否为null,如果不为null则复制一份parent.inheritableThreadLocals的数据到子线程的this.inheritableThreadLocals中去。

  • 因为复写了getMap(Thread)和CreateMap()方法直接操作inheritableThreadLocals,这样就实现了在子线程中获取父线程ThreadLocal值。

现在在使用多线程的时候,都是通过线程池来做的,这个时候用InheritableThreadLocal可以吗?会有什么问题吗?先看下下面的代码的执行情况:

  • test

    static InheritableThreadLocal inheritableThreadLocal = new InheritableThreadLocal<>();

    public static void main(String[] args) throws InterruptedException {

    ExecutorService executorService = Executors.newFixedThreadPool(1);
    
    inheritableThreadLocal.set("i am a inherit parent");
    executorService.execute(new Runnable() {
        @Override
        public void run() {
    
            System.out.println(inheritableThreadLocal.get());
        }
    });
    
    TimeUnit.SECONDS.sleep(1);
    inheritableThreadLocal.set("i am a new inherit parent");// 设置新的值
    
    executorService.execute(new Runnable() {
        @Override
        public void run() {
    
            System.out.println(inheritableThreadLocal.get());
        }
    });
    

    }

    i am a inherit parent i am a inherit parent

    public static void main(String[] args) throws InterruptedException {

    ExecutorService executorService = Executors.newFixedThreadPool(1);
    
    inheritableThreadLocal.set("i am a inherit parent");
    executorService.execute(new Runnable() {
        @Override
        public void run() {
    
            System.out.println(inheritableThreadLocal.get());
            inheritableThreadLocal.set("i am a old inherit parent");// 子线程中设置新的值
    
    
        }
    });
    
    TimeUnit.SECONDS.sleep(1);
    inheritableThreadLocal.set("i am a new inherit parent");// 主线程设置新的值
    
    executorService.execute(new Runnable() {
        @Override
        public void run() {
    
            System.out.println(inheritableThreadLocal.get());
        }
    });
    

    }

    i am a inherit parent i am a old inherit parent

这里看第一个执行结果,发现主线程第二次设置的值,没有改掉,还是第一次设置的值“i am a inherit parent”,这是什么原因呢?

再看第二个例子的执行结果,发现在第一个任务中设置的“i am a old inherit parent"的值,在第二个任务中打印出来了。这又是什么原因呢?

回过头来看看上面的源码,在线程池的情况下,第一次创建线程的时候会从父线程中copy inheritableThreadLocals中的数据,所以第一个任务成功拿到了父线程设置的”i am a inherit parent“,第二个任务执行的时候复用了第一个任务的线程,并不会触发复制父线程中的inheritableThreadLocals操作,所以即使在主线程中设置了新的值,也会不生效。同时get()方法是直接操作inheritableThreadLocals这个变量的,所以就直接拿到了第一个任务设置的值。

那遇到线程池应该怎么办呢?

2.3 TransmittableThreadLocal

TransmittableThreadLocal(TTL)这个时候就派上用场了。这是阿里开源的一个组件,我们来看看它怎么解决线程池的问题,先来一段代码,在上面的基础上修改一下,使用TransmittableThreadLocal。

static TransmittableThreadLocal<String> transmittableThreadLocal = new TransmittableThreadLocal<>();// 使用TransmittableThreadLocal
 
 
public static void main(String[] args) throws InterruptedException {
 
    ExecutorService executorService = Executors.newFixedThreadPool(1);
    executorService = TtlExecutors.getTtlExecutorService(executorService); // 用TtlExecutors装饰线程池
 
    transmittableThreadLocal.set("i am a transmittable parent");
    executorService.execute(new Runnable() {
        @Override
        public void run() {
 
            System.out.println(transmittableThreadLocal.get());
            transmittableThreadLocal.set("i am a old transmittable parent");// 子线程设置新的值
 
        }
    });
    System.out.println(transmittableThreadLocal.get());
 
    TimeUnit.SECONDS.sleep(1);
    transmittableThreadLocal.set("i am a new transmittable parent");// 主线程设置新的值
 
    executorService.execute(new Runnable() {
        @Override
        public void run() {
 
            System.out.println(transmittableThreadLocal.get());
        }
    });
}
 
 
i am a transmittable parent
i am a transmittable parent
i am a new transmittable parent

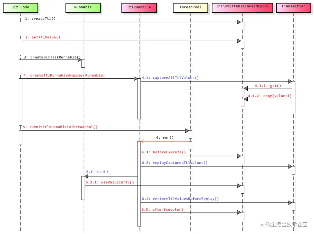
执行代码后发现,使用TransmittableThreadLocalTtlExecutors.getTtlExecutorService(executorService)装饰线程池之后,在每次调用任务的时,都会将当前的主线程的TransmittableThreadLocal数据copy到子线程里面,执行完成后,再清除掉。同时子线程里面的修改回到主线程时其实并没有生效。这样可以保证每次任务执行的时候都是互不干涉的。这是怎么做到的呢?来看源码。

  • TtlExecutors和TransmittableThreadLocal源码

    private TtlRunnable(Runnable runnable, boolean releaseTtlValueReferenceAfterRun) { this.capturedRef = new AtomicReference(capture()); this.runnable = runnable; this.releaseTtlValueReferenceAfterRun = releaseTtlValueReferenceAfterRun; }

    com.alibaba.ttl.TtlRunnable#run /**

    • wrap method {@link Runnable#run()}. */ @Override public void run() { Object captured = capturedRef.get();// 获取线程的ThreadLocalMap if (captured == null || releaseTtlValueReferenceAfterRun && !capturedRef.compareAndSet(captured, null)) { throw new IllegalStateException("TTL value reference is released after run!"); }

      Object backup = replay(captured);// 暂存当前子线程的ThreadLocalMap到backup try { runnable.run(); } finally { restore(backup);// 恢复线程执行时被改版的Threadlocal对应的值 } }

    com.alibaba.ttl.TransmittableThreadLocal.Transmitter#replay

    /**

    • Replay the captured {@link TransmittableThreadLocal} values from {@link #capture()},

    • and return the backup {@link TransmittableThreadLocal} values in current thread before replay.

    • @param captured captured {@link TransmittableThreadLocal} values from other thread from {@link #capture()}

    • @return the backup {@link TransmittableThreadLocal} values before replay

    • @see #capture()

    • @since 2.3.0 */ public static Object replay(Object captured) { @SuppressWarnings("unchecked") Map<TransmittableThreadLocal, Object> capturedMap = (Map, Object>) captured; Map<TransmittableThreadLocal, Object> backup = new HashMap, Object>();

      for (Iterator, ?>> iterator = holder.get().entrySet().iterator(); iterator.hasNext(); ) { Map.Entry<TransmittableThreadLocal, ?> next = iterator.next(); TransmittableThreadLocal<?> threadLocal = next.getKey();

       // backup
       backup.put(threadLocal, threadLocal.get());
      
       // clear the TTL value only in captured
       // avoid extra TTL value in captured, when run task.
       if (!capturedMap.containsKey(threadLocal)) {
           iterator.remove();
           threadLocal.superRemove();
       }
      

      }

      // set value to captured TTL for (Map.Entry<TransmittableThreadLocal<?>, Object> entry : capturedMap.entrySet()) { @SuppressWarnings("unchecked") TransmittableThreadLocal threadLocal = (TransmittableThreadLocal) entry.getKey(); threadLocal.set(entry.getValue()); }

      // call beforeExecute callback doExecuteCallback(true);

      return backup; }

      com.alibaba.ttl.TransmittableThreadLocal.Transmitter#restore

      /**

      • Restore the backup {@link TransmittableThreadLocal} values from {@link Transmitter#replay(Object)}.

      • @param backup the backup {@link TransmittableThreadLocal} values from {@link Transmitter#replay(Object)}

      • @since 2.3.0 */ public static void restore(Object backup) { @SuppressWarnings("unchecked") Map<TransmittableThreadLocal, Object> backupMap = (Map, Object>) backup; // call afterExecute callback doExecuteCallback(false);

        for (Iterator, ?>> iterator = holder.get().entrySet().iterator(); iterator.hasNext(); ) { Map.Entry<TransmittableThreadLocal, ?> next = iterator.next(); TransmittableThreadLocal<?> threadLocal = next.getKey();

         // clear the TTL value only in backup
         // avoid the extra value of backup after restore
         if (!backupMap.containsKey(threadLocal)) {
             iterator.remove();
             threadLocal.superRemove();
         }
        

        }

        // restore TTL value for (Map.Entry<TransmittableThreadLocal<?>, Object> entry : backupMap.entrySet()) { @SuppressWarnings("unchecked") TransmittableThreadLocal threadLocal = (TransmittableThreadLocal) entry.getKey(); threadLocal.set(entry.getValue()); } }

        可以看下整个过程的完整时序图:

        OK,既然问题都解决了,来看看实际使用吧,有两种使用,先看第一种,涉及HTTP请求、Dubbo请求和 job,采用的是数据级别的隔离。

        三、 TTL 在海外商城的实际应用

        3.1 不分库,分数据行 + SpringMVC

        用户 HTTP 请求,首先我们要从url或者cookie中解析出国家编号,然后在TransmittableThreadLocal中存放国家信息,在 MyBatis 的拦截器中读取国家数据,进行sql改造,最终操作指定的国家数据,多线程场景下用TtlExecutors包装原有自定义线程池,保障在使用线程池的时候能够正确将国家信息传递下去。

        • HTTP 请求

          public class ShopShardingHelperUtil {

          private static TransmittableThreadLocal<String> countrySet = new TransmittableThreadLocal<>();
          
          /**
           * 获取threadLocal中设置的国家标志
           * @return
           */
          public static String getCountry() {
              return countrySet.get();
          }
          
          /**
           * 设置threadLocal中设置的国家
           */
          public static void setCountry (String country) {
              countrySet.set(country.toLowerCase());
          }
          
          
          /**
           * 清除标志
           */
          public static void clear () {
              countrySet.remove();
          }
          

          }

          /** 拦截器对cookie和url综合判断国家信息,放入到TransmittableThreadLocal中 **/ // 设置线程中的国家标志 String country = localeContext.getLocale().getCountry().toLowerCase();

          ShopShardingHelperUtil.setCountry(country);

          /** 自定义线程池,用TtlExecutors包装原有自定义线程池 **/ public static Executor getExecutor() {

          if (executor == null) {
              synchronized (TransmittableExecutor.class) {
                  if (executor == null) {
                      executor = TtlExecutors.getTtlExecutor(initExecutor());// 用TtlExecutors装饰Executor,结合TransmittableThreadLocal解决异步线程threadlocal传递问题
                  }
              }
          }
          
          return executor;
          

          }

          /** 实际使用线程池的地方,直接调用执行即可**/ TransmittableExecutor.getExecutor().execute(new BatchExeRunnable(param1,param2));

          /** mybatis的Interceptor代码, 使用TransmittableThreadLocal的国家信息,改造原有sql,加上国家参数,在增删改查sql中区分国家数据 **/ public Object intercept(Invocation invocation) throws Throwable {

          StatementHandler statementHandler = (StatementHandler) invocation.getTarget();
          BoundSql boundSql = statementHandler.getBoundSql();
          
          String originalSql = boundSql.getSql();
          
          Statement statement = (Statement) CCJSqlParserUtil.parse(originalSql);
          
          String threadCountry = ShopShardingHelperUtil.getCountry();
          
          // 线程中的国家不为空才进行处理
          if (StringUtils.isNotBlank(threadCountry)) {
          
              if (statement instanceof Select) {
          
                  Select selectStatement = (Select) statement;
                  VivoSelectVisitor vivoSelectVisitor = new VivoSelectVisitor(threadCountry);
                  vivoSelectVisitor.init(selectStatement);
              } else if (statement instanceof Insert) {
          
                  Insert insertStatement = (Insert) statement;
                  VivoInsertVisitor vivoInsertVisitor = new VivoInsertVisitor(threadCountry);
                  vivoInsertVisitor.init(insertStatement);
          
              } else if (statement instanceof Update) {
          
                  Update updateStatement = (Update) statement;
                  VivoUpdateVisitor vivoUpdateVisitor = new VivoUpdateVisitor(threadCountry);
                  vivoUpdateVisitor.init(updateStatement);
          
              } else if (statement instanceof Delete) {
          
                  Delete deleteStatement = (Delete) statement;
                  VivoDeleteVisitor vivoDeleteVisitor = new VivoDeleteVisitor(threadCountry);
                  vivoDeleteVisitor.init(deleteStatement);
              }
          
          
              Field boundSqlField = BoundSql.class.getDeclaredField("sql");
              boundSqlField.setAccessible(true);
              boundSqlField.set(boundSql, statement.toString());
          } else {
          
              logger.error("----------- intercept not-add-country sql.... ---------" + statement.toString());
          }
          
          logger.info("----------- intercept query new sql.... ---------" + statement.toString());
          // 调用方法,实际上就是拦截的方法
          Object result = invocation.proceed();
          
          return result;
          

          }

        对于 Dubbo 接口和无法判断国家信息的 HTTP 接口,在入参部分增加国家信息参数,通过拦截器或者手动set国家信息到TransmittableThreadLocal。

        对于定时任务 job,因为所有国家都需要执行,所以会把所有国家进行遍历执行,这也可以通过简单的注解来解决。

        这个版本的改造,点检测试也基本通过了,自动化脚本验证也是没问题的,不过因为业务发展问题最终没上线。

        3.2 分库 + SpringBoot

        后续在建设新的国家商城的时候,分库分表方案调整为每个国家独立数据库,同时整体开发框架升级到SpringBoot,我们把这套方案做了升级,总体思路是一样的,只是在实现细节上略有不同。

        SpringBoot 里面的异步一般通过**@Async这个注解来实现,通过自定义线程池来包装,使用时在 HTTP 请求判断locale信息的写入国家信息,后续完成切DB的操作。**

        对于 Dubbo 接口和无法判断国家信息的 HTTP 接口,在入参部分增加国家信息参数,通过拦截器或者手动set国家信息到TransmittableThreadLocal。

        @Bean
        public ThreadPoolTaskExecutor threadPoolTaskExecutor(){
            return TtlThreadPoolExecutors.getAsyncExecutor();
        }
         
         
        public class TtlThreadPoolExecutors {
         
            private static final String COMMON_BUSINESS = "COMMON_EXECUTOR";
         
            public static final int QUEUE_CAPACITY = 20000;
         
            public static ExecutorService getExecutorService() {
                return TtlExecutorServiceMananger.getExecutorService(COMMON_BUSINESS);
            }
         
            public static ExecutorService getExecutorService(String threadGroupName) {
                return TtlExecutorServiceMananger.getExecutorService(threadGroupName);
            }
         
            public static ThreadPoolTaskExecutor getAsyncExecutor() {
                // 用TtlExecutors装饰Executor,结合TransmittableThreadLocal解决异步线程threadlocal传递问题
                return getTtlThreadPoolTaskExecutor(initTaskExecutor());
            }
         
            private static ThreadPoolTaskExecutor initTaskExecutor () {
                return initTaskExecutor(TtlThreadPoolFactory.DEFAULT_CORE_SIZE, TtlThreadPoolFactory.DEFAULT_POOL_SIZE, QUEUE_CAPACITY);
            }
         
            private static ThreadPoolTaskExecutor initTaskExecutor (int coreSize, int poolSize, int executorQueueCapacity) {
                ThreadPoolTaskExecutor taskExecutor = new ThreadPoolTaskExecutor();
                taskExecutor.setCorePoolSize(coreSize);
                taskExecutor.setMaxPoolSize(poolSize);
                taskExecutor.setQueueCapacity(executorQueueCapacity);
                taskExecutor.setKeepAliveSeconds(120);
                taskExecutor.setAllowCoreThreadTimeOut(true);
                taskExecutor.setThreadNamePrefix("TaskExecutor-ttl");
                taskExecutor.initialize();
                return taskExecutor;
            }
         
            private static ThreadPoolTaskExecutor getTtlThreadPoolTaskExecutor(ThreadPoolTaskExecutor executor) {
                if (null == executor || executor instanceof ThreadPoolTaskExecutorWrapper) {
                    return executor;
                }
                return new ThreadPoolTaskExecutorWrapper(executor);
            }
        }
         
         
         
         
        /**
         * @ClassName : LocaleContextHolder
         * @Description : 本地化信息上下文holder
         */
        public class LocalizationContextHolder {
            private static TransmittableThreadLocal<LocalizationContext> localizationContextHolder = new TransmittableThreadLocal<>();
            private static LocalizationInfo defaultLocalizationInfo = new LocalizationInfo();
         
            private LocalizationContextHolder(){}
         
            public static LocalizationContext getLocalizationContext() {
                return localizationContextHolder.get();
            }
         
            public static void resetLocalizationContext () {
                localizationContextHolder.remove();
            }
         
            public static void setLocalizationContext (LocalizationContext localizationContext) {
                if(localizationContext == null) {
                    resetLocalizationContext();
                } else {
                    localizationContextHolder.set(localizationContext);
                }
            }
         
            public static void setLocalizationInfo (LocalizationInfo localizationInfo) {
                LocalizationContext localizationContext = getLocalizationContext();
                String brand = (localizationContext instanceof BrandLocalizationContext ?
                        ((BrandLocalizationContext) localizationContext).getBrand() : null);
                if(StringUtils.isNotEmpty(brand)) {
                    localizationContext = new SimpleBrandLocalizationContext(localizationInfo, brand);
                } else if(localizationInfo != null) {
                    localizationContext = new SimpleLocalizationContext(localizationInfo);
                } else {
                    localizationContext = null;
                }
                setLocalizationContext(localizationContext);
            }
         
            public static void setDefaultLocalizationInfo(@Nullable LocalizationInfo localizationInfo) {
                LocalizationContextHolder.defaultLocalizationInfo = localizationInfo;
            }
         
            public static LocalizationInfo getLocalizationInfo () {
                LocalizationContext localizationContext = getLocalizationContext();
                if(localizationContext != null) {
                    LocalizationInfo localizationInfo = localizationContext.getLocalizationInfo();
                    if(localizationInfo != null) {
                        return localizationInfo;
                    }
                }
                return defaultLocalizationInfo;
            }
         
            public static String getCountry(){
                return getLocalizationInfo().getCountry();
            }
         
            public static String getTimezone(){
                return getLocalizationInfo().getTimezone();
            }
         
            public static String getBrand(){
                return getBrand(getLocalizationContext());
            }
         
            public static String getBrand(LocalizationContext localizationContext) {
                if(localizationContext == null) {
                    return null;
                }
                if(localizationContext instanceof BrandLocalizationContext) {
                    return ((BrandLocalizationContext) localizationContext).getBrand();
                }
                throw new LocaleException("unsupported localizationContext type");
            }
        }
            @Override
            public LocaleContext resolveLocaleContext(final HttpServletRequest request) {
                parseLocaleCookieIfNecessary(request);
                LocaleContext localeContext = new TimeZoneAwareLocaleContext() {
                    @Override
                    public Locale getLocale() {
                        return (Locale) request.getAttribute(LOCALE_REQUEST_ATTRIBUTE_NAME);
                    }
                    @Override
                    public TimeZone getTimeZone() {
                        return (TimeZone) request.getAttribute(TIME_ZONE_REQUEST_ATTRIBUTE_NAME);
                    }
                };
                // 设置线程中的国家标志
                setLocalizationInfo(request, localeContext.getLocale());
                return localeContext;
            }
         
            private void setLocalizationInfo(HttpServletRequest request, Locale locale) {
                String country = locale!=null?locale.getCountry():null;
                String language = locale!=null?(locale.getLanguage() + "_" + locale.getVariant()):null;
                LocaleRequestMessage localeRequestMessage = localeRequestParser.parse(request);
                final String countryStr = country;
                final String languageStr = language;
                final String brandStr = localeRequestMessage.getBrand();
                LocalizationContextHolder.setLocalizationContext(new BrandLocalizationContext() {
                    @Override
                    public String getBrand() {
                        return brandStr;
                    }
         
                    @Override
                    public LocalizationInfo getLocalizationInfo() {
                        return LocalizationInfoAssembler.assemble(countryStr, languageStr);
                    }
                });
            }
        

        对于定时任务job,因为所有国家都需要执行,所以会把所有国家进行遍历执行,这也可以通过简单的注解和AOP来解决。

        四、总结

        本文从业务拓展的角度阐述了在复杂业务场景下如何通过ThreadLocal,过渡到InheritableThreadLocal,再通过TransmittableThreadLocal解决实际业务问题。因为海外的业务在不断的探索中前进,技术也在不断的探索中演进,面对这种复杂多变的情况,我们的应对策略是先做国际化,再做本地化,more global才能more local,多国家的隔离只是国际化最基本的起点,未来还有很多业务和技术等着我们去挑战。

        作者:vivo 官网商城开发团队